云计算安全模型与数据加密标准算法(DES)和最低有效位(LSB)的结合
摘要
存储源的局限性是转向云存储的一个选择。存储在云上的数据的机密性和安全至关重要。保持此类数据的机密性和安全,可以通过使用密码学技术来实现。数据加密标准(DES)是一种分组密码算法,用作标准的对称加密算法。该DES将生成8个密文块并组合成一个密文,但该密文容易受到暴力破解攻击。因此,最后的8个密文块将使用最低有效位(LSB)算法转换为8个随机图像,随后将DES算法的密文结果合并为一个整体。
引言
云计算是一种计算机/互联网网络的隐喻,它从隐藏的复杂基础设施中抽象出来[1],使用户能够在云计算服务提供商拥有的虚拟服务器内存储、修改甚至创建应用程序。云计算主要用于文件可以随时随地访问,而不局限于单一设备。云计算允许用户以简单、定期且高效的方式获取各种计算资源、存储空间以及软件应用,访问这些资源仅需使用浏览器应用程序[2]。然而,可能会出现诸如数据窃取即数据泄露/丢失[3]等威胁。因此,云计算在自由存储数据的同时,也必须将隐私安全作为最重要的优先事项。
利用中间人攻击(MitM)技术在向云存储发送数据时攻击安全漏洞。MitM攻击是一种使两个合法用户看似彼此通信,但实际上在两者之间存在第三方,该第三方从两个用户处收发数据的攻击类型[4]。此外,在通过社会工程学或中间人攻击获取用户和系统云密码后,还会针对文件加密端发起其他攻击[5]。可通过使用密码学对数据进行加密来防止MitM攻击。然而,加密加密技术也可能受到密码分析攻击,此类攻击可预测用于消息加密的算法。为防止这种情况,有必要采用隐写技术。
数据加密标准(DES)属于对称密码系统,是一种分组密码。DES以64位块大小进行操作。DES加密64位使用56位内部密钥或子密钥将明文加密为64位密文,内部密钥由64位长的外部密钥生成[6]。
该DES算法的结果将产生8个密文块,然后合并为一个密文,但该密文容易受到暴力破解攻击,因此最后一个8位密文块将通过最低有效位算法(LSB)转换为8张随机图像,随后DES算法加密结果的图像将合并为一张图像。
理论上,最低有效位(LSB)通过用秘密消息的比特替换图像段中的数据比特来秘密隐藏消息。这些最低有效位将被插入到像素中最低位或最右侧的位中,该像素由红、绿、蓝(RGB)组成,每个分量具有8位值,范围从0到255,二进制形式为00000000到11111111。每个可用的图像像素可插入3比特数据。然后在某个库中应用LSB方法,该库被称为stagger,其功能是将消息插入图像中。
使用PHP在Windows操作系统10上运行本地主机并在线创建的云安全模型。该模型将应用于云计算过程,其中将发送到云的文件会进行加密过程,使文件在云存储中成为密文。在retrieving文件时,文件将经过解密过程,如果解密所用的密钥正确,则文件将被还原为明文。
上述模型的示意图如图1和图2所示。
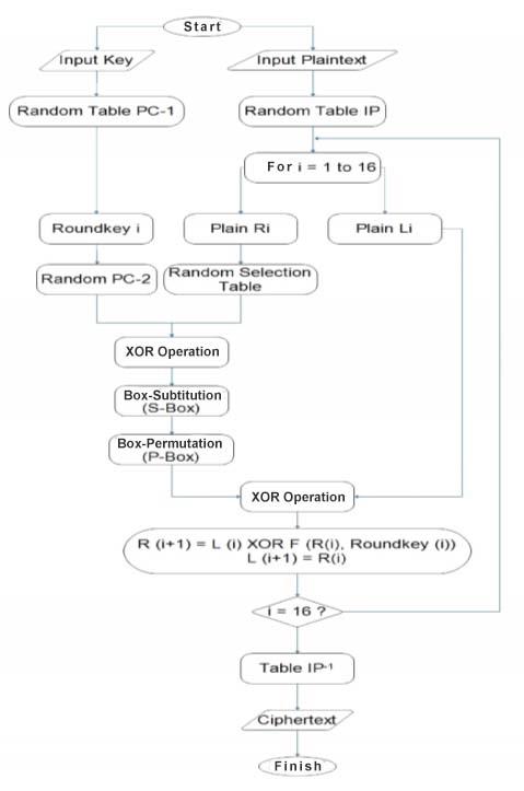
当文件处理(图2)上传到云存储时,文件将通过DES算法进行处理,原始文件将被分割并转换为二进制数,然后将这些位的结果合并为一个称为明文位的序列(plaintbit),并与密钥的位一起进行处理。该明文位(plaintbit)的结果随后将通过初始置换(IP)进行随机化,并经历一个随机化过程,将IP分为8部分,每部分进行16次轮转过程。该轮转过程的结果将生成明文位IP(PlainBit IP)。
由DES算法生成的每个明文位IP将使用最低有效位算法进行处理,然后使用最低有效位算法处理的每一位将被构造成图像中的一位并插入其中。在此模型中,DES算法的过程并非完全作用于文件,而是在DES算法执行到明文位IP的结果时,该结果将被传递至最低有效位算法,以克服DES算法在暴力破解攻击方面的弱点。
2.1. 使用DES算法的加密过程
发送文本和文件的过程将使用DES 16轮算法进行加密,以生成每一轮的密文位。
DES算法将对明文和密钥进行计算。
DES 16轮算法的步骤如图3所示。
2.2. 使用LSB算法插入16轮比特的过程
DES算法的16轮生成的每一位将通过使用LSB算法进行插入。此插入过程需要原图像/载体图像。这些比特将通过替换图像中红、绿、蓝的最后一位,插入到红、绿、蓝中,从而使16轮比特嵌入到载体图像内部。DES的16轮比特插入流程图如图4所示。
2.3. 使用LSB和DES算法进行解密
解密过程是从载体图像恢复明文的过程。由LSB算法生成的图像将使用密钥进行解密以生成密文。在LSB算法中,来自载体图像红、绿、蓝每比特的输出所生成的密文将产生DES算法的16位比特(在此过程中需要将LSB转换为二进制数)。密文比特将使用比特密钥进行解密,从而生成cipherIPinvers,该过程的流程图如下图5所示。
接下来,LSB解密得到的cipherIPinvers结果将再次通过16轮DES算法返回到ASCII比特。解密流程图
3. 结果与讨论
本研究的结果是生成一个经过16轮处理的DES算法模型,以创建密文。这16轮处理将产生16个部分,这16个部分组合后生成密文。DES算法的密文存在安全性弱点,容易受到暴力破解算法的密码分析攻击。因此,在本研究中,DES算法并未完全处理到底生成密文。
当进行16轮处理时,每一轮的输出将使用LSB算法插入到图像中,从而形成载体图像。
LSB算法通过替换最小有效位来隐藏消息,实现信息嵌入。为了实现本研究的方案,作者需要进行试验与分析。
该试验程序的显示如图7和图8所示。图7显示了云系统应用的登录表单,图8是登录后的主菜单显示。
3.1. 文本/文件加密过程的云安全模型
第一个实验是选择宿主图像或通过LSB算法插入DES算法处理的图像,如上图9所示。然后选择文本菜单/文件,用于DES算法中的计算过程,并将其插入之前已上传的宿主图像中。接着将图10中的加密结果保存到宿主图像中,使该加密结果不可见。宿主图像将被保存到云中,只有具备访问权限的人才能下载。图11是经过DES 16轮和LSB算法处理后自动上传至云系统的宿主图像视图。
3.2. 文本/文件解密过程的云安全模型
经过云计算安全处理后,图像文件将存储在云中。用户可以通过共享可用文件的链接来分享云中的文件,但要查看图像中隐藏的消息,必须先进行解密。解密过程如图12所示。图13是成功解密文本消息的过程。
图14是失败的文本消息过程的图片,图15是解密过程的图片,当输入的密钥与加密时的密钥不一致时,解密过程将失败,文件无法下载。
4. 结论
本研究的结论如下。首先,在文件和消息存储过程中使用的云计算安全模型需要在第16轮比特中结合DES密码算法和LSB隐写术,以确保文件和消息的安全性和机密性。其次,使用云计算安全模型验证将要下载的文件和消息时,如果密钥不匹配,则文件将无法下载。
DES与LSB融合的云安全机制
674

被折叠的 条评论
为什么被折叠?



