![]()
----------------------------------------------------------------------
今天为大家介绍第二个弹性各向异性后处理软件 ElATools
下载不了原文献,可以后台留言获取!

ElATools 软件:
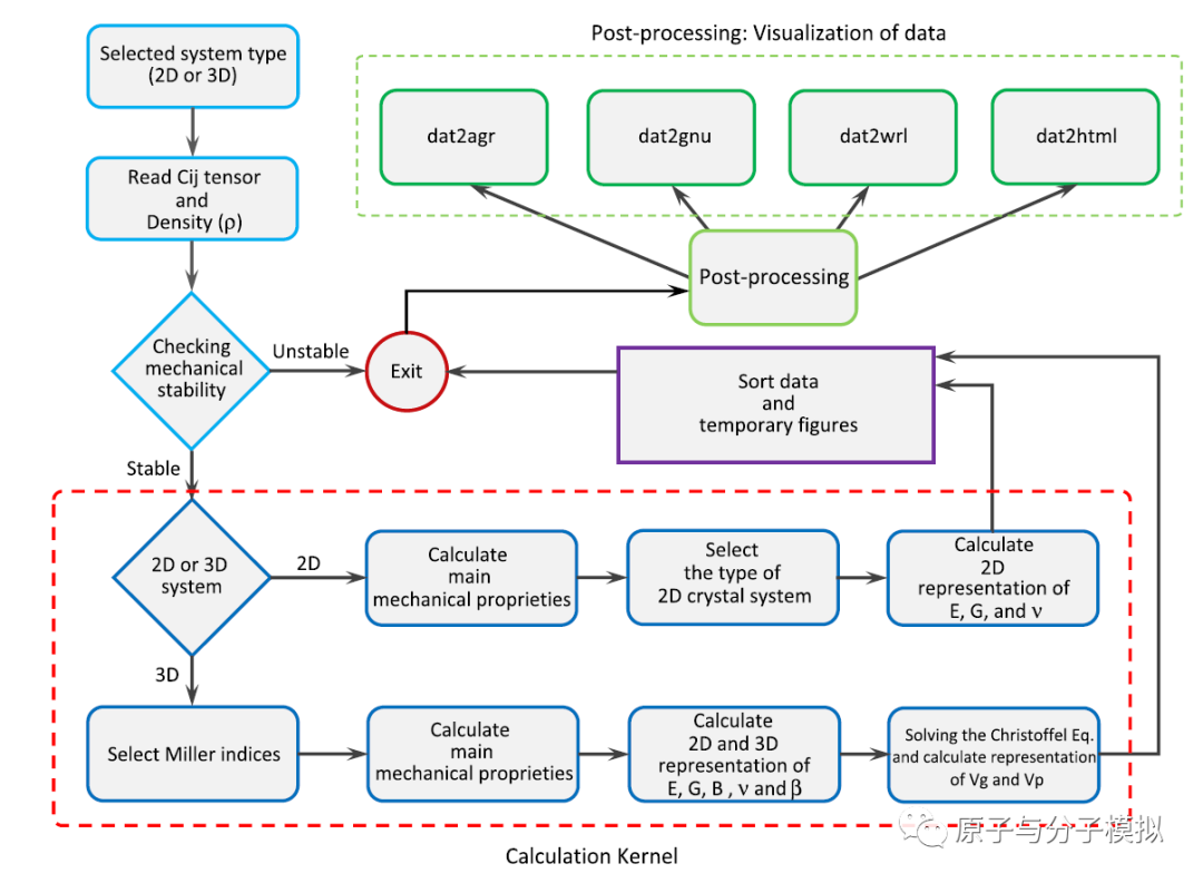
ElATools 原文章介绍了一种计算方法和用户友好的代码,该代码具有基于终端的图形用户界面(GUI),用于分析力学和各向异性弹性特性。二维(2D)和三维(3D)晶体系统的二阶弹性刚度张量分析是容易的。

特点:
1. 该程序支持著名的计算代码 IRelast、IRelast2D、ElaStic 和 AELAS 的输出文件。
2. 集成了四种绘图和可视化工具,方便地与GNUPLOT、XMGRACE、view3dscene 和 plot 库交互,提供即时的结果后处理。
主要功能:
1. Elastic Properties of 3D materials:
Bulk modulus
Shear modulus
Young’s modulus
P-wave modulus
Poisson’s ratio
Pugh ratio
Universal anisotropy index (AU)
Log-Euclidean anisotropy parameter (AL)
Chung-Buessem Anisotropy Index (Ac)
Cauchy pressure (Pc)
Kleinman parameter
Lame’s first and second parameters
Hardness information
2. Elastic Properties of 2D materials:
Young’s modulus
Poisson’s ratio
Shaer modulus
Area modulus
Elastic anisotropy index
Ranganathan Elastic anisotropy index
Kube Elastic anisotropy index
3. 其他功能等(大家可以自行摸索学习一下)
文章标题:
ElATools: Atool for analyzing anisotropic elasticproperties of the 2D and 3D materials
文章链接:https://doi.org/10.1016/j.cpc.2021.108195
软件网站:
https://yalameha.gitlab.io/elastictools/index.html
网站内有使用手册、案例以及安装方法

以下图片均来自文献:
Figure 1

ElATools 与现有的分析各向异性弹性特性的主要工具的比较
Figure 2

Figure 3

Figure 4

Figure 5

Figure 6

Figure 7

Figure 8

Figure 9

Figure 10

Figure 11

![]()
以上是我们分享的一些经验或者文章的搬运,或有不足,欢迎大家指出!
如有侵权,请联系我立马删除!
欢迎大家关注微信公众号:原子与分子模拟


被折叠的 条评论
为什么被折叠?



