文章目录
1、工作原理

- 读取 MyBatis 配置文件:mybatis-config.xml 为 MyBatis 的全局配置文件,配置了 MyBatis 的运行环境等信息,例如数据库连接信息。
- 加载映射文件:映射文件即 SQL 映射文件,该文件中配置了操作数据库的 SQL 语句,需要在 MyBatis 配置文件 mybatis-config.xml 中加载。mybatis-config.xml 文件可以加载多个映射文件,每个文件对应数据库中的一张表。
- 构造会话工厂:通过 MyBatis 的环境等配置信息构建会话工厂 SqlSessionFactory。
- 创建会话对象:由会话工厂创建 SqlSession 对象,该对象中包含了执行 SQL 语句的所有方法,是一个既可以发送sql执行并返回结果的,也可以获取mapper的接口
- Executor 执行器:MyBatis 底层定义了一个 Executor 接口来操作数据库,它将根据 SqlSession 传递的参数动态地生成需要执行的 SQL 语句,同时负责查询缓存的维护。
- MappedStatement 对象:在 Executor 接口的执行方法中有一个 MappedStatement 类型的参数,该参数是对映射信息的封装,用于存储要映射的 SQL 语句的 id、参数等信息。
- 输入参数映射:输入参数类型可以是 Map、List 等集合类型,也可以是基本数据类型和 POJO 类型。输入参数映射过程类似于 JDBC 对 preparedStatement 对象设置参数的过程。
- 输出结果映射:输出结果类型可以是 Map、 List 等集合类型,也可以是基本数据类型和 POJO 类型。输出结果映射过程类似于 JDBC 对结果集的解析过程。
2、Mybatis基本构成
2.1、SqlSessionFactoryBuilder

2.2、SqlSessionFactory
作用:创建sqlSession,sqlSession是一个会话,相当于jdbc中的Connection对象
- 每次访问数据库就要通过SqlSessionFactory创建sqlSession,所以SqlSessionFactory会在mybatis整个生命周期都会使用
- 如果多次创建同一个数据库的SqlSessionFactory,每次创建SqlSessionFactory会打开更多的数据库连接资源,连接资源会被耗尽,所以这个采用单例模式。一个数据库只对应一个SqlSessionFactory
2.3、SqlSession
sqlSession是一个外观模式,提供基本API:增删改查,还有辅助API,也就是提交、关闭会话
2.3.1、SqlSession是什么?
SqlSession是一个会话,相当于jdbc的一个connection对象,生命周期是在请求数据库处理事务的过程中,线程不安全的对象。
每次创建SqlSession都必须即时关闭,否则数据库连接池的活动资源少。
SqlSession提供了增删改查,使用mapper接口,其中有映射器,映射器作为一个动态代理,进入到mapperMethod的方法就能简单找到SqlSession的增删改查。其实就是通过动态代理记录,让接口跑起来,使用命令模式,最后采用sqlSession的方法执行sql语句。
2.3.2、什么时候会创建sqlSession?
普通Java项目
public class MybatisUtils {
public static SqlSession getSqlSession() {
return sqlSessionFactory.openSession();
}
}
-------------------------------测试方法------------------------------------------------
@Test
public void getUserById() {
//工具类中获取SqlSession对象
SqlSession sqlSession = MybatisUtils.getSqlSession();
try {
UserDao userDao = sqlSession.getMapper(UserDao.class);
//执行查询方法getUserList
User user = userDao.getUserById(1);
/*打印*/
System.out.println(1);
User user2 = userDao.getUserById(1);
System.out.println("2");
} catch (Exception e) {
e.printStackTrace();
} finally {
//关闭SqlSession
sqlSession.close();
}
}
由代码去决定什么时候更换sqlSession,所以你可以自己一直使用一个SqlSession
sprinboot
@Autowired
private UserMapper userMapper;
@Test
// @Transactional
void contextLoads() {
//参数是一个Wrapper , 条件构造器,这里我们先不用 --null
//查询全部用户
List<User> users = userMapper.selectList(null);
List<User> us = userMapper.selectList(null);
users.forEach(System.out::println);
us.forEach(System.out::println);
}
没有给方法添加事务时:
每调用一次dao层的查询接口就会创建一个sqlSession,然后销毁一个sqlSession

给方法添加事务时:
一个事务中,使用一个SqlSession,如图所示,第二次查询使用同一个sqlSession,然后缓存命中没有再次查询
2.3.2、SqlSession的实现类

- 【DefaultSqlSession】
是mybatis默认使用的实现类。这个类的线程是不安全的。所以每一个线程都要创建一个他自己有的sqlSession,所以不能把他设置成单例。 - 【SqlSessionManager】
线程安全 - 【SqlSessionTemplate】
SqlSessionTemplate是一个线程安全的类,当你运行一个sqlSessionTemplate时,会重新获取一个sqlSession,所有每一个方法都有独立的一个sqlSession,说明是线程安全的。
2.4、Executor执行器
mybatis一共有三个执行器
2.4.1、SimpleExecutor
每执行一次 update 或 select,就开启一个 Statement 对象,用完立刻关闭 Statement 对象。
所以这种会特别浪费性能,不合适使用。
2.4.2、ReuseExecutor
可重用处理器,执行 update 或 select,以 sql 作为 key 查找 Statement 对象,存在就使用,不存在就创建,用完后,不关闭 Statement 对象,而是放置于 Map<String, Statement>内,供下一次使用。简言之,就是重复使用 Statement 对象。
2.4.3、BatchExecutor
执行 update(没有 select,JDBC 批处理不支持 select),将所有 sql 都添加到批处理中(addBatch()),等待统一执行(executeBatch()),它缓存了多个 Statement 对象,每个 Statement 对象都是 addBatch()完毕后,等待逐一执行 executeBatch()批处理。与 JDBC 批处理相同。
作用范围:Executor的这些特点,都严格限制在SqlSession生命周期范围内
2.5、Mapper
Mapper是一个接口,没有任何实现类,作用是发送SQL返回需要的结果,或者执行SQL从而修改数据库的数据,因此应该在一个SqlSession事务方法之内,是方法基本的
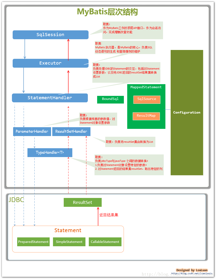
3、mybatis的层次结构

SqlSession:作为MyBatis工作的主要顶层API,表示和数据库交互的会话,完成必要数据库增删改查功能
Executor:MyBatis执行器,是MyBatis 调度的核心,负责SQL语句的生成和查询缓存的维护
StatementHandler :封装了JDBC Statement操作,负责对JDBC statement 的操作,如设置参数、将Statement结果集转换成List集合。
ParameterHandler: 负责对用户传递的参数转换成JDBC Statement 所需要的参数,
ResultSetHandler:负责将JDBC返回的ResultSet结果集对象转换成List类型的集合;
TypeHandler :负责java数据类型和jdbc数据类型之间的映射和转换
MappedStatement: MappedStatement维护了一条<select|update|delete|insert>节点的封装,
SqlSource:负责根据用户传递的parameterObject,动态地生成SQL语句,将信息封装到BoundSql对象中,并返回
BoundSql :表示动态生成的SQL语句以及相应的参数信息
Configuration:MyBatis所有的配置信息都维持在Configuration对象之中。
475

被折叠的 条评论
为什么被折叠?



