简介:
VibratorService是Android系统中的一个服务,作用是设置手机震动。Vibrator,即震动器,或者称之为马达,在真实的设备中,对应有一个小马达,是安装在手机里的硬件设备。
Android系统提供了硬件抽象层HAL,来让底层驱动开发者适配,这样,整个Android系统的框架层不需要做变更。
应用层调用VibratorService提供的服务:
在应用程序中,可以这样使用VibratorService:
Vibrator vibrator = (Vibrator) getSystemService(Service.VIBRATOR_SERVICE);
if (vibrator.hasVibrator()) {
vibrator.vibrate(3000); // 振动3秒
vibrator.cancel();
}
分析:
我们可以直接调用getSystemService方法来获取某一个服务,这个方法是Context类的一个abstract方法,实现在ContextImpl中,如下:
@Override
public Object getSystemService(String name) {
ServiceFetcher fetcher = SYSTEM_SERVICE_MAP.get(name);
return fetcher == null ? null : fetcher.getService(this);
}
VibratorService框架层:
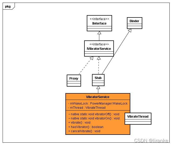
VibratorService类图如下:

相关代码:
frameworks/base/services/java/com/android/server/VibratorService.java
frameworks/base/core/java/android/os/IAlarmManager.aidl
分析:
1) VibratorService是一个典型的服务,通过Binder IPC与其它组件或者App进行通信;
2)真正实现核心功能的其实是VibrateThread这个内部线程类。
3)IVibratorService,Sub,Proxy都是编译后的IVibratorService.java中定义的;通过aidl方式对IVibratorService.aidl进行编译,就能得到这三个接口或类的实现。
4)VibratorService的初始化:
VibratorService的初始化工作是在SystemServer的内部类ServerThread中完成的:
frameworks/base/services/java/com/android/server/SystemServer.java中,
vibrator = new VibratorService(context);
ServiceManager.addService("vibrator", vibrator);
创建VibratorService后,将其放入到ServiceManager,由ServiceManager管理起来,以后就可以通过
ServiceManager.getService(name)
来获取到这个Service了。
VibratorService jni层:
VibratorService对应的jni的代码在:
frameworks/base/services/com_android_server_VibratorService.cpp中,有:
namespace android
{
static jboolean vibratorExists(JNIEnv *env, jobject clazz)
{
return vibrator_exists() > 0 ? JNI_TRUE : JNI_FALSE;
}
static void vibratorOn(JNIEnv *env, jobject clazz, jlong timeout_ms)
{
// ALOGI("vibratorOn\n");
vibrator_on(timeout_ms);
}
static void vibratorOff(JNIEnv *env, jobject clazz)
{
// ALOGI("vibratorOff\n");
vibrator_off();
}
static JNINativeMethod method_table[] = {
{ "vibratorExists", "()Z", (void*)vibratorExists },
{ "vibratorOn", "(J)V", (void*)vibratorOn },
{ "vibratorOff", "()V", (void*)vibratorOff }
};
int register_android_server_VibratorService(JNIEnv *env)
{
return jniRegisterNativeMethods(env, "com/android/server/VibratorService",
method_table, NELEM(method_table));
}
};
可以看到,对应的注册函数。这些函数最终调用到了native层的对应的函数中,对应关系如下:
| jni层 | native层 |
vibratorExists |
vibrator_exists |
vibratorOn |
vibrator_on |
vibratorOff |
vibrator_off |
VibratorService对应的Native层的代码在HAL层的对应的代码中。
VibratorService HAL层:
HAL,即Hardware Abstract Layer,硬件抽象层。Android系统提供了硬件抽象层HAL,来让底层驱动开发者适配,这样,整个Android系统的框架层不需要做变更。
VibratorService HAL代码:
从头文件
#include <hardware_legacy/vibrator.h>
中可以看到,在hardware_legacy目录相关的代码中,如下:
/hardware/libhardware_hegacy/vibrator/vibrator.c
vibrator.c的实现:
在源码中:
#define THE_DEVICE "/sys/class/timed_output/vibrator/enable"
int vibrator_exists()
{
int fd;
#ifdef QEMU_HARDWARE
if (qemu_check()) {
return 1;
}
#endif
fd = open(THE_DEVICE, O_RDWR);
if(fd < 0)
return 0;
close(fd);
return 1;
}
static int sendit(int timeout_ms)
{
int nwr, ret, fd;
char value[20];
#ifdef QEMU_HARDWARE
if (qemu_check()) {
return qemu_control_command( "vibrator:%d", timeout_ms );
}
#endif
fd = open(THE_DEVICE, O_RDWR);
if(fd < 0)
return errno;
nwr = sprintf(value, "%d\n", timeout_ms);
ret = write(fd, value, nwr);
close(fd);
return (ret == nwr) ? 0 : -1;
}
int vibrator_on(int timeout_ms)
{
/* constant on, up to maximum allowed time */
return sendit(timeout_ms);
}
int vibrator_off()
{
return sendit(0);
}
总结:
从framework -> jni ->native(包括HAL) ,Android提供了完整的框架服务,用户只需要调用这些服务提供的方法即可。
800

被折叠的 条评论
为什么被折叠?



