不知不觉中从开始接触AI绘画已经半年多了,起初是在B站刷到了许多AI绘画的视频,心血来潮去寻找尝试了多个网站的AI绘画。那时候的Midjourney还是可以免费试用的,伴我度过了一段快乐的时光,在额度用光后的无奈中,我偶然间发现了Stable Diffusion,介绍上说它的效果并不输mj,只需要有个稍好的显卡就能本地运行。
从5月份开始,我就走上了这条SD绘画的学习之路,在B站上遇见了很多牛人大佬,不断学习不断进步。在这期间也遇到了许多程序上的Bug,有几次更新后要先花几十分钟解决报错,经过这段时间我发现我的Python水平都提高了,哈哈哈。

此图是使用哩布哩布上古代民间乡村樱花的Lora制作,哩布哩布我认为是现在国内最好用的AI绘画模型平台,还可以免费在线绘画,很良心。好东西一定要分享:
https://www.liblib.art
下面进入正题,刚开始的几个月我一直学习的是SD的Webui,也就是有可视化界面的项目。它的操作很简单,只需要明白点那些按钮就可以进行初步绘画了。那时候的模型基本上都是通过SD1.5的底模训练的,我的3060显卡可以勉强运行,直到SD公司发布了SDXL模型,它要求显存至少8G才能起步推理。贫穷激发学习动力,哈哈。不过最近几天发布了文字生视频的模型,据说要20G显存,这个确实很难达到。
我硬件不行只能另辟蹊径了,后来我知道了SD还有一个Comfyui的项目,它是基于节点操作的工作流工程。它的本体是几乎不占用显存的,可以把显卡的性能发挥到极致,只需要处理节点推理绘画。然后我进行了两个多月的学习,现在算是可以熟练地进行一些操作了,来这里分享一下我至今所学的心得。
安装
具体的安装细节我就不在这赘述了,B站上有许多讲的很好的教学,我只贴一下项目的Github地址:
https://github.com/comfyanonymous/ComfyUI
如果安装过webui的朋友,这里可以通过修改Comfyui根目录的extra_model_paths.yaml.example文件,将.example去掉。使用编辑器将Webui的根目录配置上,就可以从Comfyui中使用Webui的模型了。


入门
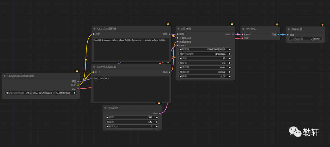
Comfyui是对于节点进行操作的,什么是节点呢?就是一些单个的功能组件,通过对Comfyui的学习,能对AI绘画的运行机制有更深的理解。下面是安装完成后一个默认的工作流,先从这个开始讲起。

这些都最基本的节点,等熟悉了以后可以安装一些高级的节点,它们把功能封装了起来,更简洁更高效。

Checkpoint加载器:也就是大模型的加载器,这很容易理解。

Clip文本编码器:这是输入提示词的地方,这两个本身并没有区别,只是一个作为正面提示词一个作为负面提示词,连接到采样器不同的输入上。Clip是文本语义分割的模型,就是它将我们的自然语言翻译成AI能够理解的语言。基本都是使用默认的,如果想修改可以使用更加细化的提示词组件来操作。**
**


采样器: 基本等同于在Webui中需要设置的一些配置,都很好理解。随机种子每次运行后刷新,步数就是采样步数,CFG是提示词相关性一般默认7或8,采样器和调度器跟Webui基本一样,值得注意的是这里的降噪其实就是Webui中的重绘幅度,一般用于图生图和高清修复使用。
空Latent: 空画布,在采样器中有个Latent的输入点,所谓的Latent就是潜空间噪点图,就像小时候电视机没信号了,会出现很多点点的画面,AI绘画是以噪点图为底图,通过提示词和模型推理出新的图片。

VAE解码器:VAE可以理解为图片的上色器渲染器,它也接受了一个Latent,但是是从采样器上输出的Latent,这个就是成图的噪点图。它无法直接变成图像,所以要从解码器上解析成图像。现在很多大模型都内置了VAE模型,所以默认流程中直接从模型上将VAE接了进去。如果我们的模型没有VAE,画出来的图片是灰色的,就像黑白图片,我们需要创建一个VAE加载器加载一个VAE模型帮助我们上色。

保存图像:这个就不用说了,图片会保存到项目根目录的output文件夹下。
以上就是Comfyui最基本的流程介绍了,下面我要汇报一下最近一段时间的学习成果,算是进阶操作吧,当然在大佬眼中还是比较简单的流程。
流程1:动漫真实化
基本逻辑就是
①先通过二次元大模型生成一张图片
②再通过图生图使用真实模型进行重绘,也就是真实化。
③通过Adetail的脸部细化模型进行修脸。
④最后使用放大模型算法进行放大操作,由于放大比较消耗性能可先临时禁用。

看一下效果,还是不错的

节点流程的好处是我们搭建一次,以后直接加载即可使用,不需要像Webui每次都要重复一遍操作,节省了很多时间。不过Webui现在也有个工作流的插件,也非常方便了。
这个流程还是有些复杂,如果熟悉了也是很好理解的。最近清华大学的一个团队推出了一个LCM的采样器和Lora模型,它能够将绘制一幅图的步数降低到2至8步,大大提高了我们的生图效率。当然了也要牺牲一些画质,至于取舍就要看个人了,目前此项扩展主要应用于实时绘画的项目中。
我在这里也是用LCM搭建了一个简易的动漫真实化的流程,我们来看下。

这个就一目了然了,直接通过二次元大模型的结果进行真实大模型重绘,舍去了修脸和放大,当然也可以加上。使用的采样器是LCM,Lora模型也是用的LCM1.5的模型。这套LCM真实化的流程运行一次只需要3秒左右,显卡更好的甚至能达到秒出,但也看出来了画质还是有些边缘模糊的羽化效果。
流程2-真实转动漫
既然有了二次元转真实,那么真实转动漫也就一个意思,只需要将动漫大模型和真实大模型换个位置即可。
我在这里展示的是,一个上传真实图片转动漫的流程。
①上传照片,裁剪成指定大小。
②通过WD1.4反推模型反推出图片的提示词。
③图生图使用动漫大模型进行重绘,然后保存图片。

流程3-明星生成器
这个其实是我这半年来收集了很多明星网红的Lora模型,有的可能已经绝版下架了。这些东西说实话不太敢分享,这里就打码了。示例是随便画的一张,至于这是谁我就不说了。

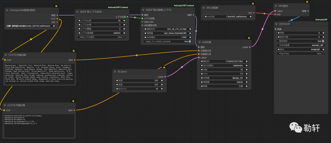
流程4-动图生成

动图生成使用了AnimateDiff扩展,原理是生成16帧图片然后连贯起来合成git图,这里的帧数等参数都可以根据自己显卡性能修改。由于gif图太大无法上传这里就不放示例了。
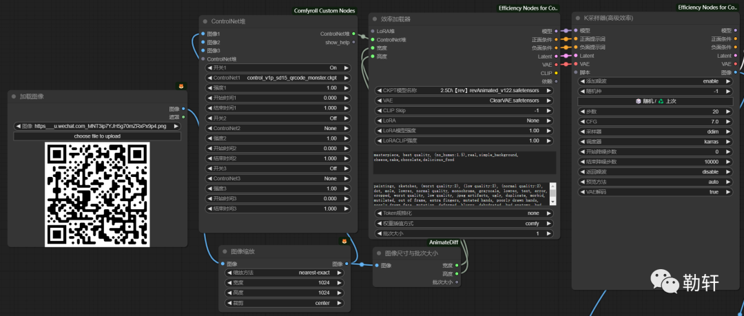
流程5-艺术二维码**
**早在几个月前我发过一篇文章,介绍了在Webui中进行艺术二维码和光影文字。这里我重新用Comfyui的方法走一遍,温故而知新一下。

看过上面的几个流程后,艺术二维码就是在传统的图生图基础上加了ControlNet的控制,使用了二维码专用的qrcode_monster模型,下载地址重新贴一下(我知道没人去看以前的帖子,哈哈):
https://huggingface.co/monster-labs/control_v1p_sd15_qrcode_monster/tree/main
ControlNet节点的使用,是在提示词和采样器中间加了一个ControlNet的处理器模型。我用高效节点改造了一下,更加简洁了。

示例中使用的是我的微信二维码,想探讨学习的可以加我,捣乱的就没必要了。示例:


流程6-光影文字
最后来说一下光影文字,同样先贴模型下载地址,brightness(光影模型):
https://huggingface.co/ioclab/ioc-controlnet/tree/main/models
使用方法只需要在流程5的高效节点基础上,加一个ControlNet预处理器,我这里使用的是涂鸦预处理器Scribble,ControlNet处理器模型换成brightness光影模型,设置好权重、开始和结束时机,然后在加载图像处上传黑底白字的蒙版图片,运行即可。

这是几个作品:




结尾
好了,写到这有些累了,我把最近学的又复习了一遍,也希望我的经验能帮到其他人。我认为Comfyui还是比较有意思的,刚开始我也是被它的外表吓到了,感觉很难,真正上手去做了并没有那么可怕。
关于AI绘画技术储备
学好 AI绘画 不论是就业还是做副业赚钱都不错,但要学会 AI绘画 还是要有一个学习规划。最后大家分享一份全套的 AI绘画 学习资料,给那些想学习 AI绘画 的小伙伴们一点帮助!
👉[[优快云大礼包:《StableDiffusion安装包&AI绘画入门学习资料》免费分享]](安全链接,放心点击)
对于0基础小白入门:
如果你是零基础小白,想快速入门AI绘画是可以考虑的。
一方面是学习时间相对较短,学习内容更全面更集中。
二方面是可以找到适合自己的学习方案
包括:stable diffusion安装包、stable diffusion0基础入门全套PDF,视频学习教程。带你从零基础系统性的学好AI绘画!
零基础AI绘画学习资源介绍
👉stable diffusion新手0基础入门PDF👈
(全套教程文末领取哈)

👉AI绘画必备工具👈

👉AI绘画基础+速成+进阶使用教程👈
观看零基础学习视频,看视频学习是最快捷也是最有效果的方式,跟着视频中老师的思路,从基础到深入,还是很容易入门的。

温馨提示:篇幅有限,已打包文件夹,获取方式在:文末
👉大厂AIGC实战案例👈
光学理论是没用的,要学会跟着一起敲,要动手实操,才能将自己的所学运用到实际当中去,这时候可以搞点实战案例来学习。

👉12000+AI关键词大合集👈

这份完整版的学习资料已经上传优快云,朋友们如果需要可以微信扫描下方优快云官方认证二维码免费领取【保证100%免费】


被折叠的 条评论
为什么被折叠?



