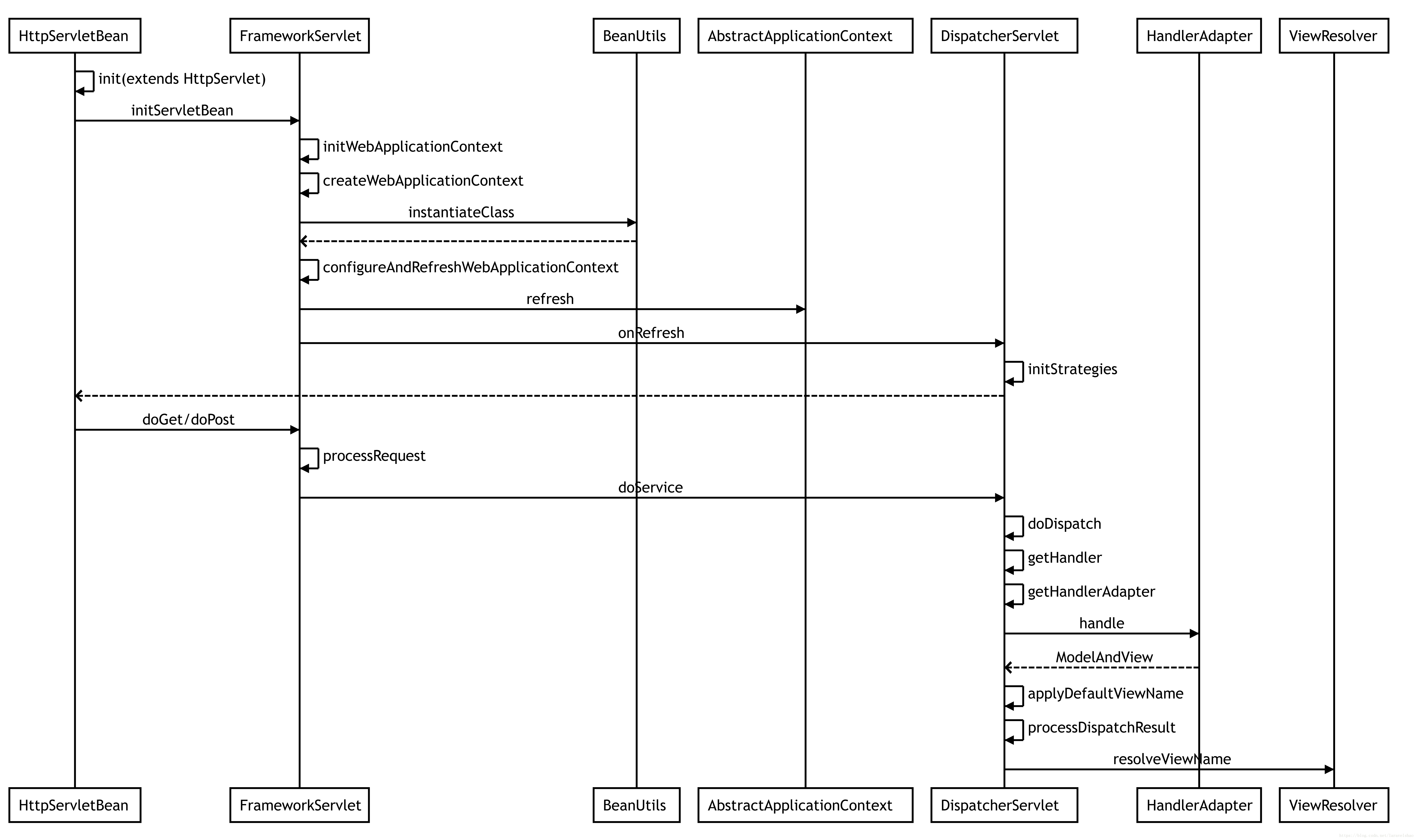
首先上时序图,帮助理解整个解析过程和执行过程

准备
- Spring版本:5.0.8
解析过程
配置过程解析
HttpServletBean 继承 HttpServlet,在 servlet 启动时会执行其 init 方法
// HttpServletBean
public final void init() throws ServletException {
if (logger.isDebugEnabled()) {
logger.debug("Initializing servlet '" + getServletName() + "'");
}
// Set bean properties from init parameters.
// 获取web.xml中初始化参数
PropertyValues pvs = new ServletConfigPropertyValues(getServletConfig(), this.requiredProperties);
if (!pvs.isEmpty()) {
try {
// 使用BeanWrapper构造DispatcherServlet
BeanWrapper bw = PropertyAccessorFactory.forBeanPropertyAccess(this);
ResourceLoader resourceLoader = new ServletContextResourceLoader(getServletContext());
bw.registerCustomEditor(Resource.class, new ResourceEditor(resourceLoader, getEnvironment()));
initBeanWrapper(bw);
// 设置DispatcherServlet属性
bw.setPropertyValues(pvs, true);
}
catch (BeansException ex) {
if (logger.isErrorEnabled()) {
logger.error("Failed to set bean properties on servlet '" + getServletName() + "'", ex);
}
throw ex;
}
}
// 默认空实现 子类覆盖实现
initServletBean();
if (logger.isDebugEnabled()) {
logger.debug("Servlet '" + getServletName() + "' configured successfully");
}
}
// FrameworkServlet
protected final void initServletBean() throws ServletException {
getServletContext().log("Initializing Spring FrameworkServlet '" + getServletName() + "'");
if (this.logger.isInfoEnabled()) {
this.logger.info("FrameworkServlet '" + getServletName() + "': initialization started");
}
long startTime = System.currentTimeMillis();
try {
// 初始化WebApplicationContext属性
this.webApplicationContext = initWebApplicationContext();
initFrameworkServlet();
}
catch (ServletException | RuntimeException ex) {
this.logger.error("Context initialization failed", ex);
throw ex;
}
if (this.logger.isInfoEnabled()) {
long elapsedTime = System.currentTimeMillis() - startTime;
this.logger.info("FrameworkServlet '" + getServletName() + "': initialization completed in " +
elapsedTime + " ms");
}
}
// FrameworkServlet
protected WebApplicationContext initWebApplicationContext() {
WebApplicationContext rootContext =
WebApplicationContextUtils.getWebApplicationContext(getServletContext());
WebApplicationContext wac = null;
if (this.webApplicationContext != null) {
// A context instance was injected at construction time -> use it
wac = this.webApplicationContext;
if (wac instanceof ConfigurableWebApplicationContext) {
ConfigurableWebApplicationContext cwac = (ConfigurableWebApplicationContext) wac;
if (!cwac.isActive()) {
// The context has not yet been refreshed -> provide services such as
// setting the parent context, setting the application context id, etc
if (cwac.getParent() == null) {
// The context instance was injected without an explicit parent -> set
// the root application context (if any; may be null) as the parent
cwac.setParent(rootContext);
}
configureAndRefreshWebApplicationContext(cwac);
}
}
}
if (wac == null) {
// No context instance was injected at construction time -> see if one
// has been registered in the servlet context. If one exists, it is assumed
// that the parent context (if any) has already been set and that the
// user has performed any initialization such as setting the context id
wac = findWebApplicationContext();
}
if (wac == null) {
// No context instance is defined for this servlet -> create a local one
// 创建web上下文对象
wac = createWebApplicationContext(rootContext);
}
if (!this.refreshEventReceived) {
// Either the context is not a ConfigurableApplicationContext with refresh
// support or the context injected at construction time had already been
// refreshed -> trigger initial onRefresh manually here.
// 执行DispatcherServlet的实现 初始化springmvc九大组件
onRefresh(wac);
}
if (this.publishContext) {
// Publish the context as a servlet context attribute.
String attrName = getServletContextAttributeName();
getServletContext().setAttribute(attrName, wac);
if (this.logger.isDebugEnabled()) {
this.logger.debug("Published WebApplicationContext of servlet '" + getServletName() +
"' as ServletContext attribute with name [" + attrName + "]");
}
}
return wac;
}
// FrameworkServlet
protected WebApplicationContext createWebApplicationContext(@Nullable ApplicationContext parent) {
Class<?> contextClass = getContextClass();
if (this.logger.isDebugEnabled()) {
this.logger.debug("Servlet with name '" + getServletName() +
"' will try to create custom WebApplicationContext context of class '" +
contextClass.getName() + "'" + ", using parent context [" + parent + "]");
}
if (!ConfigurableWebApplicationContext.class.isAssignableFrom(contextClass)) {
throw new ApplicationContextException(
"Fatal initialization error in servlet with name '" + getServletName() +
"': custom WebApplicationContext class [" + contextClass.getName() +
"] is not of type ConfigurableWebApplicationContext");
}
// 通过反射实例化web上下文对象
ConfigurableWebApplicationContext wac =
(ConfigurableWebApplicationContext) BeanUtils.instantiateClass(contextClass);
wac.setEnvironment(getEnvironment());
wac.setParent(parent);
String configLocation = getContextConfigLocation();
if (configLocation != null) {
wac.setConfigLocation(configLocation);
}
// 配置并刷新web应用上下文
configureAndRefreshWebApplicationContext(wac);
return wac;
}
// FrameworkServlet
protected void configureAndRefreshWebApplicationContext(ConfigurableWebApplicationContext wac) {
if (ObjectUtils.identityToString(wac).equals(wac.getId())) {
// The application context id is still set to its original default value
// -> assign a more useful id based on available information
if (this.contextId != null) {
wac.setId(this.contextId);
}
else {
// Generate default id...
wac.setId(ConfigurableWebApplicationContext.APPLICATION_CONTEXT_ID_PREFIX +
ObjectUtils.getDisplayString(getServletContext().getContextPath()) + '/' + getServletName());
}
}
wac.setServletContext(getServletContext());
wac.setServletConfig(getServletConfig());
wac.setNamespace(getNamespace());
wac.addApplicationListener(new SourceFilteringListener(wac, new ContextRefreshListener()));
// The wac environment's #initPropertySources will be called in any case when the context
// is refreshed; do it eagerly here to ensure servlet property sources are in place for
// use in any post-processing or initialization that occurs below prior to #refresh
ConfigurableEnvironment env = wac.getEnvironment();
if (env instanceof ConfigurableWebEnvironment) {
((ConfigurableWebEnvironment) env).initPropertySources(getServletContext(), getServletConfig());
}
postProcessWebApplicationContext(wac);
applyInitializers(wac);
// 刷新web上下文 refresh方法可查看IoC容器初始化过程
wac.refresh();
}
回到 FrameworkServlet 的 initWebApplicationContext 方法,继续执行 onRefresh 方法
// DispatcherServlet
protected void onRefresh(ApplicationContext context) {
initStrategies(context);
}
初始化策略,当没有配置时会读取 DispatcherServlet.properties 中配置的默认策略
// DispatcherServlet
protected void initStrategies(ApplicationContext context) {
// 初始化文件上传处理
initMultipartResolver(context);
// 初始化本地化处理
initLocaleResolver(context);
// 初始化主题处理
initThemeResolver(context);
// 初始化处理器映射器(用来保存controller中配置的RequestMapping与Method对应关系)
initHandlerMappings(context);
// 初始化处理器适配器(用来动态匹配Method参数 包括类转换 动态赋值)
initHandlerAdapters(context);
// 初始化处理器异常处理
initHandlerExceptionResolvers(context);
// 初始化请求至视图名转换
initRequestToViewNameTranslator(context);
// 初始化视图解析器
initViewResolvers(context);
// 初始化flash映射管理器
initFlashMapManager(context);
}
DispatcherServlet.properties
org.springframework.web.servlet.LocaleResolver=org.springframework.web.servlet.i18n.AcceptHeaderLocaleResolver
org.springframework.web.servlet.ThemeResolver=org.springframework.web.servlet.theme.FixedThemeResolver
org.springframework.web.servlet.HandlerMapping=org.springframework.web.servlet.handler.BeanNameUrlHandlerMapping,\
org.springframework.web.servlet.mvc.method.annotation.RequestMappingHandlerMapping
org.springframework.web.servlet.HandlerAdapter=org.springframework.web.servlet.mvc.HttpRequestHandlerAdapter,\
org.springframework.web.servlet.mvc.SimpleControllerHandlerAdapter,\
org.springframework.web.servlet.mvc.method.annotation.RequestMappingHandlerAdapter
org.springframework.web.servlet.HandlerExceptionResolver=org.springframework.web.servlet.mvc.method.annotation.ExceptionHandlerExceptionResolver,\
org.springframework.web.servlet.mvc.annotation.ResponseStatusExceptionResolver,\
org.springframework.web.servlet.mvc.support.DefaultHandlerExceptionResolver
org.springframework.web.servlet.RequestToViewNameTranslator=org.springframework.web.servlet.view.DefaultRequestToViewNameTranslator
org.springframework.web.servlet.ViewResolver=org.springframework.web.servlet.view.InternalResourceViewResolver
org.springframework.web.servlet.FlashMapManager=org.springframework.web.servlet.support.SessionFlashMapManager
执行过程解析
当一个 post/get 请求进来后,会调用 FrameworkServlet 的 doPost/doGet 方法,这里以 post 请求为例
// FrameworkServlet
protected final void doPost(HttpServletRequest request, HttpServletResponse response)
throws ServletException, IOException {
processRequest(request, response);
}
// FrameworkServlet
protected final void processRequest(HttpServletRequest request, HttpServletResponse response)
throws ServletException, IOException {
long startTime = System.currentTimeMillis();
Throwable failureCause = null;
LocaleContext previousLocaleContext = LocaleContextHolder.getLocaleContext();
LocaleContext localeContext = buildLocaleContext(request);
RequestAttributes previousAttributes = RequestContextHolder.getRequestAttributes();
ServletRequestAttributes requestAttributes = buildRequestAttributes(request, response, previousAttributes);
WebAsyncManager asyncManager = WebAsyncUtils.getAsyncManager(request);
asyncManager.registerCallableInterceptor(FrameworkServlet.class.getName(), new RequestBindingInterceptor());
initContextHolders(request, localeContext, requestAttributes);
try {
// 执行请求
doService(request, response);
}
catch (ServletException | IOException ex) {
failureCause = ex;
throw ex;
}
catch (Throwable ex) {
failureCause = ex;
throw new NestedServletException("Request processing failed", ex);
}
finally {
resetContextHolders(request, previousLocaleContext, previousAttributes);
if (requestAttributes != null) {
requestAttributes.requestCompleted();
}
if (logger.isDebugEnabled()) {
if (failureCause != null) {
this.logger.debug("Could not complete request", failureCause);
}
else {
if (asyncManager.isConcurrentHandlingStarted()) {
logger.debug("Leaving response open for concurrent processing");
}
else {
this.logger.debug("Successfully completed request");
}
}
}
publishRequestHandledEvent(request, response, startTime, failureCause);
}
}
// DispatcherServlet
protected void doService(HttpServletRequest request, HttpServletResponse response) throws Exception {
if (logger.isDebugEnabled()) {
String resumed = WebAsyncUtils.getAsyncManager(request).hasConcurrentResult() ? " resumed" : "";
logger.debug("DispatcherServlet with name '" + getServletName() + "'" + resumed +
" processing " + request.getMethod() + " request for [" + getRequestUri(request) + "]");
}
// Keep a snapshot of the request attributes in case of an include,
// to be able to restore the original attributes after the include.
Map<String, Object> attributesSnapshot = null;
if (WebUtils.isIncludeRequest(request)) {
attributesSnapshot = new HashMap<>();
Enumeration<?> attrNames = request.getAttributeNames();
while (attrNames.hasMoreElements()) {
String attrName = (String) attrNames.nextElement();
if (this.cleanupAfterInclude || attrName.startsWith(DEFAULT_STRATEGIES_PREFIX)) {
attributesSnapshot.put(attrName, request.getAttribute(attrName));
}
}
}
// Make framework objects available to handlers and view objects.
request.setAttribute(WEB_APPLICATION_CONTEXT_ATTRIBUTE, getWebApplicationContext());
request.setAttribute(LOCALE_RESOLVER_ATTRIBUTE, this.localeResolver);
request.setAttribute(THEME_RESOLVER_ATTRIBUTE, this.themeResolver);
request.setAttribute(THEME_SOURCE_ATTRIBUTE, getThemeSource());
if (this.flashMapManager != null) {
FlashMap inputFlashMap = this.flashMapManager.retrieveAndUpdate(request, response);
if (inputFlashMap != null) {
request.setAttribute(INPUT_FLASH_MAP_ATTRIBUTE, Collections.unmodifiableMap(inputFlashMap));
}
request.setAttribute(OUTPUT_FLASH_MAP_ATTRIBUTE, new FlashMap());
request.setAttribute(FLASH_MAP_MANAGER_ATTRIBUTE, this.flashMapManager);
}
try {
doDispatch(request, response);
}
finally {
if (!WebAsyncUtils.getAsyncManager(request).isConcurrentHandlingStarted()) {
// Restore the original attribute snapshot, in case of an include.
if (attributesSnapshot != null) {
restoreAttributesAfterInclude(request, attributesSnapshot);
}
}
}
}
// DispatcherServlet
protected void doDispatch(HttpServletRequest request, HttpServletResponse response) throws Exception {
HttpServletRequest processedRequest = request;
HandlerExecutionChain mappedHandler = null;
boolean multipartRequestParsed = false;
WebAsyncManager asyncManager = WebAsyncUtils.getAsyncManager(request);
try {
ModelAndView mv = null;
Exception dispatchException = null;
try {
// 如果是MultipartContent类型则转换为MultiHttpServletRequest类型的request
processedRequest = checkMultipart(request);
multipartRequestParsed = (processedRequest != request);
// 根据request寻找对应的handler
mappedHandler = getHandler(processedRequest);
if (mappedHandler == null) {
noHandlerFound(processedRequest, response);
return;
}
// 根据处理器获取handler适配器
HandlerAdapter ha = getHandlerAdapter(mappedHandler.getHandler());
// 如果当前handler支持last-modified头处理
String method = request.getMethod();
boolean isGet = "GET".equals(method);
if (isGet || "HEAD".equals(method)) {
long lastModified = ha.getLastModified(request, mappedHandler.getHandler());
if (logger.isDebugEnabled()) {
logger.debug("Last-Modified value for [" + getRequestUri(request) + "] is: " + lastModified);
}
if (new ServletWebRequest(request, response).checkNotModified(lastModified) && isGet) {
return;
}
}
// 拦截器postHandle方法处理
if (!mappedHandler.applyPreHandle(processedRequest, response)) {
return;
}
// Actually invoke the handler.
// 处理器处理请求 返回结果试图对象
mv = ha.handle(processedRequest, response, mappedHandler.getHandler());
if (asyncManager.isConcurrentHandlingStarted()) {
return;
}
// 结果视图对象的处理
applyDefaultViewName(processedRequest, mv);
// 拦截器postHandle方法处理
mappedHandler.applyPostHandle(processedRequest, response, mv);
}
catch (Exception ex) {
dispatchException = ex;
}
catch (Throwable err) {
// As of 4.3, we're processing Errors thrown from handler methods as well,
// making them available for @ExceptionHandler methods and other scenarios.
dispatchException = new NestedServletException("Handler dispatch failed", err);
}
// 处理最终结果 渲染视图等
processDispatchResult(processedRequest, response, mappedHandler, mv, dispatchException);
}
catch (Exception ex) {
triggerAfterCompletion(processedRequest, response, mappedHandler, ex);
}
catch (Throwable err) {
triggerAfterCompletion(processedRequest, response, mappedHandler,
new NestedServletException("Handler processing failed", err));
}
finally {
if (asyncManager.isConcurrentHandlingStarted()) {
// Instead of postHandle and afterCompletion
if (mappedHandler != null) {
// 请求成功响应之后的方法
mappedHandler.applyAfterConcurrentHandlingStarted(processedRequest, response);
}
}
else {
// Clean up any resources used by a multipart request.
if (multipartRequestParsed) {
cleanupMultipart(processedRequest);
}
}
}
}
// DispatcherServlet
protected HandlerExecutionChain getHandler(HttpServletRequest request) throws Exception {
if (this.handlerMappings != null) {
// handlerMappings在启动时预先注册
for (HandlerMapping hm : this.handlerMappings) {
if (logger.isTraceEnabled()) {
logger.trace(
"Testing handler map [" + hm + "] in DispatcherServlet with name '" + getServletName() + "'");
}
// 获取处理器执行链
HandlerExecutionChain handler = hm.getHandler(request);
if (handler != null) {
return handler;
}
}
}
return null;
}
// AbstractHandlerMapping
public final HandlerExecutionChain getHandler(HttpServletRequest request) throws Exception {
// 根据request获取handler
Object handler = getHandlerInternal(request);
if (handler == null) {
// 没有查找到使用默认handler
handler = getDefaultHandler();
}
if (handler == null) {
return null;
}
// Bean name or resolved handler?
// 如果handler是字符串类型 说明是bean名称 需要获取handler bean对象
if (handler instanceof String) {
String handlerName = (String) handler;
handler = obtainApplicationContext().getBean(handlerName);
}
// 封装handler执行链
HandlerExecutionChain executionChain = getHandlerExecutionChain(handler, request);
if (CorsUtils.isCorsRequest(request)) {
CorsConfiguration globalConfig = this.globalCorsConfigSource.getCorsConfiguration(request);
CorsConfiguration handlerConfig = getCorsConfiguration(handler, request);
CorsConfiguration config = (globalConfig != null ? globalConfig.combine(handlerConfig) : handlerConfig);
executionChain = getCorsHandlerExecutionChain(request, executionChain, config);
}
return executionChain;
}
// AbstractHandlerMethodMapping
protected HandlerMethod getHandlerInternal(HttpServletRequest request) throws Exception {
// 获取request中的url 用来匹配handler
String lookupPath = getUrlPathHelper().getLookupPathForRequest(request);
if (logger.isDebugEnabled()) {
logger.debug("Looking up handler method for path " + lookupPath);
}
this.mappingRegistry.acquireReadLock();
try {
// 根据路径寻找handler
HandlerMethod handlerMethod = lookupHandlerMethod(lookupPath, request);
if (logger.isDebugEnabled()) {
if (handlerMethod != null) {
logger.debug("Returning handler method [" + handlerMethod + "]");
}
else {
logger.debug("Did not find handler method for [" + lookupPath + "]");
}
}
return (handlerMethod != null ? handlerMethod.createWithResolvedBean() : null);
}
finally {
this.mappingRegistry.releaseReadLock();
}
}
// AbstractHandlerMethodMapping
protected HandlerMethod lookupHandlerMethod(String lookupPath, HttpServletRequest request) throws Exception {
List<Match> matches = new ArrayList<>();
// 直接匹配
List<T> directPathMatches = this.mappingRegistry.getMappingsByUrl(lookupPath);
// 存在匹配 则添加到匹配列表中
if (directPathMatches != null) {
addMatchingMappings(directPathMatches, matches, request);
}
// 没有匹配 遍历所有处理方法查找
if (matches.isEmpty()) {
// No choice but to go through all mappings...
addMatchingMappings(this.mappingRegistry.getMappings().keySet(), matches, request);
}
// 存在匹配
if (!matches.isEmpty()) {
Comparator<Match> comparator = new MatchComparator(getMappingComparator(request));
matches.sort(comparator);
if (logger.isTraceEnabled()) {
logger.trace("Found " + matches.size() + " matching mapping(s) for [" + lookupPath + "] : " + matches);
}
// 排序之后获取第一个
Match bestMatch = matches.get(0);
// 有多个匹配 会找出第二个进行比较
if (matches.size() > 1) {
if (CorsUtils.isPreFlightRequest(request)) {
return PREFLIGHT_AMBIGUOUS_MATCH;
}
Match secondBestMatch = matches.get(1);
if (comparator.compare(bestMatch, secondBestMatch) == 0) {
Method m1 = bestMatch.handlerMethod.getMethod();
Method m2 = secondBestMatch.handlerMethod.getMethod();
throw new IllegalStateException("Ambiguous handler methods mapped for HTTP path '" +
request.getRequestURL() + "': {" + m1 + ", " + m2 + "}");
}
}
// 设置request参数
handleMatch(bestMatch.mapping, lookupPath, request);
// 返回匹配的url处理方法
return bestMatch.handlerMethod;
}
else {
// 处理没有匹配情况直接返回null
return handleNoMatch(this.mappingRegistry.getMappings().keySet(), lookupPath, request);
}
}
// AbstractHandlerMapping
protected HandlerExecutionChain getHandlerExecutionChain(Object handler, HttpServletRequest request) {
// 如果当前handler不是执行链类型 则创建一个新的执行链封装
HandlerExecutionChain chain = (handler instanceof HandlerExecutionChain ?
(HandlerExecutionChain) handler : new HandlerExecutionChain(handler));
// 当前url
String lookupPath = this.urlPathHelper.getLookupPathForRequest(request);
// 遍历拦截器 与当前url匹配的添加至执行链中
for (HandlerInterceptor interceptor : this.adaptedInterceptors) {
if (interceptor instanceof MappedInterceptor) {
MappedInterceptor mappedInterceptor = (MappedInterceptor) interceptor;
if (mappedInterceptor.matches(lookupPath, this.pathMatcher)) {
chain.addInterceptor(mappedInterceptor.getInterceptor());
}
}
else {
chain.addInterceptor(interceptor);
}
}
return chain;
}
// DispatcherServlet
private void processDispatchResult(HttpServletRequest request, HttpServletResponse response,
@Nullable HandlerExecutionChain mappedHandler, @Nullable ModelAndView mv,
@Nullable Exception exception) throws Exception {
boolean errorView = false;
if (exception != null) {
if (exception instanceof ModelAndViewDefiningException) {
logger.debug("ModelAndViewDefiningException encountered", exception);
mv = ((ModelAndViewDefiningException) exception).getModelAndView();
}
else {
Object handler = (mappedHandler != null ? mappedHandler.getHandler() : null);
mv = processHandlerException(request, response, handler, exception);
errorView = (mv != null);
}
}
// Did the handler return a view to render?
if (mv != null && !mv.wasCleared()) {
// 渲染
render(mv, request, response);
if (errorView) {
WebUtils.clearErrorRequestAttributes(request);
}
}
else {
if (logger.isDebugEnabled()) {
logger.debug("Null ModelAndView returned to DispatcherServlet with name '" + getServletName() +
"': assuming HandlerAdapter completed request handling");
}
}
if (WebAsyncUtils.getAsyncManager(request).isConcurrentHandlingStarted()) {
// Concurrent handling started during a forward
return;
}
if (mappedHandler != null) {
mappedHandler.triggerAfterCompletion(request, response, null);
}
}
// DispatcherServlet
protected void render(ModelAndView mv, HttpServletRequest request, HttpServletResponse response) throws Exception {
// Determine locale for request and apply it to the response.
// 设置本地化
Locale locale =
(this.localeResolver != null ? this.localeResolver.resolveLocale(request) : request.getLocale());
response.setLocale(locale);
View view;
String viewName = mv.getViewName();
if (viewName != null) {
// We need to resolve the view name.
// 解析视图名获取视图对象
view = resolveViewName(viewName, mv.getModelInternal(), locale, request);
if (view == null) {
throw new ServletException("Could not resolve view with name '" + mv.getViewName() +
"' in servlet with name '" + getServletName() + "'");
}
}
else {
// No need to lookup: the ModelAndView object contains the actual View object.
view = mv.getView();
if (view == null) {
throw new ServletException("ModelAndView [" + mv + "] neither contains a view name nor a " +
"View object in servlet with name '" + getServletName() + "'");
}
}
// Delegate to the View object for rendering.
if (logger.isDebugEnabled()) {
logger.debug("Rendering view [" + view + "] in DispatcherServlet with name '" + getServletName() + "'");
}
try {
if (mv.getStatus() != null) {
response.setStatus(mv.getStatus().value());
}
// 委托给视图进行渲染
view.render(mv.getModelInternal(), request, response);
}
catch (Exception ex) {
if (logger.isDebugEnabled()) {
logger.debug("Error rendering view [" + view + "] in DispatcherServlet with name '" +
getServletName() + "'", ex);
}
throw ex;
}
}
整个配置过程及执行过程完成。
参考资料
Spring源码深度解析
https://blog.youkuaiyun.com/a295277302/article/details/70234229
https://blog.youkuaiyun.com/heroqiang/article/details/79037456

本文详细解析了Spring MVC从初始化到处理HTTP请求的全过程,包括DispatcherServlet如何配置上下文,初始化九大组件,以及请求处理流程,如处理器映射、适配、视图渲染等。
3468

被折叠的 条评论
为什么被折叠?



