转载至:https://blog.youkuaiyun.com/sinat_39456789/article/details/88181981
1.futrue 接口,callable接口

Callable接口代表一段可以调用并返回结果的代码;Future接口表示异步任务,是还没有完成的任务给出的未来结果。所以说Callable用于产生结果,Future用于获取结果。
Callable接口使用泛型去定义它的返回类型。Executors类提供了一些有用的方法在线程池中执行Callable内的任务。由于Callable任务是并行的(并行就是整体看上去是并行的,其实在某个时间点只有一个线程在执行),我们必须等待它返回的结果。
java.util.concurrent.Future对象为我们解决了这个问题。在线程池提交Callable任务后返回了一个Future对象,使用它可以知道Callable任务的状态和得到Callable返回的执行结果。Future提供了get()方法让我们可以等待Callable结束并获取它的执行结果。
在Future接口中声明了5个方法,下面依次解释每个方法的作用:
cancel方法用来取消任务,如果取消任务成功则返回true,如果取消任务失败则返回false。参数mayInterruptIfRunning表示是否允许取消正在执行却没有执行完毕的任务,如果设置true,则表示可以取消正在执行过程中的任务。如果任务已经完成,则无论mayInterruptIfRunning为true还是false,此方法肯定返回false,即如果取消已经完成的任务会返回false;如果任务正在执行,若mayInterruptIfRunning设置为true,则返回true,若mayInterruptIfRunning设置为false,则返回false;如果任务还没有执行,则无论mayInterruptIfRunning为true还是false,肯定返回true。
isCancelled方法表示任务是否被取消成功,如果在任务正常完成前被取消成功,则返回 true。
isDone方法表示任务是否已经完成,若任务完成,则返回true;
get()方法用来获取执行结果,这个方法会产生阻塞,会一直等到任务执行完毕才返回;
get(long timeout, TimeUnit unit)用来获取执行结果,如果在指定时间内,还没获取到结果,就直接返回null。
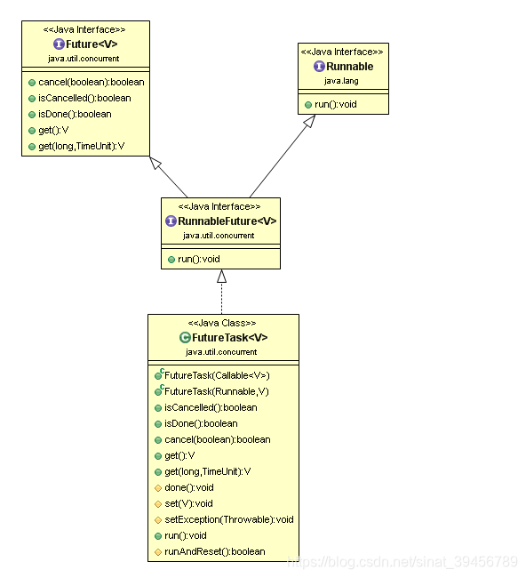
FutureTask
FutureTask实现了RunnableFuture接口


FutureTask的构造方法有两种,其实最终都是赋值callable2.范例
@Configuration
@EnableAsync
public class AsyncCofig {
@Value("${Executor.corePoolSize}")
private int corePoolSize;
@Value("${Executor.maxPoolSize}")
private int maxPoolSize;
@Value("${Executor.queueCapacity}")
private int queueCapacity;
@Bean
public ThreadPoolTaskExecutor taskExecutor() {
ThreadPoolTaskExecutor executor = new ThreadPoolTaskExecutor();
executor.setCorePoolSize(corePoolSize);
executor.setMaxPoolSize(maxPoolSize);
executor.setQueueCapacity(queueCapacity);
executor.initialize();
return executor;
}
}
public class CallableTask implements Callable<String> {
@Override
public String call(){
return Thread.currentThread().getName();
}
}
public class FutrueTest extends BaseTest {
@Autowired
private ThreadPoolTaskExecutor executor;
@Test
public void test() throws ExecutionException, InterruptedException {
List<String> dataList = new ArrayList<>();
FutureTask<String> futureTask1 = new FutureTask<>(new CallableTask());
FutureTask<String> futureTask2 = new FutureTask<>(new CallableTask());
executor.submit(futureTask1);
executor.submit(futureTask2);
System.out.println(futureTask1.isDone());
String result1 = futureTask1.get();
dataList.add(result1);
String result2 = futureTask2.get();
dataList.add(result2);
System.out.println(JSONObject.toJSONString(dataList));
}
}
console 结果

本文深入解析了Java中Callable与Future接口的功能与应用,探讨了如何使用Callable创建可返回结果的异步任务,以及如何通过Future获取这些任务的结果。同时,文章还提供了具体的代码示例,展示了如何配置线程池来执行Callable任务,并通过FutureTask获取执行结果。
905

被折叠的 条评论
为什么被折叠?



