近日,OxyGent多智能体协作框架发布新版本,支持新特性包括:智能体之间的多模态信息传递、细粒度的消息控制、MCP重连与请求头、前端流式输出等,可以通过 pip install oxygent==1.0.8 升级体验。
开源3个多月以来,OxyGent凭借其模块化、高可用的设计,已在京东内部及外部社区多个业务场景中有效支撑智能体技术落地,持续推动AI应用的发展与创新,收获1700多个宝贵Star。欢迎技术开发者们体验反馈。
GitHub:https://github.com/jd-opensource/OxyGent
官网了解更多:https://oxygent.jd.com
01
OxyGent 让你像搭积木一样灵活组合构建多智能体系统
OxyGent是京东零售开源的多智能体协作框架:将 Agent、Tool、LLM 和 Flow 统一抽象为可插拔的原子 AI 组件 Oxy,开发者可以像搭积木一样灵活组合构建多智能体系统:
遵循 Stateless 设计理念,并融入 AOP 设计思想,具备极致扩展能力与全链路决策追溯能力;
打破常规固定流程编排模式,转向通过定义 Oxy 间的权限关系来构建多智能体系统,能够根据不同任务进行动态规划,并实时生成实际调用流程图;
通过构建-推理-进化的闭环智能体流水线,实现了 Oxy 的无缝集成、系统弹性扩展和持续优化,为 AI 生态发展提供全新可能。
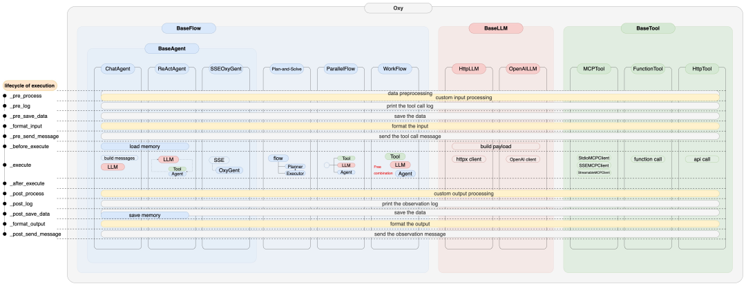
1、Oxy执行生命周期
Oxy的执行生命周期通过一系列步骤来管理和协调多智能体系统中的不同组件。这些步骤确保数据在正确的时间被处理、记录、保存和发送。包括:
_pre_process: 在执行任何操作之前进行数据预处理。包括数据清理、格式化或其他准备工作。
_pre_log: 打印工具调用日志,用于记录即将进行的操作,以便后续追踪和分析。
_pre_save_data: 在执行之前保存数据。这可能涉及将当前状态或输入数据保存到存储中,以便后续使用。
_format_input: 格式化输入数据,以确保其符合后续处理步骤的要求。
_pre_send_message: 发送工具调用消息,准备将格式化后的数据发送给其他组件或系统。
_before_execute: 在实际执行之前加载内存或其他必要的资源,以确保执行环境的准备。
_execute: 实际执行步骤,运行主要的计算或处理逻辑。
_after_execute: 执行完成后,进行后续处理,例如释放资源或进行初步结果分析。
_post_process: 自定义输出处理,处理执行后的数据以准备后续步骤。
_post_log: 打印观察日志,记录执行结果和观察,以便后续分析和追踪。
_post_save_data: 执行后保存数据,将结果或状态保存到存储中。
_format_output: 格式化输出数据,以确保其符合后续使用或发送的要求。
_post_send_message: 发送结果消息,将处理后的数据或结果发送给其他组件或系统。
整个生命周期通过这些步骤确保了数据的流动和处理的顺序,支持多智能体系统的动态规划和实时生成调用流程图。不同的组件在这个生命周期中协同工作,实现无缝集成和持续优化。

2、OxyGent四大数据作用域
OxyGent 框架提供了四大数据作用域,包括 Application 域、SessionGroup 域、Request 域和 Node 域,分别可以通过 oxy_request.get/set_global_data()、oxy_request.get/set_group_data()、oxy_request.get/set_shared_data() 和 oxy_request.get/set_arguments() 方法灵活读写对应的数据。从而实现不同层级的数据隔离与共享,显著提升了多智能体协作场景下的数据管理效率和开发便利性。

02
OxyGent在京东与社区的实用场景
目前 OxyGent 框架已在京东内部多个业务场景中有效落地智能体技术,还通过了众多社区开发者的落地反馈,有效验证了可用性与可扩展性。
1、京东内部实用场景
SOP场景
在标准操作流程(SOP)场景中,OxyGent 框架支持将业务流程拆分为多个智能体,每个智能体负责流程中的一个具体环节,例如审批、数据校验或通知。顶层智能体负责整体流程调度与进度监控,中层和底层智能体则自动完成各自分配的任务。通过这种多层级分工,流程执行效率有所提升,同时便于流程追踪和异常处理,适用于工单流转、合同审批等标准化业务。RAG问答场景
在 RAG 问答场景下,OxyGent 框架支持通过多层级智能体协作实现检索和生成结合的问答系统。顶层智能体负责任务分配和结果整合,检索智能体查找相关知识内容,生成智能体基于检索结果生成答案,评审智能体进行质量检查。这样可以提升问答的准确性和相关性,适用于企业知识库、智能客服等需要自动化问答的应用。数据分析场景
基于 OxyGent,在数据分析场景中支持自动化完成数据采集、预处理、分析和可视化等步骤。顶层智能体负责分析流程的设计和协调,各层智能体分别承担数据抓取、清洗、分析建模和结果展示等任务。智能体之间的数据流串联,使数据分析流程更加规范和高效,适合自动报表生成、异常检测等数据驱动场景。工具调用场景
在工具调用场景下,OxyGent 框架支持根据任务需求自动选择和调用外部工具或服务。顶层智能体负责任务解析和工具选择,工具智能体封装具体的操作接口,监控智能体跟踪工具调用状态并处理异常。通过多智能体分工,可以实现跨平台、跨系统的自动化操作,提高办公和运维的效率。多层级分类场景
在多层级分类场景中,OxyGent 框架支持通过顶层智能体进行整体分类流程管理,分层分类智能体逐级细化分类对象,例如先进行大类分组,再细分为子类或具体标签。标签智能体负责为分类对象补充元数据或属性,增强分类结果的丰富性和检索能力。各智能体协作实现复杂对象的自动分层分类和标签赋予,支持灵活扩展和维护分类体系。该场景适用于文本标签、产品分级、风险分层等需要多层级组织和检索的应用,提升分类的准确性和一致性。2、社区开发者实测反馈
除了京东内部应用,OxyGent还通过项目实践和社区开发者反馈,展现了在指标查询、工具自动化调用、流程图生成以及慢 SQL 治理等典型场景的可用性与可扩展性。例如:
基于多智能体协作,实现了自然语言到 SQL 的智能转换和自动执行,支持多维度指标一致性验证;
结合 JoyCode 的低代码能力,开发了网页信息提取与文件操作自动化方案,用户可用自然语言完成网页搜索和文件处理;
在可视化方面,通过智能体调用本地 API 自动生成和渲染流程图代码;
在数据库优化方面,智能体能够自动诊断慢 SQL 并生成治理建议,提升系统性能。
这些应用案例充分验证了 OxyGent 作为企业级开源智能体平台的实用性和拓展能力。
03
手把手教学:从入门到高阶
想要快速上手?我们此前已发布过详细教程,展示了如何基于OxyGent框架,仅用20行代码即可快速启动你的第一个智能体。还有手把手带您完成智能体开发的全流程,包括环境安装、模型注册、MCP工具集成、智能体注册、可视化界面调试、多智能体协作,乃至分布式智能体部署等环节。
教程链接:一站式带你用OxyGent实现智能体的构建、部署与进化
04
社区共建:从问题解答到代码贡献的生态活力
在开发者社群的测试与使用过程中,我们汇总了一些常见问题,例如:如何对接不同厂商的LLM API、如何接入MCP工具、如何实现RAG等。这些问题目前已在社区交流中找到解决路径,这正体现了OxyGent良好的开发者友好性。
社区的创造力远不止于此。前一段时间OxyGent团队组织的智能体工具创新赛,更是涌现了大量优秀的外部案例与代码贡献。智能体大赛部分优秀案例展示如下:


05
特别致谢:每一颗星,都是我们前行的光
OxyGent上线3个月,1700个Star被亮点。每一颗宝贵的Star,不仅是对OxyGent框架的认可,更是来自每一位开发者伙伴的信任与支持。最近,我们收集了所有(截至12月4日之前)为项目点亮 Star 的朋友的 GitHub 头像,拼凑成了这张独一无二的项目 Logo。OxyGent团队想用一种特别的方式,珍藏这份情谊。

这份由我们共同绘制的画卷,将继续更新!
525

被折叠的 条评论
为什么被折叠?



