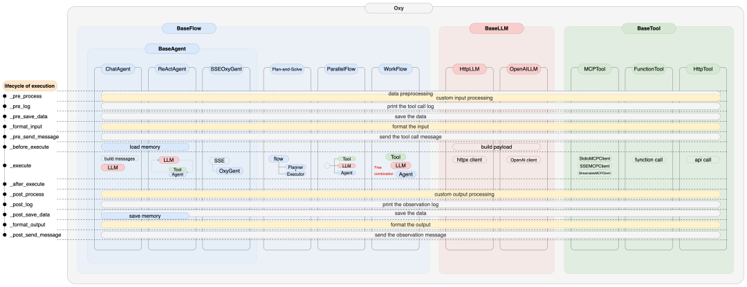
OxyGent 多智能体协作框架

开源地址:https://github.com/jd-opensource/OxyGent
官网地址:https://oxygent.jd.com
Pypi地址:https://pypi.org/project/oxygent
20行代码快速启动
以下代码已上传至Github仓库demo分支:https://github.com/jd-opensource/OxyGent/tree/demo/oxygent_demo
安装环境
python环境(3.10及以上版本)
conda create -n oxy_env python==3.10conda activate oxy_envoxygent环境
pip install oxygentNode.js环境(如果使用MCP工具)
https://nodejs.org/zh-cn 下载安装即可
Hello World

新建 .env 文件设置环境变量:DEFAULT_LLM_API_KEY = "<大模型的key>"DEFAULT_LLM_BASE_URL = "<大模型的url>"DEFAULT_LLM_MODEL_NAME = "<大模型的name>"
启动
RAG


MoA

让智能体自主调用工具


SSE MCP 工具


FunctionHub 工具

用任意工具注册方式(FunctionHub、LocalMCP、SSEMCP),启动后都是以下效果
外部 MCP 工具


自动召回topK个工具


进入节点可视化页面
积木式搭建多智能体
多智能体


多层级智能体


结合Workflow

Reflexion机制


Why?
智能体快速部署
数据持久化
框架具备完善的数据存储机制,可用于后续的SFT训练或RL训练。
限制任意节点的并发数量


多环境配置部署

分布式


更多高阶用法
多模态
按权重过滤执行过程的Memory
检索更多工具
自定义大模型输出解析器
自定义SSE接口
结果后处理或格式化
智能体同时调用多个工具
从中间节点重启任务
Plan-and-Solve范式
……

250

被折叠的 条评论
为什么被折叠?



