一、Dubbo简介
Dubbo是一款典型的高扩展、高性能、高可用的RPC微服务框架,用于解决微服务架构下的服务治理与通信问题。其核心模块包含【RPC通信】和【服务治理】,其中服务治理又分为服务注册与发现、服务容错、负载均衡、流量调度等。今天将重点介绍Dubbo的服务注册与发现。
二、SPI机制
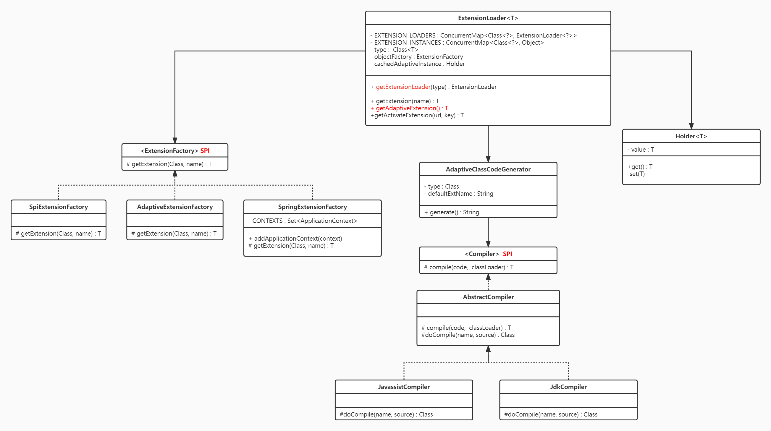
在介绍服务注册发现之前,先简单介绍一下贯穿整个Dubbo源码,也是Dubbo实现自适应扩展的核心--SPI机制,下图为Dubbo SPI实现的简单类图。

•1、Dubbo SPI原理:通过读取相应的配置文件找到具体实现类,然后通过以下两种方式实例化对象:(1)通过自适应的动态字节码编译技术,生成相应的动态代理类,(2)利用反射机制实现实例化。相较于Java SPI,Dubbo SPI实现了内部的IoC和Aop
•2、Dubbo SPI 优点:(1)高扩展:用户可以根据实际业务需求扩展相应的实现模块,包含字节码编译技术、rpc协议、通信方式、注册方式等,(2)解耦:通过封装SPI调用机制,架构上实现了上层应用与底层逻辑之间的解耦,为高扩展提供了支撑条件
•3、Dubbo SPI 常用样例(以getExtension和getAdaptiveExtension为例)
配置文件内容
test1=com.dubbo.demo.service.TestServiceimpl
test2=com.dubbo.demo.service.TestServiceImpl2
一、通过getExtension方法生成实例
ExtensionLoader<TestService> extensionLoader = ExtensionLoader.getExtensionLoader(TestService.class);
TestService t1 = extensionLoader.getExtension("test1");
TestService t2 = extensionLoader.getExtension("test2");
二、通过getAdaptiveExtension生成实例(方法中需要@Adaptive注解,参数会对URL校验)
TestService testService = ExtensionLoader.getExtensionLoader(TestService.class).getAdaptiveExtension();
URL url = new URL("test", "localhost", 8080, new String[]{"test.service", "test1"});
testService.sayHello("bbb", url);
调用getAdaptiveExtension方法最终会生成相应的代理类,最终生成的代理类会根据URL参数里面的protocol决定(以内部Protocol为例)

三、服务注册
1、服务注册流程

2、服务注册类图详解

3、服务注册步骤
(1)步骤一:初始化配置(类图:抽象Config与初始化配置)
首先需要实例化ServiceConfig实例,声明“注册接口、接口实例、注册中心配置”,其中“ServiceBean”是实现Spring与Dubbo整合的桥梁。然后会由DubboBootstrap调用initialize方法实现configManager和Environment的初始化,其中就包括将ServiceConfig中的配置转换成内部封装的协议(ApplicationModel、ProviderModel等)
private static void startWithExport() throws InterruptedException {
//初始化配置
ServiceConfig<DemoServiceImpl> service = new ServiceConfig<>();
service.setInterface(DemoService.class);
service.setRef(new DemoServiceImpl());
service.setApplication(new ApplicationConfig("dubbo-demo-api-provider"));
service.setRegistry(new RegistryConfig("zookeeper://127.0.0.1:2181"));
//服务注册入口
service.export();
}
public synchronized void export() {
if (bootstrap == null) {
bootstrap = DubboBootstrap.getInstance();
// compatible with api call.
if (null != this.getRegistry()) {
bootstrap.registries(this.getRegistries());
}
//初始化配置()
bootstrap.initialize();
}
......
if (shouldDelay()) {
DELAY_EXPORT_EXECUTOR.schedule(this::doExport, getDelay(), TimeUnit.MILLISECONDS);
} else {
//服务注册
doExport();
}
exported();
}
(2)步骤二:组装URL
根据初始化配置组转注册接口服务的URL。其中URL也是Dubbo内部通过@Adaptive注解实现SPI的核心,通过修改URL的头部协议(如:register、dubbo、injvm等),在调用
private static final Protocol PROTOCOL = ExtensionLoader.getExtensionLoader(Protocol.class).getAdaptiveExtension();
PROTOCOL.export(wrapperInvoker)
该方法的时候,会根据不同的协议切换不通的实现类,实现了Dubbo技术架构与业务逻辑的解耦。
private void doExportUrls() {
//组装后的URL格式样例
//registry://127.0.0.1:2181/org.apache.dubbo.registry.RegistryService?application=dubbo-demo-api-provider&dubbo=2.0.2&pid=26212®istry=zookeeper×tamp=1663049763199
List<URL> registryURLs = ConfigValidationUtils.loadRegistries(this, true);
int protocolConfigNum = protocols.size();
for (ProtocolConfig protocolConfig : protocols) {
//组装pathKey : org.apache.dubbo.demo.DemoService
String pathKey = URL.buildKey(getContextPath(protocolConfig)
.map(p -> p + "/" + path)
.orElse(path), group, version);
//保存接口服务
repository.registerService(pathKey, interfaceClass);
//服务注册
doExportUrlsFor1Protocol(protocolConfig, registryURLs, protocolConfigNum);
}
}
(3)步骤三:Invoker封装(类图:Ref -> Invoker)
通过内置的动态字节码编译(默认javassist)生成Invoker代理类,然后通过反射机制生成Wrapper实例。其中Invoker是Dubbo的核心模型,Invoker是Dubbo中的实体域,也就是真实存在的。其他模型都向它靠拢或转换成它
private void doExportUrlsFor1Protocol(ProtocolConfig protocolConfig, List<URL> registryURLs, int protocolConfigNum) {
......
//组装新的URL
//dubbo://2.0.0.1:20880/org.apache.dubbo.demo.DemoService?anyhost=true&application=dubbo-demo-api-provider&bind.ip=2.0.0.1&bind.port=20880&default=true&deprecated=false&dubbo=2.0.2&dynamic=true&generic=false&interface=org.apache.dubbo.demo.DemoService&methods=sayHello,sayHelloAsync&pid=46528&release=&service.name=ServiceBean:/org.apache.dubbo.demo.DemoService&side=provider×tamp=1663051456562
URL url = new URL(name, host, port, getContextPath(protocolConfig).map(p -> p + "/" + path).orElse(path), map);
......
//Invoker封装
Invoker<?> invoker = PROXY_FACTORY.getInvoker(ref, (Class) interfaceClass,
registryURL.addParameterAndEncoded(EXPORT_KEY, url.toFullString()));
//wrapper
DelegateProviderMetaDataInvoker wrapperInvoker = new DelegateProviderMetaDataInvoker(invoker, this);
//服务注册(此时URL头部协议变成了register,实际会调用RegistryProtocol)
Exporter<?> exporter = PROTOCOL.export(wrapperInvoker);
exporters.add(exporter);
}
# PROXY_FACTORY
public <T> Invoker<T> getInvoker(T proxy, Class<T> type, URL url) {
// 动态代理类生成,反射生成实例
final Wrapper wrapper = Wrapper.getWrapper(proxy.getClass().getName().indexOf('$') < 0 ? proxy.getClass() : type);
return new AbstractProxyInvoker<T>(proxy, type, url) {
@Override
protected Object doInvoke(T proxy, String methodName,
Class<?>[] parameterTypes,
Object[] arguments) throws Throwable {
return wrapper.invokeMethod(proxy, methodName, parameterTypes, arguments);
}
};
}
(4)步骤四:Exporter封装(类图:Invoker-> Exporter)
此时会依次调用RegistryProtocol 、DubboProtocol 将Invoker封装成Exporter,并将封装后的Exporter存储到本地map中(类似于spring bean)。然后会调用底层通信服务(默认netty)进行端口监听,此时会通过责任链模式封装Exchanger与Transporter,用于处理网络传输消息的编码/解码。
# RegistryProtocol : export
public <T> Exporter<T> export(final Invoker<T> originInvoker) throws RpcException {
......
//此时URL头部协议已变成dubbo
//dubbo://2.0.0.1:20880/org.apache.dubbo.demo.DemoService?anyhost=true&application=dubbo-demo-api-provider&bind.ip=2.0.0.1&bind.port=20880&default=true&deprecated=false&dubbo=2.0.2&dynamic=true&generic=false&interface=org.apache.dubbo.demo.DemoService&methods=sayHello,sayHelloAsync&pid=56036&release=&service.name=ServiceBean:/org.apache.dubbo.demo.DemoService&side=provider×tamp=1663052353098
providerUrl = overrideUrlWithConfig(providerUrl, overrideSubscribeListener);
// export invoker
final ExporterChangeableWrapper<T> exporter = doLocalExport(originInvoker, providerUrl);
// 此时Registry实例默认是ZookeeperRegistry
final Registry registry = getRegistry(originInvoker);
final URL registeredProviderUrl = getUrlToRegistry(providerUrl, registryUrl);
// decide if we need to delay publish
boolean register = providerUrl.getParameter(REGISTER_KEY, true);
if (register) {
//底层调用ZK,创建node节点
registry.register(registeredProviderUrl);
}
....
}
# RegistryProtocol : doLocalExport
private <T> ExporterChangeableWrapper<T> doLocalExport(final Invoker<T> originInvoker, URL providerUrl) {
String key = getCacheKey(originInvoker);
return (ExporterChangeableWrapper<T>) bounds.computeIfAbsent(key, s -> {
Invoker<?> invokerDelegate = new InvokerDelegate<>(originInvoker, providerUrl);
//此时会调用DubboProtocol进行exporter封装
return new ExporterChangeableWrapper<>((Exporter<T>) protocol.export(invokerDelegate), originInvoker);
});
}
# DubboProtocol : export
public <T> Exporter<T> export(Invoker<T> invoker) throws RpcException {
......
// export service.
String key = serviceKey(url);
//exporter封装
DubboExporter<T> exporter = new DubboExporter<T>(invoker, key, exporterMap);
exporterMap.put(key, exporter);
......
//开启服务监听
openServer(url);
optimizeSerialization(url);
return exporter;
}
(5)步骤五:注册服务节点
封装Exporter并开启服务端口监听后,会调用注册中心(默认Zookeeper)注册服务节点信息
# RegistryProtocol : export
public <T> Exporter<T> export(final Invoker<T> originInvoker) throws RpcException {
......
//此时URL头部协议已变成dubbo
//dubbo://2.0.0.1:20880/org.apache.dubbo.demo.DemoService?anyhost=true&application=dubbo-demo-api-provider&bind.ip=2.0.0.1&bind.port=20880&default=true&deprecated=false&dubbo=2.0.2&dynamic=true&generic=false&interface=org.apache.dubbo.demo.DemoService&methods=sayHello,sayHelloAsync&pid=56036&release=&service.name=ServiceBean:/org.apache.dubbo.demo.DemoService&side=provider×tamp=1663052353098
providerUrl = overrideUrlWithConfig(providerUrl, overrideSubscribeListener);
// export invoker
final ExporterChangeableWrapper<T> exporter = doLocalExport(originInvoker, providerUrl);
// 此时Registry实例默认是ZookeeperRegistry
final Registry registry = getRegistry(originInvoker);
final URL registeredProviderUrl = getUrlToRegistry(providerUrl, registryUrl);
// decide if we need to delay publish
boolean register = providerUrl.getParameter(REGISTER_KEY, true);
if (register) {
//底层调用ZK,创建node节点
registry.register(registeredProviderUrl);
}
....
}
四、总结
至此,Dubbo服务注册的整体流程已大致结束,文中如有不当或者错误观点,欢迎大家评论区指出。感兴趣的同学,可以关注后续“Dubbo架构设计与源码解析”系列的文章。

本文详细解读Dubbo服务注册过程,涉及SPI机制、配置、URL组装、Invoker与Exporter封装,以及与Zookeeper Registry的交互,助你理解微服务架构下的服务治理关键环节。
152

被折叠的 条评论
为什么被折叠?



