前两天看到字节一个老哥写的帖子,提到高阶开发者必须掌握的技能,其中他明确提出了“精通MySQL”。
为啥MySQL对开发人员如此重要?
第一,不管你去面试哪家公司,数据库是必问项,而MySQL使用范围广,无论如何是避不开的;
第二,你对MySQL掌握的越深入,意味着你能做的事情越多。
实现业务功能,要懂基本的SQL语句;
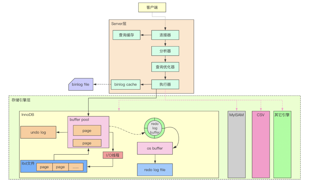
性能优化,那么索引、引擎就要摸透;
想分库分表,主从同步机制、读写分离你就得了解;
安全方面,你得知道权限、备份、日志等等;
涉及到云数据库,就得懂源码及瓶颈。

我在面试的时候也经常看到一些程序员写“精通MySQL”,但大多数人对精通存在一定误区。
由于业务需求,我们常常需要对MySQL进行优化,而优化并不总是对一个单纯环境进行,还可能是面对一个复杂的已投产系统。
对于大部分程序员来说,MySQL用了很久,但依然会出现面对棘手问题束手无策的状况,大多是因为对数据库出现问题的情况和处理思路模糊不清。
我入行前3年也会有这样的问题,看了很多大咖的分享。总结下来,任何一项技术的体系都是庞杂的,想要真正掌握,就需要摸透底层逻辑,这样才能以不变应万变。
前段时间和玄姐(前58集团技术主席孙玄)聊,收获颇多。他谈到,以架构师的思路和视野学习 MySQL ,既能够夯实分库分表、分布式部署等核心技术点,又能够掌握普通开发者,难以触及的 MySQL 架构设计方法论。你在数据库层面,在工作中、团队里、面试时,也就拥有了同行难以复制的核心竞争力。
为帮助更多开发工程师、架构师掌握 MySQL 核心,玄姐联手快狗打车CTO沈剑、前58集团高级架构师陈东,结合10多年一线大厂实践经验,打磨了一套《3天挑战架构师级MySQL海量数据设计与实践》在线专栏课。3天时间,名师将带你深入学习架构师级 MySQL,掌握核心架构技术,并在千亿级企业真实海量数据案例中(电商、微信等),培养你的 MySQL 实战能力。

原价 ¥499,限时 ¥0.99 立刻学习!
????????????
还能免费领【10套私房干货视频合集】
和【阿里、字节必问面试题】
本公号仅前50名有效,先到先得
课程原价499,现在花0.99就能拿下!6月21 - 23日,3天精讲,绝对是市面上非常高质量的一门MySQL架构设计实践精品课,也是P7架构师必须掌握的核心技能!
01
我为什么向你推荐这门课?
3天时间,搞定3大核心知识点。主讲东哥将结合他在58集团的高级架构师经验,手把手带你掌握 MySQL 架构体系设计,揭秘存储、锁、事务等核心技术原理,并在腾讯、阿里的真实项目中,加深你对分库分表等核心技能的理解。
模块一:MySQL 架构体系深入剖析
全面拆解 MySQL 架构体系设计,教会你如何通过架构师的视角,审视数据库核心架构的技术要点,彻底拆解存储引擎、锁、事务原理与架构设计。
模块二:千亿级海量数据分库分表方法论
深入讲解在千亿级海量数据并发场景下,MySQL 如何通过分库分表方案,满足业务需求,同时解读一线大厂惯用的分库分表方法论,助你轻松搞定面试难题。
模块三:真实案例实战篇
彻底揭秘电商平台商品数据、推送消息数据等分库分表真实案例实战,同时包含,万亿级微信消息数据真实场景解读,以及阿里巴巴 Seata 应用设计实战。

02
3天时间,你能学会什么?
通过学习,你将精通包括MySQL架构设计深入剖析篇、千亿级企业海量数据分库分表方法论提炼篇、千亿级企业海量数据真实案例设计与实践等核心实战内容,通过通俗易懂的企业案例式讲解,带你真正掌握架构师级MySQL海量数据设计与实践,从而在成为优秀架构师的路上越走越快!
在真实项目实践中,获取和提升以下能力:
掌握MySQL架构体系的设计原理;
掌握MySQL存储引擎、索引、事务等实现原理;
掌握千亿级企业海量数据分库分表设计方法论;
掌握海量数据分库分表带来的数据路由与分布式事务解决方案设计能力;
掌握千亿级企业海量数据真实案例(电商、微信等)设计与实践;
具备架构师灵活应用、优化和分析数据库的能力,再也不用担心微服务下数据分片的问题,具备应对海量数据存储的设计能力。
03
谁带你学?有哪些课程服务?
明星级教学教研团队,全流程服务有保障
金牌教研团,平均从业年限10年以上,具备大厂实战经验,对技术深度钻研,对教学精益求精,历时半年精打细磨。

行业大咖级主讲,前58集团架构师,前转转公司架构平台部负责人,主导转转基础架构部门从0到1的建设。

备教测练评学习闭环,帮助学员循序渐进提升技术硬实力,老师全程辅导,稳步提升职场软实力。

名师好评如潮
教研教学双向保障


左右滑动查看更多
适合人群
如果你是一名:
✔ 后端开发工程师(Java/Go/C++/PHP等语言方向)
✔ 后端业务架构师(Java/Go/C++/PHP等语言方向)
✔ 后端系统架构师(Java/Go/C++/PHP等语言方向)
✔ 云原生开发工程师
✔ 云原生架构师
✔ DBA/运维/大数据等方向开发工程师
✔ DBA/运维/大数据等方向架构师
✔ 硬件/嵌入式开发工程师
✔ 硬件/嵌入式架构师
......
那么MySQL这门实战课正是为你量身定做的!
架构师级 MySQL 的真实项目实战课
你需要真正掌握它!
15个节点名师打造的干货内容
3天精讲
原价499,限时扫码0.99
体系化搞懂主流数据库 MySQL 实战!
还能免费领
【10套私房干货视频合集】
+【阿里、字节必问面试题】
????????????
本公众号仅限前50名特惠购买
购买后请您耐心等待课程顾问通过

点击“阅读原文”,了解更多课程内容!
2408

被折叠的 条评论
为什么被折叠?



