上一节(http://blog.youkuaiyun.com/jackljf/article/details/7921347)我们讲了Soap UI的简单使用,以及测试方法,本节我们讲一下soap UI的负载测试。
1、在服务上右键,选择New TestSuite

2、在弹出的TestSuite1窗口中选择TestCase左下方的按钮,会弹出New TestCase窗口,输入相关名称。

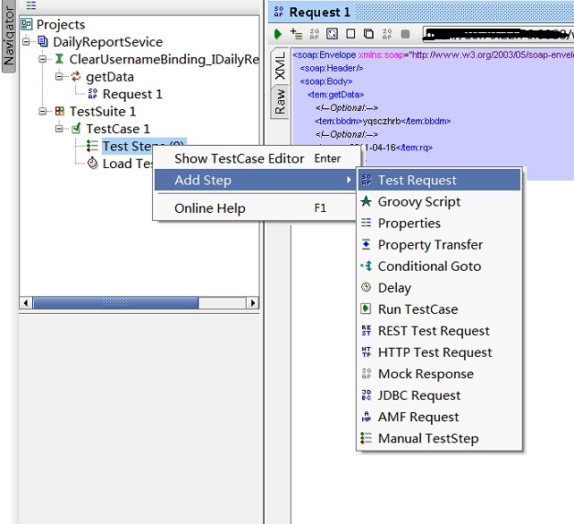
3、在Project区域,在Test Steps中右键

输入名称后会弹出,服务中的函数,选择相应的函数

4、把上节Request1请求区域的内容靠到TestRequest1中,并配置Request的属性,测试一下是否成功。

5、在Project 区域的Load Test右键,弹出如下图,设置相关的参数,即可点击 进行测试。(threads:并发用户数,Test Delay:服务器思考时间,Limit:时间限制)

6、查看测试结果,平均耗时54.57ms

4260

被折叠的 条评论
为什么被折叠?



