不论在工作中,亦或是求职面试,Spring Boot已经成为我们必知必会的技能项。除了某些老旧的政府项目或金融项目持有观望态度外,如今的各行各业都在飞速的拥抱这个已经不是很新的Spring启动框架。
当然,作为Spring Boot的精髓,自动配置原理的工作过程往往只有在“面试”的时候才能用得上,但是如果在工作中你能够深入的理解Spring Boot的自动配置原理,将无往不利。
Spring Boot的出现,得益于“习惯优于配置”的理念,没有繁琐的配置、难以集成的内容(大多数流行第三方技术都被集成),这是基于Spring 4.x提供的按条件配置Bean的能力。
初识Spring Boot时我们就知道,Spring Boot有一个全局配置文件:application.properties或application.yml。
我们的各种属性都可以在这个文件中进行配置,最常配置的比如:server.port、logging.level.* 等等,然而我们实际用到的往往只是很少的一部分,那么这些属性是否有据可依呢?答案当然是肯定的,这些属性都可以在官方文档中查找到:
https://docs.spring.io/spring-boot/docs/2.1.0.RELEASE/reference/htmlsingle/#common-application-properties

(所以,话又说回来,找资料还得是官方文档,百度出来一大堆,还是稍显业余了一些)
除了官方文档为我们提供了大量的属性解释,我们也可以使用IDE的相关提示功能,比如IDEA的自动提示,和Eclipse的YEdit插件,都可以很好的对你需要配置的属性进行提示,下图是使用Eclipse的YEdit插件的效果,Eclipse的版本是:STS 4。

以上,是Spring Boot的配置文件的大致使用方法,其实都是些题外话。
那么问题来了:这些配置是如何在Spring Boot项目中生效的呢?那么接下来,就需要聚焦本篇博客的主题:自动配置工作原理或者叫实现方式。
Spring Boot关于自动配置的源码在spring-boot-autoconfigure-x.x.x.x.jar中:

当然,自动配置原理的相关描述,官方文档貌似是没有提及。不过我们不难猜出,Spring Boot的启动类上有一个@SpringBootApplication注解,这个注解是Spring Boot项目必不可少的注解。那么自动配置原理一定和这个注解有着千丝万缕的联系!
@EnableAutoConfiguration

@SpringBootApplication是一个复合注解或派生注解,在@SpringBootApplication中有一个注解@EnableAutoConfiguration,翻译成人话就是开启自动配置,其定义如下:

而这个注解也是一个派生注解,其中的关键功能由@Import提供。
其导入的AutoConfigurationImportSelector的selectImports()方法通过SpringFactoriesLoader.loadFactoryNames()扫描所有具有META-INF/spring.factories的jar包。spring-boot-autoconfigure-x.x.x.x.jar里就有一个这样的spring.factories文件。
这个spring.factories文件也是一组一组的key=value的形式,其中一个key是EnableAutoConfiguration类的全类名,而它的value是一个xxxxAutoConfiguration的类名的列表,这些类名以逗号分隔,如下图所示:

这个@EnableAutoConfiguration注解通过@SpringBootApplication被间接的标记在了Spring Boot的启动类上。在SpringApplication.run(...)的内部就会执行selectImports()方法,找到所有JavaConfig自动配置类的全限定名对应的class,然后将所有自动配置类加载到Spring容器中。
自动配置生效
每一个XxxxAutoConfiguration自动配置类都是在某些条件之下才会生效的,这些条件的限制在Spring Boot中以注解的形式体现,常见的条件注解有如下几项:
@ConditionalOnBean:当容器里有指定的bean的条件下。
@ConditionalOnMissingBean:当容器里不存在指定bean的条件下。
@ConditionalOnClass:当类路径下有指定类的条件下。
@ConditionalOnMissingClass:当类路径下不存在指定类的条件下。
@ConditionalOnProperty:指定的属性是否有指定的值,比如@ConditionalOnProperties(prefix=”xxx.xxx”, value=”enable”, matchIfMissing=true),代表当xxx.xxx为enable时条件的布尔值为true,如果没有设置的情况下也为true。
以ServletWebServerFactoryAutoConfiguration配置类为例,解释一下全局配置文件中的属性如何生效,比如:server.port=8081,是如何生效的(当然不配置也会有默认值,这个默认值来自于org.apache.catalina.startup.Tomcat)。

在ServletWebServerFactoryAutoConfiguration类上,有一个@EnableConfigurationProperties注解:开启配置属性,而它后面的参数是一个ServerProperties类,这就是习惯优于配置的最终落地点。

在这个类上,我们看到了一个非常熟悉的注解:@ConfigurationProperties,它的作用就是从配置文件中绑定属性到对应的bean上,而@EnableConfigurationProperties负责导入这个已经绑定了属性的bean到spring容器中(见上面截图)。那么所有其他的和这个类相关的属性都可以在全局配置文件中定义,也就是说,真正“限制”我们可以在全局配置文件中配置哪些属性的类就是这些XxxxProperties类,它与配置文件中定义的prefix关键字开头的一组属性是唯一对应的。
至此,我们大致可以了解。在全局配置的属性如:server.port等,通过@ConfigurationProperties注解,绑定到对应的XxxxProperties配置实体类上封装为一个bean,然后再通过@EnableConfigurationProperties注解导入到Spring容器中。
而诸多的XxxxAutoConfiguration自动配置类,就是Spring容器的JavaConfig形式,作用就是为Spring 容器导入bean,而所有导入的bean所需要的属性都通过xxxxProperties的bean来获得。
可能到目前为止还是有所疑惑,但面试的时候,其实远远不需要回答的这么具体,你只需要这样回答:
Spring Boot启动的时候会通过@EnableAutoConfiguration注解找到META-INF/spring.factories配置文件中的所有自动配置类,并对其进行加载,而这些自动配置类都是以AutoConfiguration结尾来命名的,它实际上就是一个JavaConfig形式的Spring容器配置类,它能通过以Properties结尾命名的类中取得在全局配置文件中配置的属性如:server.port,而XxxxProperties类是通过@ConfigurationProperties注解与全局配置文件中对应的属性进行绑定的。
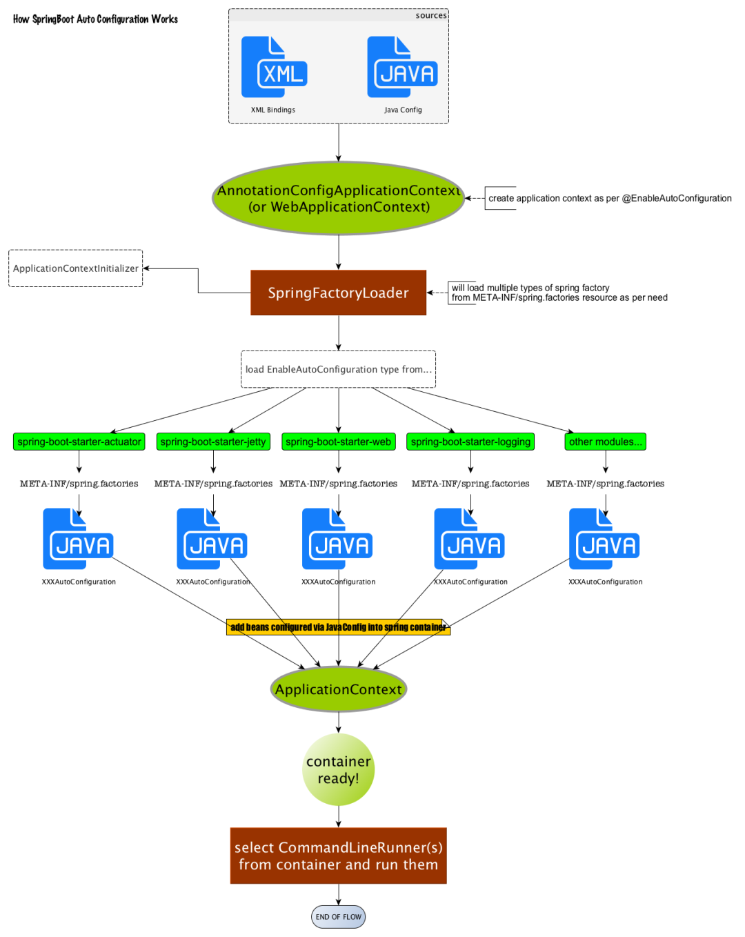
通过一张图标来理解一下这一繁复的流程:

图片来自于王福强老师的博客:https://afoo.me/posts/2015-07-09-how-spring-boot-works.html
综上是对自动配置原理的讲解。当然,在浏览源码的时候一定要记得不要太过拘泥与代码的实现,而是应该抓住重点脉络。
一定要记得XxxxProperties类的含义是:封装配置文件中相关属性;XxxxAutoConfiguration类的含义是:自动配置类,目的是给容器中添加组件。
而其他的主方法启动,则是为了加载这些五花八门的XxxxAutoConfiguration类。
最近好文
1、Kafka 3.0重磅发布,弃用 Java 8 的支持!
5、抖音项目Semi Design涉嫌抄袭?技术团队发文致歉!

最近面试BAT,整理一份面试资料《Java面试BAT通关手册》,覆盖了Java核心技术、JVM、Java并发、SSM、微服务、数据库、数据结构等等。
获取方式:关注公众号并回复 java 领取,更多内容陆续奉上。
明天见(。・ω・。)ノ♡
515

被折叠的 条评论
为什么被折叠?



