AC-4 (Audio Codec 4)
Dolby(杜比)AC4是一种音频的编码解码格式,用在美国等少数国家的ATSC3的电视系统中,目前FFMPEG,VLC等播放器都不能解码。

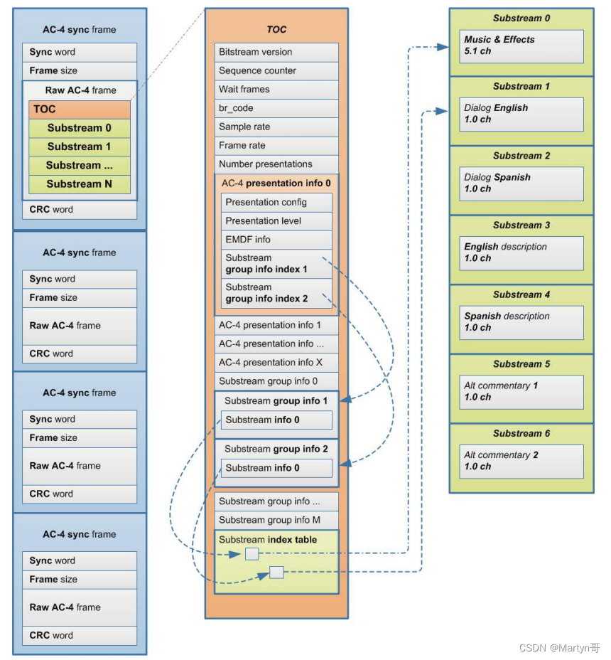
从整体上看一下AC4的帧结构,AC4 Sync Frame包括Sync word, Frame size, Raw AC-4 帧,CRC检验字4个部分。Sync word目前有两个,都是16位,0xAC40表示不带CRC校验,0xAC41表示带CRC校验。Frame size是0xFFFF表示当前的Frame较长,需要用3个字节来表示,CRC检验字占2个字节,Frame size不包含Sync word和frame size本身所占用的字节数。其中,Sync word, Frame size以及CRC非必选项。


TOC是Table Of

最低0.47元/天 解锁文章
3608

被折叠的 条评论
为什么被折叠?



