👉 这是一个或许对你有用的社群
🐱 一对一交流/面试小册/简历优化/求职解惑,欢迎加入「芋道快速开发平台」知识星球。下面是星球提供的部分资料:
《项目实战(视频)》:从书中学,往事上“练”
《互联网高频面试题》:面朝简历学习,春暖花开
《架构 x 系统设计》:摧枯拉朽,掌控面试高频场景题
《精进 Java 学习指南》:系统学习,互联网主流技术栈
《必读 Java 源码专栏》:知其然,知其所以然

👉这是一个或许对你有用的开源项目
国产 Star 破 10w+ 的开源项目,前端包括管理后台 + 微信小程序,后端支持单体和微服务架构。
功能涵盖 RBAC 权限、SaaS 多租户、数据权限、商城、支付、工作流、大屏报表、微信公众号、CRM 等等功能:
Boot 仓库:https://gitee.com/zhijiantianya/ruoyi-vue-pro
Cloud 仓库:https://gitee.com/zhijiantianya/yudao-cloud
视频教程:https://doc.iocoder.cn
【国内首批】支持 JDK 21 + SpringBoot 3.2.2、JDK 8 + Spring Boot 2.7.18 双版本

最近用到了一些能提升工作效率的IDEA插件,这些插件都是实实在在能解决实际开发场景中痛处的,给小伙伴们分享一下。
1、POJO to JSON
开发工作中,常常在设计完API后,会使用如GsonFormat工具来将设计文档上的 JSON 格式数据生成 Java 实体类,这可以节省很多时间。
不过,在某些情况下,我们需要将已有实体类转换为 JSON 格式数据,那我通常不得不依赖于手动执行单元测试或在main方法中,使用 JSON 处理库(例如fastjson等)来实现对象到 JSON 字符串的转换,是一件比较麻烦的事情。
使用 POJO to JSON 插件就让这件事容易得多,只要在实体类名上右键执行MakeJson,即可生成该类对应的 JSON 数据,而且它支持多层级的对象。
基于 Spring Boot + MyBatis Plus + Vue & Element 实现的后台管理系统 + 用户小程序,支持 RBAC 动态权限、多租户、数据权限、工作流、三方登录、支付、短信、商城等功能
项目地址:https://github.com/YunaiV/ruoyi-vue-pro
视频教程:https://doc.iocoder.cn/video/
2、Cool Request
Cool Request是一款基于 IDEA 的 HTTP 调试工具,可以看成是轻量版的 postman,它会自动扫描项目代码中所有 API 路径,按项目分组管理。一个类被定义为Controller且其中的方法被@RequestMapping或者@XXXMapping注解标注以后就会被扫描到。
对应方法左侧会出现一个标志,点击展开右侧边栏就可以像在Postman中一样进行调试。它支持 CURL 命令的导入导出、环境设置等功能,基本满足开发调试需求。而且,还支持将 API 导出到Apifox,使得文档导出变得非常简单。整体而言,这个功能确实很实用。
基于 Spring Cloud Alibaba + Gateway + Nacos + RocketMQ + Vue & Element 实现的后台管理系统 + 用户小程序,支持 RBAC 动态权限、多租户、数据权限、工作流、三方登录、支付、短信、商城等功能
项目地址:https://github.com/YunaiV/yudao-cloud
视频教程:https://doc.iocoder.cn/video/
3、CamelCase
CamelCase是个命名风格转换插件,在进行代码规范扫描审查时,我觉得这个插件非常实用,修改起来很简单。
举个例子:假设我将静态变量命名为 aaaBaa,但作为一名资深程序员来说,这样命名静态变量显然不够专业啊!
public static final String aaaBaa = "aaaBaa";
为了更加规范些,我们要将变量名改为大写字母下划线分割的格式。使用CamelCase可以在 kebab-case,SNAKE_CASE,PascalCase,camelCase,snake_case 和空格风格之间切换。
mac 快捷键为 ⇧+⌥+ U ,windows 下为 Shift + Alt +U。
4、any-rule
any-rule是一个正则表达式字典库,尽管在日常开发中其使用频率可能不是特别高,但它无疑是一个极为实用的工具。它涵盖了广泛的正则表达式类型,几乎包括了你能想到的所有规则。
使用直接右键选择AnyRule,支持搜索、正则验证、示例展示。
5、Grep Console
Grep Console可以自定义控制台输出格式,对控制台中不同级别的日志设置成不同的颜色。
验证一下不同级别的日志在控制台输出的情况,不同级别显示不同颜色,这样在控制台查看日志就一目了然了。
6、GenerateO2O
GenerateO2O插件可以让我们少写很多代码,比如在开发接口时,常常需要将查询得到的 PO 对象转换为 DTO 对象。通常情况下,需要手动编写Converter转换方法,但借助这个插件,可以自动生成转化属性的代码,可以少写很多无趣代码。
7、Smart input
Smart input解决了一件很烦的事,它能帮我们在不同的编码区域内切换输入法状态。就是这个插件可以在我要写注释时它切换成中文输入,写代码时就会切换成英文输入法,不用再手动切换了。
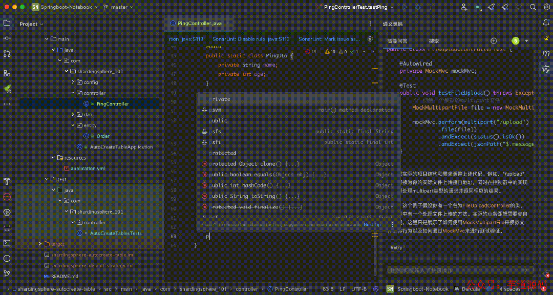
8、Squaretest
这款插件能够自动生成 Mock 单元测试,之前我认为它是一个可有可无的插件,直至公司开始实施代码质量管控并将单元测试覆盖率列为 KPI 的一部分。不过,对于习惯编写单元测试的同学来说,这个插件无疑是一把解放双手的利器!
这个插件生成的 mock 测试代码基本上可以直接运行,质量很高。不过好像现在收费了,退而求其次可以使用TestMe。
9、TONGYI Lingma
通义灵码是阿里推出的一款 AI 编程插件,经过我的实际体验后,勉勉强强可以平替GPT、Copilot,更重要的是它免费!
该插件可以通过自然语言描述你想要的功能,可直接在编辑器区生成代码;根据代码上下文补全代码;支持根据 JUnit、Mockito、Spring Test、unit test、pytest 等框架生成单元测试(和Squaretest一样);它还具备和 GPT 一样的问答功能。
10、Auto filling Java call arguments
例如,当在方法 A 中调用方法 B 时,由于方法 B 具有较多参数,使用该插件可以自动填充调用方法的参数,无需逐个手动填写,从而节省大量复制粘贴的操作。
总结
感谢这些插件的开发者们,为我们提供了如此便利高效的工具,极大地提升了我们编程的效率。
欢迎加入我的知识星球,全面提升技术能力。
👉 加入方式,“长按”或“扫描”下方二维码噢:

星球的内容包括:项目实战、面试招聘、源码解析、学习路线。





文章有帮助的话,在看,转发吧。
谢谢支持哟 (*^__^*)
359

被折叠的 条评论
为什么被折叠?



