点击上方“芋道源码”,选择“设为星标”
管她前浪,还是后浪?
能浪的浪,才是好浪!
每天 8:55 更新文章,每天掉亿点点头发...
源码精品专栏
1. 概述
2. 快速入门
3. 高级用法
666. 彩蛋
1. 概述
在《芋道 Spring Boot API 接口文档 Swagger 入门》一文中,我们一起学习了如何使用 Swagger 生成接口文档。但是狗芳嫌弃需要在 Controller 上添加一堆 @ApiOperation、@ApiOperation 注解,对代码有一定的侵入性,就抱着艿艿的大腿,跪求有没其它解决方案。
艿艿拍了拍狗芳的 ???? 头,当然没问题,我们可以使用 JApiDocs 工具,它可以基于 Controller 上的 Java 注释,直接生成接口文档。效果如下图所示:
友情提示:JApiDocs 的 GitHub 地址是 https://github.com/YeDaxia/JApiDocs 。
2. 快速入门
看完了 JApiDocs 生成的接口文档的效果,我们一起来快速入门下。完整的示例项目,可见 https://github.com/YunaiV/SpringBoot-Labs/tree/master/lab-24/lab-24-apidoc-japidocs 地址,代码如下图所示:
下面,我们来瞅一瞅如何使用~
2.1 引入依赖
在 pom.xml 文件中,引入 japidocs 的依赖。
<dependency>
<groupId>io.github.yedaxia</groupId>
<artifactId>japidocs</artifactId>
<version>1.4.4</version>
</dependency>
2.2 创建 JApiDocs 配置
创建 TestJApiDocs 类,作为 JApiDocs 的配置,生成接口文档。代码如下:
public class TestJApiDocs {
public static void main(String[] args) {
// 1. 创建生成文档的配置
DocsConfig config = new DocsConfig();
config.setProjectPath("/Users/yunai/Java/SpringBoot-Labs/lab-24/lab-24-apidoc-japidocs"); // 项目所在目录
config.setDocsPath("/Users/yunai/Downloads/"); // 生成 HTML 接口文档的目标目录
config.setAutoGenerate(true); // 是否给所有 Controller 生成接口文档
config.setProjectName("示例项目"); // 项目名
config.setApiVersion("V1.0"); // API 版本号
config.addPlugin(new MarkdownDocPlugin()); // 使用 MD 插件,额外生成 MD 格式的接口文档
// 2. 执行生成 HTML 接口文档
Docs.buildHtmlDocs(config);
}
}
偷懒艿:代码比较简单,胖友看下注释,秒懂~
稍后,我们执行 #main(...) 方法,就可以使用 JApiDocs 生成接口文档。
2.3 代码注释
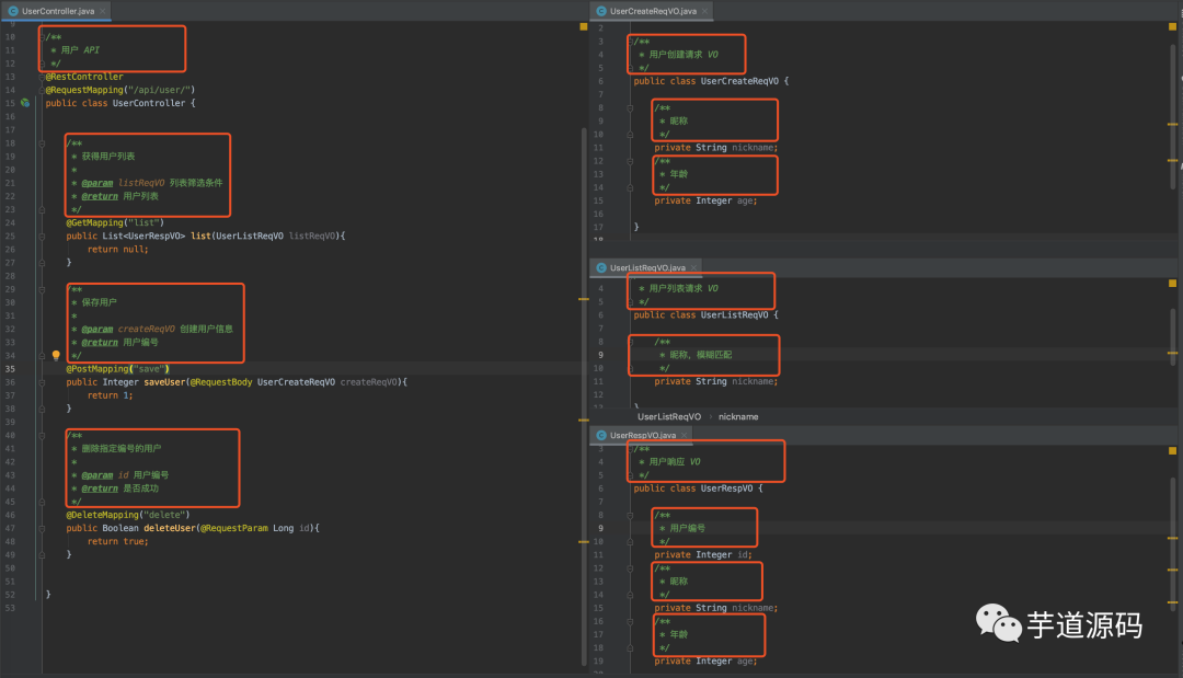
JApiDocs 是通过解析 Controller 源码上的 Java 注释,所以我们需要在相关的类、方法、属性上,进行添加。示例代码如下图:
UserController
UserCreateReqVO
UserListReqVO
UserRespVO
2.4 简单测试
示例项目搭建完成,我们来简单测试下。
① 执行 TestJApiDocs 类,生成 JApiDocs 接口文档。结果如下图所示:
② 点击 index.html 文件,查看 HTML 接口文档。如下图所示:
后续,我们可以部署到 Nginx 下,提供给前端小伙伴查看接口文档。
③ 点击 *-api-docs.md 文件,查看 Markdown 接口文档。如下图所示:
3. 高级用法
本小节,我们来学习下 JApiDocs 的高级用法。
友情提示:在 99.99% 的场景下,不会使用到,所以胖友可以选择忽略不看。
如果使用到,请胖友直接去锤死狗芳。
JApiDocs 自定义了 @ApiDoc 和 @Ignore 注解,用于针对指定接口,进行自定义的配置。下面,我们来瞅一瞅哦。
良心艿:可能会有胖友说,JApiDocs 的注解不是和 Swagger 的注解一样,也对代码有入侵吗?确实是的,但是比 Swagger 的注解入侵性会低一些,并且基本不需要使用到。
3.1 @ApiDoc 注解
@ApiDoc 注解,声明在接口方法上,通过它的四个属性,进行灵活配置。
result属性:直接声明返回结果的类型。如果你声明了,将会覆盖方法返回结果的类型。stringResult属性:返回字符串。在返回结果比较简单,而不想创建一个专门的返回类,则可以考虑使用这个属性。友情提示:建议返回结果是否简单,还是创建一个对应的返回类,可维护性更好。
url属性:请求 URL。扩展字段,用于支持非 SpringMVC 的项目。友情提示:JApiDocs 提供了 SpringControllerParser 类,支持解析 SpringMVC 的注解。
对于一些老项目,例如说使用 Struts 框架,则需要通过
url属性来声明。当然,更加推荐自定义一个针对 Struts 的 Parser 解析器,每个接口都手写,挺麻烦的。method属性:请求 Method。扩展字段,用于支持非 SpringMVC 项目。
@ApiDoc 注解还有一个作用,声明该接口需要导出文档。不过因为一般我们会设置 DocsConfig 的 autoGenerate 属性为 true,默认导出所有 Controller 的接口文档,所以无需使用它。
具体的使用示例如下:
// 示例一
@ApiDoc(result = AdminVO.class, url = "/api/v1/admin/login2", method = "post")
// 示例二:针对 `stringResult` 属性
@ApiDoc(stringResult = "{code: 0, data: 'success'}")
@GetMapping(value = "custom-json")
public Map customJsonResult() {}
3.2 @Ignore 注解
@Ignore 注解,比较好理解,实现接口或字段的忽略。
具体的使用示例如下:
// 示例一:声明在 Controller 类上,忽略该 Controller 的所有接口
@Ignore
public class UserController {}
// 示例二:声明在接口方法上,忽略该接口
@Ignore
@PostMapping("save")
public ApiResult saveUser() {}
// 示例三:声明在接口使用到的对象的属性上,忽略该属性
public class UserCreateReqVO {
@Ignore
private Integer age;
}
3.3 @description 注释
通过 @description 注释,主要有两种使用场景。
友情提示:由于
@description注释不是 Java 注释中自带的标签,所以 IDEA 会存在黄色报警的情况,需要手动添加下,去除告警。
① 在 Controller 类上使用 @description 注释,将会作为该 Controller 在接口文档上的导航标题,而不会使用上面的注释内容。示例代码如下:
/**
* 用户 Controller,提供用户基本信息的 CRUD 的功能
*
* @description 用户 API
*/
@Controller
public class UserController {}
② 在接口方法上使用 @description 注释,则可以在接口方法下面额外添加一行说明。示例代码如下:
/**
* 获得用户列表
*
* @param listReqVO 列表筛选条件
* @return 用户列表
* @description 不同的前端界面,可能有不同的查询诉求,通过该接口统一满足。
*/
@GetMapping("list")
public List<UserRespVO> list(UserListReqVO listReqVO){
return null;
}
666. 彩蛋
至此,我们已经**“精通”** JApiDocs 的入门使用,通过在接口上添加 Java 注释,即可生成 HTTP API 的接口文档,非常的便捷。更多内容,胖友可以阅读《JApiDocs 官方文档》。
不过真正在团队中使用的话,艿艿还是会选择 Swagger,而不是 JApiDocs 作为接口文档的工具。主要有如下原因:
① JApiDocs 界面不提供接口调试功能,这个在日常开发中,还是非常高频使用的一个功能。
② JApiDocs 支持对接 RAP 接口平台,不支持我们使用的 YApi 接口平台,需要进行二次的插件开发。而 YApi 默认提供对 Swagger 的集成,可以直接采集接口信息。
良心艿:随着公司项目越来越多,我们会引入接口平台,提供统一的入口,查看所有项目的接口文档。
同时,接口平台往往提供接口的 mock 能力,可以更好的实现前后端的并行开发,提升开发效率和体验。
想要进一步了解的胖友,可以阅读《芋道 Spring Boot API 接口文档 Swagger 入门》文章的「4. 更强大的 YApi」小节。
③ JApiDocs 是基于 注释 作为接口信息的数据来源,而 Java 注释的定制化能力是弱于 注解 的。
例如说,Swagger 的 @ApiImplicitParam 注解,可以使用 required 属性声明是否必填,使用 example 属性声明参数示例,这个在 Java 注释是非常难以实现的。
很多时候,我们会认为 Swagger 使用注解的侵入性很强,是因为在参数较多的接口方法上,会写一大片的 @ApiImplicitParam 注解,导致看起来会乱糟糟的。这个其实非常好解决,艿艿推荐对于复杂参数的接口,统一定义 POJO 类。示例如下:
友情提示:艿艿最近在更新 https://github.com/YunaiV/onemall 开源项目,已经将近 4000 star 啦。
胖友可以瞅瞅,顺手在 star 一波,不迷路。
JApiDocs 与 Swagger 之间,胖友会选择哪一个作为接口文档的工具呢?!欢迎留言讨论。
技术的选择,往往不存在对错,更多的时候是合适。
我们在得到什么的时候,也在失去什么。
End~继续抠脚。
我是艿艿,一个每天徘徊在煞笔与牛啤的死胖子。
欢迎加入我的知识星球,一起探讨架构,交流源码。加入方式,长按下方二维码噢:

已在知识星球更新源码解析如下:
最近更新《芋道 SpringBoot 2.X 入门》系列,已经 20 余篇,覆盖了 MyBatis、Redis、MongoDB、ES、分库分表、读写分离、SpringMVC、Webflux、权限、WebSocket、Dubbo、RabbitMQ、RocketMQ、Kafka、性能测试等等内容。
提供近 3W 行代码的 SpringBoot 示例,以及超 4W 行代码的电商微服务项目。
获取方式:点“在看”,关注公众号并回复 666 领取,更多内容陆续奉上。
兄弟,艿一口,点个赞!????
本文介绍了 JApiDocs,一个基于 Java 注释生成接口文档的工具,作为 Swagger 的替代方案。通过简单的配置和代码注释,开发者可以快速创建和维护接口文档。内容包括 JApiDocs 的快速入门、高级用法和与 Swagger 的对比分析。




332





