前言:如题,系统cenos7。
小白,第一次学习配置hdfs,单节点:
按老师示范的顺序,完成了hadoop-env.sh文件中设置Java的绝对路径,修改core-site.xml,hdfs-site.xml。
第一次启动格式化了namenode,然后正常启动namenode,datanode。jps命令查看发现全部正常启动了。
为了能正常访问hdfs的web页面,按-50070无法访问的解决方法汇总-修改了/etc/selinux/config文件中的【SELINUX=enforcing】=》【SELINUX=disabled】。
并且关闭了防火墙。
(systemctl status firewalld =查看防火墙状态)
(systemctl stop firewalld =关闭防火墙)
以上,所有配置结束。
在本地shell:新建目录、上传文件、跑wordcount、查看output全部可以完成。
web页面(IP地址:50070)可以正常访问,也可以查看产生的所有文件目录。
所以排除无法通信的问题。【不用跟网上其他教程一样去找本机hosts或者虚拟机hosts的ip和主机名映射或者防火墙的问题了!!!】
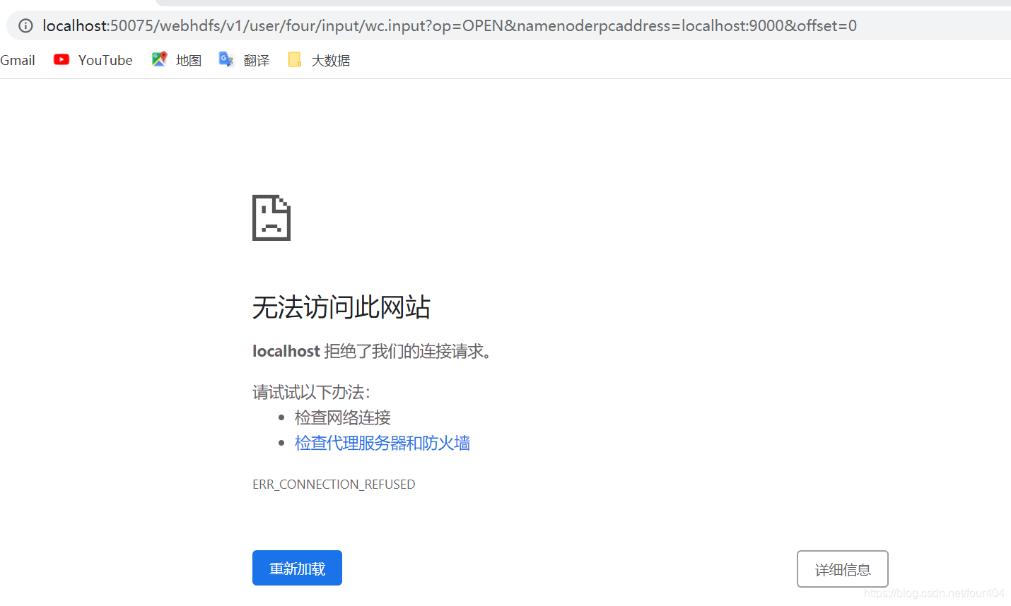
唯独不能下载。一点击download就报错:


至此,发现能正常访问的网址是ip+后缀,而报错时显示的是localhost+后缀的网址!!!!【仔细看看你的网页地址!!!】
可能这个localho

最低0.47元/天 解锁文章
547

被折叠的 条评论
为什么被折叠?



