kurento-one2many-call V6.0 源码分析
一、Web页面
后台服务用命令行启动:
$ mvn clean compile exec:java
启动成功后,在chorme浏览器的地址栏输入:
http://localhost:8080
即可看到如下页面

二、系统分析
在这个应用程序员有两类用户:
一个发送媒体的(我们称之为表演者),
N个从表演者处接收媒体流(我们称之为观看者)。
因此,这个媒体管道是由1+N个互联的WebRtcEndpoint组成。上面的图片显示了表演者的页面。
为了实现这个应用程序功能,我们需要创建一个由1+N个WebRtcEndpoint组成的媒体管道。
表演者端发送它的流到其它观看者。观看者都配置成只接收模式。这个媒体管道的示例图如下:

2.1 示例程序的框架
这是一个Web应用程序,遵从客户-服务端的架构,主要分成三个部分:
Ø 页面客户端,包括HTML页面,页面按键调用的JavaScript函数,以及支持前两者的Web服务器----Tomcat,
Ø 应用程序服务端,使用Java EE应用程序服务框架,调用Kurento Java Client API。
Ø Kurento Media Server, 是真正进行媒体处理的多媒体服务器。
这三者之间的通信都是使用WebSocket+JSON实现。
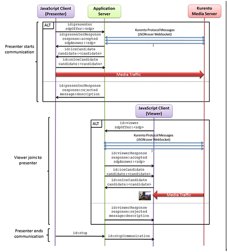
2.2. 系统通信的时序图
系统通信的时序图如下:

三、 页面客户端
3.1. Web服务器的实现
这个页面应用程序的Web服务器使用了基于Spring Boot的Tomcat.
Web服务的pom.xml中相关的设置如下:
. . .
<properties>
<demo.port>8083</demo.port>
<!-- Main class -->
<start-class>org.kurento.tutorial.one2manycall.One2ManyCallApp</start-class>
</properties>
<dependencies>
<dependency>
<groupId>org.springframework.boot</groupId>
<artifactId>spring-boot-starter-web</artifactId>
</dependency>
. . .
</dependencies>
. . .
在上面的配置中,
<artifactId>spring-boot-starter-web</artifactId> 告诉spring boot,我们要启动web应用;
<start-class>org.kurento.tutorial.helloworld.HelloWorldApp</start-class> 告诉 Spring Boot Maven在启动Tomcat后要执行的主类所在java文件位置;
3.2 处理页面请求的主类
接着看主类所在的Java文件
“src/main/java/org/kurento/tutorial/helloworld/HelloWorldApp.java”
代码如下:
package org.kurento.tutorial.helloworld;
. . .
@Configuration
@EnableWebSocket
@EnableAutoConfiguration
public class One2ManyCallApp implements WebSocketConfigurer {
final static String DEFAULT_KMS_WS_URI = "ws://localhost:8888/kurento";
@Bean
public CallHandler callHandler() {
return new CallHandler();
}
@Bean
public KurentoClient kurentoClient() {
return KurentoClient.create(System.getProperty("kms.ws.uri",DEFAULT_KMS_WS_URI));
}
public void registerWebSocketHandlers(WebSocketHandlerRegistry registry) {
registry.addHandler(callHandler(), "/call");
}
public static void main(String[] args) throws Exception {
new SpringApplication(One2ManyCallApp.class).run(args);
}
}其中,
@EnableAutoConfiguration 注解告诉Spring Boot根据添加的jar依赖猜测你想如何配置Spring。
由于 spring-boot-starter-web 添加了Tomcat和Spring MVC,所以auto-configuration将假定你正在开发一个web应用并相应地对Spring进行设置。
这个Java程序最后部分是main方法”public static void main(String[] args) throws Exception {”。
这只是一个标准的方法,它遵循Java对于一个应用程序入口点的约定。
我们的main方法通过调用run,将业务委托给了Spring Boot的SpringApplication类。SpringApplication将引导我们的应用,启动Spring,相应地启动被自动配置的Tomcat web服务器。
我们需要将 One2ManyCallApp.class作为参数传递给run方法来告诉SpringApplication谁是主要的Spring组件。为了暴露任何的命令行参数,args数组也会被传递过去。
主类One2ManyCallApp 实现了接口WebSocketConfigurer,
并通过注册函数
public void registerWebSocketHandlers(WebSocketHandlerRegistry registry) {
registry.addHandler(callHandler(), "/call");
}
注册了一个 WebSocketHandler, 即:
@Bean
public CallHandler callHandler() {
return new CallHandler();
}
CallHandler类实现了TextWebSocketHandler来处理文本WebSocket的请求,它就是WebSocket的服务端。
通过这个类来处理对路径 “/call” 下的WebSocket请求。
我们可以看到,在对应页面客户端 src/main/resources/static/js/index.js中,
WebSocket客户端的路径设置如下:
var ws = new WebSocket('ws://' + location.host + '/call');
3.3 页面客户端代码分析
为了和服务端的WebSocket服务通信,
我们需要在客户端页面中使用 JavaScript类 WebSocket。
我们还需要使用 Kurento JavaScript 库,叫做 kurento-util.js,
来简化和服务端的WebRTC交互。
这个库依赖于 adapter.js, 它是谷歌开发JavaScript WebRTC库,它抽象并封装了各个浏览器间的差异,能方便页面程序开发人员的开发。
页面客户端还需要 jquery.js;
这些库的都在 src/main/resources/static/index.html 而在中被链接:
. . .
<script src="bower_components/jquery/dist/jquery.min.js"></script>
<script src="bower_components/bootstrap/dist/js/bootstrap.min.js"></script>
<script src="bower_components/ekko-lightbox/dist/ekko-lightbox.min.js"></script>
<script src="bower_components/adapter.js/adapter.js"></script>
<script src="bower_components/demo-console/index.js"></script>
<script src="js/kurento-utils.js"></script>
<script src="js/index.js"></script>
. . .
在 src/main/resources/static/js/index.js中被使用。
【NOTE】换句话说,我们在开发自己的应用时,可以不需要使用基于spring boot + tomcat的框架,可以直接使用自己的Web服务框架,如Nginx, python+tornado等,链接上这些JavaScript库也能正常工作。
页面客户端工作逻辑
3.3.1 >>> 首先,
需要创建一个对路径”/call”通信的WebSocket:
var ws = new WebSocket('ws://' + location.host + '/call');
当点击页面的presenter按键后,将调用src/main/resources/static/js/index.js的presenter()函数,开始直播发布者的WebRTC通信:
var ws = new WebSocket('ws://' + location.host + '/call');
var video;
var webRtcPeer;
function presenter() {
if (!webRtcPeer) {
showSpinner(video);
var options = {
localVideo : video,
onicecandidate : onIceCandidate
}
webRtcPeer = new kurentoUtils.WebRtcPeer.WebRtcPeerSendonly(options,
function(error) {
if (error) {
return console.error(error);
}
webRtcPeer.generateOffer(onOfferPresenter);
});
}
}
function onOfferPresenter(error, offerSdp) {
if (error)
return console.error('Error generating the offer');
console.info('Invoking SDP offer callback function ' + location.host);
var message = {
id : 'presenter',
sdpOffer : offerSdp
}
sendMessage(message);
}
其中,kurentoUtils.WebRtcPeer.WebRtcPeerSendonly()是js/kurento-utils.js定义的函数,它抽象了WebRTC的内部细节(如PeerConnection和getUserStream),
并且,它使用HTML视频标签 video ---- 显示视频摄像头(本地流)来启动一个单工的WebRTC通信。
在这个函数中,将会调用generateOffer()函数。
这个函数(指generateOffer())会根据参数offeSDP生成客户端SDP请求,然后调用函数onOfferPresenter()。
在onOfferPresenter()函数中,会通过WebSocket把SDP和id信息发送到WebSocket信令服务端;
3.3.2 >>> 然后,
WebSocket的监听函数onmessage() 用来处理从WebSocket服务端发送到客户端的JSON信令消息。
ws.onmessage = function(message) {
var parsedMessage = JSON.parse(message.data);
console.info('Received message: ' + message.data);
switch (parsedMessage.id) {
case 'presenterResponse':
presenterResponse(parsedMessage);
break;
case 'viewerResponse':
viewerResponse(parsedMessage);
break;
case 'iceCandidate':
webRtcPeer.addIceCandidate(parsedMessage.candidate, function(error) {
if (error)
return console.error('Error adding candidate: ' + error);
});
break;
case 'stopCommunication':
dispose();
break;
default:
console.error('Unrecognized message', parsedMessage);
}
}
从服务端发送来的消息有四种,presenterResponse, viewerResponse, stopCommunicate和iceCandidate,每种消息都有对应的处理函数。
对应的presenter成功返回的消息处理函数如下:
function presenterResponse(message) {
if (message.response != 'accepted') {
var errorMsg = message.message ? message.message : 'Unknow error';
console.info('Call not accepted for the following reason: ' + errorMsg);
dispose();
} else {
webRtcPeer.processAnswer(message.sdpAnswer, function(error) {
if (error)
return console.error(error);
});
}
}
它调用webRtcPeer.processAnswer()函数来处理返回的消息。
3.3.3 >>> 接着,
打一个新的页面,点击页面的viewer按键后,将调用src/main/resources/static/js/index.js的viewer()函数,开始直播观看者的WebRTC通信:
function viewer() {
if (!webRtcPeer) {
showSpinner(video);
var options = {
remoteVideo : video,
onicecandidate : onIceCandidate
}
webRtcPeer = new kurentoUtils.WebRtcPeer.WebRtcPeerRecvonly(options,
function(error) {
if (error) {
return console.error(error);
}
this.generateOffer(onOfferViewer);
});
}
}
function onOfferViewer(error, offerSdp) {
if (error)
return console.error('Error generating the offer');
console.info('Invoking SDP offer callback function ' + location.host);
var message = {
id : 'viewer',
sdpOffer : offerSdp
}
sendMessage(message);
}
其中,kurentoUtils.WebRtcPeer.WebRtcPeerRecvonly()是js/kurento-utils.js定义的函数,它抽象了WebRTC的内部细节(如PeerConnection和getUserStream),
并且,它使用HTML视频标签 video ---- 显示远端媒体流(本地流)来启动一个单工的WebRTC通信。
在这个函数中,将会调用generateOffer()函数。
这个函数(指generateOffer())会根据参数offeSDP生成客户端SDP请求,然后调用函数onOfferViewerr()。
在onOfferViewer()函数中,会通过WebSocket把SDP和id信息发送到WebSocket信令服务端;
3.3.4 >>> 再然后,
WebSocket的监听函数onmessage() 用来处理从WebSocket服务端发送到客户端的JSON信令消息。
ws.onmessage = function(message) {
var parsedMessage = JSON.parse(message.data);
console.info('Received message: ' + message.data);
switch (parsedMessage.id) {
case 'presenterResponse':
presenterResponse(parsedMessage);
break;
case 'viewerResponse':
viewerResponse(parsedMessage);
break;
case 'iceCandidate':
webRtcPeer.addIceCandidate(parsedMessage.candidate, function(error) {
if (error)
return console.error('Error adding candidate: ' + error);
});
break;
case 'stopCommunication':
dispose();
break;
default:
console.error('Unrecognized message', parsedMessage);
}
}
从服务端发送来的消息有四种,presenterResponse, viewerResponse, stopCommunicate和iceCandidate,每种消息都有对应的处理函数。
对应的viewer成功返回的消息处理函数如下:
function viewerResponse(message) {
if (message.response != 'accepted') {
var errorMsg = message.message ? message.message : 'Unknow error';
console.info('Call not accepted for the following reason: ' + errorMsg);
dispose();
} else {
webRtcPeer.processAnswer(message.sdpAnswer, function(error) {
if (error)
return console.error(error);
});
}
}
它调用webRtcPeer.processAnswer()函数来处理返回的消息。
3.3.5 >>> 最后,
用户点击页面stop按键后,将会调用src/main/resources/static/js/index.js中的stop()函数,
function stop() {
var message = {
id : 'stop'
}
sendMessage(message);
dispose();
}
它会通过WebSocket客户端,发送停止消息到WebSocket服务端,结束服务。
四、应用程序服务端
4.1 应用程序服务端主类
如前所述,由页面客户端通过WebSocket发送的信令消息会被应用程序服务端的
src/main/java/org/kurento/tutorial/helloworld/HelloWorldHandler.java的HelloWorldHandler类处理。
同时,他还需要创建一个和Kurento Media Server进行WebSocket通信的客户端:
src/main/java/org/kurento/tutorial/one2manycall/One2ManyCallApp.java 下
public class One2ManyCallApp implements WebSocketConfigurer {
final static String DEFAULT_KMS_WS_URI = "ws://localhost:8888/kurento";
@Bean
public CallHandler callHandler() {
return new CallHandler();
}
@Bean
public KurentoClient kurentoClient() {
return KurentoClient.create(System.getProperty("kms.ws.uri", DEFAULT_KMS_WS_URI));
}
public void registerWebSocketHandlers(WebSocketHandlerRegistry registry) {
registry.addHandler(callHandler(), "/call");
}
public static void main(String[] args) throws Exception {
new SpringApplication(One2ManyCallApp.class).run(args);
}
}
4.2 应用程序服务端处理逻辑
当页面客户端通过websocket发送过来信令后,会在CallHandler类的 handlerTextMessage方法中进行分别处理:
public void handleTextMessage(WebSocketSession session, TextMessage message) throws Exception {
JsonObject jsonMessage = gson.fromJson(message.getPayload(), JsonObject.class);
log.debug("Incoming message from session '{}': {}", session.getId(), jsonMessage);
switch (jsonMessage.get("id").getAsString()) {
case "presenter":
try {
presenter(session, jsonMessage);
} catch (Throwable t) {
stop(session);
log.error(t.getMessage(), t);
JsonObject response = new JsonObject();
response.addProperty("id", "presenterResponse");
response.addProperty("response", "rejected");
response.addProperty("message", t.getMessage());
session.sendMessage(new TextMessage(response.toString()));
}
break;
case "viewer":
try {
viewer(session, jsonMessage);
} catch (Throwable t) {
stop(session);
log.error(t.getMessage(), t);
JsonObject response = new JsonObject();
response.addProperty("id", "viewerResponse");
response.addProperty("response", "rejected");
response.addProperty("message", t.getMessage());
session.sendMessage(new TextMessage(response.toString()));
}
break;
case "onIceCandidate": {
JsonObject candidate = jsonMessage.get("candidate").getAsJsonObject();
UserSession user = null;
if (presenterUserSession.getSession() == session) {
user = presenterUserSession;
} else {
user = viewers.get(session.getId());
}
if (user != null) {
IceCandidate cand = new IceCandidate(candidate.get("candidate").getAsString(),
candidate.get("sdpMid").getAsString(), candidate.get("sdpMLineIndex").getAsInt());
user.addCandidate(cand);
}
break;
}
case "stop":
stop(session);
break;
default:
break;
}
}
4.2.1 >>>首先,
当页面客户端发送了”presenter”信令后,将调用presenter方法进行处理:
package org.kurento.tutorial.one2manycall;
import java.io.IOException;
import java.util.concurrent.ConcurrentHashMap;
import org.kurento.client.EventListener;
import org.kurento.client.IceCandidate;
import org.kurento.client.KurentoClient;
import org.kurento.client.MediaPipeline;
import org.kurento.client.OnIceCandidateEvent;
import org.kurento.client.WebRtcEndpoint;
import org.kurento.jsonrpc.JsonUtils;
. . .
public class CallHandler extends TextWebSocketHandler {
. . .
private synchronized void presenter(final WebSocketSession session, JsonObject jsonMessage)
throws IOException {
if (presenterUserSession == null) {
//1. Create user session
presenterUserSession = new UserSession(session);
// 2. Media logic
pipeline = kurento.createMediaPipeline();
presenterUserSession.setWebRtcEndpoint(new WebRtcEndpoint.Builder(pipeline).build());
WebRtcEndpoint presenterWebRtc = presenterUserSession.getWebRtcEndpoint();
// 3. Gather ICE candidates
presenterWebRtc.addOnIceCandidateListener(new EventListener<OnIceCandidateEvent>() {
@Override
public void onEvent(OnIceCandidateEvent event) {
JsonObject response = new JsonObject();
response.addProperty("id", "iceCandidate");
response.add("candidate", JsonUtils.toJsonObject(event.getCandidate()));
try {
synchronized (session) {
session.sendMessage(new TextMessage(response.toString()));
}
} catch (IOException e) {
log.debug(e.getMessage());
}
}
});
// 4. SDP negotiation
String sdpOffer = jsonMessage.getAsJsonPrimitive("sdpOffer").getAsString();
String sdpAnswer = presenterWebRtc.processOffer(sdpOffer);
JsonObject response = new JsonObject();
response.addProperty("id", "presenterResponse");
response.addProperty("response", "accepted");
response.addProperty("sdpAnswer", sdpAnswer);
synchronized (session) {
presenterUserSession.sendMessage(response);
}
presenterWebRtc.gatherCandidates();
} else {
JsonObject response = new JsonObject();
response.addProperty("id", "presenterResponse");
response.addProperty("response", "rejected");
response.addProperty("message", "Another user is currently acting as sender. Try again later ...");
session.sendMessage(new TextMessage(response.toString()));
}
}
presenter()方法执行了下列动作:
如果当前还没有表演者,
1. 创建用户session
用户session的定义 src/main/java/org/kurento/tutorial/one2manycall/UserSession.java如下:
/**
* User session.
*
* @author Boni Garcia (bgarcia@gsyc.es)
* @since 5.0.0
*/
public class UserSession {
private static final Logger log = LoggerFactory.getLogger(UserSession.class);
private final WebSocketSession session;
private WebRtcEndpoint webRtcEndpoint;
public UserSession(WebSocketSession session) {
this.session = session;
}
public WebSocketSession getSession() {
return session;
}
public void sendMessage(JsonObject message) throws IOException {
log.debug("Sending message from user with session Id '{}': {}",session.getId(), message);
session.sendMessage(new TextMessage(message.toString()));
}
public WebRtcEndpoint getWebRtcEndpoint() {
return webRtcEndpoint;
}
public void setWebRtcEndpoint(WebRtcEndpoint webRtcEndpoint) {
this.webRtcEndpoint = webRtcEndpoint;
}
public void addCandidate(IceCandidate i) {
webRtcEndpoint.addIceCandidate(i);
}
}
为了释放向kurento Media Server请求的资源,我们需要把用户session(例如MediaPipeline和WebRtcEndpoint)存储起来,以在用户调用stop时释放掉。
2. 配置媒体处理逻辑
在这部分中,应用程序服务端配置了Kurento 如何处理媒体。
首先,使用KurentoClient对象kurento创建一个MediaPipeline对象,通过它,我们可以再创建我们想要的媒体元件并连接。
在这里,我们创建了一个WebRtcEndpoint媒体元件实例来接收WebRTC流。
3. 收集ICE候选者
在Version 6中,Kurento完全支持 Trickle ICE协议。
基于这个原因,WebRtcEndpoint可以接收异步的ICE候选者。为了处理它,每个WebRtcEndpoint提供了一个监听器(addOnIceGatheringDoneListener)来监听当ICE收集处理已完成的事件。
4. WebRTC SDP协商
在WebRTC中,SDP用来在端间实现媒体数据交换的协商。它是基于SDP提交和回答的数据交换机制。
这个协商是在方法processRequest的第三部分完成的,它使用了浏览器客户端的SDP提交,然后返回由WebRtcEndpoint生成的SDP回答。
4.2.2 >>> 然后
当页面客户端通过WebSocket发送了”viewer”信令后,将调用viewer方法进行处理:
private synchronized void viewer(final WebSocketSession session, JsonObject jsonMessage) throws IOException {
// Check “presenter”
if (presenterUserSession == null || presenterUserSession.getWebRtcEndpoint() == null) {
JsonObject response = new JsonObject();
response.addProperty("id", "viewerResponse");
response.addProperty("response", "rejected");
response.addProperty("message", "No active sender now. Become sender or . Try again later ...");
session.sendMessage(new TextMessage(response.toString()))
} else {
// Check “viewer”
if (viewers.containsKey(session.getId())) {
JsonObject response = new JsonObject();
response.addProperty("id", "viewerResponse");
response.addProperty("response", "rejected");
response.addProperty("message",
"You are already viewing in this session. Use a different browser to add additional viewers.");
session.sendMessage(new TextMessage(response.toString()));
return;
}
// Create and strore user session
UserSession viewer = new UserSession(session);
viewers.put(session.getId(), viewer);
// Media logic
WebRtcEndpoint nextWebRtc = new WebRtcEndpoint.Builder(pipeline).build();
// Gather ICE candidates
nextWebRtc.addOnIceCandidateListener(new EventListener<OnIceCandidateEvent>() {
@Override
public void onEvent(OnIceCandidateEvent event) {
JsonObject response = new JsonObject();
response.addProperty("id", "iceCandidate");
response.add("candidate", JsonUtils.toJsonObject(event.getCandidate()));
try {
synchronized (session) {
session.sendMessage(new TextMessage(response.toString()));
}
} catch (IOException e) {
log.debug(e.getMessage());
}
}
});
viewer.setWebRtcEndpoint(nextWebRtc);
presenterUserSession.getWebRtcEndpoint().connect(nextWebRtc);
// SDP negotiation
String sdpOffer = jsonMessage.getAsJsonPrimitive("sdpOffer").getAsString();
String sdpAnswer = nextWebRtc.processOffer(sdpOffer);
JsonObject response = new JsonObject();
response.addProperty("id", "viewerResponse");
response.addProperty("response", "accepted");
response.addProperty("sdpAnswer", sdpAnswer);
synchronized (session) {
viewer.sendMessage(response);
}
nextWebRtc.gatherCandidates();
}
}
viewer()方法执行了如下动作:
首先,进行判断动作
1. 判断是否有presenter
如果没有presenter,则通过websocket回复拒绝的消息;
2. 判断是否用同一个浏览器打开了多个viewer
如果在同一个浏览器中有已打开的viewer,则回复拒绝的消息;
然后,如下上述两个判断都不成立,则进行入正式的处理阶段;
1. 创建并存储用户session
创建viewer的用户session,并把它存储到viewer的HashMap中,以用于后续的资源释放;
2. 配置媒体处理逻辑
新建一个WebRtcEndpoint并插入到已连接上了presenter媒体管道,
然后连接当前的viewer和presenter
3. SDP协商
在WebRTC中,SDP用来在端间实现媒体数据交换的协商。
它是基于SDP提交和回答的数据交换机制。
这个协商是在方法processRequest的第三部分完成的,它使用了浏览器客户端的SDP提交,然后返回由WebRtcEndpoint生成的SDP回答。
4.2.3 >>> 最后
当页面客户端通过websocket发送过来 “stop”信令后,将调用stop()方法处理:
private synchronized void stop(WebSocketSession session) throws IOException {
String sessionId = session.getId();
if (presenterUserSession != null && presenterUserSession.getSession().getId().equals(sessionId)) {
// Stop by “presenter”
for (UserSession viewer : viewers.values()) {
JsonObject response = new JsonObject();
response.addProperty("id", "stopCommunication");
viewer.sendMessage(response);
}
log.info("Releasing media pipeline");
if (pipeline != null) {
pipeline.release();
}
pipeline = null;
presenterUserSession = null;
} else if (viewers.containsKey(sessionId)) {
// Stop by “viewer”
if (viewers.get(sessionId).getWebRtcEndpoint() != null) {
viewers.get(sessionId).getWebRtcEndpoint().release();
}
viewers.remove(sessionId);
}
}
这个方法实现的动作如下:
依据session ID来判断是presenter还是viewer发送来的”stop”信令。
1. 如果是 presenter发送的,
则对所有的viewer发送结束通信的信令,
然后通知kurenot media server释放媒体管道,
并释放presenter的用户session.
2. 如果是 viewer发送的,
则释放viewer申请的WebRtcEndpoint资源,
再释放viewer的用户session.
本文介绍了基于Kurento的直播系统实现原理和技术细节,包括客户端和服务端的交互流程、媒体处理逻辑及SDP协商过程。
13万+

被折叠的 条评论
为什么被折叠?



