文章目录
在我们的学习工作中,写代码做一个简单的接口测试的时候,就会发现,即使是发送了一个post或get请求,但是系统提示我非法参数,无效请求,为什么呢?因为有一些系统或者网站对于请求做出一系列的反爬虫机制,他会效验你的header,是不是浏览器发送的或者是不是app发送的,如果不是就会说你的请求是无效的,这种情况下我们要怎么去做呢?—通过添加header
我们瞅下源码

这里有一个headers,意思是在发送http,https请求中添加一个header
headers长什么样,
我们先用reqests跑一个借口,在和原接口对比

原接口头部信息
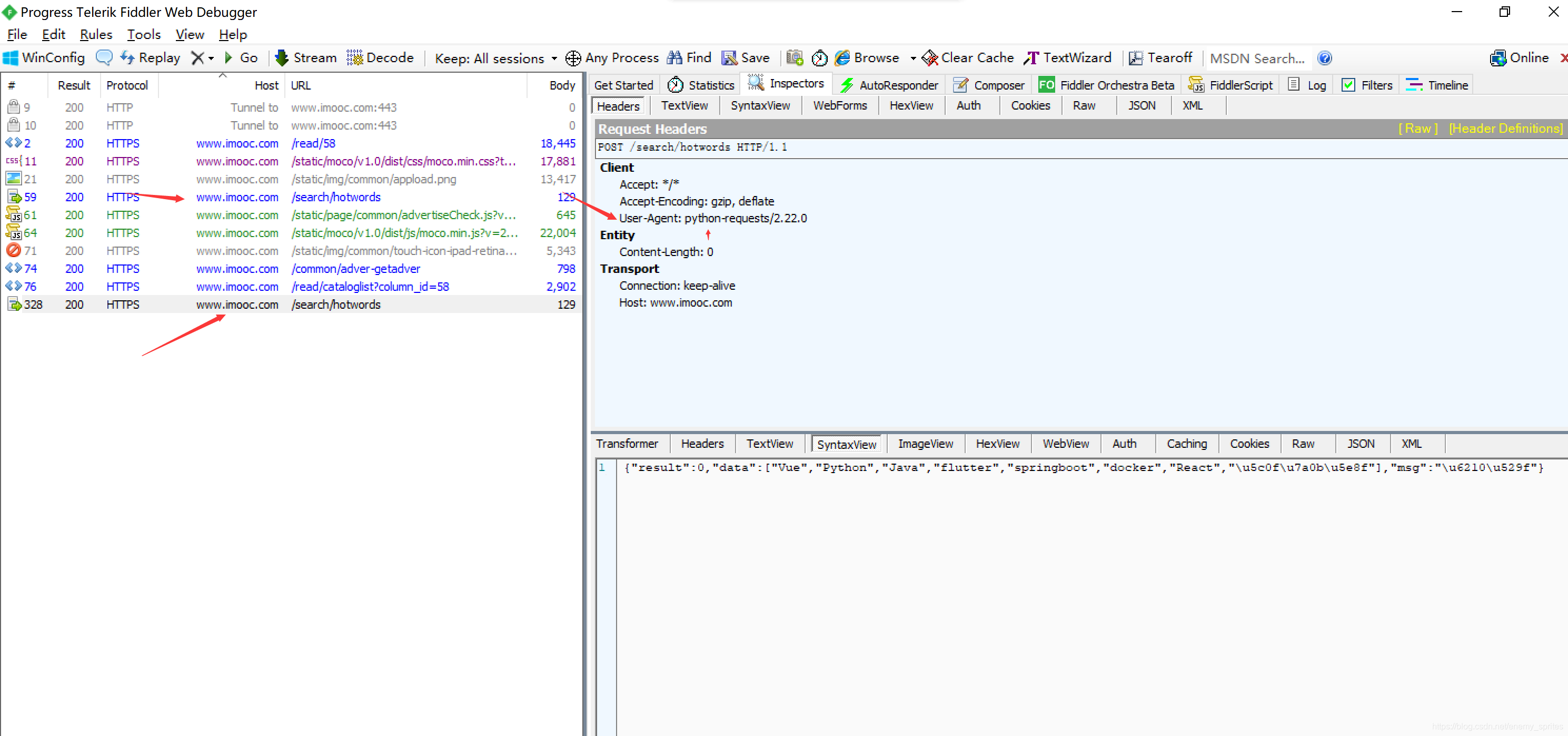
代码生成的接口头信息

我们对比发现,上边的接口,头信息表明是设备执行,而下边的接口是requests执行,所以我们要添加header头信息
copy我们的信息头

把信息头给requests

执行接口,在查看接口的响应头信息,这样,我们的requests就拥有了这些信息

这个时候就可以模拟header,绕过反爬虫机制
1685

被折叠的 条评论
为什么被折叠?



