Kubesphere概述
Kubernetes的默认dashboard功能有限,Kubesphere集成了很多套件,功能强大,但是集群要求较高
KubeSphere是一款开源项目,在目前主流容器调度平台Kukernetes之上构建的企业级分布式多租户容器管理平台,提供简单易用的操作界面以及向导式操作方式,在降低用户使用容器调度平台学习成本的同时,极大降低开发调试、测试、运维的日常工作的复杂度
KubeShpere官网:https://kubesphere.io/

一、实验目的
1、掌握kubeSphere 的安装部署
2、掌握kubesphere 使用外部镜像仓库;
2、熟悉图像化部署任务:产生pod---定义服务--验证访问
二、实验内容:
1、配置步骤
1.1 环境准备
系统要求:
最低配置:CPU 2 核,内存 4 GB,硬盘 40 GB。
生产环境建议配置:CPU 8 核,内存 16 GB,硬盘 200 GB。
Kubernetes 版本:KubeSphere v4.1.3 支持 Kubernetes v1.21~v1.30。
依赖项安装:
which socat conntrack ebtables ipset||echo"未安装”
yum -y install socat conntrack ebtables ipset
1.2 安装 KubeSphere Core
安装 Helm(若未安装):
curl https://raw.githubusercontent.com/helm/helm/main/scripts/get-helm-3 | bash
安装 KubeSphere Core:
helm upgrade --install -n kubesphere-system --create-namespace ks-core https://charts.kubesphere.io/main/ks-core-1.1.4.tgz --debug --wait
1.3 访问 KubeSphere 控制台
访问地址:http://<节点IP>:30880。
默认账号:admin,密码:P@88w0rd(首次登录后需修改)。
2、验证
2.1 使用外部镜像仓库(阿里云私有仓库)
登录阿里云
阿里云访问地址:https://www.aliyun.com/
右上角选择“控制台”
创建个人实例
搜索框搜索“容器镜像服务”
新建“个人实例”
选择“创建个人版”
选择上海,同意协议,点击确定
个人实例配置
设置Registry登录密码
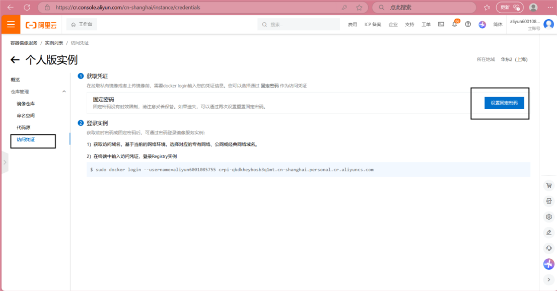
设置访问凭证
设置固定密码
创建命名空间
个人版命名空间最多可创建3个
创建完成后效果如下:
创建镜像仓库
镜像仓库创建完成效果如下:
大致功能区如下:
2.2 本地镜像上传进私仓
演示将本地nginx:latest镜像上传进私仓中
登录私有仓库
docker login --username=aliyun6001085755 crpi-qkdkheybosb3q1mt.cn-shanghai.personal.cr.aliyuncs.com
# 输入私仓密码
出现“Login Succeeded”表示登录成功
本地镜像打包
docker tag [ImageId] crpi-qkdkheybosb3q1mt.cn-shanghai.personal.cr.aliyuncs.com/kubectl-zn/aliyun:[镜像版本号]
docker tag 6769dc3a703c crpi-qkdkheybosb3q1mt.cn-shanghai.personal.cr.aliyuncs.com/kubectl-zn/aliyun:alpine
将本地镜像上传进阿里云私仓
docker push crpi-qkdkheybosb3q1mt.cn-shanghai.personal.cr.aliyuncs.com/kubectl-zn/aliyun:[镜像版本号]
docker push crpi-qkdkheybosb3q1mt.cn-shanghai.personal.cr.aliyuncs.com/kubectl-zn/aliyun:alpine
阿里云镜像仓库中查看
上传过程中出现无法上传的情况(可能虚拟机网络问题)
可使用docker save -o将本地镜像打成tar包,传输到实体机上,使用docker load -i命令解压后,在实体机上再传输进阿里云私有仓库
- 将本地镜像压缩成tar包
docker save -o alpine.tar crpi-qkdkheybosb3q1mt.cn-shanghai.personal.cr.aliyuncs.com/kubectl-zn/aliyun:alpine
docker load -i alpine.tar
2. 在本地环境将tar包解压成镜像
docker load -i .\nginx_latest.tar
2.3 私仓镜像下载到本地
登录私有仓库
docker login --username=aliyun6001085755 crpi-qkdkheybosb3q1mt.cn-shanghai.personal.cr.aliyuncs.com
从私仓中拉取镜像
docker pull crpi-qkdkheybosb3q1mt.cn-shanghai.personal.cr.aliyuncs.com/kubectl-zn/aliyun:[镜像版本号]
docker pull crpi-qkdkheybosb3q1mt.cn-shanghai.personal.cr.aliyuncs.com/kubectl-zn/aliyun:alpine
在 KubeSphere 中创建保密字典,填写仓库地址、用户名和密码。
在 KubeSphere 中使用私有镜像:
创建工作负载时,选择私有镜像仓库并关联保密字典。
当kubesphere自带的镜像地址不能获取镜像时,就需要用自建的镜像仓库地址或阿里镜像仓库地址。
三、实验结论
通过本次实验,成功完成了以下任务:
使用 Helm 安装并部署了 KubeSphere 平台。
配置了外部私有镜像仓库(阿里云),并在 KubeSphere 中成功使用私有镜像部署应用。
通过图形化界面创建了 Deployment 和服务,验证了集群资源的管理能力。
四、问题与解决方案
问题:安装时镜像拉取失败。
解决:替换默认镜像仓库为国内源(如华为云镜像仓库)。
问题:私有镜像仓库认证失败。
解决:检查保密字典的配置,确保用户名、密码和仓库地址正确。















































6438

被折叠的 条评论
为什么被折叠?



