关于运行jmeter出现400的问题
运行提示:{“timestamp”:1604383595353,“status”:400,“error”:“Bad Request”,“message”:“Required Long parameter ‘examinationId’ is not present”,“path”:"/app-answer/submitAll"}的问题处理办法
第一检查接口

修改沟通获取到接口访问地址:app-answer/submitAll?userId=a8ec1128be9b49b6bf28ed09965fa1c0&examinationId=772875631284662272,添加到path

如图:

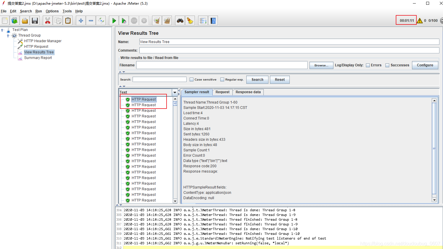
运行正常:

运行成功配置:




本文介绍了在使用jmeter进行接口测试时遇到400 Bad Request错误的处理过程。通过检查接口地址并确保参数完整,特别是添加了'userId'和'examinationId',最终成功解决了问题。
7832

被折叠的 条评论
为什么被折叠?



