启动IEDA

安装scala插件
- Scala插件的安装有两种方式:在线与离线。我们学习在线安装方式。
- 启动IDEA,在欢迎界面中选择Configure→Plugins命令

- 在上方的搜索框中搜索scala关键字

- 单击绿色的【Install】按钮,安装完毕,单击绿色的【Restart IDE】按钮

配置IDEA使用默认JDK
- 为了和Scala2.13.10版兼容,选择JDK1.8或JDK11d都行,但JDK13+就不兼容了)

创建scala单例项目
创建Scala项目


创建Scala类



创建Scala单例对象
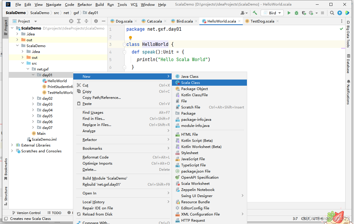
- 在包net.huawei.day01上右击,选择New→Scala Class,选择创建Object,创建一个Scala对象TestHelloWorld,在里面创建主方法,实例化HelloScala,然后调用其speak()方法



本文介绍了如何在IDEA中在线安装Scala插件,通过搜索并点击Install及RestartIDE来完成。接着,为了兼容Scala2.13.10,选择了JDK1.8或JDK11。在项目中,创建了Scala的单例对象TestHelloWorld,包含主方法并调用了HelloScala的speak()方法。
841

被折叠的 条评论
为什么被折叠?



