在UML中,您使用类图和组件图推理软件的结构。您可以使用序列图,协作图,状态图和活动图来指定软件的行为。在系统软件和硬件的边缘,您可以使用部署图来推断软件在其上执行的处理器和设备的 (topology) 拓扑结构。

UML中的部署图是什么?
在UML中,部署图用于可视化这些物理节点的静态方面及其关系,并指定其构建细节。
部署图是用于对面向对象系统的物理方面进行建模的两种图中的一种。部署图显示了运行时处理节点及其上的组件的配置。部署图解决了体系结构的静态部署视图。它们与组件图相关,因为节点通常包含一个或多个组件。
类与节点与组件
组件图和部署图与类图相似,不同的是它们分别包含组件和节点,而不是包含类。部署图基本上是关注系统节点的类图。您可以使用部署图来模拟系统的静态部署视图。大多数情况下,这涉及对系统执行的硬件的拓扑进行建模。
我们通常使用类来对问题域中的概念和事物建模,随后,我们可以使用组件和节点对具体实例进行建模。例如,如果要为组织网络的拓扑建模,则将使用包含节点实例的部署图。同样,如果您想对模型的部件是在物理节点上生活在这个网络中,您将使用组件图包含的组件的实例。
尝试一下!
查找在线部署图工具?只需点击下面的绘图按钮即可在线创建您的部署图。Visual Paradigm Online是免费*且直观的。在开始之前,您还可以通过此部署图教程了解部署图。
部署图表示法
零件
组件是密切合作的一组类。组件可以按其类型进行分类。一些组件仅在编译时存在,一些仅在链接时存在,一些仅在运行时存在; 有些存在于一次以上。
节点
节点是运行时物理对象,表示计算资源,通常具有内存和处理能力。您可以建模节点类型和节点实例。您可以通过在节点内绘制它们来模拟在节点上运行或生活的组件实例。您可以使用连接关系线模拟哪些节点相互通信。

依赖
依赖性指示一个模型元素(源)依赖于另一个模型元素(目标),使得对目标元素的改变可能需要改变依赖关系中的源元素。在部署图中,可以使用依赖关系来显示节点类型支持组件类型的功能。您也可以使用关系来显示组件类型之间的依赖关系。
连接
连接描述了硬件通信所使用的通信路径通常指示方法,即TCP / IP。

神器
工件代表物理世界中的具体元素,这是开发过程的结果。工件的示例是可执行文件,库,存档,数据库模式,配置文件等。

何时绘制部署图?
在建模系统的静态部署视图时,通常会以三种方式之一使用部署图。
- 为嵌入式系统建模
- 与物理世界接口的硬件集合。
- 一组控制设备,如电机,执行器和显示器。
- 一组外部刺激,如传感器输入,移动和温度变化。
- 您可以使用部署图对构成嵌入式系统的设备和处理器建模。
- 模拟客户端/服务器系统
- 客户机/服务器系统是一种常见的体系结构,专注于使系统的用户界面(位于客户机上)与系统的持久数据(位于服务器上)之间的关注明确分离。
- 客户机/服务器系统是关于跨系统节点的系统软件组件的物理分布。
- 您可以使用部署图对这些系统的拓扑进行建模。
- 为完全分布式系统建模
- 分布式系统通常是多个版本的软件组件的主机,其中一些甚至可能从节点迁移到节点。
- 分布式系统要求您做出决策,以实现系统拓扑的持续变化。
- 您可以使用部署图来可视化系统的当前拓扑和组件分布,以推断变化对该拓扑的影响。
如何绘制部署图?
可以按照以下步骤开发部署模型。
- 首先,确定代表系统客户端和服务器处理器的节点,然后突出显示那些与系统行为相关的设备。
例如,您需要对特殊设备进行建模,例如信用卡阅读器,徽章阅读器和显示器以外的显示设备,因为它们在系统硬件拓扑中的位置可能在体系结构上很重要。 - 通过刻板印象为这些处理器和设备提供视觉线索。
- 在部署图中对这些节点的拓扑进行建模。
- 同样,指定系统实现视图中的组件与系统部署视图中的节点之间的关系。
部署计划
可以按照以下步骤开发部署模型。
- 设计和计划您的系统将如何安装?
- 确定是否将同时部署不同版本的系统,您将如何解决分歧?
- 您需要部署哪些物理站点以及以何种顺序部署?
- 你将如何训练你的用户?
- 安装前需要什么备份?
部署图示例
一个组件是一个代码模块。组件图是类图的物理类比。部署图显示了软件和硬件的物理配置。以下部署图显示了涉及房地产交易的软件和硬件组件之间的关系。
物理硬件由节点组成。每个组件都属于一个节点。组件在左上角显示为带有两个选项卡的矩形。

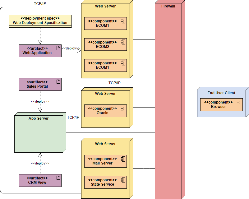
下面的部署图示例显示了SME的管理信息系统,它使用TCP / IP作为网络通信协议,用于在系统的客户端和服务器端之间的防火墙保护的Web服务器数据库,应用程序,电子邮件服务器等之间进行连接。

更多类图示例:
部署图示例 - 公司分布式系统

部署图示例 - 建模分布式系统

931

被折叠的 条评论
为什么被折叠?



