在云环境中,高效的日志收集与处理是系统监控和运维的关键。本文围绕《云环境中的日志收集和处理方案》展开,先介绍日志收集的两种方式,再聚焦处理环节,探讨写入 kafka、共享存储、S3 等路径,分析使用 raft 组日志集群及 NewSQL 的方案,最后结合 Spark 端调度进行总结,为云日志管理提供多维度技术参考。
日志收集-两种方式
这里是将pod中的日志收集,放到一个指定的地方
首先是将程序中的日志能采集到,大致有两种方式
-
通过插件将日志重定向到指定目的地
-
用辅助程序采集pod中日志,并重定向
两种方式处理如下
-
都是将日志写到一个指定的地方
-
区别是由程序本身去做,还是由额外的程序去捕获

日志扩展
-
比如 log4j,需要实现一个自定义的 appender
-
修改配置文件,用 log4j 的自定义扩展,写入指定的目的地
配置如下:

对于应用程序来说,需要增加一些启动参数
-
记录角色, -Drole=spark,或者 flink
-
记录 application_id、executor_id
-
以及路径前缀(将日志写入到哪里)
-
注意这种模式下,一般需要将日志写入到 NFS 这种共享存储
-
当程序退出后,在这个目录下写一个标志文件,表示文件退出了
-
当然,程序启动的时候,如果有这个标志文件,需要先清理掉
-
对于 System.out 和 err ,需要做重定向
处理日志-写 kafka
这里是将日志通过插件写入到kafka
log-service
-
消费kafka,将日志写入到内部的buffer
-
后面有 writer 写入到 NFS,注意这里还要有 ack 机制
-
其他还有 日志定期清理日志,迁移到 s3 模块

log-sumer
-
从kafka 读取日志,写入到内部的 channel 中
-
这里的 channel 可以做限流,记录等额外的功能
-
之后有另外一个 writer 负责读取 channel,将日志写入 NFS
-
同时还需要做日志轮转处理,以及 迁移到 s3

处理日志-直接写共享存储
跟第一种差不多,但是少了 kafka 的处理部分
log-service
-
有一个日志查询服务,用户可以通过 application_id 来查询日志文件内容
-
为了解决单个目录下小文件过多问题,需要增加一个 hash 前缀
-
可以设置为 20,003,这是一个质数,也就是一个目录下最多有2W文件
-
目录为: hash/application_id/executor_id/xx.log
-
hash 最多2W个,一天产生 10W个应用,算算可以用几十年了

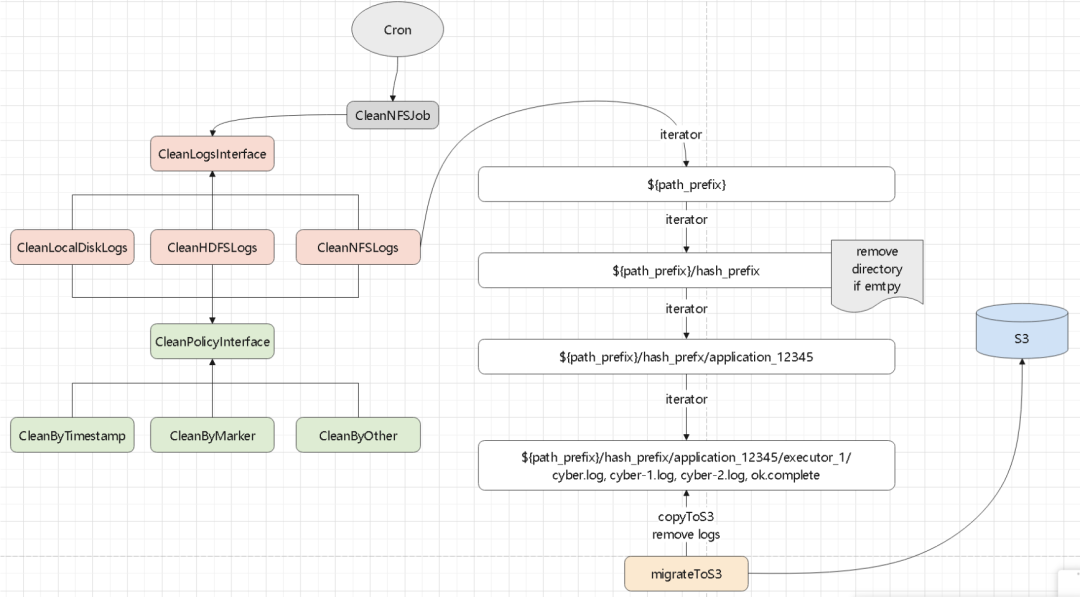
日志清理
-
一个日志清理模块,可以清理disk,NFS
-
以及清理策略,根据时间戳,可以目录下是否包括一个 标志文件来清理
-
比如: /data/spark/cluster_logs/14937/app-12345/executor-17
-
路径前缀是:/data/spark/cluster_logs,产生了 14937 这个 hash 目录
-
然后是 app-12345,清理程序根据app-12345 是否空了,来决定是否删除 app-12345
-
同样逻辑,清理下面的 driver 和 executor
-
最后将日志复制到 S3、或者 minio;这里需要先复制到 s3,再清理
-
如果复制成功,没删除,下一次处理的时候会覆盖 s3并清理文件
-
最后删除目录下的标志文件

多个节点处理
-
为防止日志太多单个节点处理不过来,可以启动多个节点
-
但多个节点可能会重复处理一个文件,所以每个节点处理前
-
先获取文件列表,然后 shuffle一次,这样每个节点处理的目录就不一样了,这种方式最简单
-
也可以将文件写入 红黑树,然后转换成 一致性hash 的环形
-
根据当前的节点 hash,定位到环的一个为止,然后顺时针处理,这样每段由不同节点处理
-
虽然每个节点都遍历了全部目录,但是非自己处理的基本都是空的(被别人处理过了),所以效率会提升
直接写 S3
这种方式比较简单
-
日志直接写入到 s3,但是会产生很多小文件
-
需要定期将小文件合并
-
同理提供query 服务,可以查询 s3 上的日志文件
-
这里查询的话会麻烦一些了,可能需要查多个 日志小文件

使用raft 组日志集群
这里不需要写 共享存储
-
日志写入到 log-service,这是包含一主-两从的三节点服务
-
通过 raft 实现强一致,主从同步,当主节点挂了,从节点晋升为主节点
-
这种方式不需要共享存储了,直接写本地磁盘就行了,三副本保证高可用
-
同时定期写 s3,这种方式需要处理好选主,可以用 apache 的 raft 实现

使用 NewSQL
使用 newsql
-
比如写入到 TiDB,mysql
-
或者写入到 ES,直接用这个中间设备做查询,还可以做模糊匹配查询
-
这种模式的查询能力强了,但是强依赖了一个中间件
-
同样也需要定期写入到 s3

总结-Spark端
一个完整的 spark-submit 参数:

Spark 的 driver 和 executor 都需要设置一些 ENV 参数:
-
SPARK_EXECUTOR_ID ,driver端需要手动设置,executor 是自动设置上的
-
SPARK_APPLICATION_ID ,driver 和 executor 都是自动设置上的
-
SPARK_PREFIX_DIR ,driver 和 executor 都需要手动设置上

被折叠的 条评论
为什么被折叠?



