今天在学习库函数时发现。
strcpy的解释如下:
Copy string
Copies the C string pointed by source into the array pointed by destination, including the terminating null character (and stopping at that point).链接: CPLUSPLUS.com.
这里我看到strcpy函数的英文解释里说:“将源头所指向的C字符串复制到目标所指向的数组中,包括结束的空字符(并在该点停止)。”后半句引起了我的注意,包括结束的空字符。结束的空字符也就是字符串最后面的字符’\0’,这是字符串结束的标志。
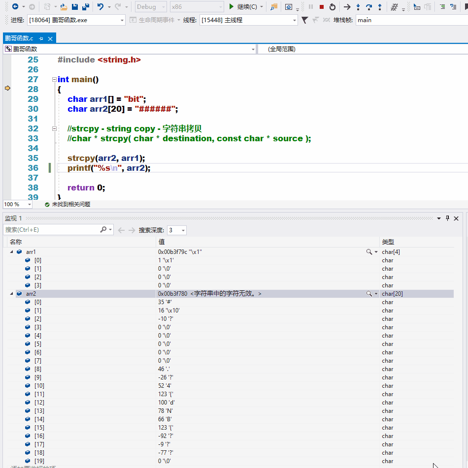
究竟有没有复制呢?这就用到了VS2019的逐过程调试与调试窗口这两个功能。
1. 写好代码后点击F11即可逐过程调试程序

2. 点击:调试–>窗口–>监视–>监视1(监视1、2、3、4随便打开一个)

3. 在监视窗口输入要监视的变量



4. 展开两个监视的字符串逐句调试



这就是逐过程调试与调试窗口的使用。
本文介绍了在遇到strcpy函数使用疑惑时,如何利用VS2019的逐过程调试和调试窗口功能进行问题排查。通过F11实现程序逐过程调试,同时详细说明了如何打开并使用监视窗口来观察变量状态,帮助理解字符串复制过程中是否包含结束空字符。
1987

被折叠的 条评论
为什么被折叠?



