上周六,KCD 北京如约举办,活动现场汇聚了上百位开发者加入这场技术盛宴。
CloudPilot AI 的 Tech Lead 姜伟在 AI 专场以「高效 AI 基础设施:业务灵活弹性+云端 GPU 瞬时供应」为题进行分享,深入解析如何在公有云中结合 KServe 和 Karpenter,打造高性价比的企业级 AI 推理工作负载。
演讲内容
本次分享中,主要探讨了:
-
AI 推理基础架构的典型场景和挑战
-
如何结合 KServe 和 Karpenter 解决复杂性及成本难题
-
如何利用 Karpenter 按需供应 GPU,以满足不同工作负载的需求
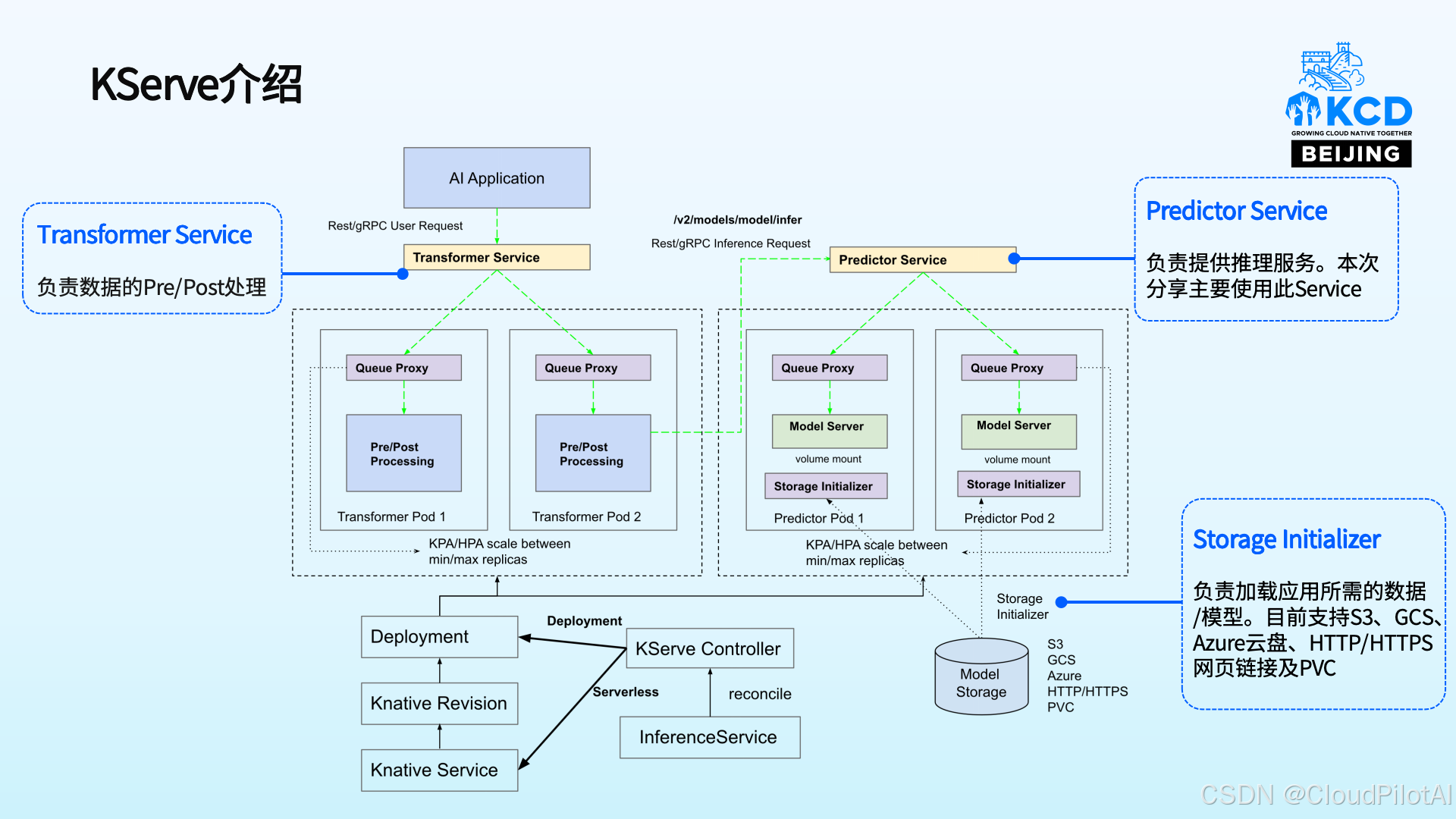
以下为本次演讲 PPT:

















CloudPilot AI 近期还将在 KubeCon EU 2025 中分享如何通过 Karpenter 自动化 Kubernetes 集群更新,欢迎到现场交流!
推荐阅读
CA 不够用了?Azure 推 Karpenter + Spot,让 AKS 便宜 80%!
434

被折叠的 条评论
为什么被折叠?



