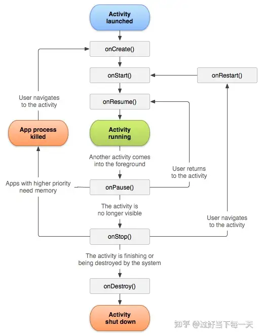
1、Activity生命周期
正常情况下,Activity会经历如下几个阶段:
- onCreate:表示Activity正在被创建。
- onRestart:表示Activity正在被重新启动。
- onStart:表示Activity正在被启动,这时已经可见,但没有出现在前台无法进行交互。
- onResume:表示Activity已经可见,并且处于前台。
- onPause:表示Activity正在停止(可做一次保存状态停止动画等非耗时操作)。
- onStop:表示Activity即将停止(可进行重量级回收工作)。
- onDestroy:表示Activity即将被销毁。

activity生命周期流程图(来源:android官网)
面试时经常会被问到的一些问题:
1、activity第一次启动会调用那些方法?
答:第一次启动:onCreate->onStart->onResume
2、打开新的Activity B,Activity B 和Activity A会调用那些方法?
答:A onpasue()-->B onCreate()-->B onStart()-->B onResume()-->A onStop()
3、点击返回键从activity B回到Activity A 会调用哪些方法?
答:当从activity B回到原来Activity A时:会调用activity B onPause->Activity A onRestart->Activity A onStart->Activity A onResume->Activity B onStop->Activity B onDestroy;
4、Activity A跳转Activity B,再按系统返回键,生命周期执行的顺序是什么 ?
前提:Activity A,Activity B都是启动模式都是标准模式(standard)
A onCreate-->A onStart()-->A onResume()-->A onpasue()-->B onCreate()-->B onStart()-->B onResume()-->A onStop()-->B onPause()-->A onRestart()-->A onstart()-->A onResume()--->B onStop()-->B onDestory()
5、横竖屏切换,按home键,按返回键,锁屏与解锁屏幕,跳转透明Activity界面,启动一个 Theme 为 Dialog 的 Activity,弹出Dialog时Activity的生命周期
Android4.0以前配置横竖屏切换属性是:android:configChanges="keyboardHidden|orientation”
Android4.0以后配置横竖屏切换属性是:android:configChanges="keyboardHidden|orientation|screenSize"
1)未配置android:configChanges="keyboardHidden|orientation|screenSize"
切换横竖屏生命周期 onCreate()-->onStart()-->onResume()-->onPasue()-->切换横竖屏onStop()--onSaveInstanceState()-->onDestory()-->onCreate()-->onStart()--onRestoreInstanceState()-->onResume()
2)配置android:configChanges="keyboardHidden|orientation|screenSize"
切换横竖屏生命周期 onCreate()-->onStart()-->onResume()-->切换竖屏onConfigurationChanged()切换横屏onConfigurationChanged()
熄屏
onCreate()-->onStart()-->onResume()熄屏-->onPasue()-->onStop()-->onSaveInstanceState()
解锁屏幕
解锁屏幕后如果页面不可见执行的生命周期(如锁屏后网易云音乐界面在前台,解锁后可见页面也是网易云音乐)onRestart()-->onStart() 解锁屏幕后如果页面可见执行的生命周期(解锁后可见页面是网易云音乐,右滑关闭网易云页面,app页面可见执行的生命周期)onRestart()-->onStart()-->onResume()
按home键 执行的生命周期 onPause()-->onstop()--->onSaveInstanceState()从最近任务选择app执行的生命周期是:onRestart()-->onstart()-->onResume()
按返回键 onPasue()-->onStop()-->onDestory()
启动一个 Theme 为 Dialog 的 Activity,弹出Dialog时Activity的生命周期
onCreate()-->onStart()-->onResume()--->启动一个 Theme 为 Dialog 的Activity -->onPasue()按返回键--->onResume()
6、onSaveInstanceState(),onRestoreInstanceState的调用时机
1) 、onSaveInstanceState(Bundle outState)在什么时机会被调用呢?
当activity有可能被系统回收的情况下,而且是在onStop()之前。注意是有可能,如果是已经确定会被销毁,比如用户按下了返回键,或者调用了finish()方法销毁activity,则onSaveInstanceState不会被调用。
onSaveInstanceState(Bundle outState)会在以下情况被调用:
- 当用户按下HOME键时。
- 从最近应用中选择运行其他的程序时。
- 按下电源按键(关闭屏幕显示)时。
- 从当前activity启动一个新的activity时。
- 屏幕方向切换时(无论竖屏切横屏还是横屏切竖屏都会调用)。
在这4种情况下,当前activity的生命周期为: onPause -> onSaveInstanceState -> onStop。
(2) onRestoreInstanceState什么时机被调用?
onRestoreInstanceState(BundlesavedInstanceState)只有在activity确实是被系统回收,重新创建activity的情况下才会被调用。
7、屏幕方向切换时,activity生命周期是什么样的?
onPause -> onStop-> onSaveInstanceState -> onDestroy -> onCreate -> onStart -> onRestoreInstanceState -> onResume
在这里onRestoreInstanceState被调用,是因为屏幕切换时原来的activity确实被系统回收了,又重新创建了一个新的activity。
而按HOME键返回桌面,又马上点击应用图标回到原来页面时,activity生命周期如下: onPause -> onSaveInstanceState -> onStop -> onRestart -> onStart -> onResume 因为activity没有被系统回收,因此onRestoreInstanceState没有被调用。
如果onRestoreInstanceState被调用了,则页面必然被回收过,则onSaveInstanceState必然被调用过。
8、 onCreate()里也有Bundle参数,可以用来恢复数据,它和onRestoreInstanceState有什么区别?
因为onSaveInstanceState不一定会被调用,所以onCreate()里的Bundle参数可能为空,如果使用onCreate()来恢复数据,一定要做非空判断。 而onRestoreInstanceState的Bundle参数一定不会是空值,因为它只有在上次activity被回收了才会调用。 而且onRestoreInstanceState是在onStart()之后被调用的。有时候我们需要onCreate()中做的一些初始化完成之后再恢复数据,用onRestoreInstanceState会比较方便。
下面是官方文档对onRestoreInstanceState的一些说明:
to allow subclasses to decide whether to use your default implementation. 它是说,用onRestoreInstanceState方法恢复数据,你可以决定是否在方法里调用父类的onRestoreInstanceState方法,即是否调用super.onRestoreInstanceState(savedInstanceState); 而用onCreate()恢复数据,你必须调用super.onCreate(savedInstanceState);
9、onStart 和 onResume、onPause 和 onStop 的区别
onStart
onCreate或者onRestart方法执行后会调用此方法,该方法表明Activity准备展示给用户了 This is a good place to begin drawing visual elements, running animations 这是开始绘制视觉元素、运行动画的好地方 可以在这个方法里调用finish,会跳过onResume, onPause直接调用onStop Dispatch onStart() to all fragments. onResume
在onRestoreInstanceState, onRestart,或者onPause之后被调用,以便页面开始和用户进行交互 这时activity已经激活并且准备接受输入内容,此时activity在栈顶并且用户可见Build.VERSION_CODES.Q(Android 10)之前,这也是尝试打开独占访问设备或访问单例资源的好地方(如相机设备等),Android 10以后,Android具有多个任务同时工作的情况,所以多个Activity的onResume可能同时恢复工作,但是要判断谁在栈顶可以通过onTopResumedActivityChanged(boolean)来判断。
onPause
当用户不再主动与activity交互时调用,但是仍然在屏幕可见,与之相对应的是重新开始 当在activity A页面启动activity B时,将在A上调用此回调,在A的onPause返回之前,不会创建B,因此请确保不要在此处执行任何冗长的操作 此回调主要用于保存activity正在编辑的任何持久状态,向用户提供“原地编辑”模型,并确保在没有足够资源启动新活动而不首先终止此活动时不会丢失任何内容。这也是一个关闭一些耗时CPU较高的工作的好地方,以便尽可能快地切换到下一个activity Build.VERSION_CODES.Q(Android 10)之前,这也是关闭独占访问设备或释放单例资源的好地方(如相机设备等),Android 10以后,Android具有多个任务同时工作的情况,所以多个Activity的onResume可能同时恢复工作,但是要判断谁在栈顶可以通onTopResumedActivityChanged(boolean)来判断 如果activity在栈顶,在接收到这个调用以后,你一般将会收到onstop调用(在下一个activity已经被恢复并且显示)。然而在某些情况下,会直接回调onResume,而不会进入stopped状态。在某些情况下,当处于多窗口模式时,活动也可以处于暂停状态,用户仍然可以看到。onStop用户不在可见时调用,方法后续可能会执行onRestart,onDestroy或者什么也没有,具体取决于后面用户的activity。这里是一个停止刷新ui、运行动画和其他视觉效果的好地方
10、启动模式和使用场景
Activity的启动模式有四种:Standard、SingleTop、SingleTask和SingleInstance。
- Standard:标准模式,也是默认模式。每次启动都会创建一个全新的实例。
- SingleTop:栈顶复用模式。这种模式下如果Activity位于栈顶,不会新建实例。onNewIntent会被调用,接收新的请求信息,不会再调用onCreate和onStart。
使用场景:展示推送过来的消息,如果栈中没有activity创建并入栈,如果栈中已经有Activity且此activity在栈顶直接复用,如果栈中有Activity但是并不在栈顶新建activity并入栈,与standard相比栈顶复用可以有效减少activity重复创建对资源的消耗,但是这要根据具体情况而定,不能一概而论;
- SingleTask:栈内复用模式。升级版singleTop,如果栈内有实例,则复用,并会将该实例之上的Activity全部清除。
使用场景:程序入口等启动页面,栈内只会有一个activity实例,栈内已存activity实例,如果在栈顶则直接复用,不在栈顶,会把该activity上所有activity实例出栈以后再复用此activity
- SingleInstance:系统会为它创建一个单独的任务栈,并且这个实例独立运行在一个 task中,这个task只有这个实例,不允许有别的Activity 存在(可以理解为手机内只有一个)。
堆内单例:使用场景:完全独立的,类似闹钟的提示,整个手机操作系统里面只有一个实例存在就是内存单例;若该实例不存在,则要启动一个新activity实例,并且会存在于一个单独的任务栈中
activity启动模式以及对应使用场景总结表格如下(备注:具体的使用场景根据当下的具体业务场景去匹配):
| 启动模式 | 使用场景 |
|---|---|
| standard | AndroidMainfest.xml中未配置就时默认模式 |
| singleTop | 登陆页面,推送,微信支付,微信分享等 |
| singleTask | 程序入口页面,webView页面,扫一扫,付款页面等 |
| singleInstance | 系统的launcher,锁屏键,来电显示等 |
activty的启动模式设置
启动模式可以在AndroidMainfest的xml文件中进行配置,Google Android团队同时提供另种级别更高的设置方式,即通过Intent.setFlags(int flags)设置启动模式;
- FLAG_ ACTIVITY _CLEAR _TOP : 等同于mainfest中配置的singleTask;
- FLAG_ ACTIVITY _SINGLE _TOP: 同样等同于mainfest中配置的singleTop;
- FLAG_ ACTIVITY_ EXCLUDE_ FROM_ RECENTS:其对应在AndroidManifest中的属性为android:excludeFromRecents=“true”,当用户按了“最近任务列表”时候,该Task不会出现在最近任务列表中,可达到隐藏应用的目的。
- FLAG_ACTIVITY_NO_HISTORY:对应在AndroidManifest中的属性为:android:noHistory=“true”,这个FLAG启动的Activity,一旦退出,它不会存在于栈中。
- FLAG_ACTIVITY_NEW_TASK:这个属性需要在被start的目标Activity在AndroidManifest.xml文件配置taskAffinity的值【必须和startActivity发起者Activity的包名不一样,如果是跳转另一个App的话taskAffinity可以省略】,则会在新标记的Affinity所存在的taskAffinity中压入这个Activity。在新的 task 中启动 activity。如果要启动的 activity 已经运行于某 task 中,则那个 task 将调入前台,最后保存的状态也将恢复,activity 将在onNewIntent()中接收到这个新 intent。
总结:
1、FLAG_ACTIVITY_NEW_TASK标签必须配合taskAffinity属性使用,如果不设置taskAffinity属性值,将不会生成新task。
2、当从启动模式为singleInstance的Acitivity中启动新的Acitivity时,新的Activity自带FLAG_ACTIVITY_NEW_TASK标签。
taskAffinity属性 taskAffinity只有和SingleTask启动模式匹配使用时,启动的Activity才会运行在名字和taskAffinity相同的任务栈中 -
1.如果不指定taskAffinity属性,应用程序的所有Activity都存放于默认task(single instance启动的activity除外,因为single instance启动的activity独占一个task) -
2.指定taskAffinity,只有当Activity设置FLAG_ACTIVITY_NEW_TASK或者在AndroidMainfest.xml启动模式设置为singleTask才起作用,否则不起作用。

1785

被折叠的 条评论
为什么被折叠?



