最近新装电脑,每次新装电脑装KEIL环境都会遇到DFP包自动下载下不出来的问题,脑壳痛,换电脑,换系统都不得解决。经过一系列瞎操作发现一个小秘密。
正常情况下MDK5 Software Packs 页面下面就会有DFP包下载,但是我就是死活刷不出来,F12发现有错误的地方,怀疑是网页不完整。直接结果就导致下不下来DFP。

但是天无绝人之路,不经意间找到Introduction


找到Pack Index Files,打开Pack Index Files (https://sadevicepacksprodus.blob.core.windows.net/idxfile/keil.pidx)
内容如下

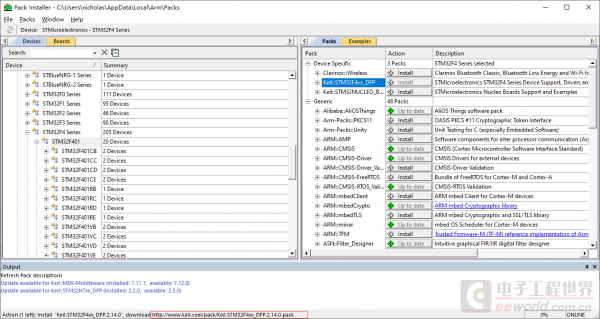
跟keil里dfp下载的地址一样

于是恍然大悟,这个应该就是下载地址吧,
<pdsc url="http://www.keil.com/pack/" vendor="Keil" name="STM32F4xx_DFP" version="2.14.0" />
这个跟软件上的地址一样。
于是迅雷新建个下载任务,考虑到大家都在下,即使源地址没有速度,P2P加速应该可以吧。

结果是速度还不错,成功下载,大家快来试试吧,有更好的方法欢迎交流。![]()
此帖出自stm32/stm8论坛
贴出部分pack链接
http://www.keil.com/pack/Keil.STM32G4xx_DFP.1.2.0.pack
http://www.keil.com/pack/Keil.STM32F1xx_DFP.2.3.0.pack
http://www.keil.com/pack/Keil.STM32F4xx_DFP.2.15.0.pack
http://www.keil.com/pack/Keil.STM32L0xx_DFP.2.1.0.pack
http://www.keil.com/pack/Keil.STM32F0xx_DFP.2.1.0.pack
http://www.keil.com/pack/Keil.STM32G0xx_DFP.1.3.0.pack
http://www.keil.com/pack/Keil.STM32H7xx_DFP.2.7.0.pack
http://www.keil.com/pack/Keil.STM32L4xx_DFP.2.5.0.pack
http://www.keil.com/pack/Keil.STM32L1xx_DFP.1.3.0.pack
博主新装电脑在KEIL环境中遇到DFP包自动下载不出来的问题,换电脑和系统都无法解决。通过F12发现网页可能不完整,后找到Pack Index Files,发现其内容与keil里dfp下载地址相同,用迅雷新建下载任务成功下载,还贴出部分pack链接。

1841

被折叠的 条评论
为什么被折叠?



