作者:邢云阳,Higress Contributor
前言
什么是 AI Agent
随着大模型技术的快速发展,越来越多的公司在实际业务中落地了大模型应用。但是人们逐渐发现了大模型能力的不足。例如:由于大模型的训练数据是有限的,因此一些垂直领域的知识,如金融,医疗等等,大模型无法回答,或者容易出现幻觉。并且随着业务的复杂度提高,如何能让大模型像人一样思考,深度的分析解决问题,也对大模型的理解力提出了挑战。
在这样的背景下,业界提出了 AI Agent 的概念。AI Agent 中文翻译成智能体,旨在让大模型像人脑一样思考问题,通过在思考过程中的不断反馈以及工具的调用,最终实现逐步完成给定目标的过程。例如,用户使用外卖助手 Agent,只需告诉 Agent,我想点一份肯德基的上校鸡块,Agent 便可以实现搜索肯德基商家,选择食物,下单,支付等一系列的思考过程以及工具调用,无需人工参与。
什么是 AI Gateway
AI Gateway 的定义是 AI Native 的 API Gateway,是基于 API Gateway 的能力来满足 AI Native 的需求。例如:
-
将传统的 QPS 限流扩展到 Token 限流。
-
将传统的负载均衡/重试/fallback 能力延伸,支持对接多个大模型厂商 API,提高整体稳定性。
-
扩展可观测能力,支持不同模型之间效果对比的 A/B Test,以及对话上下文链路 Tracing 等。
Higress [ 1] 是阿里云开源的一款 AI Gateway,基于 API Gateway 的能力,再加上基于 Wasm 插件扩展的大量 AI 插件,就可以满足上述所有 AI Native 的需求。
我也是基于 Higress 的 Wasm 插件扩展能力,开发了一个 AI Agent 插件,通过发挥 API Gateway 对于 API 管理的优势,用 API 赋能 AI Agent,基于 Agent ReAct 能力,可以实现零代码快速构建一个 AI Agent 应用。
本文将以高德地图和心知天气两个服务为例,介绍一下如何零代码使用 AI Agent 插件构建一个同时支持地图服务和天气服务的 Agent,同时会探讨 AI Agent 插件的实现原理。
AI Agent 插件使用
apiKey 申请
高德地图提供了地图相关业务的 API 服务,例如地点搜索,导航等等;心知天气提供了天气情况查询的相关 API 服务。两个服务都提供了每日免费的 API 调用次数,方便用户测试。
使用这两个服务需要去其官方网址,注册账号,申请 apiKey,有了 apiKey,便可以根据官方 API 文档去调用 API。官方文档的链接我放在下方,这里就不再赘述申请 apiKey 的过程。
高德地图:入门指南-Web 服务 API丨高德地图 API(amap.com) [ 2]
心知天气:查看/修改你的 API 密钥(yuque.com) [ 3]
Higress服务配置
为了让插件能够访问通义千问大模型以及高德地图和心知天气服务,需要在 Higress 的路由管理-服务中,配置服务。服务类型为 DNS 域名:

插件参数配置
在插件配置中,选择实例级插件规则,配置如下:
dashscope: #通义千问大模型客户端配置
apiKey: sk-xxxxxxxxxxxxxxxxxxxxxxx
domain: dashscope.aliyuncs.com
serviceName: dashscope
servicePort: 443
promptTemplate:
language: CH
apis:
- apiProvider:
domain: restapi.amap.com
serviceName: geo
servicePort: 80
apiKey:
in: query
name: key
value: fcxxxxxxxxxxxxxxxxxx
api: |
openapi: 3.1.0
info:
title: 高德地图
description: 获取 POI 的相关信息
version: v1.0.0
servers:
- url: https://restapi.amap.com
paths:
/v5/place/text:
get:
description: 根据POI名称,获得POI的经纬度坐标
operationId: get_location_coordinate
parameters:
- name: keywords
in: query
description: POI名称,必须是中文
required: true
schema:
type: string
- name: region
in: query
description: POI所在的区域名,必须是中文
required: true
schema:
type: string
deprecated: false
/v5/place/around:
get:
description: 搜索给定坐标附近的POI
operationId: search_nearby_pois
parameters:
- name: keywords
in: query
description: 目标POI的关键字
required: true
schema:
type: string
- name: location
in: query
description: 中心点的经度和纬度,用逗号隔开
required: true
schema:
type: string
deprecated: false
components:
schemas: {}
- apiProvider:
domain: api.seniverse.com
serviceName: seniverse
servicePort: 80
apiKey:
in: query
name: key
value: SMxxxxxxxxxxxxxx
api: |
openapi: 3.1.0
info:
title: 心知天气
description: 获取 天气预办相关信息
version: v1.0.0
servers:
- url: https://api.seniverse.com
paths:
/v3/weather/now.json:
get:
description: 获取指定城市的天气实况
operationId: get_weather_now
parameters:
- name: location
in: query
description: 所查询的城市
required: true
schema:
type: string
- name: language
in: query
description: 返回天气查询结果所使用的语言
required: true
schema:
type: string
default: zh-Hans
enum:
- zh-Hans
- en
- ja
- name: unit
in: query
description: 表示温度的的单位,有摄氏度和华氏度两种
required: true
schema:
type: string
default: c
enum:
- c
- f
deprecated: false
components:
schemas: {}
插件配置分三部分,第一部分 dashscope,是通义千问大模型服务的相关信息,第二部分 promptTemplate,是自定义 agent react 模板的配置项,示例中的 language 是指使用中文模板,第三部分 apis 是外部 API 服务的相关配置,包含服务相关信息 apiProvider 以及 api(tools) 的 OpenAPI 文档,这一部分是实现 agent 调用外部工具的关键,agent 会通过理解 OpenAPI 文档来理解参数应该赋什么值。
插件效果
示例请求一:
curl 'http://<这里换成网关公网IP>/api/openai/v1/chat/completions' \
-H 'Accept: application/json, text/event-stream' \
-H 'Content-Type: application/json' \
--data-raw '{"messages":[{"role":"user","content":"我想在济南市鑫盛大厦附近喝咖啡,给我推荐几个"}],"model":"qwen","stream":false}'
示例响应一:
{...,"content":" 在济南市鑫盛大厦附近,您可以选择以下咖啡店:\n1. luckin coffee 瑞幸咖啡(鑫盛大厦店),位于新泺大街1299号鑫盛大厦2号楼大堂;\n2. 三庆齐盛广场挪瓦咖啡(三庆·齐盛广场店),位于新泺大街与颖秀路交叉口西南60米;\n3. luckin coffee 瑞幸咖啡(三庆·齐盛广场店),位于颖秀路1267号;\n4. 库迪咖啡(齐鲁软件园店),位于新泺大街三庆齐盛广场4号楼底商;\n5. 库迪咖啡(美莲广场店),位于高新区新泺大街1166号美莲广场L117号;以及其他一些选项。希望这些建议对您有所帮助!"...}
示例请求二:
curl 'http://<这里换成网关公网IP>/api/openai/v1/chat/completions' \
-H 'Accept: application/json, text/event-stream' \
-H 'Content-Type: application/json' \
--data-raw '{"messages":[{"role":"user","content":"济南市现在的天气情况如何?"}],"model":"qwen","stream":false}'
示例响应二:
{..."content":" 济南市现在的天气状况为阴天,温度为31℃。此信息最后更新于2024年8月9日15时12分(北京时间)。"...}
示例请求三:
curl 'http://<这里换成网关公网IP>/api/openai/v1/chat/completions' \
-H 'Accept: application/json, text/event-stream' \
-H 'Content-Type: application/json' \
--data-raw '{"messages":[{"role":"user","content":"济南市现在的天气情况如何?用华氏度表示,用日语回答"}],"model":"qwen","stream":false}'
示例响应三:
{..."content":" 济南市の現在の天気は雨曇りで、気温は88°Fです。この情報は2024年8月9日15時12分(東京時間)に更新されました。"...}
AI Agent 实现原理
ReAct 原理
AI Agent 插件的实现是使用了 ReAct(Reasoning and Action),ReAct 一词来自于论文《ReAct: Synergizing Reasoning and Acting in Language Models》,其核心思想是通过思维链的方式,引导模型将复杂问题进行拆分,一步一步地推理(Reasoning)和行动(Action),同事还引入了观察(Observation)环节,在每次执行(Action)之后,都会先观察(Observation)当前现状,然后再进行下一步的推理(Reasoning)。
ReAct,就是要让开发者引导大模型进行推理,然后根据推理结果,判断需要采取哪个行动(调用工具),与外界环境互动。
ReAct 的工作流程如下:

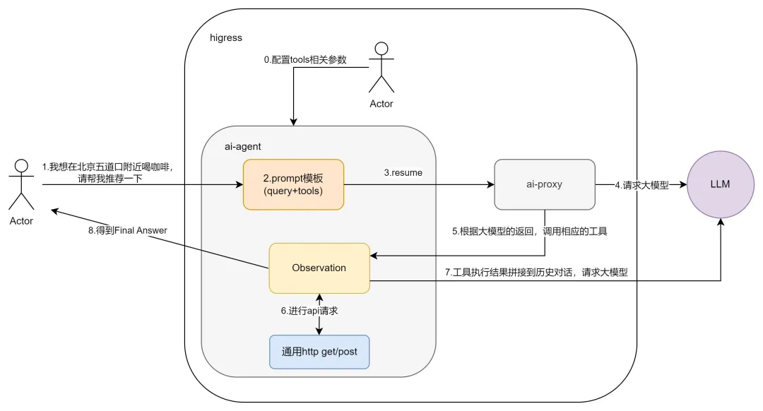
插件实现逻辑
插件的工作流程如下:

AI Proxy 插件配置在默认阶段,而 AI Agent 可以配置在确保比 AI Agent 优先级高的阶段,比如认证阶段。这样可以保证用户的 http request 可以先被 AI Agent 拦截到。
AI Agent 的处理过程分为三个部分。
1. 参数配置
使用 AI Agent 需要先按上一章节的插件参数配置的格式配置好服务以及 api 相关参数,也就是图中第 0 步要做的工作。
2. prompt 模板
首先,因为 Agent 是一个一步一步思考,多次调用工具的过程,因此是一个多轮对话场景,因此 AI Agent 维护了一个 messageStore,用来存储历史对话。
整个 Agent ReAct 的控制核心就在于 prompt 模板,中文版本的模板如下:
尽你所能回答以下问题。你可以使用以下工具:
{tools}
请使用以下格式,其中Action字段后必须跟着Action Input字段,并且不要将Action Input替换成Input或者tool等字段,不能出现格式以外的字段名,每个字段在每个轮次只出现一次:
Question: 你需要回答的输入问题
Thought: 你应该总是思考该做什么
Action: 要采取的动作,动作只能是{tools_name}中的一个 ,一定不要加入其它内容
Action Input: 行动的输入,必须出现在Action后。
Observation: 行动的结果
...(这个Thought/Action/Action Input/Observation可以重复N次)
Thought: 我现在知道最终答案
Final Answer: 对原始输入问题的最终答案
再次重申,不要修改以上模板的字段名称,开始吧!
Question: {input}
该模板指导了大模型的推理过程。
在 AI Agent 的 onHttpRequestBody 阶段,接收到用户的 query 后,例如:我要在北京五道口附近喝咖啡,帮我推荐一下,会将 query 填入 {input} 部分,同时将插件参数配置中的 api 名称,功能以及 OpenAPI 文档放在 {tools} 部分,将 api 名称放在 {tools_name} 部分。
将该 prompt 模板存入到 messageStore 中,格式为:
role: user
msg: {prompt模板}
之后通过 proxywasm.ReplaceHttpRequestBody 函数用 prompt 模板替换掉用户的原始 query,通过 ai-proxy 发送给大模型。
此部分对应图中的 1,2,3,4 步骤。
3. 推理过程(工具调用)
大模型的返回会在 AI Agent 的 onHttpResponseBody 阶段拦截到。此时首先将回复内容存储到 messageStore 中,格式为:
role: assistant
msg: {大模型的回复}
之后需要通过正则表达式来判断大模型的返回内容。
例如上文的例子,大模型会返回如下内容:
Thought: 为了提供咖啡店的推荐,我首先需要获取五道口这一地点的经纬度坐标。
Action: get_location_coordinate
Action Input: {"keywords": "五道口", "region": "北京市"}
通过正则表达式取出 Action 与 Action Input 的值,就得到了需要调用的工具名称以及参数的值。
由于通常外部 API 都会提供一个认证 apiKey,只有配置了 apiKey,才能使用 api 接口。以本例子为例,需要在 url 中包含 key={apiKey} 的参数,所以我在 apiProvider 中对 apiKey 做了设计。包含 name 和 value 两个字段,name 表示实际服务商要求的 apiKey 的名称,例如本例中的 key,value 是具体的 apiKey 值。
程序还会根据 OpenAPI 文档拼接处 url 以及查看 method 是什么,从而发送对应的 http 请求,例如本例子是要发送:
GET https://restapi.amap.com/v5/place/text?key=xxxxxx&keywords=五道口®ion=北京市
该 API 的回复为:
{"status":0,"message":"成功","result":{"location":{"lng":116.352978,"lat":39.982849},"precise":1,"confidence":100,"comprehension":100}}
将该回复拼接到 Observation 后面,作为新的 query,在存储到 messageStore 后,将整个历史对话发送给大模型。此时由于处在插件的 onHttpResponseBody 阶段,无法再通过 ai-proxy 访问大模型,因此需要自己去调用 dashscope client 访问大模型。
大模型会返回如下内容:
Thought: 现在我得到了五道口的经纬度坐标,接下来我可以使用这些坐标来搜索附近的咖啡店。
Action: search_nearby_pois
Action Input: {"keywords": "咖啡", "longitude": "116.352978", "latitude": "39.982849"}
程序通过正则得到 Action 与 Action Input 后,会重复刚才的过程,组装新的 url,向高德地图发请求,然后把结果存 messageStore 后给到大模型。整个过程是一个不断递归调用的过程。
大模型会再次返回:
Thought: 我现在知道最终答案
Final Answer: 在北京市五道口附近有几家咖啡店可以选择,包括:
- 星巴克五道口店
- Costa Coffee五道口店
- 漫咖啡五道口店
您可以根据个人喜好选择前往。
这一次,程序通过可以检测到回复中包含了 Final Answer,这说明大模型已经得到了最终答案,无需再次调用工具了。因此检测到 Final Answer 就是结束递归调用的条件,此时就可以将 Final Answer 的答案通过 proxywasm.ReplaceHttpResponseBody 函数替换掉 response body 返回给用户了。
该部分对应图中的 5,6,7,8 步骤。
总结
本文主要介绍了 AI Agent 的背景,概念,探讨了 AI Agent 网关插件的使用方法,效果以及实现原理。希望对你有帮助!
插件的实现已经提交 PR 给 Higress 开源社区,可以到这里查看完整的代码实现:https://github.com/alibaba/higress/pull/1192
也欢迎大家提出宝贵建议,可以直接在上面 PR 中评论,或者在 Higress 社区交流群(钉钉群号:30735012403)里一起沟通。
相关链接:
[1] Higress
https://github.com/alibaba/higress
[2] 入门指南-Web 服务 API丨高德地图 API(amap.com)
https://lbs.amap.com/api/webservice/gettingstarted
[3] 查看/修改你的 API 密钥(yuque.com)
https://seniverse.yuque.com/hyper_data/api_v3/gc03wk
1154

被折叠的 条评论
为什么被折叠?



