一、Access口的功能
Access接口主要用于连接终端设备,如计算机、服务器等。它允许这些设备通过交换机接入网络,并确保数据在正确的虚拟局域网(VLAN)内传输。
二、Access口的作用原理
-
接收数据帧:
- 当Access接口收到一个不含VLAN ID(即无Tag)的数据包时,它会给该数据包打上一个默认的VLAN ID(PVID,Port-base VLAN ID)默认所有接口属于vlan 1。
- 如果收到的数据包已经含有VLAN ID,Access接口会检查该VLAN ID是否与接口的PVID相同。如果相同,则接收该数据包;如果不同,则丢弃该数据包。
-
发送数据帧:
- 当Access接口需要发送数据包时,它会检查数据包的VLAN ID是否与接口的PVID相同。如果相同,则剥离VLAN标签后发送;如果不同,则丢弃该数据包。
这种机制确保了只有属于特定VLAN的数据包才能通过Access接口进行传输,从而维护了网络的隔离性和安全性。
三、Access口的操作方式
配置华为交换机的Access口通常涉及以下步骤:
-
进入端口配置视图:
- 首先,需要登录到交换机的管理界面,并进入指定端口的配置视图。这通常通过命令行界面(CLI)完成。

-
设置端口类型为Access:
- 在端口配置视图中,使用相应的命令将端口类型设置为Access。

-
配置默认VLAN ID(PVID):
- 接下来,需要为Access接口配置一个默认的VLAN ID(PVID)。这个VLAN ID将用于标识通过该接口传输的数据包所属的VLAN。

四、接口配置实验
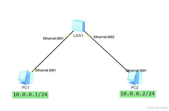
1、无配置情况下

在交换机无配置的情况下,交换机的所有接口默认属于hybrid类型,pvid默认为1,所以此时两台相同的网段的IP可以正常进行通信

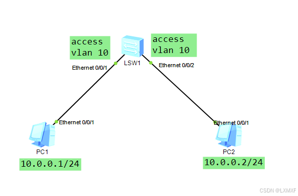
2、接口配置相同vlan ID
将接口的的e0/0/1 & e0/0/2接口类型为access,设置pvid为 vlan 10

按照交换机的接收和发送数据帧原理可知,此时数据可以正常通信


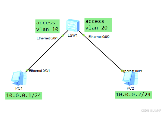
3、接口配置不同pvid

按照access原理可知,当pvid不同时,会进行丢弃数据包而不会进行转发,所以此时两台PC无法互通


1354

被折叠的 条评论
为什么被折叠?



