界面展示:


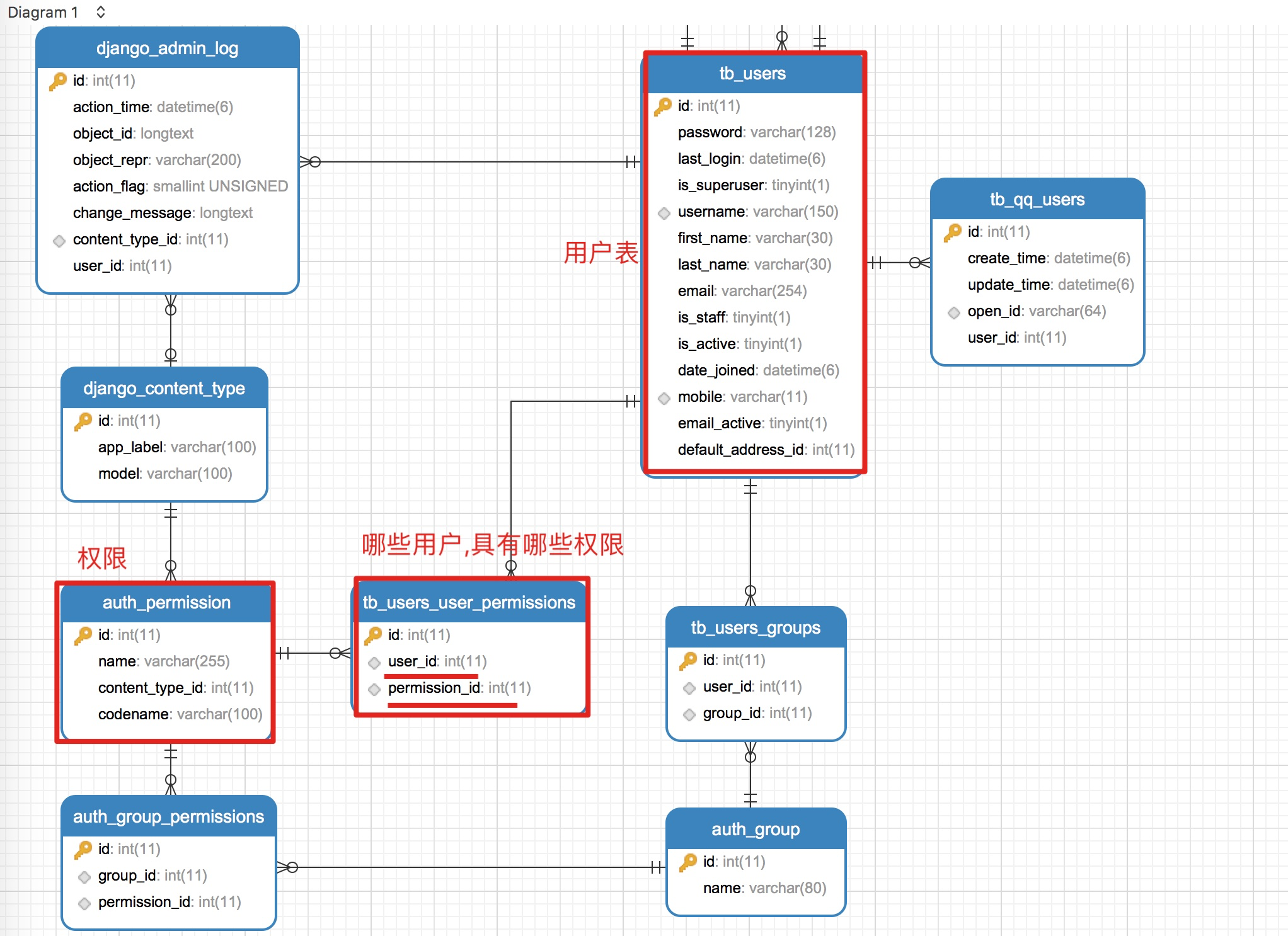
1,权限表关系分析
- 目的: 知道权限组成的三条线
- 用户本身的权限:

- 组所具有的权限

- 用户权限组成

2,用户权限表列表数据
-
目的:可以编写类视图,获取所有的权限类表
-
操作流程:
-
1, 子路由(meiduo_admim/urls.py)
-
#9,permission管理 router = DefaultRouter() router.register(r'permission/perms',permission_view.PermissionViewSet,base_name="permission") urlpatterns += router.urls
-
-
2,类视图(sysmange/permission_view.py)
-
#1,permission管理 class PermissionViewSet(ModelViewSet): pagination_class = MyPageNumberPagination serializer_class = permission_serializers.PermissionSerializer queryset = Permission.objects.order_by("id").all()
-
-
3,序列化器(sysmange/permission_serializers.py)
-
#1,permission序列化器 class PermissionSerializer(serializers.ModelSerializer): class Meta: model = Permission fields = "__all__"
-
-
3,获取权限类型列表数据
-
目的: 可以在添加权限的时候,获取权限类型
-
操作流程:
-
1, 子路由(meiduo_admin/urls.py)
-
url(r'^permission/content_types/$',permission_view.PermissionContentTypeView.as_view())
-
-
2,类视图(sysmange/permission_view.py)
-
#2,permission content_types, 获取权限类型 class PermissionContentTypeView(ListAPIView): serializer_class = permission_serializers.PermissionContentTypeSerializer queryset = ContentType.objects.all()
-
-
3,序列化器(sysmange/permission_serializers.py)
-
#2,permission contenttype序列化器 class PermissionContentTypeSerializer(serializers.ModelSerializer): class Meta: model = ContentType fields = ("id","name")
-
-
4,修改,删除权限表数据
- 注意点: 权限操作使用视图集完成, 所以功能已实现
本文主要探讨MIS系统中的权限管理,包括权限表的关系分析,用户权限表的列表数据获取,权限类型列表数据的获取,以及权限表的修改和删除操作。通过类视图和序列化器实现相关功能。
588

被折叠的 条评论
为什么被折叠?



