由中国信息通信研究院、中国通信标准化协会主办的第三届“云边协同大会”于 6 月 30 日在京举办。阿里云视频云团队凭借 《面向分布式云的直播及点播云技术创新方案》 在一众产品服务中脱颖而出,荣获「分布式云技术创新先锋案例」。

面向分布式云技术的直播及点播云服务在资源编排上基于多 Kubernetes,整体服务以微服务架构,整体结合多运行时架构,整体技术方案统一,能够保证一套代码适应多环境,在保证高迭代效率的基础上,提高稳定性与可靠性,适合对应客户的直播和点播云服务。

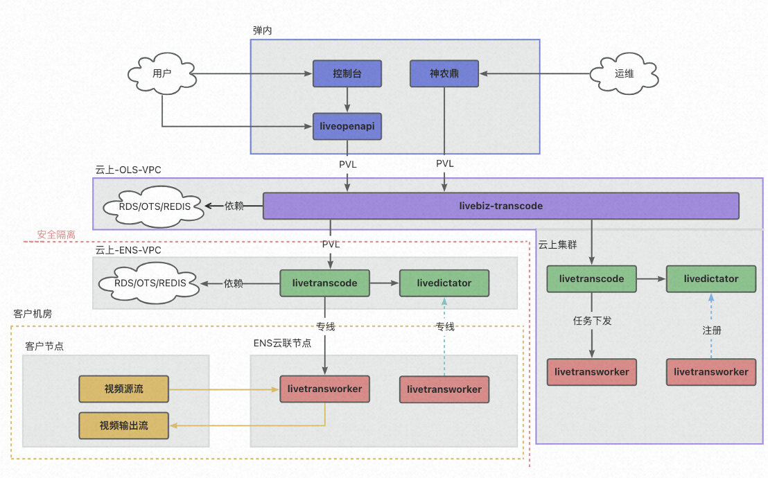
资源架构图
基于直播真实场景视角俯瞰,整体转码节点计算层任务作为数据平面,除在公共云外,可以下沉到边缘云节点,边缘云节点既可以是客户的机房,也可以是一个常规设备,只要具备转码已经支持的异构机器设备和指令集即可,整个直播转码/录制/时移等控制平面既可以在中心公共云上,也可以完全下沉到边缘集群,整体方案灵活,可以按需调整部署形态。

直播业务链路图
在技术架构之外,本方案创新在何处?
首先,多运行时架构能够不被环境锁定价值,面向不同对象适应不同的服务,更多基础能力抽象下沉,带来更高的价值。
其次,一套架构一套代码。本方案拥有统一的基础设施、统一的应用开发框架、数据一致性方案、性能优化方案以及安全管理方案。
技术创新带来的是更多的优势。
成本方面|分布式云技术可降低硬件设备成本、软件成本、数据管理成本、维护成本以及数据安全成本;
使用方面|分布式云技术可提高系统可用性、增强数据冗余容错能力以及实现资源自动切换;
体验方面|分布式云技术可提高用户体验感、数据可视化效果以及数据安全性和可信度;
数据方面|分布式云技术可提高数据保密性、完整性、可用性以及防止数据被篡改;
研发方面|分布式云技术可提高开发效率、测试效率、部署效率、协作效率以及创新能力。

未来,阿里云视频云团队将持续加码直播、点播领域技术创新,致力于打造更低延时、更高清、更沉浸、更智能和更低成本的视频云,让视频云成为数字经济时代的基础设施,一起期待视频云技术的更多可能。
阿里云视频云团队在第三届云边协同大会上获得表彰,其直播及点播云技术创新方案基于多Kubernetes和微服务架构,提供灵活的部署形态和高稳定性。该方案利用分布式云技术降低成本,提高系统可用性和用户体验,确保数据安全,并提升了开发效率。
637

被折叠的 条评论
为什么被折叠?



