【SQL数据库使用中的问题解决】——在sql使用过程中,发现数据类型无法更改
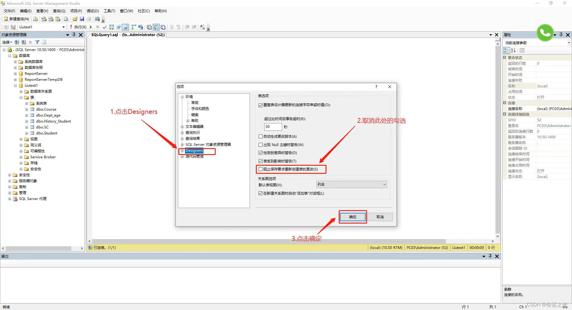
在使用MySQL进行数据库操作时遇到了数据类型无法变更的难题。经过探索,解决方案分为两步:第一步可能是先删除数据或备份,避免数据冲突;第二步则是执行ALTERTABLE语句来修改列的数据类型。按照这两个步骤,问题成功得到解决,希望对遇到同样问题的人有所帮助。
在使用MySQL进行数据库操作时遇到了数据类型无法变更的难题。经过探索,解决方案分为两步:第一步可能是先删除数据或备份,避免数据冲突;第二步则是执行ALTERTABLE语句来修改列的数据类型。按照这两个步骤,问题成功得到解决,希望对遇到同样问题的人有所帮助。

被折叠的 条评论
为什么被折叠?