《ComfyUI从入门到精通》全套课程已发布,详细图文讲解,提供示例工作流及配套模型下载,适合零基础学员自学。课程持续更新中,跟进测评新模型不掉队。

摘要:本文介绍了ComfyUI节点操作指南,主要内容包括:1.节点移动(单个/多个/整体工作流);2.节点建立与复制(新建/快速复制);3.节点管理(缩放/折叠/颜色设置/形状调整);4.中转节点设置方法;5.输入方式转换技巧;6.节点分组与建框操作;7.节点预设功能使用;8.忽略节点操作;9.工作流保存与加载方法。文章详细说明了各项功能的具体操作步骤,并提供了实用技巧说明。
1 移动节点
1.1 移动单个节点
鼠标左键按住节点即可移动单个节点。
1.2 移动多个节点
按住Ctrl,鼠标左键点击多个节点(或框选多个节点),然后按住shift键不放,移动鼠标即可。(注:新版本不按shift键也已可移动多个节点)
1.3 移动整体工作流
方式一:框选所有节点,按住Shift不放,移动鼠标。(新版本已不需要按住shift,框选所有节点后可以直接移动)
方式二:将空间设置为平移模式(工作界面的右下角),鼠标移动任何位置即可以移动整体工作流。

2 节点的建立与复制
2.1 新建节点
方式一:右键新建节点,从节点库中选择
在学习comfyui的初期,建议大家通过鼠标右键→新建节点的方式增加节点,以便对节点的分类及每类节点下属的选项有更加直观的认识。

方式二:左键双击空白区域即可弹出搜索界面,填入节点名称进行搜索
点击左侧“漏斗”符号,可以添加筛选条件,缩小筛选范围。

2.2 节点的复制
方式一:单选/多选目标节点,Ctrl+C复制,Ctrl+V进行粘贴
方式二:按住Alt键不放,拖动节点即可快速复制节点。
节点带线连接:单选/多选目标节点,Ctrl+C复制,Ctrl+shift+V进行粘贴。(注:只带节点前方输入的连接线,不带输出线)

3 节点缩放与折叠
3.1 节点缩放
同常规缩放对话框方式相同,鼠标放在节点右下角,鼠标变成箭头符号后拖动鼠标即可。
3.2 节点折叠
鼠标点击节点左上角小圆点,即可将节点折叠或打开:

4 节点颜色
鼠标在节点上点击右键→“颜色”→选择目标颜色
通过改变节点颜色可以凸显或降低某节点的辨识度。

新版操作界面中,选中节点后,上方会自动出现快捷按钮,可以快速选择节点颜色。

5 节点与连线形状
5.1 节点形状
鼠标在节点上点击右键→“形状”→选择目标形状

5.2 连线形状
连线的形状在设置界面,选择连线样式,共分为直线、折现、曲线三种样式,也可以选择隐藏。初学者建议保持默认的曲线即可,无需改成其它样式。

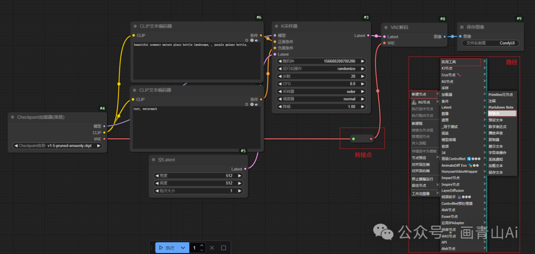
6 中转节点
随着工作流越来越复杂,相聚较远的两个节点连接可能十分不便,且连接线过长也可能使工作流变得杂乱扰乱后续逻辑,可以通过以下几个方式进行改善:
6.1 设置“转接点”
从节点输出端拖出连线释放鼠标,弹出的选项中点击“转接点”即可新建转接点;也可通过鼠标右键→新建节点→实用工具→转接点的路径新建转接点,移动转接点到合适的位置再与目标节点相连即可。
转接点可以看做是前端连线参数的替代桥梁,方便放置于任意位置。

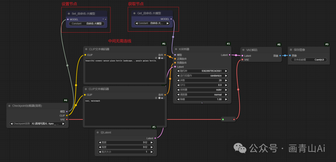
6.2 “设置节点”与“获取节点”
(1)设置节点:
新建路径:新建节点→KJ节点→设置节点
新建“设置节点”后,节点内部参数进行重命名(此处以大模型为例,新建“设置节点”重命名为“自命名-大模型”)。将此节点与对应节点的某一参数的输出端连接,则代表已获取该信息,其他区域便可以直接隔空调用这个参数。


(2)获取节点
新建路径:新建节点→KJ节点→获取节点
“获取节点”是与“设置节点”搭配使用的节点,新建获取节点后,在该节点内选择前面“设置节点”的名称便可以获取这个节点的信息进行后续操作。



(3)使用逻辑:
“设置节点”获取某一节点的信息,“获取节点”复制该节点的信息再向后续节点连接,中间无需连线。

7 输入方式转换(参数/节点)
有些参数默认是在节点的输入栏,有些参数则默认在节点的组件栏作为连接点,他们可以根据不同的场景需求进行互相转换。
操作方式:选中节点并点击鼠标右键,可以看到弹出框里有两项:“转换为输入”,选择需要转换的内容便可以进行转换。改变输入形式则在鼠标右键弹出框中选择“转换为节点”

示例用法:

8 节点建框
框选目标节点,在空白处点击鼠标右键,选择“并入到框”,则所有选中节点自动编辑入框,拖动框则所有节点随之移动,方便节点分组放置及管理。

也可以通过鼠标右键→“新建框”→“重命名”的方式新建空白框,再将需要统一管理的节点拖动到框内。
选中框,鼠标右键可以选择统一停用或忽略框内节点,也可通过选择“编辑框”对框自身的标题、颜色、字体大小进行调整或取消组框。

9 节点建立组
框选目标节点,在空白地区点击右键选择“建立分组”,弹出对话框进行重命名,即可对节点进行建组。

建立组后,点击组,鼠标右键选择“转换为节点”,则可恢复到节点的状态。

组的管理,可以在空白处,鼠标右键→管理组,调出管理组操作面板,选择对应的组,进行修改或删除即可。

10 节点预设
由于翻译原因,该功能被翻译为“节点预设”,指将几个特定功能的节点统一在系统中存储为一个预设的节点,在全局工作流使用时直接调用即可,不用再次重复组建节点。(此处翻译成“预设节点”,可能更有助于初学者理解。)
使用步骤:框选节点,鼠标右键→存储选中为模板→重命名,即完成节点预设,将该部分节点组存储为系统中的节点,在其它工作流中只需要右键、选择“节点预设”,找到这个节点组即可直接调用。

节点预设的调用:鼠标右键

11 忽略节点
选择节点/节点组,点击鼠标右键,选“忽略节点”,则节点颜色变成暗色,工作流执行期间会跳过该节点(组)。
快捷键:Ctrl+B,快速忽略或启用

注:如果该节点是关键节点则会出现报错。
12 工作流的保存与复用
12.1 工作流保存
工作流搭建完成后,点击左上角功能区的“保存”端口,浏览器即会弹出下载信息的弹窗,修改文件名后点击确定就可以下载该文件,工作流文件格式为“.json”。

12.2 工作流加载
(1)左上角功能区点击“工作流” →“打开”,选择要打开的.json格式文件,双击打开即可加载该工作流。

也可在左上角功能区中的“工作流”中找到存储的工作流,点击打开即可。

(2)使用 ComfyUI工作流生成的图片会保存工作流信息,也就是说,我们可以通过读取图片获取生成图片的工作流信息。
方式有两种:
1)功能区点击“打开”,选择目标图片(注意必须是comfyui生成的图片),就可以加载生成该图片的工作流。

2)直接把目标图像拖进工作区,就可以直接加载生成该图片的工作流(该图像需是由comfyui生成的源文件)。
附件:comfyUI基础整合包,包含秋叶版绘世启动器及comfyui官方版共两个版本,适合Windows系统使用。
网盘内压缩文件解压密码VX-huaqs123,为防止下载失败,可先转存再下载。软件均为整合包形式,无需安装,下载后打开文件夹,点击运行图标即可使用。
百度网盘链接:
https://pan.baidu.com/s/1UVeWVFttiWOZEWHtnLav9A?pwd=886e 提取码: 886e
夸克网盘链接:https://pan.quark.cn/s/f445b7325b47
欢迎正在学习comfyui等ai技术的伙伴VX加 huaqs123 进入学习小组。在这里大家共同学习comfyui的基础知识、最新模型与工作流、行业前沿信息等,也可以讨论comfyui商业落地的思路与方向。 欢迎感兴趣的小伙伴,群共享资料会分享博主自用的comfyui整合包(已安装超全节点与必备模型)、基础学习资料、工作流等资源……

致敬每一位在路上的学习者,你我共勉!Ai技术发展迅速,学习comfyUI是紧跟时代的第一步,促进商业落地并创造价值是我们学习的最终目标。
981

被折叠的 条评论
为什么被折叠?



