前言
最近一段时间发现经常看到很多人,对Spring源码比较感兴趣,日常开发中,无论你做什么什么项目,大部分都离不开Spring生态的那一套东西,所以很多人对Spring底层源码实现很感兴趣,但是有些从来没有接触过源码的开发者,在看Spring源码的过程中确实及其难受的,为什么,大部分人看源码基本都是debug一点一点去看的,最后发现,越追越离谱,越追越深,到最后都追到JDK源码了,也没有明白是什么意思!
对于学习源码,我的看法是,先去完全的熟悉它的用法,想一下如果让你来实现,你会怎么实现!有了这些想法之后,再去看源码去印证你自己的观点,远比你自己去死扣源码快的多。
而且,我问过一些读者还有同事,我发现有很多人,看源码容易陷入一个误区,就是刚开始看源码就死扣着一个细节不放,非得搞懂,我并不是说这样看源码有什么不对,但是在没有对整个框架有一个全局了解的情况下,不要这样看,你应该先把它的大体框架给搞清楚,在后再分功能一步一步的了解每一个功能项!这样做,首先你对整个框架的架构有了一个模糊的认识,再扣细节的途中有时候即使你不知道这个代码在干什么,你也隐约能猜出来,再通过debug 与自己的猜测相互印证,最终达到事半功倍的效果。当然这个建议只针对刚开始看源码的同学,如果你看的源码很多了,那么你肯定又自己的一套学习方法,可以的话,可以在评论区分享一下。
为了帮助一些萌新们或者想要了解Spring源码的小伙伴,我会把Spring的一些大体逻辑分析一下,让你了解整个Spring的骨架!
所以,我认为在你选择之前不妨好好想想什么是Java?你适不适合从事这份工作?
Java开发是近20多年来最热门的编程语言,就业市场确实比较大,入门的难度也比C和C++要低,结合各方面来说,你选择Java是一定没有问题的。
接下来就要好好想想自己适不适合从事这份工作。现在的IT互联网市场,如果你是大专学历以下,我完全不建议你考虑这个行业,现实的来说你几乎找不到工作,能找到的也不是什么好工作,或许还不如自己原来的工作。从下面的企业招聘需求来分析,你也能很清楚的知道企业需要哪些技术。
这个行业的薪资确实非常可观,但前提是你个人技术掌握较牢固。如果自身技术掌握不牢,不持续学习,你也将会随时面临被替代的危险。高回报,对应的是高投入。只有不断提升自我,持续学习,未来的高薪才会属于你。
你清楚学习Java到底能干什么吗?
Java语言应用的领域:电信、手机开发、银行、金融系统、电商行业、游戏开发、互联网、大数据、云计算等等,几乎是遍布所有的领域,下面就跟大家说几个常用的。
1、做网站;
2、做游戏。在诺基亚的时代,手机上90%的游戏都是用Java写的,不过现在都已经转移到Android了,现在我们经常玩的LOL,我的世界这两款电脑游戏应属于最经典最具影响力的,也是用Java开发的;
3、做Android开发。Android是一种基于Linux的自由及开放源代码的操作系统,其源代码是Java。所以市场上见到的手机系统例如MIUI ,阿里云等,都是修改源代码再发行的。Java做安卓不单单是指系统,还有APP对于更多的开发人员来说,他们更多的时间是花在开发APP上面;
4、开发软件。大到全国联网的系统,小到中小企业的应用解决方案,Java都占有极为重要的地位,企业级开发完全是Java的天地,大家熟悉的12306购票系统,天猫双11,京东618等等这些都是用Java来做的。
你知道如何学习Java吗?
很多大牛都会推荐自学,于是乎你也听信了这些大V所说的自学方法,然后绝大部分人就开始盲目地学习,花了大量的精力以及时间最后效果是什么呢?**没有成体系的学习对于自己以后的发展有想过会出现什么问题吗?**都没有!

为什么我不完全主张自学?
①平台上的大牛基本上都有很多年的工作经验了,你有没有想过之前行业的门槛是什么样的,现在行业门槛是什么样的?以前企业对于程序员能力要求没有这么高,甚至十多年前你只要会写个“Hello World”,你都可以入门这个行业,所以以前要入门是完全可以入门的。
②现在也有一些优秀的年轻大牛,他们或许也是自学成才,但是他们一定是具备优秀的学习能力,优秀的自我管理能力(时间管理,静心坚持等方面)以及善于发现问题并总结问题。
如果说你认为你的目标十分明确,能做到第②点所说的几个点,以目前的市场来看,你才真正的适合去自学。
除此之外,对于绝大部分人来说,报班一定是最好的一种快速成长的方式。但是有个问题,现在市场上的培训机构质量参差不齐,如果你没有找准一个好的培训班,完全是浪费精力,时间以及金钱,这个需要自己去甄别选择。
我个人建议线上比线下的性价比更高,线下培训价格基本上没2W是下不来的,线上教育现在比较成熟了,此次疫情期间,学生基本上都感受过线上的学习模式。相比线下而言,线上的优势以我的了解主要是以下几个方面:
①价格:线上的价格基本上是线下的一半;
②老师:相对而言线上教育的师资力量比线下更强大也更加丰富,资源更好协调;
③时间:学习时间相对而言更自由,不用裸辞学习,适合边学边工作,降低生活压力;
④课程:从课程内容来说,确实要比线下讲的更加深入。
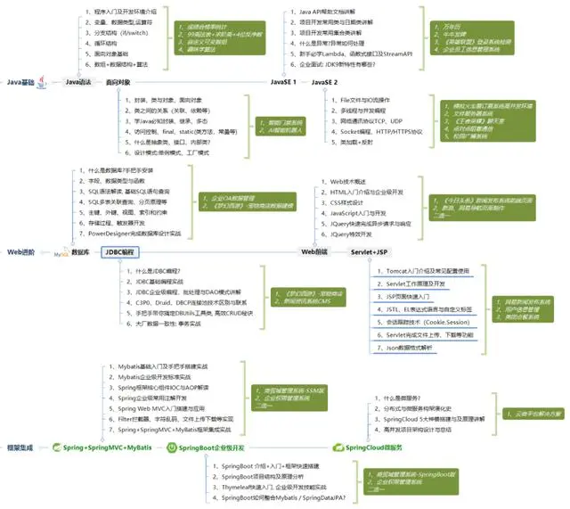
应该学哪些技术才能达到企业的要求?(下图总结)


总结
机会是留给有准备的人,大家在求职之前应该要明确自己的态度,熟悉求职流程,做好充分的准备,把一些可预见的事情做好。
对于应届毕业生来说,校招更适合你们,因为绝大部分都不会有工作经验,企业也不会有工作经验的需求。同时,你也不需要伪造高大上的实战经验,以此让自己的简历能够脱颖而出,反倒会让面试官有所怀疑。
你在大学时期应该明确自己的发展方向,如果你在大一就确定你以后想成为Java工程师,那就不要花太多的时间去学习其他的技术语言,高数之类的,不如好好想着如何夯实Java基础。下图涵盖了应届生乃至转行过来的小白要学习的Java内容:
请转发本文支持一下


-5lPoSWDs-1710295452356)]
[外链图片转存中…(img-PQl7Dqzt-1710295452356)]
需要更多Java资料的小伙伴可以帮忙点赞+关注,点击传送门,即可免费领取!

被折叠的 条评论
为什么被折叠?



