前言
很多人面试之前,可能没有在互联网公司工作过或者说工作过但年头较短,不知道互联网公司技术面试都会问哪些问题? 再加上可能自己准备也不充分,去面试没几个回合就被面试官几个问题打蒙了,最后以惨败收场。针对这些的同学,在这分享总结的Java面试的高频面试题(包括了Java集合,JVM,并发与多线程,Spring,MyBaits,微服务,Dubbo,Kakfa,中间件,Redis,数据库,设计模式等),进行了整理,免费分享给大家,希望大家能带着这些问题和答案解析,能让你进行有针对性行的学习,对面试做到知己知彼,百战百胜。

由于答案文字过多,已经整理成了文档免费分享给大家,还有更多Java架构面试题及架构学习笔记以及视频资料都是免费分享给大家,
二、Spring生命周期的大胆猜测
这里分享一个阅读源码的小技巧:捉大放小,连蒙带猜!8字真言,我们在阅读源码过程中,因为你要知道,每一个被开源出来的优秀框架,其源码的体系都是极其庞大复杂的,我们不能面面俱到,所以在看源码过程中一定不能被细枝末节缠住,一定要先理清楚整个框架的一个大致思想和大致的框架体系,再去搞那些细枝末节,其效率会好很多,其次在看源码过程中,我们一定要大胆的去想,去猜测,如果这个功能让你自己去写,你会怎么实现!
我们今天学习SpringBean的生命周期也是按照这个8字真言去学习,通过我们之前所学,Spring大致有以下的功能:
- 他会帮我们自动的创建对象然后保存起来!
- 他会帮我们完成属性的填充!
- 如果我们设置了Aop的功能,他会帮我们自动的代理,实现切面功能!
我们从平常的使用中,至少可以得知以上的三点,如果让你自己去实现,必会如何实现呢?
- 首先他既然能够帮我们自己创建对象,那么他肯定是通过反射来创建的,通过反射来创建,就必定绕不过去要使用Class对象创建,那么我们如何获取Class对象呢? 去扫描项目,将指定的包下的加了注解的类文件切割获取Class名称,通过反射加载Class名称,反射创建java对象!
- 我们要完成属性的填充,为了方便和性能方面,我肯定会把这些创建好的对象保存起来,无疑
Map容器是最合适的! - 我们在创建一个对象完成之后,反射拿到里面的属性,如果需要填充,我们先去我们之前保存的容器里面去取,取不出来在反射吧这个依赖的属性创建出来,然后填充进对象再保存在容器里面,从而完成了属性的注入!
- 填充完成属性之后,我们那当前对象,取与Aop逻辑进行对比,判断是否需要代理,不需要则创建完成,保存进Map容器,需要代理则对当前这个类进行
jdk或者cglib的代理然后再保存进容器里面!
于是乎,我们自己实现了一个Spring管理一个Bean的所有过程,画个图,他大概长这样!

自己实现看起来,整个流程就很清晰,扫描、创建、注入、代理、保存一应俱全,但是Spring的实现方式远比我们自己实现的要复杂的多得多!
三、Spring的生命周期流程
Spring作者希望,Spring再着手管理一个Bean的时候,它希望能够让Spring的使用者能够插手,Spring把一个类对象变成一个Java Object的每一步,怎么理解呢?
比如我们买了一栋新房子,这个房子需要取装修,你自己去装修诚然不够专业,不能够面面俱到,所以是我们就找了一个装修公司帮助我们装修新房,于是装修公司就开始预先画好的图纸进行装修,但是在装修的过程中,你为了让自己的新家更加温馨,你想挂一些壁画在墙上,但是图纸上却没有!于是你就找装修公司,要求装修公司在新家的墙上挂上一些壁画!装修公司在接受到你的请求之后,就吩咐装修的工人在图纸之外去给你在墙上挂上壁画之后,然后再接着装修!
上面这个小故事有 这样几个角色,我们把它和Spring对照起来!
- 你:代表框架的使用者!
- 新房:代表一个Class文件,你自己也能够装修,但是不够专业,所以交给装修公司! 那么你自己创建对象可能某些使用用起来很麻烦,所以我们交给了Spring容器!
- 装修公司:代表着Spring容器!
- 图纸:代表预设步骤,Spring原本就存在的步骤!
- 工人:Spring提供的各种接口!我们可以通过Spring工厂提供的接口做各种自定义的配置!
上面的小故事,大致可以描述Spring生命周期的核心思想!Spring再对一个Class文件实例化成具体的Spring Bean的时候,它提供了各种接口,由我们自己实现!然后再实例化过程中,不同的时机,去调用不同的接口!从而完成Spring的整个生命周期的创建!
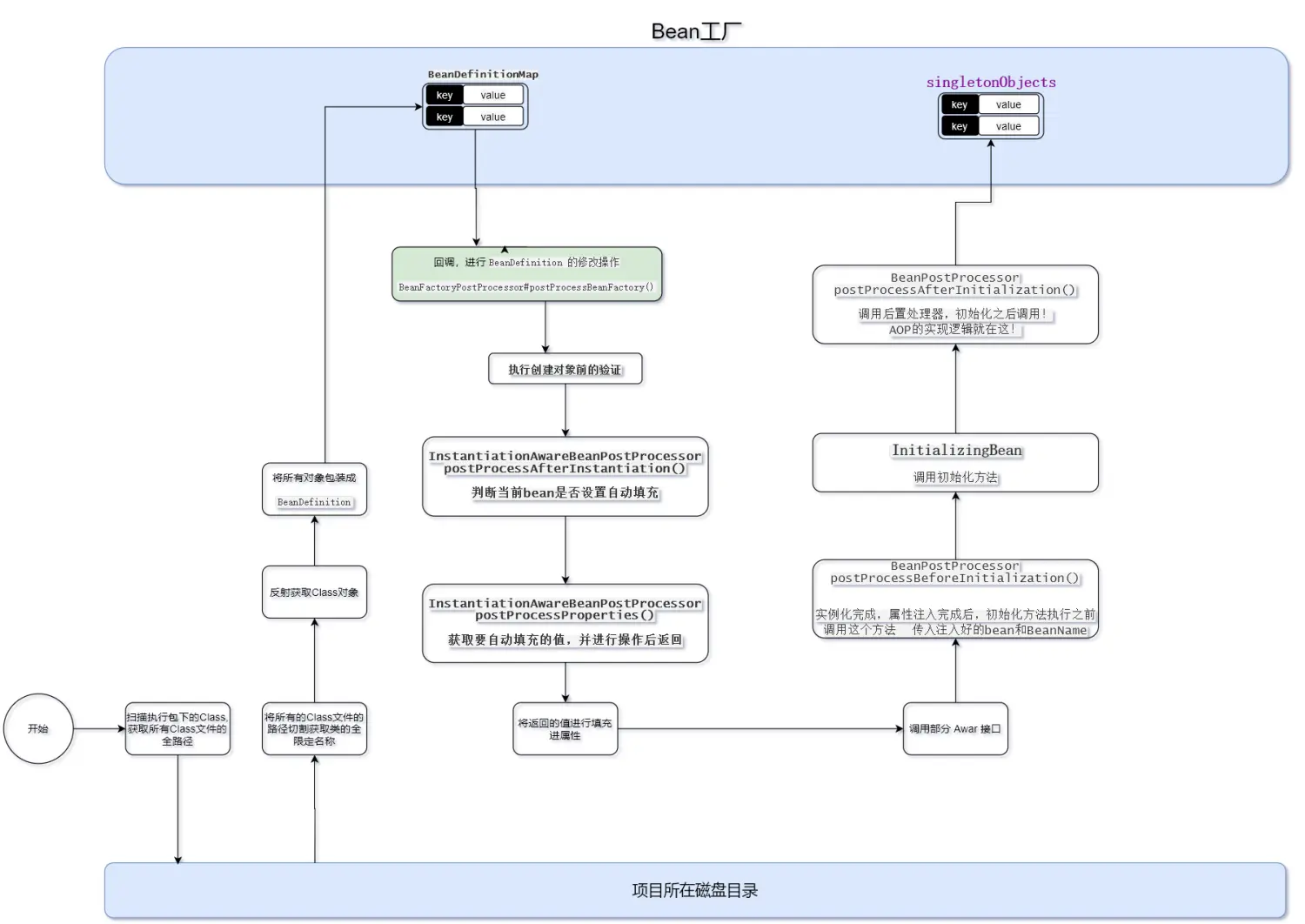
Spring的生命周期大致分为以下部分!
-
扫描项目,将项目指定目录下的Class文件转换为Class对象!
-
读取Class对象属性包装为
BeanDefinition,然后保存再一个Map中!(不难理解,他是为了后续创建或者读取这个类的信息更加方便取而创立的) -
将全部的类转化为
BeanDefinition并保存之后,开始调用第一个回调接口BeanFactoryPostProcessor#postProcessBeanFactory()!- 它的调用时机是将扫描到的Class文件转换为
BeanDefinition之后调用的,我们可以通过回调的方法获取所有的BeanDefinition,而后续的所有对Class的操作都是基于BeanDefinition操作的,所以,我们可以通过修改它,来改变后续的流程!
- 它的调用时机是将扫描到的Class文件转换为
-
先从当前的容器对象取当前要创建的对象,当取出来的对象为null时开始着手创建对象!
-
做一系列的验证,比如验证这个类是否被排除、是否正在创建中、是否有依赖Bean【@DependsOn】注解、是否时单例等等!
-
验证通过之后,开始通过反射创建这个对象!
-
合并
BeanDefinition,这里涉及到Spring之前版本使用的父子容器的概念,属于另外一个知识点不做讲解! -
判断当前对象是不是单例、是不是支持循环引用、是不是正在创建等!
-
执行第二个接口回调
InstantiationAwareBeanPostProcessor#postProcessAfterInstantiation()方法!- 它的执行时机时实例化完成之后,属性填充之前,它的返回值是一个布尔值,当返回false时,不做自动属性填充!
-
执行第三个接口回调
InstantiationAwareBeanPostProcessor#postProcessProperties()方法!- 他的执行时机是,实例化之后,属性填充检查之后,属性填充之前!它会返回一个属性,后续的属性填充会使用这个方法返回的值!我们可以在这个方法里面修改对应Bean的注入的值!
-
填充属性到对象!
-
调用第四个回调接口
BeanNameAware#setBeanName()方法!- 调用时机:属性填充给完毕后,调用初始化方法之前;它的功能是能获取bean的Name!
-
调用第五个回调接口
BeanClassLoaderAware#setBeanClassLoader()- 调用时机:
BeanNameAware之后,他的功能是传入bean的类加载器;
- 调用时机:
-
调用第六个回调接口
BeanFactoryAware#setBeanFactory()!- 调用时机:
BeanClassLoaderAware之后,用于设置beanFactory!
- 调用时机:
-
调用第七个回调接口
BeanPostProcessor#postProcessBeforeInitialization()方法- 调用时机是部分
Aware之后,初始化方法之前!传入当前实例化好的对象和beanName,再初始化前做修改!
- 调用时机是部分
-
回调第八个比较重要的生命周期的初始化方法,它可以是一个
InitializingBean接口的bean,也可以是xml中配置的类,也可以是被加了@PostConstruct注解的方法!- 该方法内部逻辑可以用户自己编写,调用时机为:实例化完成之后调用!
-
回调第九个回调接口
BeanPostProcessor#postProcessAfterInitialization()方法!- 该方法的调用时机为初始化方法执行之后,这里也是Bean实例化后的最后一步,也是SpringAop实现的重要的一步!
-
注册销毁方法,以便Spring容器销毁的时候进行方法的销毁!
整体的方法流程示例图如下:

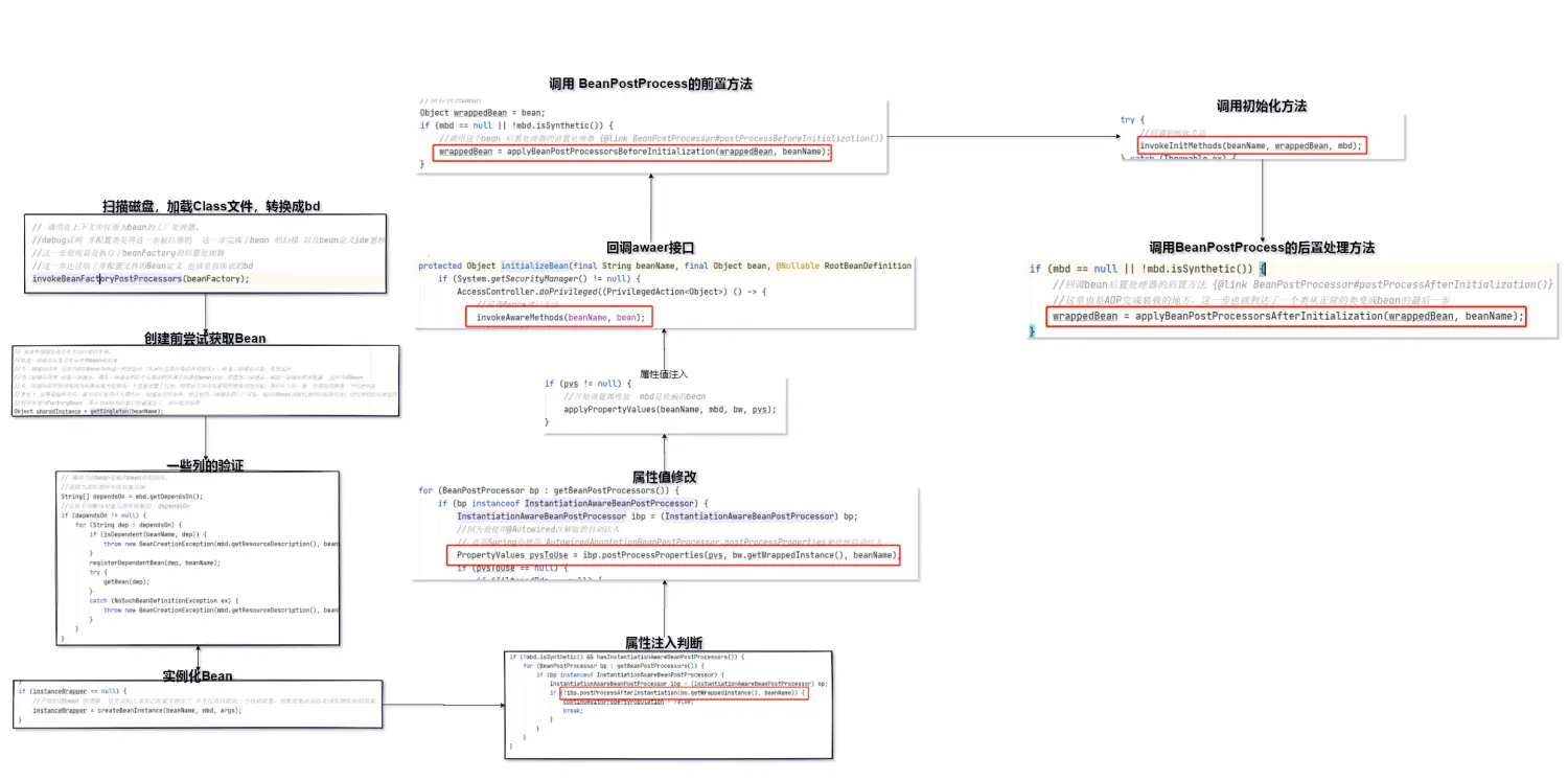
四、对应源码结构图

面试题总结
其它面试题(springboot、mybatis、并发、java中高级面试总结等)



.(img-5ppc0RiL-1710250048965)]
[外链图片转存中…(img-LEfFXMJ6-1710250048965)]
[外链图片转存中…(img-rNhCaAYy-1710250048966)]
需要更多Java资料的小伙伴可以帮忙点赞+关注,点击传送门,即可免费领取!
本文分享了Java面试中的常见问题,涵盖Java集合、JVM、Spring框架、MyBatis、微服务、设计模式等内容。同时详细解读了SpringBean的生命周期过程,包括创建、注入、代理和销毁等环节,以及源码实现的关键点和面试技巧。
870

被折叠的 条评论
为什么被折叠?



