ARouter 的跳转原理基于 编译期注解处理生成路由表 和 运行时动态加载,结合 拦截器链 和 降级策略 实现高效、灵活的路由管理。以下是其核心原理的分步解析:
一、路由表生成(编译期)
1. 注解标记路由目标
开发者通过 @Route注解标记需要跳转的 Activity/Fragment:
@Route(path = "/user/profile")
class UserProfileActivity : Activity()
2. APT 生成路由映射代码
-
RouteProcessor(注解处理器)在编译时扫描所有
@Route注解,生成路由表类(如ARouter$$Root$$app和ARouter$$Group$$user)。 -
生成内容:将路径(
/user/profile)与目标类(UserProfileActivity::class.java)的映射关系存入RouteMeta对象,并注册到全局路由仓库Warehouse.routes。
二、路由表加载(运行时)
1. 初始化阶段
调用 ARouter.init(context)时:
-
LogisticsCenter 加载路由表:
-
编译时插入:通过
RegisterTransform从 Jar 包中读取预生成的路由表类。 -
运行时反射:若未使用插件,则通过反射扫描 Dex 文件中的路由表类(如
ARouter$$Root$$app)。
-
2. 分组管理
-
路径按首级分组(如
/user/profile属于user组),减少初始化负载。 -
首次访问某分组时加载对应路由信息,实现按需加载。
三、跳转流程(以 build().navigation()为例)
1. 创建 Postcard 对象
-
build()方法根据路径生成Postcard对象,携带路径、参数等信息。
2. 填充路由信息
-
LogisticsCenter 根据路径查找
RouteMeta:-
若未找到,触发 降级策略(如跳转错误页)。
-
若找到,检查是否启用 绿色通道(跳过拦截器链)。
-
3. 拦截器链处理
-
拦截器按优先级(
priority)执行:-
预处理:如登录态校验、权限检查。
-
中断跳转:若拦截器返回
onInterrupt(),流程终止。 -
异步支持:支持异步拦截器(如网络请求验证)。
-
4. 目标跳转
-
Activity:通过
startActivity(intent)启动,参数通过Intent传递。 -
Fragment:直接实例化并添加到容器。
-
服务调用:通过
navigation(Class<T>)获取IProvider实例。
四、核心机制解析
1. 路由分组与懒加载
-
分组优化:路径按首级分组(如
/user和/order),减少内存占用。 -
按需加载:首次访问某分组时加载路由信息,提升启动速度。
2. 拦截器链设计
-
责任链模式:多个拦截器按优先级串联执行。
-
中断机制:任一拦截器返回
false即终止跳转。 -
异步支持:通过
InterceptorCallback实现异步校验(如网络请求)。
3. 参数注入与类型安全
-
@Autowired:编译期生成注入代码(如
UserProfileActivity$$Autowired),自动从Intent提取参数。 -
类型校验:编译期检查参数类型,避免运行时异常。
4. 降级策略
-
全局降级:实现
DegradeService,统一处理路由缺失(如跳转 H5 页)。 -
局部降级:跳转时通过
withDegradeCallback()设置自定义处理逻辑。
五、性能优化措施
-
编译期生成代码:避免运行时反射,提升跳转速度。
-
路由缓存:
Warehouse内存缓存路由表,减少重复解析。 -
预加载策略:高频跳转页面提前加载路由信息。
-
混淆保护:保留路由表类(如
-keep class com.alibaba.android.arouter.**)。
六、与其他框架对比
|
特性 |
ARouter |
传统 Intent |
|---|---|---|
|
解耦性 |
路径代替类依赖,模块独立编译 |
直接依赖目标类 |
|
参数传递 |
类型安全注入( |
手动 |
|
拦截器 |
支持全局/局部拦截,优先级控制 |
无原生支持 |
|
异常处理 |
降级策略( |
需手动捕获 |
|
性能 |
编译期生成代码,无反射开销 |
运行时反射,性能损耗 |
七、源码关键类
-
RouteProcessor:编译期生成路由表。 -
LogisticsCenter:运行时加载路由表,管理拦截器。 -
Warehouse:静态仓库存储路由表、拦截器、服务实例。 -
Postcard:路由信息载体,封装跳转参数。 -
InterceptorChain:拦截器链执行逻辑。
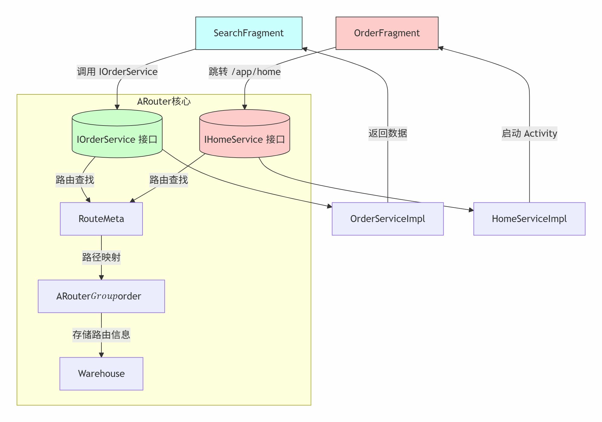
八 工程实践
Aroute项目工程结构及工作原理
- 公共服务接口 Provider
- 各模块接口实现 Imp 并依赖公共服务接口
- 通过暴露的服务接口通信
- 路由页面导航

九、总结
ARouter 通过 编译期注解处理 生成路由表,结合 运行时动态加载 和 拦截器链,实现了高效、灵活的组件间跳转。其核心优势在于:
-
解耦:模块间无需直接依赖。
-
安全:编译期校验路径和参数类型。
-
扩展性:支持自定义拦截器、降级策略和服务发现。
理解其原理有助于优化路由配置,解决组件化开发中的复杂跳转需求。

414

被折叠的 条评论
为什么被折叠?



