1 引文
之前的内容里学习了rocketMQ的消费者并发消费的相关原理和源码,本篇文章开始学习顺序消费的相关原理。
首先,什么是顺序消费?,在一个queue里面,消息需要按照FIFO的规则,RocketMQ不支持全局顺序消费,只支持在一个主题下的一个queue队列是有序的,如果想要做到全局顺序消费该怎么办呢?设置只有一个queue就可以了,但是这样性能很低。并发消费不能支持顺序消费,并发消费中Rebalance分配队列给当前消费者,这个阶段分配的队列不能保证同时只有该消费者被消费,几个消费者同时消费一个队列就不能讲顺序这件事,要保证顺序消费,就必须保证一个队列在全局内同一时刻只能有一个消费者在消费。
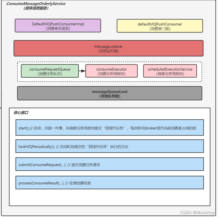
RocketMQ的顺序消费的前提:
- queue必须加锁,加在broker的分布式锁,在broker中有个 Map<group@topic, Map<int(queue), Entry>>,这里面的Entry就是锁记录,记录了这把锁的归属,续约时间,当获取到锁的时间就是续约时间,如果客户端续约时间在60s以内则还持有该锁,超过60s则其他消费者就可以拿到这把锁了;
- 消费者本地必须保证同一时间只能有一个消费任务(一个消费任务就是对应一个线程)在执行消费任务。
在说完这个前提之后,就开启本文的学习之旅。
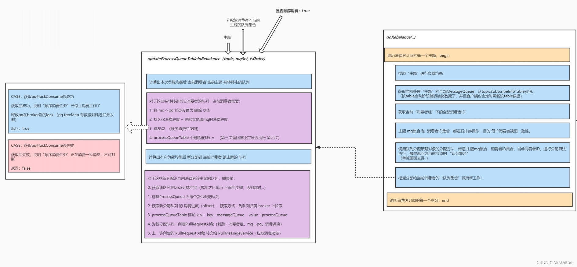
2 doRebalance的逻辑
在下图中,如果PQ(ProcessQueue)获取到锁成功,如果当时PQ的treeMap为Empty,不会延迟20秒,直接释放锁,如果不是Empty则会延迟20秒再释放锁,为什么要延迟20秒呢?保证全局范围内同时只能有一个消费任务,如果立刻释放锁,消费任务还没完全退出任务,其他节点有可能拿到这把锁,这样全局就会有两个消费任务去消费这个queue。
顺序消费和并发消费不一样,顺序消费是从服务器pull下来后将msg存到msgTreeMap,存的时候会检查PQ的consuming的状态是否是消费中,为false说明消费者这里没有消费任务在运行,将这条msg添加进去之后会将其改成t

最低0.47元/天 解锁文章
2205

被折叠的 条评论
为什么被折叠?



