
序列:sequence不是python中的关键字,python内置了5个常用的序列结构:分别是列表、元组、集合、字典和字符串。

列表、元组、字符串之间可以相互转化,使用list、tuple、str。
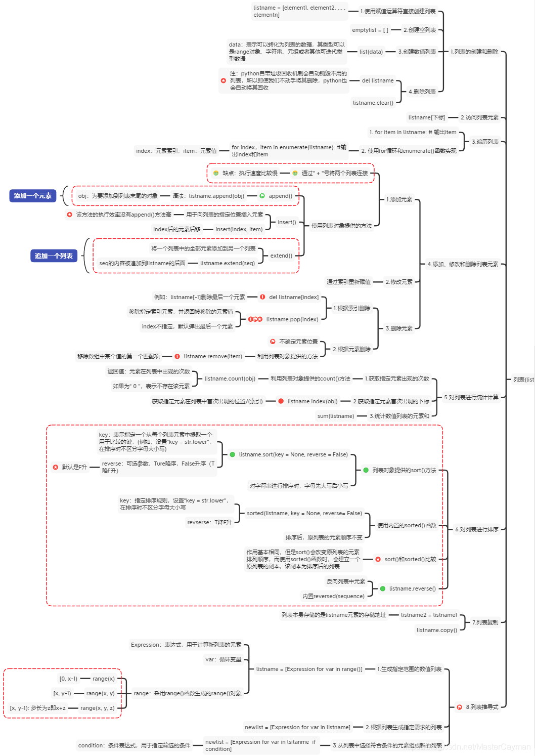
列表:一个列表中,元素的类型可以不同,因为它们之间没有任何关系。

元组:元组中的元素是固定不变的,它们的值不能修改。

字符串:

字典:

集合:

其他: 
博客介绍了Python中序列的概念,sequence并非Python关键字,内置有列表、元组、集合、字典和字符串5种常用序列结构。还提到列表、元组、字符串可相互转化,列表元素类型可不同,元组元素固定不可修改。

序列:sequence不是python中的关键字,python内置了5个常用的序列结构:分别是列表、元组、集合、字典和字符串。

列表、元组、字符串之间可以相互转化,使用list、tuple、str。
列表:一个列表中,元素的类型可以不同,因为它们之间没有任何关系。

元组:元组中的元素是固定不变的,它们的值不能修改。

字符串:

字典:

集合:

其他: 
603
2302

被折叠的 条评论
为什么被折叠?