python总结思维导图-----------python基础
最新推荐文章于 2022-01-18 14:29:31 发布
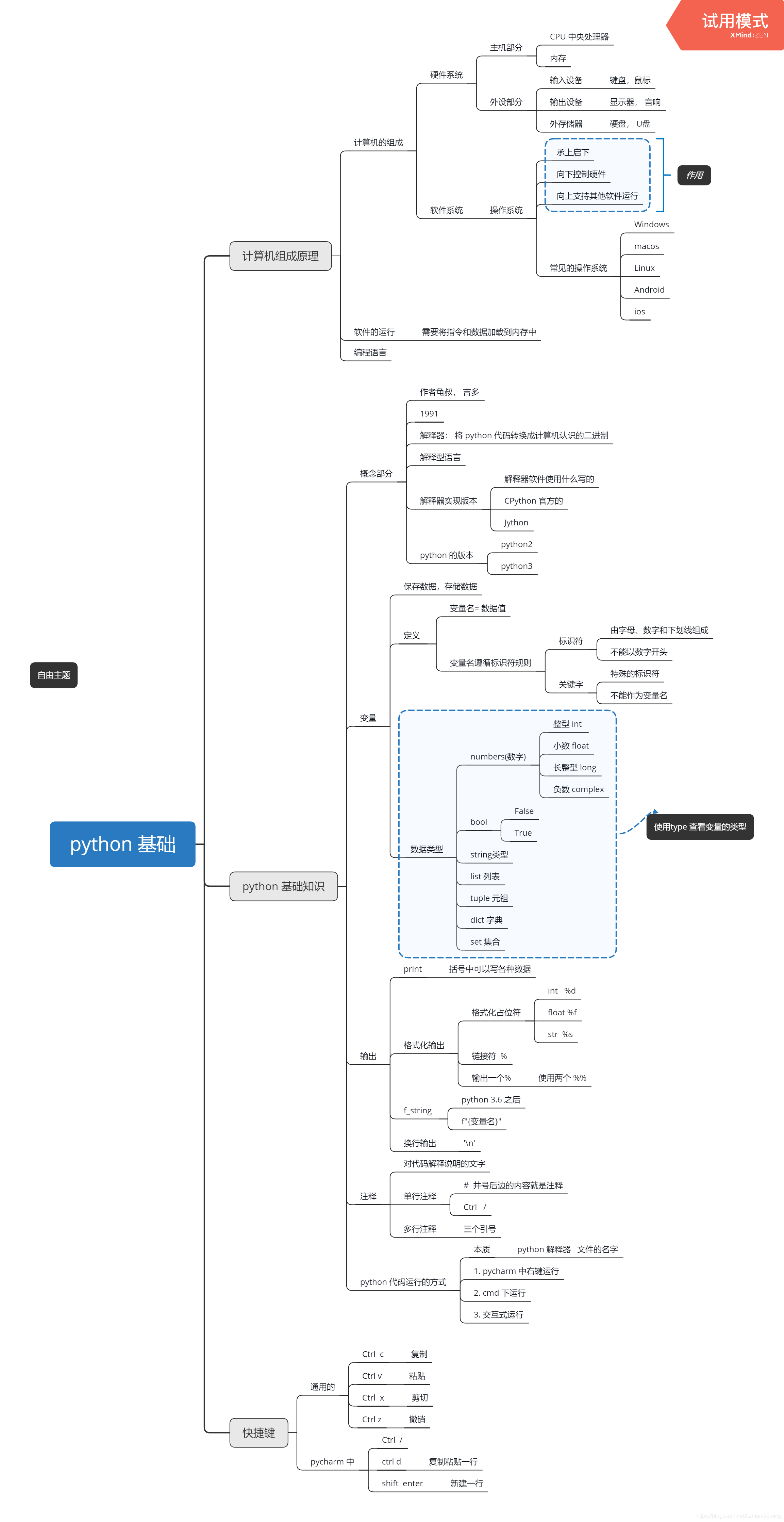
本篇博客提供了一个Python基础的思维导图总结,旨在帮助读者系统地理解和掌握Python编程的基本概念。作者邀请读者反馈错误,以不断完善内容。如需获取思维导图,可在评论区留言提供邮箱。
本篇博客提供了一个Python基础的思维导图总结,旨在帮助读者系统地理解和掌握Python编程的基本概念。作者邀请读者反馈错误,以不断完善内容。如需获取思维导图,可在评论区留言提供邮箱。
915

被折叠的 条评论
为什么被折叠?