场景说明
该业务链路有三个节点,分别为“演示调度入口”、“获取数据”,以及“推送数据”:

其中,三个节点配置了同一个线程池,为呈现更为直观,将实际业务代码做了必要的内联和简化处理,如下:
有经验的同学可以一眼看出,同一个链路上的多个业务节点,若共用同一个线程池,可能会出问题。
知识回顾
在接着往下讲之前,先来回顾一下基础知识。
Java线程池的运行机制
任务提交到线程池中后:
- 如果workerCount < corePoolSize,则创建并启动一个线程来执行新提交的任务。
- 如果workerCount >= corePoolSize,且线程池内的阻塞队列未满,则将任务添加到该阻塞队列中。
- 如果workerCount >= corePoolSize且线程池内的阻塞队列已满,判断 workerCount < maximumPoolSize 是否成立,若成立,则创建并启动一个线程来执行新提交的任务。
- 如果workerCount >= maximumPoolSize,并且线程池内的阻塞队列已满, 则根据拒绝策略来处理该任务。
下面两个图很清楚地呈现了这个过程(源自参考资料[2]):


进一步地,线程池的生命周期定义在java.util.concurrent.ThreadPoolExecutor 类中,这个不是本文重点,有兴趣的同学自行学习即可:

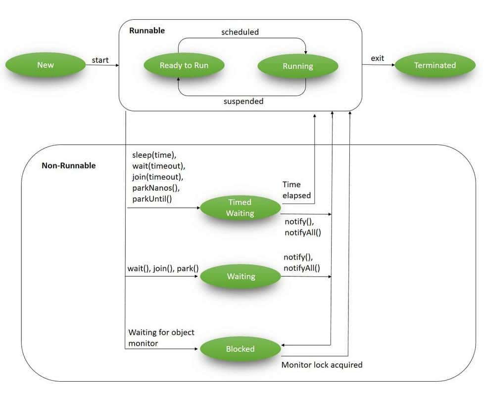
Java线程的生命周期
定义在 java.lang.Thread 类中:
状态转换图如下(源自参考资料[1]):

在我们将要描述的场景中,大量线程就是卡在了waiting状态。
问题推演
我们在代码中定义了一个线程池,其核心线程数为5、配置了无界阻塞队列、最大线程数为 Integer.MAX_VALUE(约21亿):
那么任务并发调用时,问题是如何产生的呢?一个简单的办法是进行推演和模拟。
我们写一段代码进行复现(加了一些日志输出):
执行之,观察输出日志。
当任务数量小于5时(比如2):
最终线程池状态为:
当任务数量大于等于5时(比如5):
最终线程池状态为:
可以看出,当任务数量大于线程池的数量时,任务就会卡死,因为后续的节点已经没有线程可用了,对应的任务始终无法完成,因此已经被占用的线程无法释放(因为属于同一个任务)。此后继续提交的新任务会被放到无界阻塞队列中,表现出来就是系统处于假死状态。
以5个任务为例,卡死之后的线程池是这样:

以6个任务为例,卡死之后的线程池是这样:

以此类推...
再看看线程状态(以5个任务为例):


可以看到,状态均为WAITING。
刨根问底
1. 为何多年前的雷,现在才炸?
其实不是最近才出问题,而是可能早已出问题了,但无人知晓。相关的几个原因:
- 业务本身流量不高,问题可能要在某些流量高峰期间才被触发。从上面的分析过程来看,只要同一时刻提交的任务数量小于5,就是可以持续运行下去的(因为后续两个节点,一定会被逐步执行完毕,对应的线程就会被释放掉了)。
- 需求迭代频繁,机器隔几天就会部署重启。即使之前部分机器引起了线程卡死,也会被“不经意间”解决掉(从这个角度看,大促期间扩容还是有必要的/doge)。
- 业务监控不完善。线程卡死后,后续的业务逻辑即使未执行,也没有被感知到,这反映出:缺乏对应的监控预警信息。
- 相关功能在此前不够受重视。本次的故障是一个辅助功能,此前可能已经出问题了,但没有收到业务反馈。最近业务方开始关注数据指标,进而发现了异常。
2. 为什么CPU没有异常?
因为本次故障并不消耗CPU。线程处于等待状态,没有实际“工作”,当然也就不会引发CPU占用率升高。
另外提一句,当时我们还看了火焰图,尝试发现相关的“死锁”,显而易见,并不会有任何收获。
3. 为什么内存没有异常?
根据上述分析,发生线程池卡死的现象时,后续提交进来的任务均会被放到阻塞队列中,按理会使得内存不断增长,从而引发内存溢出,但我们在排查过程中并未观察到内存异常。那么是什么原因呢?
我们看看提交到阻塞队列中的对象占了多大内存,改造一下handle方法,引入jol工具将其打印出来:
输出:
可以看到对象大小为24字节。当然,这是简化后的程序,实际的业务代码还要大一些,保守起见,预估为50字节。
假设每天10万次请求,那么会产生内存约为5M,按照平均每个月发版一次(实际大家的业务应该更为频繁)的节奏,仅会积累150M的内存,这个量级并不算高,也未引起JVM的“重视”。其实,如果把持续运行很久的内存dump下来,是可以发现端倪的。
内存计算方案有多种,除了JOL,也可以使用这个开源工具类: https://github.com/sunshanpeng/dark_magic
解决方案
讲完了问题,谈谈如何解决。
对于我们遇到的问题来说,是因为一个任务链路中的多个节点共用了同一个线程池,从而导致多个任务的前置节点把线程消耗完毕,后续资源没有线程去执行。从这个角度来看,可行的解决方案有几种:
方案1. 假设确实需要共用线程池,可以把线程池的核心线程数调大,比业务高峰期间的流量更高即可。当然,这个方案,并不算很优雅。
方案2. 任务链路中的多个节点,拆分独立线程池。这种可以从根源上避免线程争用(因为节点3总是会执行完毕的,对应任务占用的线程池2和线程池1会被逐级释放)。如下图:

方案3. 重新审视链路中的多层节点,是否必须异步执行,如某些地方其实可以改为同步执行。
最终,我们采用了方案2,改造后的代码类似于:
另外还有个新问题:如何合理设置线程池参数?其实这里面也有一套方法论。由于不是本文重点,不再展开,感兴趣的读者请参考此前写的一篇文章: https://www.cnblogs.com/xiaoxi666/p/16755570.html。
经验教训
要有全局观
本文为了表述方便,对代码做了简化,实际的业务逻辑较长,且为不同时期的历史逻辑,写代码时容易忽略全局,导致同一个线程池配置在同一个链路的多个节点而不自知。这是很有风险的。
要深刻掌握技术,才能直击本质
即便看出来了同一个线程池被链路中的多个节点复用,也不一定能意识到可能的风险。我们在排查的过程中就曾忽略这个方向,多花了很多时间(又是查CPU,又是看内存和GC,又是看火焰图,直到发现各项指标都正常时,才回过头重新审视代码,进而找到根因)。
要有意识地逐步重构代码
在开发过程中,遇到历史上不合理的逻辑,鼓励大胆提出来,共同探讨出更合适的方案并执行小步重构,防患于未然。
闭环思维
遇到“诡异”问题,势必要挖掘根因,不能让可能的问题处于悬而未决的状态,可能出问题的地方在将来一定会出问题。
8016

被折叠的 条评论
为什么被折叠?



