购买域名
一般目前国内比较大的平台是阿里云和腾讯云。
以下就以阿里云平台进行演示:
1.查询域名
打开网站:https://www.aliyun.com/minisite/goods?userCode=oax2di6q
搜索“域名注册”

这里是阿里云注册域名的地方。
常见的域名主要是以.com结尾,这是顶级的域名。
在注册域名之前,我们需要先来这里查询一下,自己想要注册的域名有没有已经被注册了。
例如你想注册一个域名是:zmtzq.com,
结果却发现该域名已经被注册了,那么你就需要重新换一个域名。

除了.com域名,比较热门的还有.cn、.org、.net都是不错的域名。
若是域名没有重复,则可以立即注册这个域名。

2.域名价格
可以看到,新域名若是注册,第一年是85块钱,续费是95元一年。
每个人的情况不一样,若你是新用户,那么就会有优惠力度,更加的便宜。
3.域名注册
点击立即注册之后,会弹出新的页面。
点击创建信息模板
之后勾选同意《域名服务条款》,点击立即购买。
等待通过审核,域名即为购买成功。

ICP备案
当我们的域名购买成功之后,下一步我们还需要进行ICP备案。
你会有疑惑,这一步有什么用呢?
其实这就是我们国家监管的一个手段,将你的网站放入国家网络监管之中进行备案登记。
没有进行ICP备案的网站,是无法访问到的。

开始备案
点击备案 → 开始备案

选择自助备案。
备案没有什么难得,只要按照步骤,上传相关的资料即可完成。
不过时间需要比较的久,大概是在20天左右的时间。
需要注意的是,需要上传自己的营业执照。
若是有不懂,或者不会的人,可以联系vx:zmtzq1。
包括营业执照也可以帮忙办理。

购买服务器
接下来我们就要购买服务器了,我们未来网站的数据存储和处理都会放到服务器当中。
以阿里云服务器为例。
云服务器
网址:https://www.aliyun.com/minisite/goods?userCode=oax2di6q
通过上面的链接进入,可以领取树叶为大家提供的8.5折优惠卷,能省下二十多块钱。
这里有限时抢购的服务器,非常的便宜,只要38元/首年!
如果你运气足够好,可以尝试一下看看能不能抢到。

这里我们可以选择99元/年的ECS 经济型e实例服务器,也可以选择购买68元/首年的服务器。
两者都是2核2G的轻量服务器,对于我们个人网站来说,已经够用了。
两者之间的区别是,99元/年的次年续费的价格依然是99元,而68元/首年的服务器,第二年续费确实按照正常费用459元续费。
所以更推荐大家选择第一个99元/年的ECS 经济型e实例服务器!,
点击立即购买。
将地域修改为你客户群体主要在的区域,能够加快连接访问的速度。
镜像选择CentOS7.9.64位。
其他的保持默认。

确认下单之后,付款购买服务器成功。
重置实例密码

在控制台打开云服务器ECS界面,找到我们刚刚开通的服务器实例。
选择重置密码

重置密码成功
远程连接
点击远程连接

点击立即登录

输入刚刚设置的实例用户名和密码。

安装宝塔
在面板当中输入下面的命令:
wget -O install.sh http://download.bt.cn/install/install_6.0.sh && sh install.sh

宝塔安装成功!
记得保存信息!

以后忘了,可以在这面板当中输入`bt 14`命令,可重新查看宝塔的状态。
宝塔面板
获得宝塔面板的登录地址。

复制外网面板地址到浏览器地址中打开。
并记下用户名和密码,千万不要忘记了。

输入宝塔的用户名和密码,即可登录进入到宝塔面板当中。
宝塔面板是什么呢?
它是一款服务器管理面板工具,能够高效方便的帮助我们管理处理我们的服务器数据。
如果这个页面打不开,说明很有可能你的服务器当中并没有放开这个端口。
开启端口
后面远程连接需要开放宝塔面板端口,才能成功进入宝塔面板界面。
打开安全组 → 管理规则

点击增加规则
填写信息

注意,这里的端口是你宝塔外网面板地址中的端口号。
例如你的外网面板地址是:https://136.158.254.118:15842/157468b8
那么冒号后面的15842就是你的端口号,将这个端口号填入到上方的端口框当中即可开放该端口。
绑定宝塔
成功进入到宝塔面板之后,还需要绑定你的手机号。
若是你没有宝塔账号,那么你就先注册一个账号即可。
宝塔面板设置
成功进入到宝塔面板之后,我们还需要进行一些部署设置。
部署环境
点击软件商店 → 运行环境

安装以下的软件。
-
Nginx 1.24.0
-
MySQL 5.7.44
-
PHP 8.2.24
-
PHP 7.4.33
-
PHP 5.6.40
-
Pure-Ftpd 1.0.49
我们是利用宝塔面板帮助我们管理服务器,但是服务器中的服务类型有很多,例如SSH、数据库请求、HTTP网页请求等。
所以为了明确识别这些服务,我们需要将相应的端口给开放。
开放端口
回到服务器中的安全组,点击快速添加

快速添加以下5个端口。
-
SSH
-
HTTP
-
HTTPS
-
MySQL
-
MS SQL

申请SSL证书
若是我们的网站没有SSL证书,那么访问网站的游客就会看到危险提醒,该站点的链接不安全。
若是通过SSL证书,网站会自动的由http转化为https链接,更加的安全。
【SSL未通过】

【SSL通过】

域名解析
购买好域名,服务器之后,我们就可以准备进行域名解析了。
先解释一下,什么是域名解析?
通常,我们的一台服务器可以有可能会绑定多个域名,会有多个IP地址,所以我们需要将域名与我们的服务器进行绑定解析。
这样子,当我们向服务器发送网站请求的时候,服务器就知道你要访问的是哪一个网站网站了。
域名解析
打开阿里云服务器,点击域名 → 域名列表 → 解析

公网DNS解析 → 权威域名解析 → 添加记录

主机记录说明
www:表示域名 www.zmtzq.com
@: 表示主域名 zmtzq.com
*: 泛解析,表示满足格式 *.zmtzq.com 的所有域名(记录类型为“显性URL”时,不允许设置泛解析)
mail: 表示域名 mail.zmtzq.com ,常用于邮箱业务的解析设置
m: 表示域名 m.zmtzq.com ,常用于手机网站
二级域名:如abc.zmtzq.com,则写abc
多级域名:如ab.cd.zmtzq.com,则写ab.cd
添加解析
添加www域名解析,这样子我们就能够通过www.域名.com访问我们的网站。

添加@解析,这样子我们可以直接通过域名.com访问网站。

网站源码
OK,进行到这一步,我们购买的域名就已经跟服务器产生了连接。
不过,若是你这个时候打开输入你的域名进行访问,却会发现它是空白的页面,提示404.
这时因为我们此时的服务器上,没有任何网站的内容。
所以这一节,我们就开始上传网站源码,让你的网站‘鲜活’起来。
下载网站源码
这里提供两个免费的网站源码。
-
论坛
-
下载地址:https://www.discuz.vip/download
-
版本选择:Discuz! X3.5简体中文
-
-
Wordpress
-
下载地址: https://cn.wordpress.org/download/
-
版本选择:wordpress任意版本
-
其他的类型,大家可以上网找。
我自己这里用到的是wordpress版本,目前我做的网站是这个样子的。

创建站点
打开宝塔面板,点击网站 → 添加站点

填写域名信息

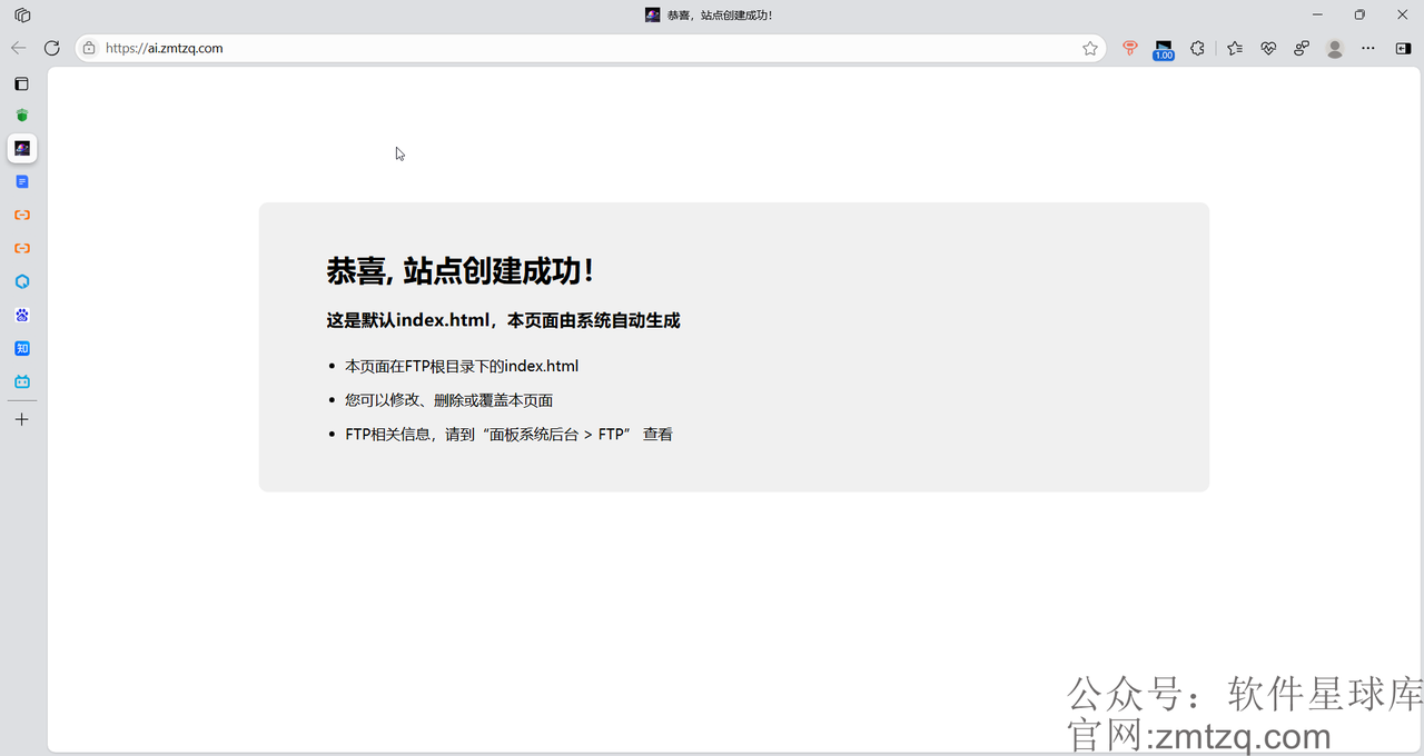
OK,创建完成之后,可以在浏览器输入网站域名进行访问。

如上图所示,代表我们的网站站点已经创建好了。
清空根目录
打开网站的根目录,删除掉原有的内容。

上传网站源码
点击上传,将我们下载好的wordpress源码上传到网站的根目录。

将wordpress压缩包解压,并将所有的内容剪切到根目录下。

安装wordpress后台管理
打开网站,发现网站变了一个模样。

点击现在就开始。
数据库名,用户名,密码都在宝塔界面的数据库中可以找到。其他的保持不变。

提交之后,点击运行安装程序

填写信息后,点击安装wordpress。

安装成功!

点击登录,输入用户名和密码。

成功登录wordpress界面。

此时我们的网站也变成了个人博客风格。

宝塔和wordpress的区别?
宝塔是管理服务器数据的。
wordpress是管理网站内容的。
网站主题
区别
安装完wordpress之后,你会发现这和我们预想当中的并不一样啊。
我要的效果是:

而不是这么简易的网站

那怎么样让自己的网站变得好看一点呢?
诶,这就要用到一个网站的主题了。
一个好看的主题就能让网站焕然一新,展现出丰富多彩的页面,而且这些主题都是已经做好的模板。
这里提供一个适用于好看的wordpress主题:子比主题。
下载地址
Zibll主题: https://pan.baidu.com/s/1f_sa7QhYOjvFqJRVaIDoiQ?pwd=juex
安装主题
打开wordpress管理后台

上传主题文件

安装成功

启用子比主题

完成,网站发生变化。

不过它会在后台提示我们还未获得授权,无法激活主题全部功能。
授权安装
1.进入宝塔搭建一个站点 绑定 api.zibll.com 域名 并上传 index.php 文件
2.设置伪静态
3.开启SSL证书,找一个能用的域名证书,将密钥(KEY)和证书(PEM格式)复制进去即可
4.在宝塔文件地址栏中输入 /etc 找到 hosts文件并打开,最后一行添加 127.0.0.1 api.zibll.com
5.在wordpress后台上传主题(zibll-V7.9),此时,7.9版本默认已经授权完毕
1.进入宝塔
创建站点

上传 index.php 文件

2.设置伪静态
打开api.zibll.com站点的设置

修改伪静态代码

3.开启SSL证书
申请免费的SSL证书

4.修改hosts文件
打开api.zibll.com站点的根目录,找到hosts文件。

最后一行添加内容:
127.0.0.1 api.zibll.com
5.授权安全成功

至此,我们创建网站的所有流程就已经完成了。
接下来,只要你完善设置,上传内容即可。
你的网站已经可以被别人访问到了。
骚年,开始你的旅行吧!
若干年后.....
经过很长时间的探索,你发现了一个问题。
时间不够用!
写一篇文章内容的时间太长了。
太浪费时间了。
鼓起勇气去复制别人的网站内容,虽然速度提升了几倍,但是一天下来也才堪堪十几篇而已。
有没有什么办法,能够自动爬取别人网站的内容,自动上传到自己的网站,全程不用自己动手呢?
有的,包有的!
下节课教你如何自动爬取采集,自动上传网站内容。

1746

被折叠的 条评论
为什么被折叠?



