文章前言
加解密功能:该工具不仅有解密还提供多种加密方式
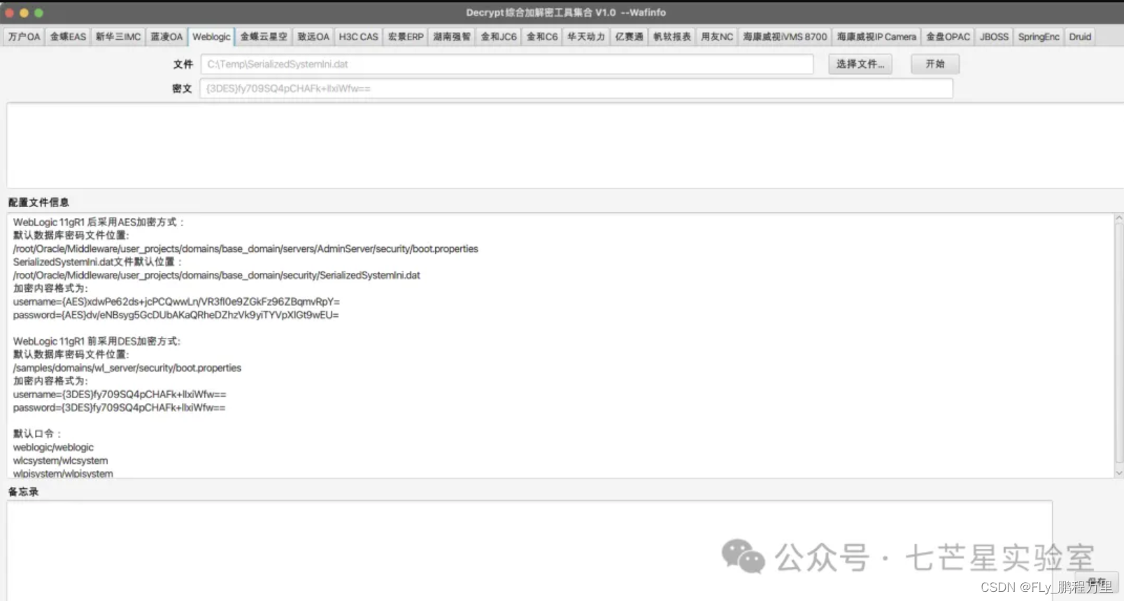
配置文件信息功能:为了在比赛中尽可能节约时间和提供一个后渗透功能
备忘录功能:是为了保存用户自己有一些trick点方便查看,同时也保证自己trick不被公开化
能力支持
-
万户OA
-
用友NC
-
金蝶EAS
-
蓝凌OA
-
致远OA
-
宏景ERP
-
湖南强智
-
金和jc6 瑞友天翼
-
金和C6 Navicat
-
华天动力 FinalShell
-
亿赛通
-
帆软报表
-
H3C CAS
-
Weblogic
-
金蝶云星空
-
新华三IMC
-
金盘 OPAC
-
海康威视IVMS 8700
-
海康威视IP Camera
-
海康威视综合安防平台(iSecure) (支持全平台)
-
JBOSS
-
SpringEnc
-
Druid
-
密码查询功能
加解密类









更新历程
2024/4/25 DecryptTools综合解密V2.3
-
修复 金蝶 K3 Cloud云星空 数据库加解密问题。
-
增加 金蝶 K3 Cloud云星空 数据库用户加密替换。
-
修复 宏景ERP 加解密问题。
-
增加 蓝凌(Landry) SM4 加解密支持。
-
增加 蓝凌(Landry) Token 解密支持。
-
更新 蓝凌(Landry) 整体加解密UI。
-
增加 用友 数据库内用户密码破解。
-
增加 用友 传输数据包加解密。
-
增加 海康威视综合安防平台(iSecure) 加解密 (支持全平台)。
-
更新 密码查询,支持自定义添加,复制和删除数据。
-
整合 海康威视综合安防平台(iSecure) 、IP Camera和iVMS 8700 为海康威视集合,并更新UI。
2024/3/20 DecryptTools综合解密V2.0
-
修复 部分已知UI问题。
-
增加 部分配置内容格式提示。
-
增加 Navicat解密支持11及12以上版本。
-
增加 FinalShell远程连接工具解密。
-
增加 瑞友天翼数据库解密和用户NT解密。
-
暂时下线 金和J6、金和C6和华天动力(后续会上线)。
-
增加 密码查询功能。
免责声明
由于传播、利用DecryptTools综合解密工具提供的功能而造成的任何直接或者间接的后果及损失,均由使用者本人负责,本人不为此承担任何责任
下载地址
点击下方名片进入公众号
回复关键字【240617】获取下载链接
综合解密工具更新
1026

被折叠的 条评论
为什么被折叠?



