React基本用法:
react与js不同的点在于 react使用的是虚拟DOM js是真实DOM
作用:当有新的数据填充 可以复用之前的,而js需要整体重新渲染

创建虚拟DOM还可以使用jsx语法直接声明:

注意要用babel标签将jsx转化为js
但是建议采用jsx直接声明 在对于多标签DOM时js的方法需要不停嵌套非常麻烦

jsx语法规则



创建组件


构造器

组件三大核心属性
state
值是对象 内部可以包含多个key-value
通过更新state属性来更新页面(使用setState()方法修改属性 会重新渲染组件)
类内部的方法要用箭头函数去赋值(为了指定方法内的this指向实例化对象)

props

函数式使用props

refs
代替id方便获取相应控件的值

回调形式:

回调函数定义成class的绑定函数:

React.createRef() 该方法只能一对一 最推荐的方式:

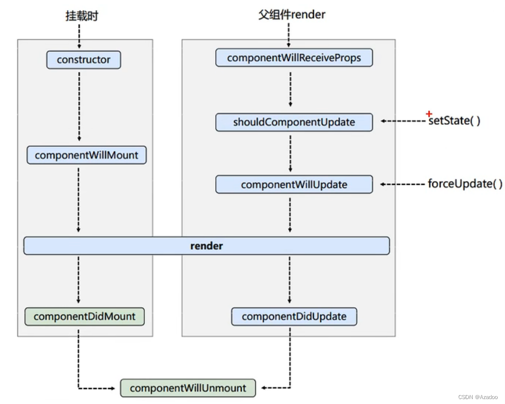
旧的组件的生命周期



新的组件生命周期


生命周期流程图

新加入的生命周期方法都不常用
getDerivedStateFromProps()

getSnapshotBeforeUpdate()

总结:

不要用Index索引值作为key


连续解构赋值+重命名

fetch进行网络请求数据

SetState()

一:只使用一个参数:

增加回调函数 回调函数在更新状态后触发

二:函数式 可以获取到state与props

Hook



React通过虚拟DOM提高性能,jsx允许直接声明组件结构。关键概念包括state和props,用于组件间数据传递。更新state会触发重新渲染。旧的和新的组件生命周期方法各有不同,而Hook是现代React开发中的重要工具。
1万+

被折叠的 条评论
为什么被折叠?



