在基于Spring的应用中,我们的对象生存于Spring容器(Container)中,容器是Spring框架的核心,使用DI管理构成应用的组件,spring容器并不是只有一个,spring自带了多个容器实现,可以归为两种不同的类型:
- bean工厂(由org.springframework.beans.factory.BeanFactory接口定义)是最简单的容器,提供最基本的DI支持
- 应用上下文(由org.springframework.context.ApplicationContext接口定义),基于BeanFactory构建

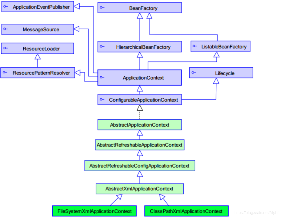
再来一张更详细的继承关系图

这张图列出了我们常用的创建应用上下文的实现类,在基于XML中,我们罗列出两种常见的方法:
- ClasspassXmlApplicationContext:从类路径下加载应用上下文
ApplicationContext ac = new ClassPathXmlApplicationContext(“bean.xml”); - FileSystemXmlApplicationContext:从文件系统中加载应用上下文
- ApplicationContext ac = new ClassPathXmlApplicationContext(“c:/bean.xml”);
附:

BeanFactory 和 ApplicationContext 的区别
应用上下文比bean工厂更受欢迎,我们着重讨论应用上下文
BeanFactory 才是 Spring 容器中的顶层接口,ApplicationContext 是它的子接口。
BeanFactory 和 ApplicationContext 的区别:
- 创建对象的时间点不一样。
- ApplicationContext:只要一读取配置文件,默认情况下就会创建对象,采用立即加载的方式,适用于单例对象。
- BeanFactory:什么时候使用什么时候创建对象。采用延迟方式加载,什么时候根据id获取对象,什么时候才真正创建,适用于多例对象
相比于BeanFactory,ApplicationContext是我们使用最多的,它会根据对象的单例和多例来采用延迟或立即加载策略,这里引出spring容器对bean对象的管理细节
本文探讨了Spring框架中的核心概念——容器,包括BeanFactory和ApplicationContext的差异,以及它们如何管理对象的生存周期。详细介绍了通过XML配置创建应用上下文的常见方法。
4555

被折叠的 条评论
为什么被折叠?



