目录
前言
📅大四是整个大学期间最忙碌的时光,一边要忙着备考或实习为毕业后面临的就业升学做准备,一边要为毕业设计耗费大量精力。近几年各个学校要求的毕设项目越来越难,有不少课题是研究生级别难度的,对本科同学来说是充满挑战。为帮助大家顺利通过和节省时间与精力投入到更重要的就业和考试中去,学长分享优质的选题经验和毕设项目与技术思路。
🚀对毕设有任何疑问都可以问学长哦!
选题指导:
最新最全计算机专业毕设选题精选推荐汇总
大家好,这里是海浪学长毕设专题,本次分享的课题是
🎯基于改进YOLO算法的草原鼠洞识别算法研究
选题意义背景
草原生态系统是全球重要的生态系统之一,具有防风固沙、保持水土、调节气候等重要生态功能。然而,草原鼠害问题一直是影响草原生态健康和畜牧业发展的重要因素。,随着气候变化和人类活动的影响,草原鼠害呈现出更加复杂的态势,局部地区鼠害频发,对草原生态环境和畜牧业生产造成严重威胁。草原鼠害不仅破坏草原植被,导致草原退化、沙化加剧,还会降低草原生产力,影响畜牧业的可持续发展。据统计,我国天然草原面积广阔,但鼠害发生面积占比高达30%以上,每年因鼠害造成的经济损失数以亿元计。随着生态文明建设的深入推进,草原生态保护和鼠害防控工作得到了高度重视,但传统的鼠害监测和防控方法仍存在效率低、准确性差、人力成本高等问题。

传统的草原鼠害监测主要依赖人工调查,通过目视识别鼠洞数量和分布来评估鼠害程度。这种方法不仅耗时耗力,而且受人为因素影响较大,监测结果的准确性和可靠性难以保证。近年来,随着无人机遥感技术的快速发展,利用无人机获取草原地表影像,结合计算机视觉技术进行鼠洞识别,成为草原鼠害监测的重要发展方向。深度学习技术的兴起为草原鼠洞识别提供了新的解决方案。目标检测算法在各个领域取得了突破性进展,尤其是YOLO系列算法因其实时性好、准确率高的特点,在遥感影像目标检测中得到广泛应用。然而,将深度学习技术应用于草原鼠洞识别仍面临诸多挑战:首先,草原环境复杂多变,鼠洞与周围环境对比度低,目标特征不明显;其次,无人机航拍的草原影像存在尺度变化大、遮挡、光照不均等问题;此外,实际应用中需要考虑模型的轻量化和实时性,以适应无人机等边缘设备的部署需求。
本研究针对草原鼠洞识别的实际需求和技术挑战,提出了一种基于改进YOLOv5s的草原鼠洞识别算法。通过引入注意力机制、优化特征融合和改进损失函数,提高模型对草原鼠洞的识别能力。同时,研究轻量化方法,使模型能够在资源受限的设备上高效运行。研究成果对于提高草原鼠害监测效率、精准防控草原鼠害、保护草原生态环境具有重要的理论和实践意义。
数据集
数据来源
本研究的数据集来源于内蒙古鄂托克旗三北牧场实验基地的实地采集。鄂托克旗位于内蒙古自治区鄂尔多斯市西部,地处鄂尔多斯高原西部,气候干旱少雨,草原类型主要为典型草原和荒漠草原,是草原鼠害的高发区域。三北牧场实验基地作为草原生态保护和鼠害防控的重要研究区域,具有典型的草原生态特征和鼠害分布特点,为数据采集提供了理想的实验环境。采用无人机能够获取高分辨率的草原地表影像,为了获取不同高度下的鼠洞影像特征,设计了10-30米的航高梯度实验,以探究最佳的航拍参数设置。航拍过程中,为确保影像的连续性和覆盖度,设置了80%的航向重叠度和60%的旁向重叠度。航向重叠度是指相邻影像在飞行方向上的重叠比例,旁向重叠度是指相邻航线之间影像的重叠比例。高重叠度的设置有助于后续影像的拼接和目标识别,减少漏检率。同时,选择在天气晴朗、光照条件良好的时间段进行航拍,以保证影像的质量和清晰度。
数据格式
无人机采集的数据以视频格式为主,分辨率为×2160,帧率为30fps。原始视频数据量庞大,为了便于后续处理和标注,需要将视频转换为图像序列。使用OpenCV库对视频进行帧处理,考虑到相邻帧之间的相似度较高,采用间隔采样的方式提取图像,最终获得了大量的原始图像数据。原始图像数据中存在大量冗余和相似的图像,需要进行去重处理。采用直方图比较法进行图像相似度计算,设定适当的阈值,将相似度高于阈值的图像视为重复图像并进行删除。去重后的图像数量仍较多,进一步通过人工筛选,去除质量较差、模糊不清或不包含鼠洞目标的图像。最终,构建了包含18652张高质量草原鼠洞图像的数据集。
数据分割
为了进行模型的训练、验证和测试,需要将数据集按照一定比例进行分割。遵循深度学习中常用的数据分割原则,将数据集分为训练集、验证集和测试集,比例为:2:1。其中,训练集用于模型的参数学习和优化,验证集用于监控训练过程中的模型性能,及时调整超参数,避免过拟合;测试集用于评估最终训练好的模型在未见过的数据上的泛化能力。为了保证各子集之间的数据分布相似,采用分层采样的方法。首先统计鼠洞在图像中的分布密度,然后按照分布密度进行分层,在每层中随机抽取相应比例的图像,确保训练集、验证集和测试集中鼠洞的分布特征一致。最终,训练集包含13056张图像,验证集包含3730张图像,测试集包含1866张图像。
功能模块介绍
数据采集与处理模块
数据采集与处理模块是整个系统的基础,负责获取原始的草原影像数据,并通过一系列处理步骤,为后续的模型训练提供高质量的数据集。该模块主要包括数据采集、视频帧处理、图像去重、数据标注和数据增强等功能。通过控制无人机在实验区域按照预设的航线和参数进行航拍。系统支持设置不同的航高、航向重叠度和旁向重叠度,以适应不同的地形和光照条件。无人机采集的视频数据实时存储,并传输至地面站进行后续处理。视频帧处理功能利用OpenCV库对原始视频进行解码和帧提取。考虑到视频帧之间的高度相关性,系统采用间隔采样的策略,根据视频的帧率和内容特征,自动确定合适的采样间隔,在保证数据完整性的同时,减少冗余数据的产生。采样后的图像数据进行初步筛选,去除模糊、曝光不足或过度曝光的低质量图像。

图像去重功能通过计算图像之间的相似度来识别和去除重复或高度相似的图像。系统采用直方图比较法,将图像转换为HSV色彩空间,分别计算色相、饱和度和明度三个通道的直方图,然后通过相关性系数或卡方距离衡量图像间的相似度。用户可以设置相似度阈值,系统自动删除相似度高于阈值的重复图像。数据标注功能为处理后的图像添加目标位置和类别的标注信息。系统集成了LabelImg标注工具,并提供标注规范和辅助功能,帮助标注人员快速准确地完成标注工作。标注完成后,系统自动生成XML格式的标注文件,并提供标注质量检查功能,确保标注的准确性和一致性。数据增强功能通过一系列图像变换操作,增加训练数据的多样性和数量。系统支持多种增强策略,包括随机翻转、缩放、旋转、亮度对比度调整和噪声添加等。用户可以根据实际需求,配置不同的增强参数和增强强度。增强后的图像与原始图像一起,构建更加丰富的训练数据集,提高模型的泛化能力。
模型改进与训练模块
模型改进与训练模块是系统的核心,负责设计和实现改进的YOLOv5s目标检测算法,并在构建好的数据集上进行模型训练。该模块主要包括基础模型构建、CBAM注意力机制集成、BiFPN特征融合网络设计、EIOU损失函数实现和模型训练优化等功能。基础模型构建功能基于YOLOv5s架构,构建目标检测的基础网络。YOLOv5s是YOLO系列中的轻量级模型,具有参数量小、推理速度快的特点。系统提供了模型配置文件,用户可以根据需求调整网络结构参数,如输入尺寸、通道数、卷积核大小等。同时,系统集成了预训练权重加载功能,可以加载在COCO数据集上预训练的权重,加速模型的收敛。

-
CBAM注意力机制集成功能将卷积块注意力模块嵌入到YOLOv5s的网络结构中。CBAM包含通道注意力和空间注意力两个子模块,能够自适应地调整特征图的通道和空间权重,增强模型对重要特征的关注。系统将CBAM模块集成到Neck网络的CSP2_1模块之后,对多尺度特征图进行注意力加权,提高模型对小目标的识别能力。用户可以配置CBAM模块的位置和参数,如池化方式、激活函数等。
-
BiFPN特征融合网络设计功能将YOLOv5s原有的FPN+PAN特征融合结构改进为双向特征金字塔网络。BiFPN相比传统的特征融合网络,具有更高效的特征融合能力,通过添加额外的跨尺度连接和权重学习机制,实现不同尺度特征的有效融合。系统重新设计了特征融合的路径和连接方式,删除了单输入节点,添加了更多的跨尺度边,并引入了可学习的权重参数,使模型能够自动学习不同特征的重要性。
-
EIOU损失函数实现功能将YOLOv5s原有的GIOU损失函数替换为高效交并比损失函数。EIOU损失函数通过将位置回归损失分解为三个部分,能够更准确地衡量预测框和真实框之间的差异。系统重新实现了损失函数的计算逻辑,包括IOU计算、中心点距离计算和宽高损失计算等。用户可以配置损失函数的权重参数,平衡分类损失、置信度损失和位置回归损失之间的关系。
模型训练优化功能提供了完整的训练流程管理和优化策略。系统支持设置学习率调度、批量大小、训练轮数等超参数,并集成了多种优化器。在训练过程中,系统实时监控模型的性能指标,并生成训练日志和可视化曲线。同时,系统实现了早停机制,当验证集性能不再提升时自动停止训练,避免过拟合。训练完成后,系统保存最佳模型权重,并提供模型评估和分析功能。
模型轻量化模块
模型轻量化模块旨在降低模型的计算复杂度和参数量,使模型能够在资源受限的设备上高效运行。该模块主要包括MobileNetV2替换、EagleEye剪枝算法实现和轻量化效果评估等功能。MobileNetV2替换功能将YOLOv5s的特征提取网络替换为基于深度可分离卷积的MobileNetV2网络。深度可分离卷积将标准卷积分解为深度卷积和逐点卷积两个步骤,能够显著减少参数量和计算量。系统重新设计了Backbone的结构,使用MobileNetV2的倒残差模块构建特征提取网络,并调整了通道数和连接方式,以适应目标检测任务的需求。EagleEye剪枝算法实现功能采用基于自适应批量归一化的EagleEye剪枝算法对模型进行轻量化。该算法通过分析模型中各参数对输出的重要性,去除对性能影响较小的参数。系统实现了完整的剪枝流程,包括候选子网生成、自适应BN评估、子网搜索和微调恢复等步骤。用户可以设置剪枝目标,系统自动生成最优的剪枝策略。
轻量化效果评估功能对轻量化后的模型进行全面的性能评估,包括模型大小、参数量、计算量以及检测性能等指标。系统提供了可视化的对比界面,直观展示原始模型与轻量化模型在各项指标上的差异。同时,系统模拟了在不同硬件平台上的推理速度,评估模型的实际部署性能。根据评估结果,用户可以选择最适合特定应用场景的轻量化方案。
鼠洞识别与可视化模块
鼠洞识别与可视化模块负责使用训练好的模型对输入图像进行鼠洞检测,并将检测结果以直观的方式展示给用户。该模块主要包括图像预处理、模型推理、后处理和结果可视化等功能。图像预处理功能对输入的待检测图像进行必要的处理,使其符合模型的输入要求。系统自动调整图像大小至640×640,进行归一化处理,并转换为张量格式。对于批量输入的图像,系统支持并行处理,提高处理效率。模型推理功能加载训练好的模型权重,对预处理后的图像进行前向推理,获取检测结果。系统支持在CPU和GPU上运行推理,自动根据硬件环境选择最佳的推理模式。对于实时检测场景,系统优化了推理流程,减少计算延迟,提高响应速度。
后处理功能对模型的原始输出进行处理,得到最终的检测结果。主要包括非极大值抑制、置信度阈值筛选等操作。NMS用于去除重叠的检测框,保留最有可能的目标框;置信度阈值筛选用于过滤低置信度的检测结果,减少误检。用户可以调整NMS阈值和置信度阈值,平衡检测的召回率和精确率。结果可视化功能将检测结果以直观的方式展示给用户。系统在原始图像上绘制检测框,标注目标类别和置信度,并支持保存标注后的图像。同时,系统提供了统计信息,如检测到的鼠洞数量、平均置信度等。对于批量处理的图像,系统支持生成检测报告,汇总统计信息和典型检测结果。此外,系统还支持将检测结果导出为标准格式,便于后续分析和处理。
算法理论
目标检测算法概述
目标检测是计算机视觉领域的重要任务,旨在从图像或视频中定位并识别出感兴趣的目标。传统的目标检测方法主要基于手工设计的特征和机器学习算法,如HOG特征结合SVM分类器。随着深度学习技术的发展,基于卷积神经网络的目标检测算法逐渐成为主流。深度学习目标检测算法主要分为两类:两阶段检测算法和单阶段检测算法。两阶段检测算法首先生成候选区域,然后对候选区域进行分类和边界框回归,代表算法有R-CNN、Fast R-CNN、Faster R-CNN等。单阶段检测算法直接在图像上进行目标分类和定位,不需要候选区域生成阶段,代表算法有YOLO系列、SSD等。YOLO系列算法是典型的单阶段目标检测算法,以其实时性和较高的准确率受到广泛关注。YOLO算法将目标检测任务转化为回归问题,通过单次前向传播即可完成目标的定位和分类。自2016年YOLOv1提出以来,YOLO系列算法不断迭代优化,性能持续提升。YOLOv5是YOLO系列的重要版本,在保持实时性的同时,进一步提高了检测精度。

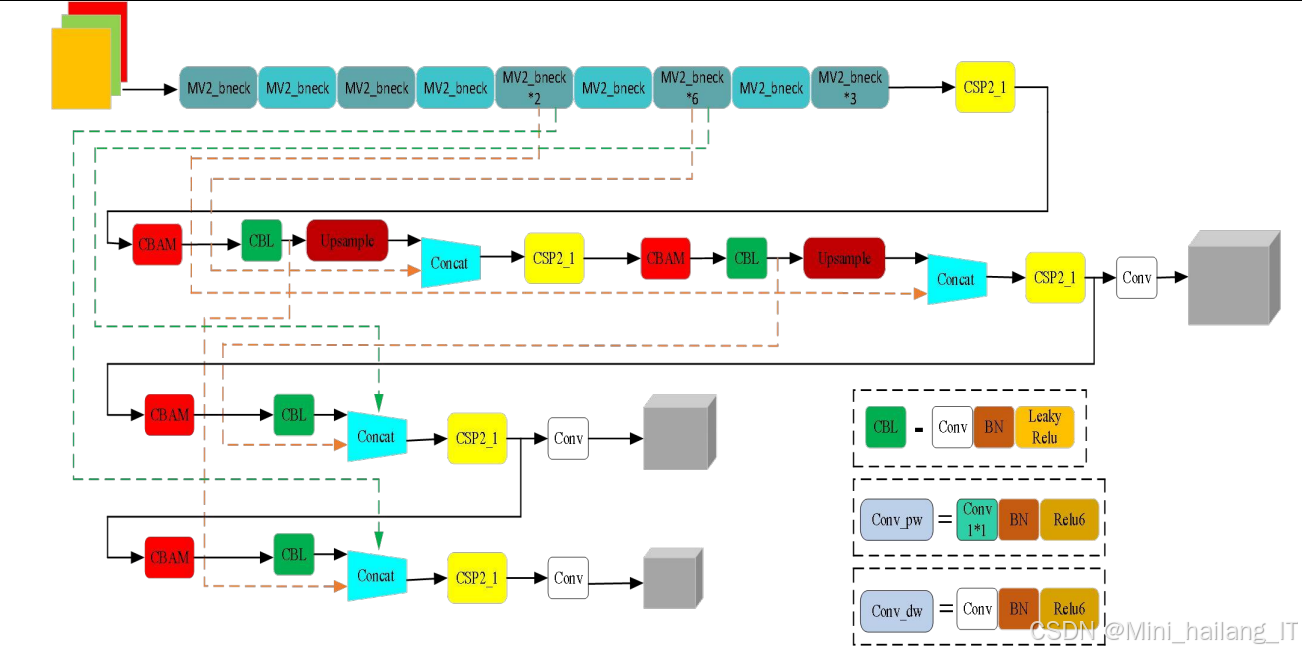
YOLOv5s基础结构
YOLOv5s是YOLOv5系列中参数量最小、速度最快的模型,适合在资源受限的设备上部署。YOLOv5s的网络结构主要包括输入层、Backbone、Neck和Head四个部分:

输入层负责图像的预处理,包括调整图像大小、归一化和增强等操作。YOLOv5s支持多种输入尺寸,通过马赛克增强和混合增强等数据增强方法,提高模型的泛化能力。Backbone部分采用CSPDarknet结构,主要负责特征提取。CSPDarknet由Focus模块和多个CSP模块组成。Focus模块通过切片操作,将输入特征图的空间分辨率降低,通道数增加,减少计算量的同时保留重要特征。CSP模块通过跨阶段部分连接的方式,将特征图分为两部分进行处理,然后合并,有效减少了计算量,提高了特征提取能力。Backbone部分还包含SPP模块,通过不同尺度的池化操作,融合多尺度特征,提高模型对不同尺寸目标的适应能力。Neck部分采用FPN+PAN的结构,负责特征融合。FPN从上到下传递语义特征,PAN从下到上传递位置特征,两者结合实现了多尺度特征的有效融合。通过特征融合,模型能够同时利用浅层特征的细节信息和深层特征的语义信息,提高小目标的检测性能。Head部分负责生成最终的检测结果。YOLOv5s采用解耦头结构,将分类和回归任务分离处理。检测头在三个不同尺度的特征图上进行预测,每个位置预测多个锚框,每个锚框包含目标的类别、置信度和边界框坐标信息。
CBAM注意力机制
注意力机制能够帮助模型自动关注重要的特征区域,提高模型的性能。CBAM是一种轻量级的注意力模块,可以嵌入到卷积神经网络中,增强网络的表示能力。CBAM包含两个子模块:通道注意力模块和空间注意力模块。这两个模块依次作用于特征图,分别从通道维度和空间维度学习注意力权重。

通道注意力模块通过全局平均池化和全局最大池化,将特征图压缩为通道描述符,然后通过共享的全连接层和激活函数,生成通道注意力权重。全局平均池化能够捕获特征图的整体信息,全局最大池化能够捕获特征图的关键响应,两者结合可以更全面地描述通道特征的重要性。空间注意力模块在通道注意力模块的基础上,进一步从空间维度学习注意力权重。首先对特征图进行通道维度的平均池化和最大池化,然后将结果拼接,通过卷积层和激活函数,生成空间注意力权重。空间注意力权重能够突出目标所在的空间位置,抑制背景噪声的干扰。
在本研究中,CBAM模块被集成到YOLOv5s的Neck网络中,具体位于CSP2_1模块之后。通过CBAM注意力机制,模型能够自适应地调整特征图的通道和空间权重,增强对鼠洞目标的关注,提高小目标的检测性能。
BiFPN特征融合网络
特征融合是目标检测中的关键环节,有效的特征融合能够提高模型对不同尺度目标的检测能力。BiFPN是一种高效的特征融合网络,相比传统的FPN和PAN,具有更好的特征融合效果和计算效率。BiFPN的主要改进包括:删除单输入节点。BiFPN认为单输入节点对特征融合的贡献较小,删除这些节点可以减少计算量,同时保持特征融合的效果。添加额外的跨尺度连接。BiFPN在原始FPN的基础上,添加了更多的跨尺度连接,增强了不同尺度特征之间的信息流动。引入可学习的权重参数。BiFPN为每个输入添加了可学习的权重参数,使模型能够自动学习不同特征的重要性,实现自适应的特征融合。双向特征融合。BiFPN保留了PAN的双向特征融合结构,同时进行自上而下和自下而上的特征融合,充分利用不同层次的特征信息。

在本研究中,BiFPN网络替代了YOLOv5s原有的FPN+PAN结构。通过BiFPN的高效特征融合,模型能够更好地整合不同尺度的特征信息,提高对草原鼠洞这种小目标的检测能力。特别是BiFPN的动态权重调整机制,能够根据特征的重要性自动分配权重,使模型更加关注与鼠洞相关的特征信息。
EIOU损失函数
损失函数是深度学习模型训练的关键,合适的损失函数能够引导模型快速收敛并提高检测精度。在目标检测任务中,边界框回归损失函数直接影响检测框的定位精度。传统的边界框回归损失函数主要包括L1损失、L2损失和IOU损失等。L1和L2损失基于坐标的绝对误差或平方误差,没有考虑边界框的几何特性。IOU损失基于预测框和真实框的交并比,能够更好地衡量边界框的重叠程度,但当预测框和真实框不相交时,IOU损失无法提供有效的梯度信息。
为了解决IOU损失的不足,研究者提出了多种改进的IOU损失函数,如GIOU、DIOU、CIOU等。GIOU通过引入最小外接矩形,解决了预测框和真实框不相交的问题,但在两框包含的情况下退化为IOU损失。DIOU通过引入中心点距离项,解决了包含情况下的问题,但没有考虑边界框的长宽比。CIOU在DIOU的基础上,进一步引入了长宽比一致性项,但仍存在优化空间。EIOU损失函数是对CIOU的进一步改进,将位置回归损失分解为三个部分:重叠损失、中心距离损失和宽高损失。EIOU损失函数的主要特点是:将宽高损失从长宽比中分离出来,直接优化宽和高的差异,加速收敛。使用覆盖两个框的最小外接矩形的宽和高作为归一化因子,使宽高损失更加合理。梯度更加平滑,有助于模型快速收敛和提高定位精度。

在本研究中,使用EIOU损失函数替代YOLOv5s原有的GIOU损失函数。通过EIOU损失函数的优化,模型能够更准确地学习边界框的位置和大小,提高对鼠洞目标的定位精度。
模型轻量化技术
模型轻量化是将深度学习模型部署到资源受限设备的关键技术。常用的模型轻量化技术包括知识蒸馏、模型剪枝、权值量化和网络结构优化等。本研究主要采用网络结构优化和模型剪枝两种方法进行模型轻量化。深度可分离卷积是MobileNet系列网络的核心技术,将标准卷积分解为深度卷积和逐点卷积两个步骤。深度卷积对每个输入通道单独进行卷积操作,逐点卷积通过1×1卷积融合不同通道的信息。相比标准卷积,深度可分离卷积能够显著减少参数量和计算量,是网络结构优化的重要方法。MobileNetV2是MobileNet系列的改进版本,采用了倒残差结构和线性瓶颈。倒残差结构通过先升维后降维的方式,在低维空间中保留特征信息,减少信息丢失。线性瓶颈在最后一个卷积层使用线性激活函数,避免了ReLU激活函数对低维特征的破坏。这些改进使MobileNetV2在保持轻量化的同时,具有更好的特征表示能力。
模型剪枝通过去除神经网络中不必要的参数,减少模型的大小和计算量。EagleEye剪枝算法基于自适应批量归一化,通过分析模型中各参数对输出的重要性,去除对性能影响较小的参数。该算法的主要步骤包括:生成修剪策略,通过前向传播计算卷积核的重要性得分。根据重要性得分,删除不必要的卷积核。使用自适应BN评估剪枝后的模型性能,选择最佳的剪枝结果。对剪枝后的模型进行微调,恢复和提高性能。
核心代码介绍
CBAM注意力模块实现
CBAM注意力模块是本研究中提高模型性能的关键组件之一。该模块通过学习通道和空间维度的注意力权重,增强模型对重要特征的关注。下面是CBAM模块的核心实现代码:
class ChannelAttention:
def __init__:
super.__init__
self.avg_pool = nn.AdaptiveAvgPool2d
self.max_pool = nn.AdaptiveMaxPool2d
self.shared_mlp = nn.Sequential,
nn.ReLU,
nn.Conv2d
)
self.sigmoid = nn.Sigmoid
def forward:
avg_out = self.shared_mlp)
max_out = self.shared_mlp)
out = avg_out + max_out
return self.sigmoid
class SpatialAttention:
def __init__:
super.__init__
assert kernel_size in , 'kernel size must be 3 or 7'
padding = 3 if kernel_size == 7 else 1
self.conv = nn.Conv2d
self.sigmoid = nn.Sigmoid
def forward:
avg_out = torch.mean
max_out, _ = torch.max
x_cat = torch.cat
out = self.conv
return self.sigmoid
class CBAM:
def __init__:
super.__init__
self.channel_attention = ChannelAttention
self.spatial_attention = SpatialAttention
def forward:
out = x * self.channel_attention
out = out * self.spatial_attention
return out
- 实现了完整的CBAM注意力模块,包括通道注意力和空间注意力两个子模块。通道注意力模块通过全局平均池化和全局最大池化获取特征图的通道信息,然后通过共享的多层感知机生成通道注意力权重。空间注意力模块通过通道维度的平均池化和最大池化获取特征图的空间信息,然后通过卷积层生成空间注意力权重。CBAM模块将通道注意力和空间注意力按顺序应用于输入特征图,增强模型对重要特征的关注。
在YOLOv5s的网络结构中,CBAM模块被集成到Neck部分的CSP2_1模块之后。具体来说,在处理不同尺度的特征图时,先经过CSP2_1模块进行特征提取,然后通过CBAM模块增强特征,最后再进行特征融合。这种设计能够有效地提高模型对草原鼠洞这种小目标的检测能力,特别是在复杂背景下,CBAM模块能够帮助模型更好地区分目标和背景。
BiFPN特征融合网络实现
BiFPN特征融合网络是本研究中另一项重要的改进,通过高效的特征融合,提高模型对不同尺度目标的检测能力。下面是BiFPN模块的核心实现代码:
class BiFPNLayer:
def __init__:
super.__init__
# 上采样模块
self.upsample = nn.Upsample
# 下采样模块
self.downsample = nn.MaxPool2d
# 权重参数,用于动态调整不同输入的重要性
self.weights_p6_p5 = nn.Parameter)
self.weights_p4_p5 = nn.Parameter)
self.weights_p3_p4 = nn.Parameter)
self.weights_p4_p3 = nn.Parameter)
self.weights_p5_p4 = nn.Parameter)
self.weights_p6_p5_2 = nn.Parameter)
# 卷积层,用于特征处理
self.conv_p5_up = nn.Conv2d
self.conv_p4_up = nn.Conv2d
self.conv_p3_out = nn.Conv2d
self.conv_p4_out = nn.Conv2d
self.conv_p5_out = nn.Conv2d
self.conv_p6_out = nn.Conv2d
# 批归一化和激活函数
self.bn = nn.BatchNorm2d
self.relu = nn.ReLU
def forward:
p3, p4, p5, p6 = inputs
# 权重归一化
def weight_norm:
return F.relu / ) + 1e-16)
# 自上而下路径w1 = weight_norm
p5_up = p5 * w1[0] + self.upsample * w1[1]
p5_up = self.conv_p5_up
p5_up = self.relu)
w2 = weight_norm
p4_up = p4 * w2[0] + self.upsample * w2[1]
p4_up = self.conv_p4_up
p4_up = self.relu)
w3 = weight_norm
p3_out = p3 * w3[0] + self.upsample * w3[1]
p3_out = self.conv_p3_out
p3_out = self.relu)
# 自下而上路径w4 = weight_norm
p4_out = p4 * w4[0] + self.downsample * w4[1] + p4_up
p4_out = self.conv_p4_out
p4_out = self.relu)
w5 = weight_norm
p5_out = p5 * w5[0] + self.downsample * w5[1] + p5_up
p5_out = self.conv_p5_out
p5_out = self.relu)
w6 = weight_norm
p6_out = p6 * w6[0] + self.downsample * w6[1]
p6_out = self.conv_p6_out
p6_out = self.relu)
return p3_out, p4_out, p5_out, p6_out
- 实现了BiFPN的单个层级结构,包括自上而下和自下而上两条路径。BiFPN的核心特点是引入了可学习的权重参数,用于动态调整不同输入特征的重要性。在实现中,首先对权重参数进行ReLU激活和归一化处理,确保权重为非负数且和为1。然后,按照自上而下的顺序进行特征融合,使用上采样操作将高层特征传递到低层。接着,按照自下而上的顺序进行特征融合,使用下采样操作将低层特征传递到高层。在每次特征融合后,通过卷积层、批归一化和ReLU激活函数进行特征处理,增强特征的表达能力。
BiFPN相比传统的FPN+PAN结构,具有以下优势:删除了单输入节点,减少了计算量;添加了额外的跨尺度连接,增强了不同尺度特征之间的信息流动;引入了可学习的权重参数,实现了自适应的特征融合;在自下而上路径中,同时考虑了原始特征、自上而下传递的特征和下层特征,使特征融合更加充分。这些改进使BiFPN能够更有效地融合不同尺度的特征信息,提高模型对草原鼠洞这种小目标的检测能力。
EIOU损失函数实现
EIOU损失函数是本研究中提高边界框回归精度的关键改进。下面是EIOU损失函数的核心实现代码:
def bbox_iou:
# 判断输入边界框的格式
if x1y1x2y2:
# x1, y1, x2, y2 = box1
b1_x1, b1_y1, b1_x2, b1_y2 = box1.chunk
b2_x1, b2_y1, b2_x2, b2_y2 = box2.chunk
else:
# 中心坐标和宽高转换为x1y1x2y2格式
b1_x1, b1_x2 = box1[..., 0] - box1[..., 2] / 2, box1[..., 0] + box1[..., 2] / 2
b1_y1, b1_y2 = box1[..., 1] - box1[..., 3] / 2, box1[..., 1] + box1[..., 3] / 2
b2_x1, b2_x2 = box2[..., 0] - box2[..., 2] / 2, box2[..., 0] + box2[..., 2] / 2
b2_y1, b2_y2 = box2[..., 1] - box2[..., 3] / 2, box2[..., 1] + box2[..., 3] / 2
# 计算交集
inter = - torch.max).clamp * \
- torch.max).clamp
# 计算并集
w1, h1 = b1_x2 - b1_x1, b1_y2 - b1_y1 + eps
w2, h2 = b2_x2 - b2_x1, b2_y2 - b2_y1 + eps
union = w1 * h1 + w2 * h2 - inter + eps
# 计算IoU
iou = inter / union
if GIoU or DIoU or CIoU or EIou:
# 计算最小外接矩形的坐标
cw = torch.max - torch.min
ch = torch.max - torch.min
if GIoU:
# 计算GIoU损失
c_area = cw * ch + eps
giou = iou - / c_area
return giou
if DIoU or CIoU or EIou:
# 计算中心点距离
c_x1 = torch.min
c_y1 = torch.min
c_x2 = torch.max
c_y2 = torch.max
# 计算对角线距离
c_diag = torch.pow + torch.pow + eps
rho2 = torch.pow / 2, 2) + \
torch.pow / 2, 2)
if DIoU:
# 计算DIoU损失
diou = iou - rho2 / c_diag
return diou
if CIoU:
# 计算长宽比一致性项
v = * torch.pow - torch.atan, 2)
alpha = v /
ciou = iou -
return ciou
if EIou:
# 计算EIoU损失
# 宽高损失
cw, ch = c_x2 - c_x1, c_y2 - c_y1 + eps
rho_w2 = torch.pow
rho_h2 = torch.pow
ew = torch.max - torch.min + eps
eh = torch.max - torch.min + eps
# 计算宽高损失项
width_term = rho_w2 /
height_term = rho_h2 /
# EIoU损失
eiou = iou -
return eiou
# 返回标准IoU
return iou
class ComputeLoss:
def __init__:
# 初始化损失计算相关参数
super.__init__
# ... 其他初始化代码 ...
def __call__:
# ... 其他代码 ...
# 计算边界框回归损失
if EIou:
lbox += ).mean
elif CIoU:
lbox += ).mean
else:
lbox += ).mean
# ... 其他损失计算 ...
return loss, torch.cat).detach
- 实现了包括EIOU在内的多种IoU损失函数计算。首先,代码支持处理不同格式的边界框输入。然后,计算预测框和真实框之间的交集和并集,得到基本的IoU值。对于EIOU损失,代码进一步计算了三个部分:重叠损失;中心距离损失;宽高损失。这三个部分相加得到最终的EIOU损失值。
EIOU损失函数相比传统的IoU损失和其他改进版本,具有以下优势:将宽高损失从长宽比中分离出来,直接优化宽和高的差异,使损失函数更加直观和有效;使用覆盖两个框的最小外接矩形的宽和高作为归一化因子,使宽高损失的计算更加合理;梯度更加平滑,有助于模型快速收敛和提高定位精度。在草原鼠洞识别任务中,EIOU损失函数能够帮助模型更准确地学习鼠洞的位置和大小,提高检测框的定位精度。
EagleEye剪枝算法实现
EagleEye剪枝算法是本研究中实现模型轻量化的关键技术。下面是EagleEye剪枝算法的核心实现代码:
def get_pruning_plan:
"""
生成模型剪枝方案
Args:
model: 待剪枝的模型
pruning_ratio: 剪枝比例
Returns:
pruning_plan: 剪枝方案字典
"""
pruning_plan = {}
# 遍历模型的所有卷积层
for name, module in model.named_modules:
if isinstance:
# 获取卷积层的权重
weight = module.weight.data.clone
# 计算每个卷积核的重要性得分importance = torch.sum, -1)), dim=1)
# 按重要性排序,确定需要保留的卷积核数量
num_prune = int * pruning_ratio)
if num_prune > 0:
# 获取需要剪枝的卷积核索引
sorted_idx = torch.argsort
prune_idx = sorted_idx[:num_prune]
# 记录剪枝方案
pruning_plan[name] = {
'prune_idx': prune_idx,
'keep_idx': sorted_idx[num_prune:]
}
return pruning_plan
def apply_pruning_plan:
"""
应用剪枝方案
Args:
model: 待剪枝的模型
pruning_plan: 剪枝方案字典
Returns:
pruned_model: 剪枝后的模型
"""
# 深拷贝模型
pruned_model = copy.deepcopy
# 遍历剪枝方案
for name, plan in pruning_plan.items:
# 查找目标卷积层
target_module = get_module_by_name
if target_module is None:
continue
# 保留重要的卷积核
keep_idx = plan['keep_idx'].to
target_module.weight.data = target_module.weight.data[keep_idx]
if target_module.bias is not None:
target_module.bias.data = target_module.bias.data[keep_idx]
# 更新后续层的输入通道数
update_next_layer_channels)
return pruned_model
def adaptive_bn_eval:
"""
使用自适应BN评估剪枝后的模型
Args:
model: 剪枝后的模型
dataloader: 评估数据集加载器
device: 设备
"""
model.eval
model.to
# 收集BN层统计信息
bn_layers = [m for m in model.modules if isinstance]
# 重置BN层统计信息
for bn in bn_layers:
bn.running_mean.zero_
bn.running_var.fill_
bn.num_batches_tracked.zero_
# 使用验证集更新BN统计信息
with torch.no_grad:
for inputs, targets in dataloader:
inputs = inputs.to
model
return model
def eagle_eye_pruning:
"""
EagleEye剪枝算法主流程
Args:
model: 原始模型
train_dataloader: 训练数据加载器
val_dataloader: 验证数据加载器
pruning_ratios: 尝试的剪枝比例列表
device: 设备
Returns:
best_model: 最佳剪枝模型
best_ratio: 最佳剪枝比例
"""
best_model = None
best_ap = 0.0
best_ratio = 0.0
# 评估原始模型性能
original_ap = evaluate_model
print
# 尝试不同的剪枝比例
for ratio in pruning_ratios:
print
# 生成剪枝方案
pruning_plan = get_pruning_plan
# 应用剪枝方案
pruned_model = apply_pruning_plan
# 使用自适应BN评估剪枝后的模型
pruned_model = adaptive_bn_eval
# 评估剪枝后模型的性能
ap = evaluate_model
print
# 选择性能最佳的剪枝模型
if ap > best_ap:
best_ap = ap
best_model = copy.deepcopy
best_ratio = ratio
# 微调最佳剪枝模型
if best_model is not None:
best_model = finetune_model
return best_model, best_ratio
- 实现了EagleEye剪枝算法的主要流程,包括生成剪枝方案、应用剪枝方案、自适应BN评估和模型微调等步骤。首先,通过计算卷积核的L1范数作为重要性得分,生成初步的剪枝方案。然后,根据剪枝方案移除不重要的卷积核,并更新后续层的输入通道数。接着,使用自适应BN技术,在训练集上更新剪枝后模型的BN层统计信息,使模型能够快速适应新的网络结构。最后,评估不同剪枝比例下模型的性能,选择性能最佳的剪枝模型进行微调,进一步恢复和提高模型性能。
EagleEye剪枝算法的核心创新点在于使用自适应BN来评估剪枝后模型的性能。传统的剪枝方法通常需要对每个候选剪枝模型进行完整的微调,耗时耗力。而EagleEye通过在训练集上快速更新BN统计信息,可以在不进行完整微调的情况下,准确评估剪枝后模型的性能。这大大提高了剪枝的效率,使算法能够在短时间内搜索最佳的剪枝比例。在本研究中,EagleEye剪枝算法成功地将模型参数量减少了50%,计算量减少了52%,同时AP值仅下降了1.5个百分点,实现了模型轻量化和性能的良好平衡。
重难点和创新点
研究难点
草原鼠洞识别是一个具有挑战性的目标检测任务,主要面临以下难点:
-
草原环境复杂多变,鼠洞目标与周围背景的对比度低。草原地表主要由土壤和植被组成,鼠洞作为小型目标,其颜色、纹理等特征与周围环境相似,使得目标检测变得困难。特别是在不同光照条件下,鼠洞的外观特征会发生变化,进一步增加了识别的难度。
-
无人机航拍的草原影像存在尺度变化大、遮挡、光照不均等问题。由于无人机飞行高度的变化,鼠洞在影像中的大小会有很大差异;同时,草原植被可能部分遮挡鼠洞,或者不同的光照条件导致阴影和反光,影响目标的可见性。这些因素都对目标检测算法的鲁棒性提出了很高的要求。
-
草原鼠洞的形态多样,缺乏统一的特征描述。不同种类的害鼠挖掘的洞穴入口形态各异,即使是同一种类,在不同的土壤和环境条件下,鼠洞的外观也会有所不同。这种目标的多样性使得传统的特征提取方法难以取得理想的效果。
-
实际应用中需要考虑模型的轻量化和实时性。在无人机等边缘设备上部署深度学习模型时,受限于设备的计算能力、存储空间和电量,需要模型具有较小的参数量和计算量,同时保持较高的检测性能。如何在轻量化和性能之间取得平衡,是一个重要的研究难点。
研究创新点
本研究针对草原鼠洞识别的难点,提出了一系列创新的解决方案,主要创新点包括:
-
设计了基于BiFPN的高效特征融合网络。BiFPN相比传统的FPN+PAN结构,通过删除单输入节点、添加额外的跨尺度连接、引入可学习的权重参数等改进,实现了更高效的特征融合。
-
引入EIOU损失函数优化边界框回归。EIOU损失函数通过将位置回归损失分解为重叠损失、中心距离损失和宽高损失三个部分,能够更准确地衡量预测框和真实框之间的差异。本研究使用EIOU损失函数替换YOLOv5s原有的GIOU损失函数,
-
提出了基于EagleEye剪枝算法的模型轻量化方案。EagleEye剪枝算法基于自适应批量归一化,能够高效地评估剪枝后模型的性能,快速搜索最佳的剪枝比例。本研究通过EagleEye剪枝算法对改进后的YOLOv5s模型进行轻量化处理,在保持较高检测性能的同时,显著减少了模型的参数量和计算量。
通过以上创新点,本研究成功地提高了草原鼠洞识别的精度和效率,为草原鼠害的精准监测和防控提供了技术支撑。同时,研究成果也为类似的小目标检测任务提供了参考和借鉴。
总结
本研究针对草原鼠害监测中的鼠洞识别问题,提出了一种基于改进YOLOv5s的草原鼠洞识别算法。通过系统的研究和实验,取得了以下主要成果:
-
成功构建了高质量的草原鼠洞数据集。通过在内蒙古鄂托克旗三北牧场实验基地实地采集无人机遥感数据,经过视频帧处理、直方图比较法去重、人工标注等步骤,最终构建了包含18652张高质量草原鼠洞图像的数据集。该数据集涵盖了不同航高、不同光照条件下的草原鼠洞影像,为后续的模型训练和算法研究提供了坚实的数据基础。
-
提出了融合CBAM注意力机制、BiFPN特征融合网络和EIOU损失函数的YOLOv5s改进算法。
-
提出了基于EagleEye剪枝算法的模型轻量化方案。通过EagleEye剪枝算法对改进后的YOLOv5s模型进行轻量化处理,在保持较高检测性能的同时,显著减少了模型的参数量和计算量。
本研究的成果对于提高草原鼠害监测效率、精准防控草原鼠害、保护草原生态环境具有重要的理论和实践意义。在理论层面,本研究丰富了目标检测算法在遥感影像小目标识别中的应用,为类似的草原地物识别任务提供了技术参考。在实践层面,研究成果可以应用于草原鼠害的精准监测和防控,减少传统监测方法的人力成本,提高监测效率和准确性,为草原生态保护和畜牧业可持续发展提供技术支撑。
未来的研究可以进一步拓展数据集的规模和多样性,将害鼠盗洞过程中形成的土丘、裸地等相关地物类别纳入识别范围;探索使用Transformer等新型网络结构进行鼠洞识别;并将轻量化后的模型部署到无人机等移动边缘设备上,实现草原鼠害的实时监测和防控。
参考文献
[1] Tan M, Pang R, Le Q V. EfficientDet: Scalable and Efficient Object Detection[C]. Proceedings of the IEEE/CVF Conference on Computer Vision and Pattern Recognition. 2020: 10781-10790.
[2] Woo S, Park J, Lee J Y, et al. CBAM: Convolutional Block Attention Module[C]. Proceedings of the European Conference on Computer Vision . 2020: 3-19.
[3] Zhang Y, Ren W, Zhang Z, et al. Focal and Efficient IOU Loss for Accurate Bounding Box Regression[J]. Computer Science, 2021, ArXiv, abs/2101.08158.
[4] Zheng Z H, Wang P, Liu W, et al. Distance-IOU Loss: Faster and Better Learning for Bounding Box Regression[C]. Proceedings of the AAAI Conference on Artificial Intelligence, 2020: 12993-13000.
[5] Sandler M, Howard A, Zhu M, et al. MobileNetV2: Inverted Residuals and Linear Bottlenecks[C]. Proceedings of the IEEE Conference on Computer Vision and Pattern Recognition. 2020: 4510-4520.
1096

被折叠的 条评论
为什么被折叠?



