目录:
💯博主介绍:✌全网粉丝10W+、优快云作者、博客专家、全栈领域优质创作者、平台优质Java创作者、专注于Java、小程序技术领域和毕业项目实战✌💯
💻主要技术:SpringBoot、Vue、SSM、PHP、Nodejs、Python、爬虫、数据可视化、小程序、安卓app、大数据、机器学习等设计与开发。
👇🏻 推荐订阅👇🏻
2024-2026年最值得选择的Java毕业设计选题大全:1000个热门选题推荐✅✅✅
✨文章末尾获取程序+数据库✨
感兴趣的可以先收藏起来,还有大家在毕设选题,项目以及论文编写等相关问题都可以给我留言咨询,希望帮助更多的人,博主免费提供选题指导。

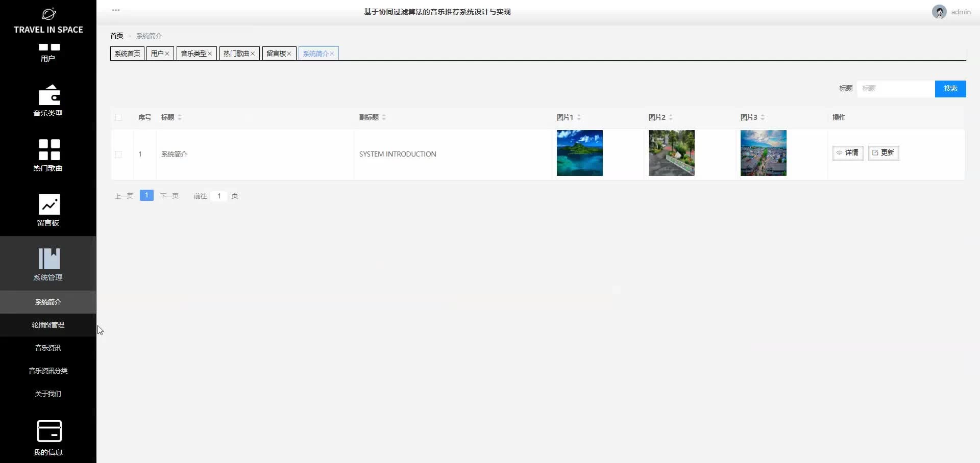
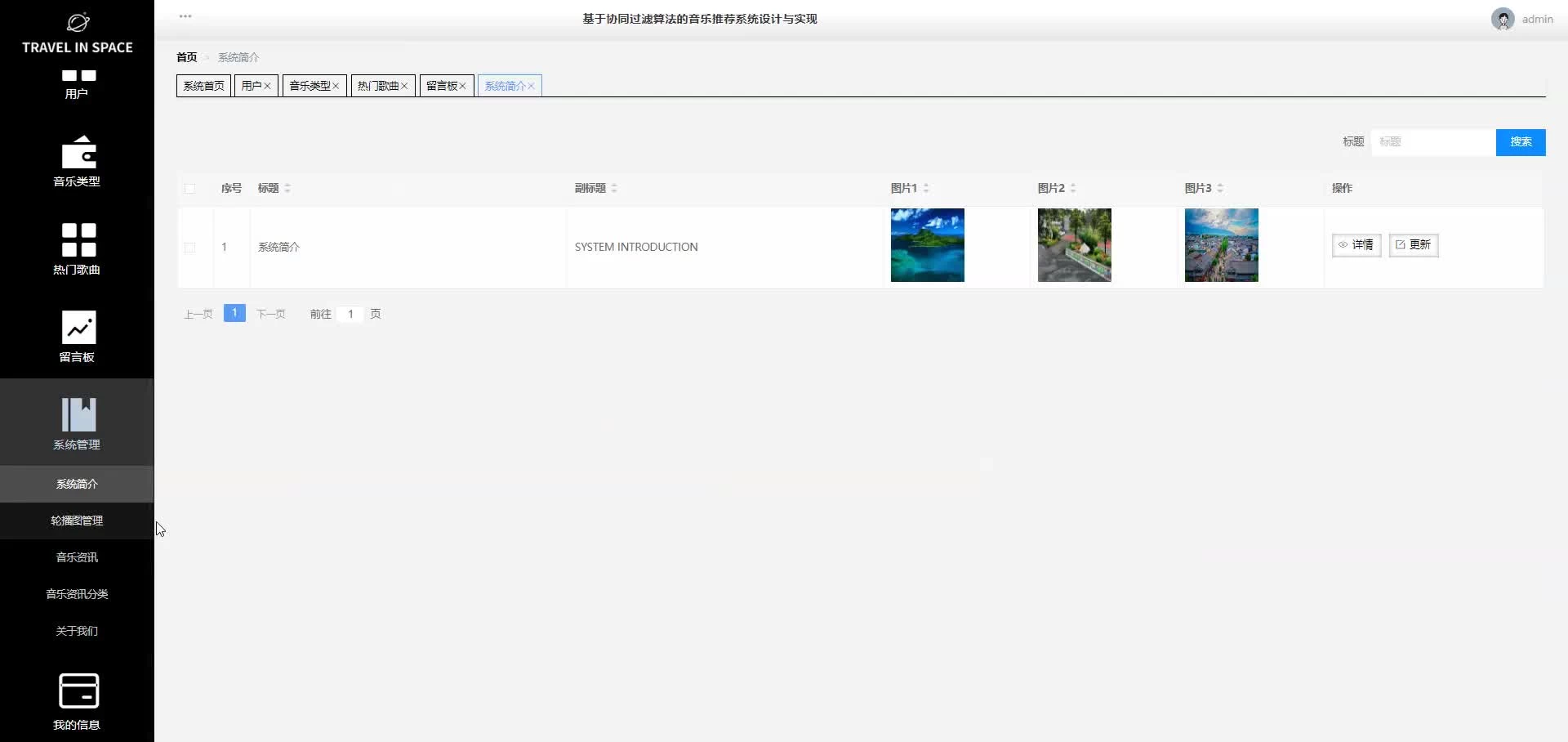
程序功能截图
程序部分代码参考:
package com.service.impl;
import java.util.List;
import java.util.Map;
import org.springframework.stereotype.Service;
import com.baomidou.mybatisplus.mapper.EntityWrapper;
import com.baomidou.mybatisplus.mapper.Wrapper;
import com.baomidou.mybatisplus.plugins.Page;
import com.baomidou.mybatisplus.service.impl.ServiceImpl;
import com.dao.UsersDao;
import com.entity.UsersEntity;
import com.service.UsersService;
import com.utils.PageUtils;
import com.utils.Query;
/**
* 系统用户
*/
@Service("usersService")
public class UsersServiceImpl extends ServiceImpl<UsersDao, UsersEntity> implements UsersService {
@Override
public PageUtils queryPage(Map<String, Object> params) {
Page<UsersEntity> page = this.selectPage(
new Query<UsersEntity>(params).getPage(),
new EntityWrapper<UsersEntity>()
);
return new PageUtils(page);
}
@Override
public List<UsersEntity> selectListView(Wrapper<UsersEntity> wrapper) {
return baseMapper.selectListView(wrapper);
}
@Override
public PageUtils queryPage(Map<String, Object> params,
Wrapper<UsersEntity> wrapper) {
Page<UsersEntity> page =new Query<UsersEntity>(params).getPage();
page.setRecords(baseMapper.selectListView(page,wrapper));
PageUtils pageUtil = new PageUtils(page);
return pageUtil;
}
}
package com.config;
import org.springframework.context.annotation.Bean;
import org.springframework.context.annotation.Configuration;
import org.springframework.web.servlet.config.annotation.InterceptorRegistry;
import org.springframework.web.servlet.config.annotation.ResourceHandlerRegistry;
import org.springframework.web.servlet.config.annotation.WebMvcConfigurationSupport;
import com.interceptor.AuthorizationInterceptor;
@Configuration
public class InterceptorConfig extends WebMvcConfigurationSupport{
@Bean
public AuthorizationInterceptor getAuthorizationInterceptor() {
return new AuthorizationInterceptor();
}
@Override
public void addInterceptors(InterceptorRegistry registry) {
registry.addInterceptor(getAuthorizationInterceptor()).addPathPatterns("/**").excludePathPatterns("/static/**");
super.addInterceptors(registry);
}
/**
* springboot 2.0配置WebMvcConfigurationSupport之后,会导致默认配置被覆盖,要访问静态资源需要重写addResourceHandlers方法
*/
@Override
public void addResourceHandlers(ResourceHandlerRegistry registry) {
registry.addResourceHandler("/**")
.addResourceLocations("classpath:/resources/")
.addResourceLocations("classpath:/static/")
.addResourceLocations("classpath:/vue/")
.addResourceLocations("classpath:/front/")
.addResourceLocations("classpath:/public/");
super.addResourceHandlers(registry);
}
}
数据库sql:
DROP TABLE IF EXISTS `token`;
CREATE TABLE `token` (
`id` bigint NOT NULL AUTO_INCREMENT COMMENT '主键',
`userid` bigint NOT NULL COMMENT '用户id',
`username` varchar(100) NOT NULL COMMENT '用户名',
`tablename` varchar(100) DEFAULT NULL COMMENT '表名',
`role` varchar(100) DEFAULT NULL COMMENT '角色',
`token` varchar(200) NOT NULL COMMENT '密码',
`addtime` timestamp NOT NULL DEFAULT CURRENT_TIMESTAMP COMMENT '新增时间',
`expiratedtime` timestamp NOT NULL DEFAULT CURRENT_TIMESTAMP COMMENT '过期时间',
PRIMARY KEY (`id`)
) ENGINE=InnoDB AUTO_INCREMENT=3 DEFAULT CHARSET=utf8mb3 COMMENT='token表';
程序技术介绍:
后端springboot介绍:
Spring Boot是一个基于Spring框架的新型开源框架,旨在简化Spring应用的创建、运行、调试和部署。通过自动配置和“约定优于配置”的原则,它让开发者能够快速搭建独立、生产级别的应用程序。Spring Boot由Pivotal团队提供,目标是通过最少的配置和代码来快速开发Spring应用。它使用Maven或Gradle作为构建工具,提供了丰富的starter依赖,使得项目可以快速启动并集成各种功能。Spring Boot的核心特点包括可独立运行的项目、内嵌Servlet容器(如Tomcat、Jetty、Undertow)、简化的Maven配置、自动配置Spring框架、无代码生成和XML配置等。这些特性大大减少了开发者在配置和环境搭建上的工作量,使开发人员可以专注于业务逻辑的开发。
mysql介绍:
MySQL是一种开源的关系型数据库管理系统,由瑞典MySQL AB公司开发,现在由Oracle公司维护。MySQL支持多个操作系统,包括Linux、Windows和macOS,采用客户端/服务器模式提供高效、可靠和稳定的数据存储和管理服务。
MySQL因其开源、高性能和易用性而广受欢迎。作为一个开源项目,MySQL允许用户自由使用、修改和重新分发源代码,这促进了庞大开发者社区的形成,使得MySQL不断进步和创新。
程序论文:
选择我的理由:
博主本人是程序员:拥有多年软件开发经验,累计开发或辅导多名同学。
自己的网站:有网站上线问题或者其他技术问题欢迎大家提问,博主免费解答!!!
程序获取:
2025-2026年最值得选择的Java毕业设计选题大全:1000个热门选题推荐✅✅✅
大家点赞、收藏、关注、评论啦 、查看👇🏻获取联系方式👇🏻
文章下方名片联系我即可~





845

被折叠的 条评论
为什么被折叠?



