15. 生命周期
1. 引出生命周期
生命周期:
-
又名:生命周期回调函数、生命周期函数、生命周期钩子。
-
是什么:Vue在关键时刻帮我们调用的一些特殊名称的函数。
-
生命周期函数的名字不可更改,但函数的具体内容是程序员根据需求编写的。
-
生命周期函数中的this指向是vm 或 组件实例对象。
所有生命周期钩子的
this上下文将自动绑定至实例中,因此你可以访问 data、computed 和 methods。这意味着你不应该使用箭头函数来定义一个生命周期方法 (例如created: () => this.fetchTodos())。因为箭头函数绑定了父级上下文,所以this不会指向预期的组件实例,并且this.fetchTodos将会是 undefined。 -
API 2.x→选项 / 生命周期钩子
-
API 2.x→实例方法 / 生命周期
<!DOCTYPE html>
<html>
<head>
<meta charset="UTF-8" />
<title>引出生命周期</title>
<!-- 引入Vue -->
<script type="text/javascript" src="../js/vue.js"></script>
</head>
<body>
<!-- 准备好一个容器-->
<div id="root">
<h2 v-if="a">你好啊</h2>
<h2 :style="{opacity}">欢迎学习Vue</h2>
</div>
</body>
<script type="text/javascript">
Vue.config.productionTip = false //阻止 vue 在启动时生成生产提示。
new Vue({
el: '#root',
data: {
a: false,
opacity: 1
},
methods: {
/**
* 如果把change放在methods中,我们只有两种选择:
* 1. 作为时间的回调去使用,到那时由于我们所要实现的效果不是依靠事件触而发生的
* 2. 作为模板中的插值语法,亲自去掉,但是会造成一直调,一直循环,一直新的开启定时器
*/
// change() {
// console.log('开启了一个定时器');
// setInterval(() => {
// this.opacity -= 0.01
// if (this.opacity <= 0) this.opacity = 1
// }, 16)
// }
},
//Vue完成模板的解析并把初始的真实DOM元素放入页面后(挂载完毕)调用mounted
mounted() {
console.log('mounted', this)
setInterval(() => {
this.opacity -= 0.01
if (this.opacity <= 0) this.opacity = 1
}, 16)
},
})
//通过外部的定时器实现(不推荐)
/* setInterval(() => {
vm.opacity -= 0.01
if(vm.opacity <= 0) vm.opacity = 1
},16) */
</script>
</html>
2. 分析生命周期


1. 挂载流程
-
如果没有 el:‘#root’, 增页面不会走 created 以下的其他钩子,因为他没办法渲染模板
-

-
如果使用
vm.$mount(el),则可以重新渲染模板,走流程
-
如果使用
template则他会整个替换掉div里的内容(注意:templatebu能出现两个根节点,否则会报错)
<!DOCTYPE html>
<html>
<head>
<meta charset="UTF-8" />
<title>分析生命周期</title>
<!-- 引入Vue -->
<script type="text/javascript" src="../js/vue.js"></script>
</head>
<body>
<!-- 准备好一个容器-->
<!-- 这个div root 都是模板 -->
<div id="root" :x="n">
<h2>当前的n值是:{{n}}</h2>
<button @click="add">点我n+1</button>
</div>
</body>
<script type="text/javascript">
Vue.config.productionTip = false //阻止 vue 在启动时生成生产提示。
new Vue({
el:'#root',
// template:`
// <div>
// <h2>当前的n值是:{{n}}</h2>
// <button @click="add">点我n+1</button>
// </div>
// `,
data:{
n:1
},
methods: {
add(){
console.log('add')
this.n++
}
},
beforeCreate() {
console.log('beforeCreate')
},
created() {
console.log('created')
},
beforeMount() {
console.log('beforeMount')
},
mounted() {
console.log('mounted')
}
})
</script>
</html>
2. 更新流程
- 页面和数据尚未保持同步的生命周期钩子是 -> beforeUpdate
- beforeUpdate
- updated
- vm.$forceUpdate()
<!DOCTYPE html>
<html>
<head>
<meta charset="UTF-8" />
<title>分析生命周期</title>
<!-- 引入Vue -->
<script type="text/javascript" src="../js/vue.js"></script>
</head>
<body>
<!-- 准备好一个容器-->
<!-- 这个div root 都是模板 -->
<div id="root" :x="n">
<h2>当前的n值是:{{n}}</h2>
<button @click="add">点我n+1</button>
</div>
</body>
<script type="text/javascript">
Vue.config.productionTip = false //阻止 vue 在启动时生成生产提示。
new Vue({
el:'#root',
// template:`
// <div>
// <h2>当前的n值是:{{n}}</h2>
// <button @click="add">点我n+1</button>
// </div>
// `,
data:{
n:1
},
methods: {
add(){
console.log('add')
this.n++
}
},
beforeCreate() {
console.log('beforeCreate')
},
created() {
console.log('created')
},
beforeMount() {
console.log('beforeMount')
},
mounted() {
console.log('mounted')
},
beforeUpdate() {
console.log('beforeUpdate')
},
updated() {
console.log('updated')
}
})
</script>
</html>
3. 销毁流程
- 虽然销毁了vm,但销毁vm之前的工作成果还在
- beforeDestroy
- destroyed
- vm.$destroy()
- 一个应用只有一个vm,但是一个vm会管理着一堆的组件实例对象(也称之为微型vm->因为他里面一些方法和配置跟vm很像)
- 它解绑事件监听器的事件指的是自定义事件,而不是原生的Dom事件,
<!DOCTYPE html>
<html>
<head>
<meta charset="UTF-8" />
<title>分析生命周期</title>
<!-- 引入Vue -->
<script type="text/javascript" src="../js/vue.js"></script>
</head>
<body>
<!-- 准备好一个容器-->
<!-- 这个div root 都是模板 -->
<div id="root" :x="n">
<h2 v-text="n"></h2>
<h2>当前的n值是:{{n}}</h2>
<button @click="add">点我n+1</button>
<button @click="bye">点我销毁vm</button>
</div>
</body>
<script type="text/javascript">
Vue.config.productionTip = false //阻止 vue 在启动时生成生产提示。
new Vue({
el:'#root',
// template:`
// <div>
// <h2>当前的n值是:{{n}}</h2>
// <button @click="add">点我n+1</button>
// </div>
// `,
data:{
n:1
},
methods: {
add(){
console.log('add')
this.n++
},
bye(){
console.log('bye')
this.$destroy()
}
},
watch:{
n(){
console.log('n变了')
}
},
beforeCreate() {
console.log('beforeCreate')
},
created() {
console.log('created')
},
beforeMount() {
console.log('beforeMount')
},
mounted() {
console.log('mounted')
},
beforeUpdate() {
console.log('beforeUpdate')
},
updated() {
console.log('updated')
},
beforeDestroy() {
console.log('beforeDestroy')
},
destroyed() {
console.log('destroyed')
},
})
</script>
</html>
3.总结
-
常用的生命周期钩子:
- mounted: 发送ajax请求、启动定时器、绑定自定义事件、订阅消息等【初始化操作】。
- beforeDestroy: 清除定时器、解绑自定义事件、取消订阅消息等【收尾工作】。
-
关于销毁Vue实例
- 销毁后借助Vue开发者工具看不到任何信息。
- 销毁后自定义事件会失效,但原生DOM事件依然有效。
- 一般不会在beforeDestroy操作数据,因为即便操作数据,也不会再触发更新流程了。
-
创建之前(beforeCreate ) 和 创建完毕(created)指的是 数据监测 和 数据代理 创建之前和创建完毕
-
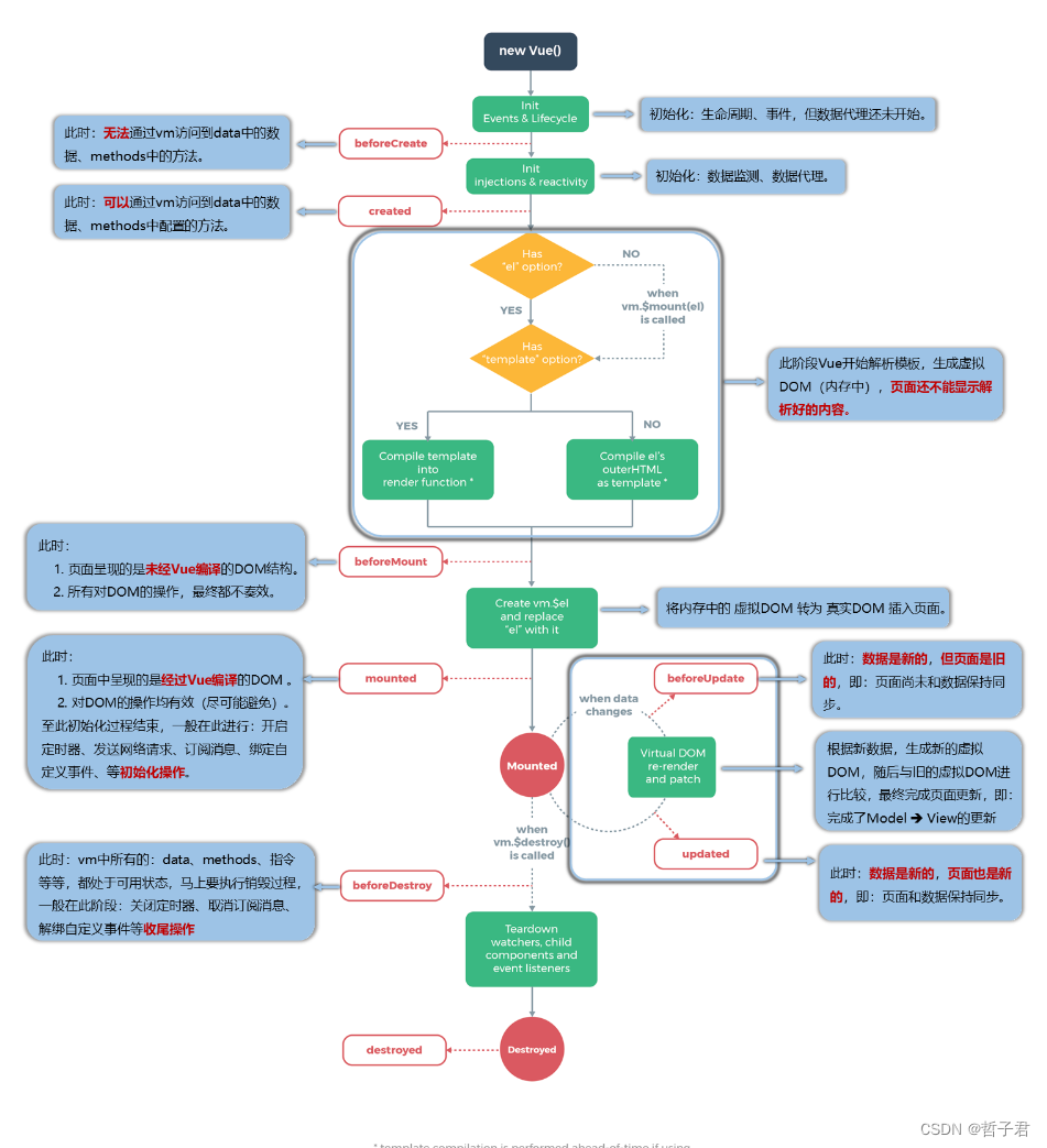
通俗易懂图例:

<!DOCTYPE html>
<html>
<head>
<meta charset="UTF-8" />
<title>引出生命周期</title>
<!-- 引入Vue -->
<script type="text/javascript" src="../js/vue.js"></script>
</head>
<body>
<!-- 准备好一个容器-->
<div id="root">
<h2 :style="{opacity}">欢迎学习Vue</h2>
<button @click="opacity = 1">透明度设置为1</button>
<button @click="stop">点我停止变换</button>
</div>
</body>
<script type="text/javascript">
Vue.config.productionTip = false //阻止 vue 在启动时生成生产提示。
new Vue({
el:'#root',
data:{
opacity:1
},
methods: {
stop(){
// clearInterval(this.timer) // 这种方法比较温柔,如果有一个按钮来改变它的透明值,还是可以改变的(不借助其他方法,只写着一个)
this.$destroy() // 只写这个定时器不会被干掉
}
},
//Vue完成模板的解析并把初始的真实DOM元素放入页面后(挂载完毕)调用mounted
mounted(){
console.log('mounted',this)
this.timer = setInterval(() => {
console.log('setInterval')
this.opacity -= 0.01
if(this.opacity <= 0) this.opacity = 1
},16)
},
beforeDestroy() {
clearInterval(this.timer)
console.log('vm即将驾鹤西游了')
},
})
</script>
</html>
1879

被折叠的 条评论
为什么被折叠?



